Solidworks2019开启RealView小金球详细教程及开启问题处理
solidworks金球开启即realview图形,默认情况下,非专业显卡是不会开启即建议为独立高性能显卡。
1、我的电脑上右键→管理

2、计算机管理→设备管理→显卡适配器→找到独立显卡型号

3、Win+R运行中输入Regedit→打开注册表编辑器

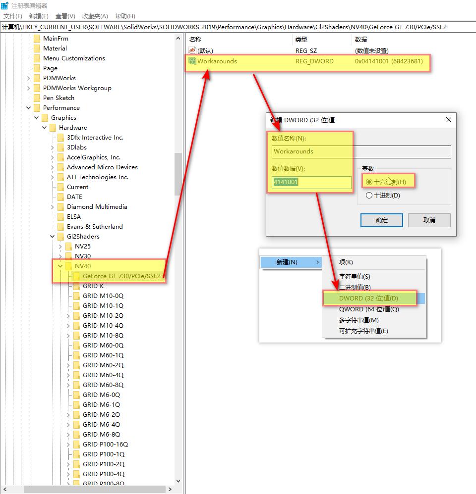
4、找到如下路径:计算机\HKEY_CURRENT_USER\Software\SolidWorks\SOLIDWORKS 2019\Performance\Graphics\Hardware\Current
注:中间文字SOLIDWORKS 2019,根据自己版本不同而不同。
技巧:直接复制到注册表回车快速找到路径。

5、双击显卡名称Renderer、Workarounds值;注:记住备用。
技巧:查看是否与第2步中的显卡型号相同→再次确认是独立显卡型号【双显卡可能是集显】
找到Hardware文件夹下的Gl2Shaders,下拉列表中找到NV40(如果是AMD的显卡就找R420)。鼠标右击新建“项”。
命名为显卡名称Renderer值;

6、在NVIDIA GeForce MX150/PCIe/SSE2 中再新建一个 DWORD(32位)值(D);
命名为Workarounds;双击Workarounds将值改成自己的Workarounds值,确定;
注:注册表修改完成→关闭注册表

7、打开SW→随便打开个零件→查看视图→显示→RealViewGraphics【若显示为灰色则继续执行后面步骤】

8、选项→系统选项→性能→Use Software OpenGL→发现是灰色的且是勾选状态?

9、技巧:关闭所有模型再次→选项→系统选项→性能→Use Software OpenGL是不是可以取水勾选了。

10、关闭模型后则可以取消勾选了。

11、前面10步设置完成后→再次打开模型→视图→显示→RealViewGraphics【此时已经不是灰色状态】
技巧:SW的显示也有RealView选项了,开启小金球成功。

12、小金球阴影显示出来了,说明应用和开启成功
