我希望使用 Eclipse 来做 PHP 开发。在 Eclipse 中安装了 PHP 开发工具 (PDT),远程系统资源管理器 (RSE),和 svn 版本控制插件 Subclipse。
远程系统资源管理器插件可以让你在 Eclipse 中,直接连接远程服务器。这是一个非常好的插件,你可以有多个连接同时连接到多台服务器,并方便地管理它们。而且,您还可以用它浏览本地文件系统,并将 Eclipse 作为文本编辑器使用。
第1步:*载下**并安装Eclipse
去 http://www.eclipse.org/download *载下** Eclipse
*载下**完成后,解压缩并将文件夹放到 E:\eclipse,启动 Eclipse 只需双击此文件夹中的 eclipse*ex.e**,然后选择您的工作区文件夹。
第2步:PHP的PDT插件的设置
在 Eclipse 菜单中选:Help > Install New Software。这将使你看到这样的屏幕:

该窗口
的顶部,你会看到一个下拉菜单,“work with”,单击并选择“ - All Available Sites - ”。
接下来在过滤窗搜索“PHP”,这将在三个不同的类别列出相同的插件。只要选择其中一个“PHP Development Tools (PDT)”然后点击“下一步”,安装完成后,它会要求你重新启动Eclipse,点击“立即重新启动”。你现在就装好了PHP PDT插件。

以后,需要安装新的软件时,都可遵循这里的步骤完成。
第3步:安装远程资源管理器
按照上述相同的步骤,搜索"Remote System",点选安装 'Remote System Explorer End-User Runtime' 和 'Remote System Explorer User Actions'。

第4步:配置PHP
Eclipse 3.7 默认情况下不会自动识别 php 文件类型。
去菜单 Windows > Preferences 选择 general > editors > file associations

单击“添加”按钮,加入 *.php。

当你打OK,你会看到下面的编辑器列表。点击“PHP编辑器”,然后点击右侧的默认按钮。然後點擊確定。

第5步:配置远程系统资源管理器 (RSE)
你需要做的第一件事是添加远程系统资源管理器的视图到您的 Eclipse 工作区。
转到菜单 Window > Open Perspective > Other。选择并添加 Remote System Explorer。

现在Eclipse工作区将出现一个新标签窗口。默认情况下你可以浏览和编辑本地硬盘驱动器上的文件。
现在到了关键部分,设立一个新的conennection。在“远程系统”标签窗口点向下箭头,选择“新建连接”
在下一个屏幕上显示出所有连接类型。我要使用 SSH 连接。因此,选择“SSH Only”,点击“下一步”。

在下一个屏幕上,你将需要输入你的主机的地址。
现在你就有了一个新的连接出现在您的“远程系统”标签窗口,你会看到 'My Home' 和 'Root'。默认情况下只有这两个文件过滤器。

如果你想添加其他过滤器,您要右击“SFTP Files”然后选择“New”>“Filter”。

接下来,您将输入文件夹的位置,例如 /home/test。选择“下一步”,给过滤器命名,并单击“确定”。
第6步:远程系统资源管理器PHP文件的自动补全功能
要做到这一点,你需要编辑工作区文件夹中的一个隐藏文件。首先我们要让远程资源管理器显示隐藏文件,去菜单 Windows >Preferences 中,然后展开 Remote System > Files。

选中“Show hidden files”,然后单击“确定”。
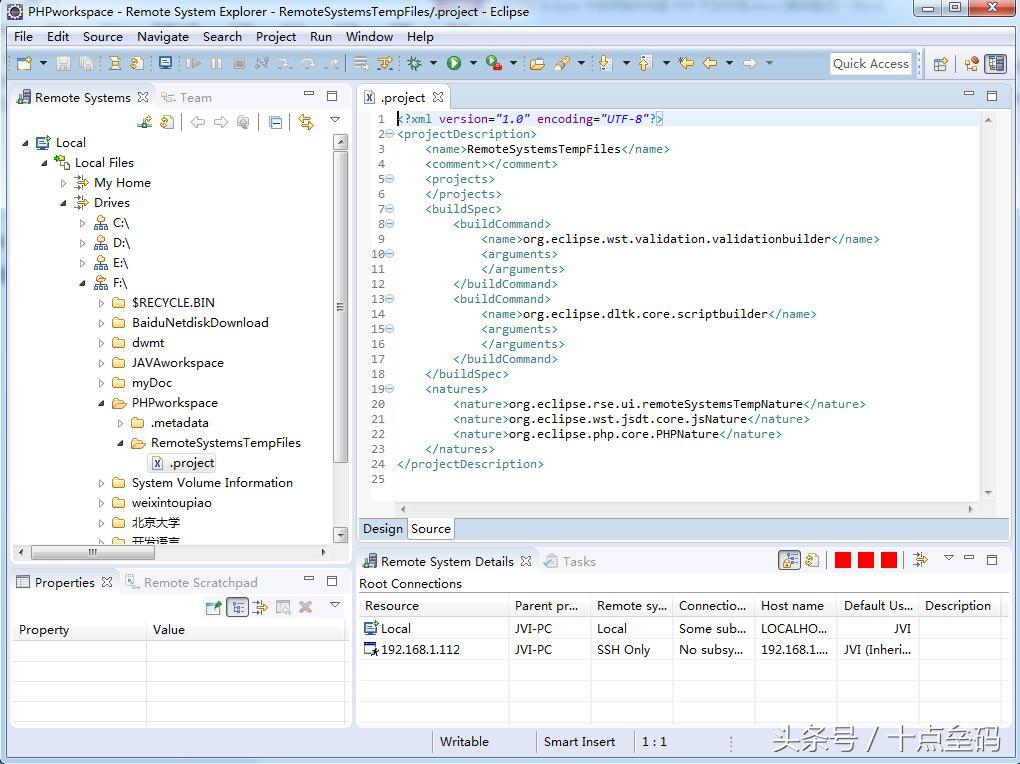
现在我们要使用 RSE 编辑一个 Eclipse 的 .project 文件。因此,在您的“远程系统”标签窗口中打开你的本地文件,浏览到您的工作区文件夹。寻找称为“RemoteSystemsTempFiles”的文件夹,并打开它。现在你要编辑 .project 文件。打开该文件。
你要在<natures>标签之间添加下面这二行:
<nature>org.eclipse.wst.jsdt.core.jsNature</nature>
<nature>org.eclipse.php.core.PHPNature</nature>

保存该文件,并重新启动Eclipse。如果一切正确,你现在应该有自动完成功能了,将看起来像这样

第7步:安装版本控制插件 Subclipse
SVN版本控制工具在团队协同开发中起到了极其便利及重要的作用,下面来分享一下怎样在eclipse中安装及使用。
-
第一种方法:
从 Eclipse Marketplace 中*载下**安装 Subclipse。
打开 Help -> Eclipse Marketplace。如图

在搜索框里填入 Subclipse,就可以找到 Subclipse,然后点击 Install 按钮即可安
装。如图 :

接下来,依次按照说明选择,即可安装完成。
-
第二种方法:(亲自试验)
从 Install New Software 中安装
打开 eclipse,然后在菜单栏中打开 Help -> Install New Software 。点击 Add 按钮,弹出一个 Add Repository 对话框。如图

在 Add Repository 对话框中, Name 选项可以任意填写,只要能表示,此时安装
的 插 件 是 什 么 即 可 。 在 Location 选 项 时 , 填 入 网 址 :
http://subclipse.tigris.org/update_1.12.x 。点击 OK 按钮。

选择安装的插件选项,选择 Select All。然后,再选择 Next。接下来就可以依次
选择 Next。即可安装完成。如图

安装过程中可能会出现安全警告,直接点击OK继续安装即可

-
第三种方法:(未亲测 这种方式方便管理)
1、*载下**subclipse 地址:
http://subclipse.tigris.org/
2、安装:我们在这里采用link安装方式,便于管理自己后期添加的插件。*载下**zip包,名称一般为site-version.zip,解压得到同名文件夹。
在eclipse目录中新建文件夹plugins_add用来放置我们自己添加的插件,新建文件夹subclipse用来放svn,目录层次结构如下图所示:

新建文件夹links,与plugins_add文件夹同级,在links文件夹中新建记事本文件改后缀link,如下图,内容为
path=plugins_add\\subclipse\\site-1.10.3
或
path=plugins_add/subclipse/site-1.10.3
路径指向我们svn插件,保存后重启eclipse。
3.将新项目上传到svn服务器
在项目名上右键--Team--Share Project,选择svn,next继续

第一次使用只能选创建新的代码库位置,next继续

输入URL继续设置next或直接结束finish

4.其他操作都在右键Team菜单中,本人没 有创建SVN库 暂时无图
5.签出svn上的项目到本地

6.为当前项目变更svn代码库地址
项目右键--Team--切换
接下来新建一个项目并成功在浏览器中显示:
1、*载下**windows集成环境
phpStudy、upupw、wamp、xamp等集成环境 或者直接*载下**apache也行
具体怎么*载下** 安装 配置 这里就不详细阐述了 相对简单
2、我用phpstudy做演示:

鼠标点击打开->其他选项菜单->打开配置文件->httpd-conf(apache配置文件)
添加下图中的内容: 起个别名 并指向Eclipse的workspace中的项目;此处并非强求,也可以把项目复制到phpstudy的WWW目录下:

如果项目80端口被占用,也可以更改自己喜欢的端口号
鼠标点击打开->其他选项菜单->phpstudy设置->端口常规设置

此处网站目录 就选默认的WWW就行
下面新建一个PHP项目来测试一下:

打开我的第一个页面:

打开我的第二个页面:

打开phpstudy中默认目录中项目:

至此,已经成功的将PHP的Eclipse 开发环境部署完成!至于开发中的代码提示等小问题 因为比较常用 估计大家日后都能记得住;
整理这些内容只为日后在遇到同样问题 方便调取使用节省时间!如果有哪些不妥之处,望告知!我会及时修正,以免误导新人!欢迎大家前来交流!
