为什么公众号没有留言功能? 2018年2月12日之后直到现在,新注册公众号的运营者会发现一个问题:无论是个人还是企业的公众号,在后台都找不到留言功能了。 这对公众号来说绝对是一个极差的体验,少了一个这么重要的功能,导致无法与读者沟通,也无法通过留言板发表、置顶自己或广告商的留言,互动体验、广告价值大大降低... 为什么TX要停用留言板功能? 根据公众号官方说明,它们并没有主动舍弃留言功能,关闭原因是配合监管要求,所以这是一种不得已的选择。
开通留言功能的好处有哪些?
(1)文章补充
留言区可以是文章的补充,比如在文章里遗漏了某些内容,作者可以自己在留言区进行补充。
(2)读者互动
最重要的一点,读者针对文章内容发表自己的见解,作者可以尽可能地回复读者,这样会提高用户的用户的互动程度和用户粘性。
(3)潜移默化
人都有从众心理,比如如果有粉丝在留言区写出很精彩的评论,或者夸文章写得好,其他人看到了,也会受这种心理的影响认为文章写得不错。
(4)粉丝荣誉
对于一些超级大号的粉丝来说,能上留言区是一种荣誉和嘉奖,他们会感激,并因此对你的公众号产生更强的认同感和归属感。
开通留言功能的原理是怎样的?
其实开通留言功能的原理很简单。你可以理解为就是把一个带有留言功能的老号,把它的留言功能取出来,转移到你自己的公众号上面。或者理解为是搬家,把一个房子的家具搬到另一个房子里。
而实现的方式就是在公众号后台的“账号迁移”功能,这个功能一开始是用来变更公众号的主体用的,不知道哪个大聪明发现可以用这个功能来实现开通留言功能。
公众号留言功能开通的2个方法:
一、线上自助申请(推荐,最快1天搞定)
二、自己动手操作(五六天不等):1、准备一个带有留言功能的公众号
首先你要有一个带有留言功能的公众号,不管是别人给的,或者是买来的都可以,最好这个公众号要比较干净,后台没有违规记录的。(因为如果有违规记录的话,那么它的违规记录就会转移到你的公众号名下了)
2、找到迁移入口
找到留言公众号之后,首先我们要用电脑登录留言公众号后台,然后在公众号后台左侧,找到【公众号设置】这个按钮,然后看到右边【主体】那里,有个【账号迁移】的按钮,点一下。
3、同意协议
这个不用多说,点击同意并下一步即可。
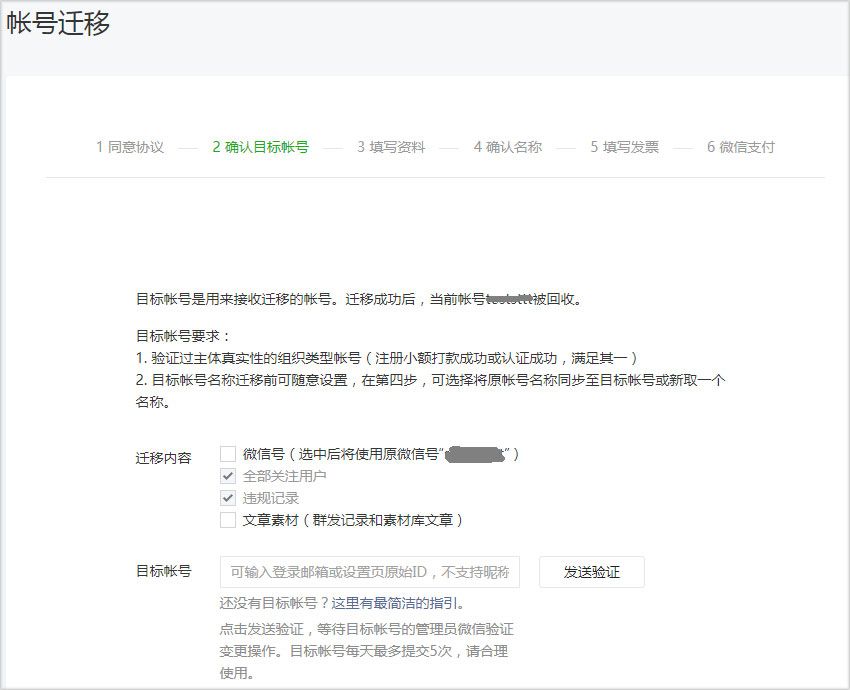
4、确认目标账号
这里我们要填写你自己的公众号的邮箱上去,然后素材和文章看情况是否要勾选,如果勾选了的话留言号的文章就会迁移到你的公众号里面了,也就是说你的读者也会看到留言号的文章,一般我们是不勾选的。然后粉丝和违规记录默认迁移,无法取消勾选。这就是为什么我说要尽量找没有违规记录的留言号的原因。
5、填写资料
这个页面我们要填写双方公众号的管理员的电话和邮箱,这些你肯定会。
不过最关键的是【账号迁移公函扫描件】和【公函公证书扫描件】是什么呢?
第一个【账号迁移公函扫描件】的模板我放在下面,你可以看下,其实只是填写一些信息然后盖章就可以,这个其实很容易。
其实做迁移最大的难点是在【公函公证书扫描件】,也就是所谓的公证书,需要你们两个公众号的法人带着【账号迁移公函扫描件】亲自去到当地的公证处做一下公证,出具公证书。
不过线下去公证处公证可不是微信官网上说的几十元到几百元,收费是公证处自己定,单次收费1500以上不在少数。也不是所有公证处都能办理公证迁移公证,去之前打电话问清楚。
6、确认名称
接下来要选择你迁移完成后公众号要叫什么名称。选择名称有3种方式:1)使用原帐号名称;2)使用目标帐号名称;3)自定义新的名称;
注意:不管延续原来名称和使用新名称,都需要遵循当前的命名规则。比如你原来的公众号叫A,在以前你叫A是没问题的,但是可能TX更新了规则,迁移的时候要重新审核名称,不给你叫A了,那么迁移后可能你就用不了A这个名字,不知道这样讲清楚不。
7、填写发票
如果需要*票开**的话,就填写,不过这个只能开留言号主体的抬头【捂脸】,而不是你自己公众号的主体的抬头哦,所以其实没有什么用。
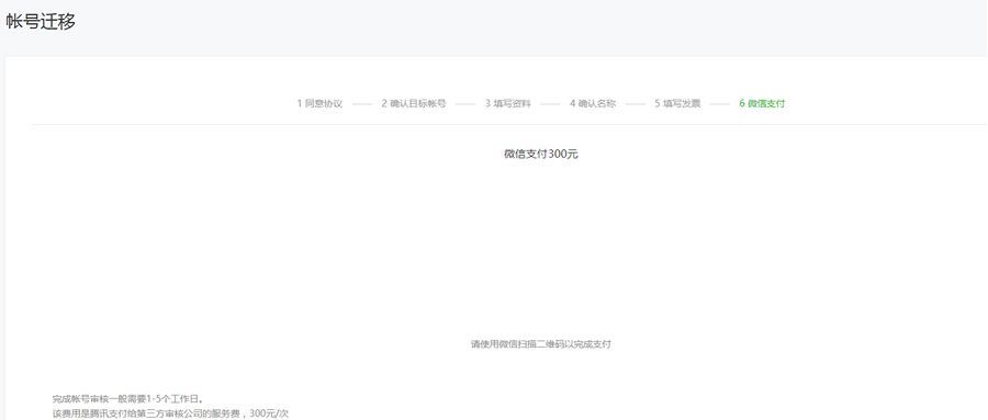
8、微信支付
到这一步我们要给TX支付一下迁移的费用,这个费用是TX给我们审核资料的人工费,不对审核的结果负责。也就是说不管审核失败还是成功,它都是要收费的,审核费是300元。
支付了审核费后,耐心等待审核给你打电话,审核完成后,你公众号就会开通留言功能了。
9、留言功能开通成功
审核通过后你公众号就会开通留言功能啦
可以在图文编辑页面检查一下是否有“留言”按钮!
以后每次写完文章的时候勾选一下“留言”按钮,发出去的文章读者们就可以留言啦~
个人主体公众号开通留言功能流程
现阶段,公众号仅支持为企业公众号开通留言。也就是说,如果你是个人公众号,要开通留言就必须进行以下几步:
1、注册一个个体户(或者公司)
2、用该个体户(或者公司)注册一个企业公众号
3、为该企业公众号开通留言功能(即:将有留言功能的小号迁移到该企业公众号上)
4、再将个人公众号迁移到该企业公众号。
