Part 1 | 前言
作为一个智能路由使用者和爱好者,行业的新品一直是我的关注重点。不久前,磊科推出了N1路由器,迅速吸引了我的注意。N1外观做出了极大的调整,完全颠覆了磊科前期与360合作推出的系列路由器,同时定位轻发烧级产品,也让我对产品的性能非常期待。
那么,低价的同时,能否兼具性能呢?刚刚拿到,就迫不及待的打开使用,感受一下N1的实际表现!

Part 2 | 外观篇
我们先从外观,来看一下N1的设计。

包装盒给我的第一感觉是好长,上面也绘制了条纹状的N1图案,牛皮纸的外包装更显简洁。

在包装盒的背面,则是对N1卖点的介绍:强劲、智能、安全、丰富。作为一款百元级的路由器,究竟有着怎样的均衡能力呢?我们接着看。

打开包装盒,就知道N1包装盒修长的原因了。4根高增益天线,都是展开式的设计。


电源、说明书倒是比较中规中矩。

OK,我们来看一下N1。不同于诸如P系列路由器那样家族化的外观,N1的设计更加简洁轻巧,纯白色的外观,4根高增益的天线也没有设计转轴,整体简约。

在路由器的正面,印着netcore字样,除此之外别无标识。

路由器的指示灯设计在了正前方而不是前面板,小巧的图标和指示灯,都倍显轻巧。

侧面看,N1采用了小角度倾斜设计,4根高增益的天线使用了6dBi黄铜,信号更强。

底部,大片的散热孔,可以确保N1长时间使用不必担心过热等问题。不过,底部的支撑并未设计防滑垫,有点担心耐磨性。

N1的接口,全部设计在了路由器的背面,也是非常简单,1个电源接口,1个LAN接口+4个WLAN接口,比较常见的设计。

比较特别的,还是这4根高增益天线。虽然外观设计简单,但是却全部支持前后左右转动,可以非常有效和针对性的掌控信号。
总体而言,N1的外观,还是非常贴合磊科对于N1的定位,不算特别精致,但极致简约实用。
Part 3 | 使用篇
路由器最大的用途,当然是WiFi信号的传输。我们先来看下,N1的设置链接。

作为与360深度合作的企业,磊科的路由器也同样可以使用360的手机APP。非常简单的自动搜索到路由器,按照提示进行设置即可。

360路由器的APP功能非常丰富,可以清晰明了的管理链接路由器的终端设备、测试网速,甚至可以对路由器的灯光进行开启和关闭,更加贴心。
而360主打的安全,自然不会落下。有专门的安全检测模块,可以对当前路由器的安全设置进行全方位监测。
此外,在工具选项,还有各种主打安全便捷的实用工具,可以根据需要去选择使用。
OK,看完了手机端,我们来看看PC端的表现吧!

主界面依然清晰明了,大模块化的设计风格,功能清晰可见。

在路由器的设置选项,可谓极为丰富,不但有常用的基本设置,包括防火墙、朋友专享网络等都可以进行设置。

只有这些就足够啦?自然不是!磊科N1,最大的卖点还是其强大的插件功能!
在插件中心选项,可以看到已安装插件,以及云插件推荐。还可以从本地安装插件,十分便捷。

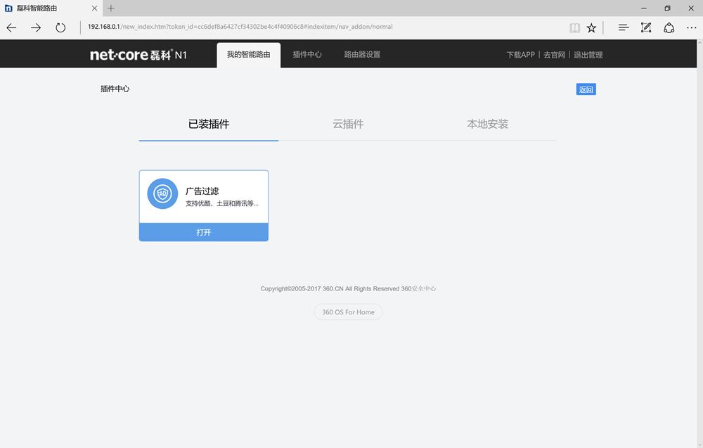
笔者从网络上,搜索了一款第三方的拦截视频网站广告的插件(相信这也是广大用户最喜欢的插件之一)。安装十分便捷。

在已安装插件中,可以看到刚刚安装的广告过滤插件。

根据介绍,可以看到对于优酷、土豆、腾讯等主流视频网站的广告,都可以做到有效的拦截。

笔者尝试登陆了优酷网,然后点击了视频。

果然0广告!非常给力!

当然,不仅仅是PC端的,智能终端的广告,都可以进行有效链接,而且可以看到广告过滤的历史信息,方便用户管理和查看。
路由器,仅仅有着便捷的设置和可拓展性能,还远远不够。磊科N1,官方称其使用了4根高增益的天线,材质为6dBi黄铜,我们来看一下信号的表现吧!

注:房间大小为110平左右,测试点B,距离A中间有承重墙,而且距离纵向约10.2米。
磊科N1,支持2.4G频段300M的速率,不支持5G。

经过对B点的信号进行测试,发现远远超出了预料,非常棒,表现比较平稳,基本可以在-70dBm以上,比较平稳,而且信号较强。
Part 4 | 总结篇
那么,回到标题,智能路由器,买低价还是买性能?磊科很明确的给出了答案:二者可以兼具。磊科N1,售价不过百元,却拥有着精致简洁的外观,同时主打安全性能,内置的360 OS安全性出众。
最难能可贵的是,还支持插件拓展,可玩性大大提升!而其简洁的使用方法,即使普通用户也可以轻松玩转。
虽然不支持5G频段是个小小的遗憾,不过对于日常使用影响不大,也期待后续产品可以加入该频段支持。
磊科N1,值得拥有的低价高性能智能路由器!