A公司财务小吴在购买发票时遇到一个情况,税务UKEY的发票库存已经显示为0了,但是购买发票却一直提示“申领失败!您当前持票数量或购票量达最高份额,请查询核实后再提交申请。”如下图所示:

小吴打开电子税务局查看,发现电子税务局的发票结存信息显示还有空白电子发票10份。故而无法申领新的发票。如下图所示:

这种情况是由于发票没有验旧导致的,正常情况下我们在开完发票后,税务局的后台会自动发送数据进行验旧,但是遇上税务局没有自动发送数据要怎么办呢,不要慌,有以下两种解决办法:
第一种:公司办税员带着本人身份证和税务ukey到税务大厅的自助机上进行发票验旧。
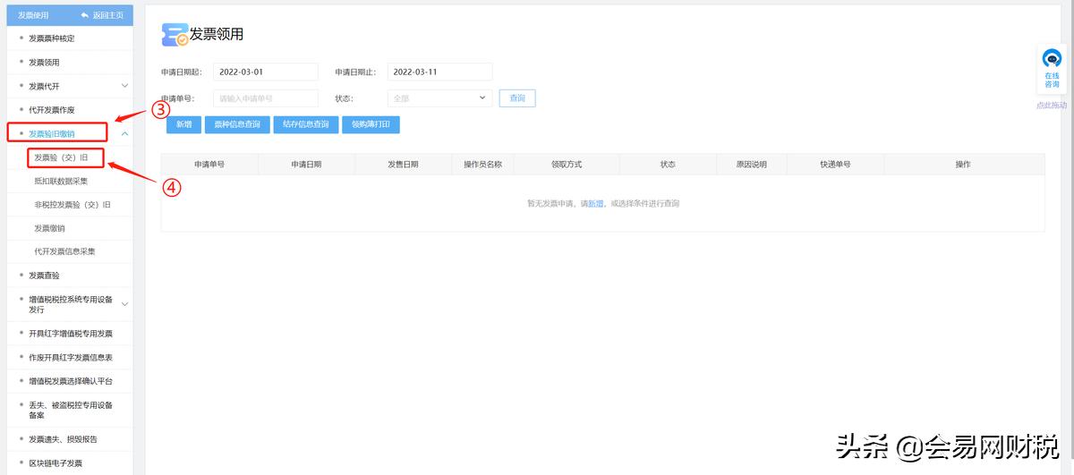
第二种:登入电子税务局—我要办税—发票使用—发票验旧缴销—发票验(交)旧—选择对应的发票种类和*票开**起止时间即可网上验旧。如下图所示:

