
脑卒中患者急性起病后病情变化快,强调急诊科、神经内科、神经外科、介入科、影像科和检验科等多学科、多环节的协同配合。影像科精准评估对制订诊治方案和分流途径至关重要。在脑卒中患者临床管理流程的基础上,《中国脑卒中防治指导规范》对脑卒中影像学检查流程进行了推荐。本文整理缺血性脑血管病一级预防及二级预防的影像学检查方案及流程,以飨读者。
急性缺血性脑卒中影像学指导规范请查看文章: 急性缺血性脑卒中如何进行影像学检查?检查流程及影像学评估一文读懂
缺血性脑血管病一级预防影像学检查
缺血性脑血管病一级预防推荐影像学检查原则及流程如图1所示。

图1 缺血性脑血管病一级预防推荐影像学检查规范化流程
注:TCD:经颅多普勒超声;MRA:磁共振血管成像;CTA:CT血管成像;图示虚线上方对应防治卒中中心的职责范围,高级卒中中心的职责范围包括虚线上方及下方
(一)防治卒中中心检查方案
1. 对于脑卒中高危人群的一级预防,血管检查方法首选是 彩色多普勒超声 ,评估的内容是血管的狭窄程度、斑块的大小及回声,并依此初步确定患者动脉粥样硬化病变的严重程度。
2. 当超声检查发现 血管轻、中度狭窄(<70%) 时,强烈推荐对患者进行每年一次的 颅内和/或颈动脉超声复查 。
3. 当超声检查发现颅内动脉或者颈动脉具有 重度以上狭窄(≥70%) 时,推荐进一步检查,明确颅内动脉粥样硬化性病变的程度,因为动脉粥样硬化是一个系统性疾病,通常是多个血管床受累,研究已经显示颈动脉粥样硬化与冠状动脉、颅内动脉粥样硬化均具有相关性。此时,推荐防治卒中中心为患者进行颅内动脉的磁共振血管成像(MRA)或者CT血管成像(CTA)检查, 首选MRA检查 。
(二)高级卒中中心检查方案
除了上面列出的防治卒中中心的检查方案、检查内容、检查流程之外,还要包括以下检查内容。
1. 当超声发现 颈动脉重度狭窄(≥70%) 时,或者超声发现 不稳定斑块 时,为了使医师和患者可以更为精准地制订、选择治疗方案,推荐高级卒中中心为患者进行 颈动脉斑块的MR检查 ,目的是要评估颈动脉斑块的稳定性。如果MR检查发现斑块不稳定,例如具有斑块内出血,或者具有较大的脂质坏死核伴有较薄的纤维帽,或者斑块纤维帽破溃,则提示该类斑块有可能会导致脑缺血事件,建议行积极干预治疗。
2. 当头CTA或者MRA检查发现颅内动脉的重度狭窄时,推荐进行高分辨磁共振成像 (HR-MRI)血管壁成像 ,因为颅内动脉的重度狭窄和动脉不稳定斑块具有独立相关性。通过此项检查,可以评估颅内动脉斑块的成分、状态。对于不稳定的斑块,神经内科、神经介入科可以进行强化治疗,并建议每年复查1次HR-MRI血管壁成像,评估药物治疗的效果。
3. 对于颅内动脉重度狭窄,且斑块不稳定的患者,建议进行 颅脑灌注成像 [如动脉自旋标记(ASL)检查],评估动脉粥样硬化病变对脑组织血流灌注的影响,及时发现无症状的缺血状态,预防脑梗死。
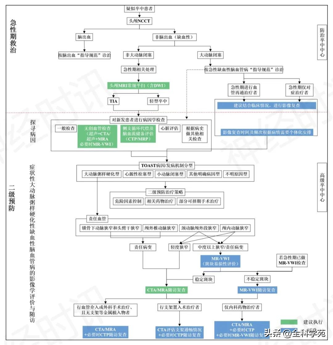
缺血性脑血管病二级预防影像学检查
缺血性脑血管病二级预防的影像学检查流程如图2所示。

图2 缺血性脑血管病二级预防的影像检查流程
注:NCCT:CT平扫;MRI:磁共振成像;DWI:弥散加权成像;CTA:CT血管成像;MRA:磁共振血管成像;MR-VWI:磁共振管壁成像;CTP:CT灌注成像;MRP:MR灌注成像
(一)防治卒中中心检查方案
1. 大动脉闭塞性缺血性脑卒中
(1)急性期经过血管再通治疗者: 建议结合临床情况,判断是否进行术后影像学复查。考虑到辐射剂量问题,建议在条件允许的情况下选择磁共振成像(MRI)检查。 (建议)
(2)急性期仅对症治疗者: 结合临床情况,在急诊处理后1个月内进行影像学复查。特别说明:致残性缺血性脑卒中患者急性期抢救处理后,应根据病情变化和治疗情况个体化安排影像学复查时间及频次。 (建议)
2. 非大动脉闭塞性缺血性脑血管病
(1)区分TIA和轻型脑卒中: 头颅MRI常规平扫[包含弥散加权成像(DWI)序列]。 (必须进行)
(2)新发患者的病因探寻
① 颈部动脉和颅内动脉的无创血管成像:颈部动脉可选择颈动脉彩色超声、颈部CTA或颈部MRA,颅内动脉可选择经颅多普勒超声(TCD)+颅内动脉CTA或MRA[TIA者推荐时间飞跃法(TOF)-MRA)]。 (强烈推荐)
② 脑灌注成像:可选择CT灌注成像(CTP)或MR灌注成像(MRP)。 (建议)
3. 症状性大动脉粥样硬化性缺血性脑血管病
(1)锁骨下动脉狭窄和头臂干狭窄、颅外椎动脉狭窄: 锁骨下动脉/颈总动脉/头臂干/颅外椎动脉狭窄或闭塞,且引起相关缺血性脑血管病者,必须进行CTA/MRA随访复查。 (强烈推荐)
(2)颈动脉颅外段狭窄、颅内动脉狭窄: 颈动脉颅外段/颅内动脉狭窄或闭塞,必须进行CTA/MRA 随访复查。 (强烈推荐)
(3)血管手术后的影像学随访
① 目标血管的无创血管成像:可选择CTA或MRA;若血管有金属植入物(支架),则选择CTA。 (强烈推荐)
② 脑灌注成像:可选择CTP或MRP。 (建议)
(4)单纯内科药物治疗的影像学随访
① 目标血管的无创血管成像:可选择CTA或MRA。 (强烈推荐)
② 脑灌注成像:可选择CTP或MRP。 (建议)
(二)高级卒中中心检查方案
1. 大动脉闭塞性缺血性脑卒中
(1)急性期经过血管再通治疗(静脉/动脉溶栓和/或机械取栓)者: 术后影像学复查有助于观察血管再通、脑血流灌注情况及是否发生脑出血等。建议结合临床情况,判断是否进行术后影像学复查。考虑到辐射剂量的问题,建议在条件允许的情况下选择MRI检查。 (建议)
(2)急性期仅对症治疗者: 结合临床情况,在急诊处理后1个月内进行影像学复查。特别说明:致残性缺血性脑卒中患者急性期抢救处理后,应根据病情变化和治疗情况安排个体化影像学复查时间及频次。 (建议)
(3)急性期无创血管成像发现颈动脉/颅内动脉狭窄且为责任病变者: 颈动脉/颅内动脉的磁共振管壁成像(MR-VWI)检查,以鉴别狭窄病因、评价斑块易损性等。 (建议)
2. 非大动脉闭塞性缺血性脑血管病
(1)区分TIA和轻型脑卒中: 头颅MRI常规平扫(包含DWI序列)。对于非致残性缺血性脑血管病经急诊相关处理后应尽早完成头颅MRI(必须包含DWI)扫描,如DWI未发现急性脑梗死证据,可诊断为TIA;如DWI有明确的急性脑梗死证据,则无论发作时间长短均不诊断为TIA。鼓励高级卒中中心积极探索头颅MRI快速扫描方案,以保证在短时间内获取最多可靠信息。 (强烈推荐)
(2)新发患者的病因探寻: 无论对致残性和非致残性缺血性脑血管病都应进行全面的检查及评估,以探明发病原因,为二级预防的治疗方案制订提供依据。致残性脑卒中在急性期通过一系列检查尤其是影像检查,已经基本明确病因。对新发TIA或轻型脑卒中患者的检查项目包括一般检查、无创血管检查、侧支循环代偿及脑血流储备评估、心脏评估,以及根据病史进行其他相关检查,其中“无创血管检查”和“侧支循环代偿及脑血流储备评估”的影像学检查规范说明如下。
① 颈部动脉和颅内动脉的无创血管成像:用以评估大血管情况,包括颈动脉彩色超声、TCD、颈部/颅内动脉的CTA和对比增强MR血管成像(CE-MRA)。建议联合超声和CTA或超声和CE-MRA两种检查,提高诊断的准确性。TIA患者的颅内血管成像推荐TOF-MRA。 (强烈推荐)
② 颈动脉MR-VWI检查:若无创血管成像发现颈动脉中度及以上狭窄/闭塞,推荐应用颈动脉MR-VWI检查。颈动脉MR-VWI不仅可进一步了解狭窄/闭塞病因,而且能对颈动脉粥样硬化斑块的成分做出较准确的评价,因此对具备颈动脉内膜切除术(CEA)和颈动脉支架置入术(CAS)指征的患者,推荐进一步行颈动脉MR-VWI检查,以评估斑块易损性。 (推荐)
③ 颅内动脉2D或3D MR-VWI检查:若无创血管成像发现颅内动脉狭窄/闭塞、并且怀疑为病变的责任血管,推荐进一步行颅内动脉2D或3D的MR-VWI检查,为病因鉴别提供更多信息或直接证据,如鉴别动脉粥样硬化、血管炎、动脉夹层、可逆性脑血管痉挛等。若为动脉粥样硬化,还可以进一步评估斑块的形态、与分支开口的关系和炎症程度等。 (推荐)
④ 相关血管的MR-VWI检查:若缺血性脑血管病患者的无创性血管成像未发现头颈部动脉狭窄或仅为轻度狭窄,但临床怀疑/不能完全排除大血管病因者,推荐进行相关血管的MR-VWI检查,以探寻症状性非狭窄性动脉病变的原因。 (建议)
⑤ 脑灌注成像:可选择CTP或MRP,以评估侧支循环代偿及脑血流储备。鼓励高级卒中中心积极探索头颅CTP和头颅MRP(如3D ASL)新技术和后处理软件的研究、应用和优化。 (强烈推荐)
特别说明: 脑灌注成像(CTP/MRP)的判读在急性期和二级预防患者之间存在差异,急性期重点关注核心梗死区和缺血性半暗带的关系,快速判断(可采用自动化的快速后处理软件)是否有血管内治疗开通血管的意义;二级预防时,通常脑缺血进入失代偿期[脑血容量(CBV)和脑血流量(CBF)均下降],此时抢救性血管开通的价值不大,更多关注的是血流储备能力和血管调节能力[达峰时间(TTP)和平均通过时间(MTT)的延长等],推荐采用传统的手动后处理方法和原始图像的联合判读,以便为进一步治疗(如择期手术)提供更加全面、准确的信息。
3. 症状性大动脉粥样硬化性缺血性脑血管病
缺血性脑血管病的病因众多、机制复杂,当前国际广泛采用急性脑卒中治疗Org10172试验(TOAST)分型,针对性选择二级预防策略。二级预防治疗策略大致分为危险因素控制、内科药物治疗及对部分符合条件者的择期手术治疗。其中大动脉粥样硬化型病因的发病率较高、治疗手段较多,其影像学评价及随访尤为重要,相关的影像学检查规范说明如下。
(1)锁骨下动脉狭窄和头臂干狭窄、颅外椎动脉狭窄: 锁骨下动脉/颈总动脉/头臂干/颅外椎动脉狭窄或闭塞,且引起相关缺血性脑血管病者(如锁骨下动脉窃血综合征、后循环缺血/梗死),必须采用 CTA/MRA 随访复查。 (强烈推荐)
(2)颈动脉颅外段狭窄、颅内动脉狭窄
① CTA/MRA随访复查:当颈动脉颅外段/颅内动脉狭窄或闭塞,必须采用CTA/MRA随访复查。 (强烈推荐)
② MR-VWI检查:颈动脉颅外段/颅内动脉中度及以上狭窄或闭塞,或怀疑为责任血管(无论狭窄程度),推荐MR-VWI检查,以评估斑块易损性,若为不稳定斑块,则继续采用MR-VWI随访斑块情况;若急性期已做MR-VWI且斑块不稳定,推荐继续MR-VWI随访。鼓励高级卒中中心积极探索MR-VWI新序列的研究、应用和优化。 (推荐)
(3)血管手术后的影像学随访: 部分症状性头颈部动脉粥样硬化性狭窄患者,当使用标准内科药物治疗无效,且无手术禁忌,可行相关血管的手术治疗,比如CEA或CAS已成为症状性颈动脉狭窄除内科药物治疗外的主要治疗手段。对于症状性锁骨下动脉狭窄或闭塞、颈总动脉/头臂干狭窄可能选择支架置入术或外科手术,对于症状性颅外椎动脉/颅内动脉狭窄,可谨慎选择血管内介入治疗(球囊扩张和/或支架成形术)。手术后的影像学检查规范说明如下。
① 目标血管的无创血管成像:可选择CTA或MRA[若血管有金属植入物(支架),则选择CTA],以评价术后血管通畅情况,是否有再狭窄及其程度。 (强烈推荐)
② 脑灌注成像:可选择CTP或MRP,以评估脑血流灌注改善情况。 (推荐)
(4)单纯内科药物治疗的影像学随访
① 目标血管的无创血管成像:可选择CTA或MRA,以评估血管狭窄改善情况。 (强烈推荐)
② 脑灌注成像:可选择CTP或MRP,以评估脑血流灌注改善情况。建议行目标血管的MR-VWI,以评估斑块变化。 (推荐)
参考文献:中国脑卒中防治指导规范(2021年版)
来源:神经时讯 编辑 | 董晓慧 校对 | 谭静妮