监控报警故障自愈终于来了,基本功能已经开发完毕,经过测试已经可以实现闭环。现在就介绍一下故障自愈的简单操作,废话不多说直接上图。
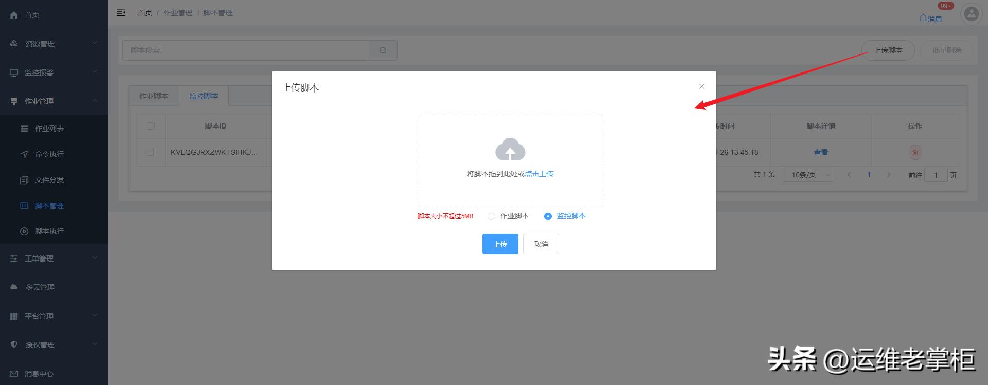
故障自愈分为执行命令和执行脚本,默认推荐使用执行脚本,所以首先在作业平台的脚本管理进行监控脚本的上传


上传完监控脚本,打开监控规则页面

选择要设置故障自愈的报警规则

点击故障自愈按钮,在弹出的对话框中选择要关联的监控脚本,只能关联一个脚本.
也可以选择执行命令,在文本框中输入shell命令.监控脚本和执行命令只能选择其一


点击提交按钮即可,修改故障自愈配置也是相同的操作。如果之前有配置过故障自愈,点击故障自愈按钮,弹出的对话框中会自动显示之前的配置信息,直接修改即可。
点击删除按钮可以清除报警规则的故障自愈相关信息

以上的操作就完成了报警故障自愈设置,接下来看一下执行效果
在监控报警记录里面发现了磁盘利用率触发的报警记录,之前对磁盘利用率监控规则设置了故障自愈

打开作业平台的作业列表页面,也看了对应的作业记录,对比一下监控报警时间为 2022-09-26 21:02:30 故障自愈执行时间为2022-09-26 21:02:35

查看具体故障处理自动执行详情

如果监控脚本有标准输出的话,还可以看到详细的执行细节

故障自愈操作就是这么简单,如果哪里还有需要改进的地方,请在评论留言告诉我。如果您觉得还不错,感谢帮忙点赞关注转发,感谢!