笔记本键盘一个a按键失灵怎么办 (thinkpad笔记本键盘部分按键失灵)

今天笔记本电脑开机遇到一个奇怪的问题,键盘上部分按键失效(比如F键、R键、B键和数字键等),其他的按键正常,外接键盘可以正常输入,使用笔记本电脑自带键盘则不行,查了很久没发现什么问题,一度怀疑笔记本电脑自带键盘物理按键坏了。在准备送修前,突然想到会不会驱动出了问题,本着这个方向查了之后发现是Windows设备管理器禁用“禁用了符合HID标准的手写笔等人工学输入设备”造成的。

在Windows设备管理器中,用户可以方便地启用或禁用特定的硬件设备。然而,如果用户禁用了符合HID标准的手写笔等人工学输入设备,可能会导致笔记本键盘部分按键失效的问题。这时,该如何解决呢?本文将指导你如何解决手写笔禁用后导致笔记本键盘失灵的问题。

一、打开Windows设备管理器

首先,我们需要打开Windows设备管理器。在Windows操作系统中,按下Win + X组合键,选择“设备管理器”选项。

笔记本键盘按键失灵修复小技巧,笔记本电脑键盘zxc按键失灵怎么办

以windows11为例

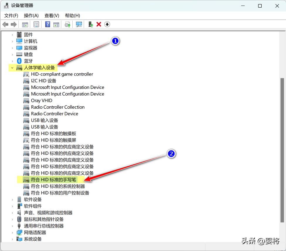
二、查找人工学输入设备

在设备管理器中,找到人工学输入设备,如符合HID标准的手写笔、触控屏等设备。这些设备通常被归类为“人体学输入设备”或“输入设备”类别。

笔记本键盘按键失灵修复小技巧,笔记本电脑键盘zxc按键失灵怎么办

三、启用人工学输入设备

如果这些设备的状态是禁用的,右键点击相应的设备,选择“启用”选项,让其重新开始工作。

笔记本键盘按键失灵修复小技巧,笔记本电脑键盘zxc按键失灵怎么办

设备已被禁用

笔记本键盘按键失灵修复小技巧,笔记本电脑键盘zxc按键失灵怎么办

单击“启用设备”按钮

笔记本键盘按键失灵修复小技巧,笔记本电脑键盘zxc按键失灵怎么办

成功启用

笔记本键盘按键失灵修复小技巧,笔记本电脑键盘zxc按键失灵怎么办

显示设备运转正常

四、检查键盘部分按键状态

重新启用人工学输入设备后,可以检查一下笔记本键盘部分按键的状态是否已恢复正常。如果还是无法正常工作,可以尝试重新启动计算机或更新相应的硬件驱动程序。

总结

通过以上步骤,你可以解决手写笔禁用后导致笔记本键盘失灵的问题。在使用Windows设备管理器时,要特别注意不要随意禁用重要的硬件设备,以避免出现其他不可预知的问题。

PS: 我好像最近装了向日葵远程软件后出现这个问题,但不确定是否与之直接有关!

希望本文能够对你解决手写笔禁用导致键盘失灵的问题有所帮助。

#挑战30天在头条写日记# #键盘失灵#

#飞鱼电子发票台账#