
一般实施SAP的公司因为安全性问题都会启用一定规则的用户密码强度,普遍的做法是让Basis在RZ10里面给系统参数做赋值,然后重启服务来实现对所有用户的密码规则的定义。但这样的话对所有用户有效,没办法例外控制某一些特别的用户。比如老板、董事长或高管等用户,或许不需要强制规定密码长度,不需要输错几次就锁定,不需要设置密码有效期等。那么基于以上需求,该如何来实现不同用户不同的密码规则呢?
以下通过几个操作来实现:
一、创建安全策略
事务代码:SU01,选择一个用户之后,回车进入到登录数据页签:

双击上图画框的地方,系统切换到后台创建安全策略的画面:

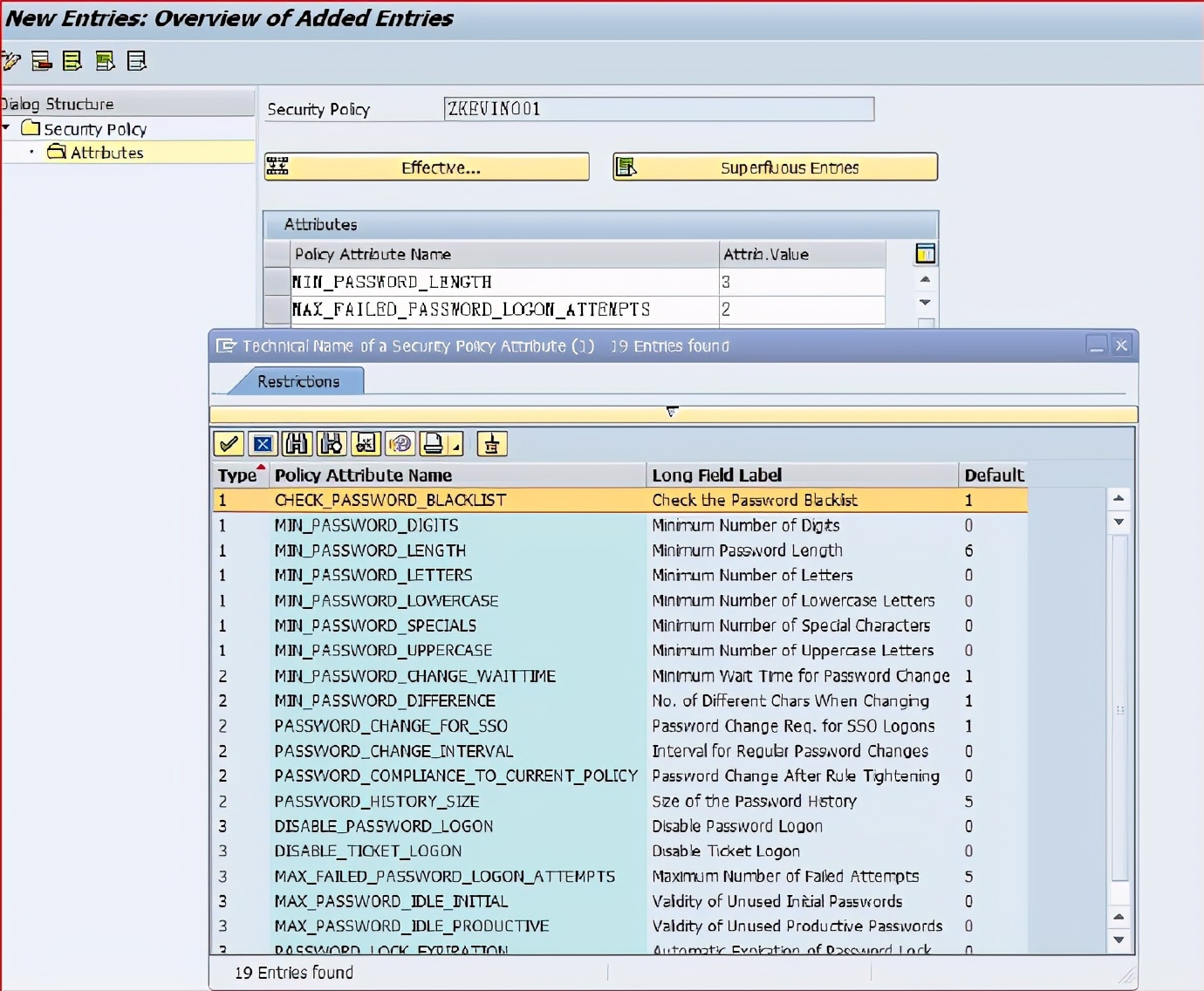
创建一个安全策略,然后选中它,双击属性:

点击上图“有效…”就可以查看当前安全策略里面可以维护的策略属性,如下图:

由此可以根据需要来选择相应的属性搭配,实现需要的管理功能!
保存,退出即可。
二、维护用户安全策略
创建完安全策略之后,回到用户维护的画面,在“登录数据”里面维护所创建的安全策略,即可对当前用户适配密码安全规则。

注: 1、用户主数据里面维护的安全策略比RZ10维护的策略优先级高;
2、用户主数据如果没有维护安全策略,则自动使用RZ10维护的规则;
3、如果维护了密码强度,在用户不修改密码的情况下并不会强制要求用户修改密码;SAP-用户密码规则的自定义