有时候,突然应为网络卡,或者其他原因,想修改该wifi密码,这时候,又不想打开电脑,那怎么办,今天我就教大家怎么用手机改wifi密码。
工具/原料
手机(我这里是iPhone)
路由器地址(我这里是tplink 192.168.1.1)
登陆路由器账号和密码
方法/步骤
1
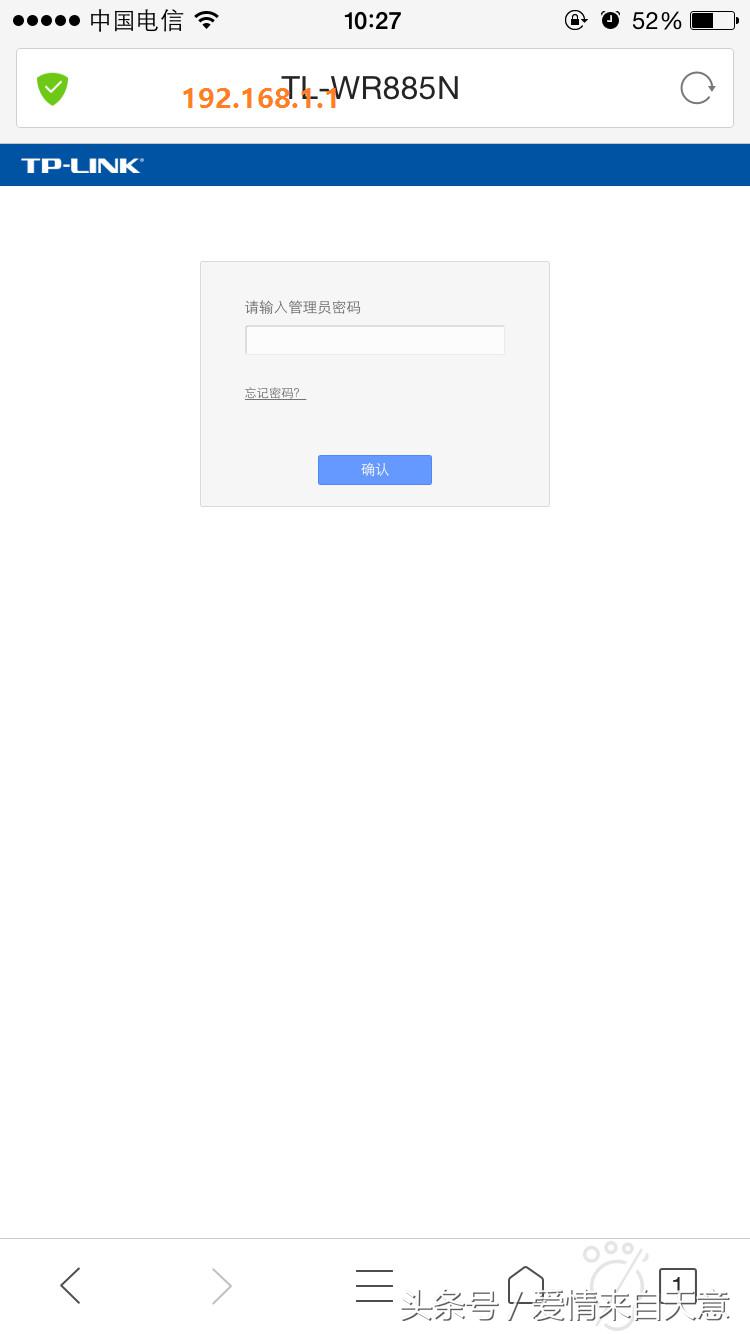
打开手机浏览器在输入网址的地方输入192.168.1.1 (不同的路由器默认地址不一样,具体地址可以查看路由器背面贴纸上的信息)

2
输入密码登陆你的路由器(如果你忘记了你的密码,长按路由器重置键重置吧)
登陆进去选择无线设置

3
进入无线设置后你可以看到你的SSID名称(这里你可以修改你的无线网名称SSID)

4
选择编辑无线安全设置,编辑修改你想要的密码吧!

5
点击保存,至此你的密码修改成功。
