电脑WiFi没了咋办,可能很多朋友都遇到过这种情况,电脑的WiFi莫名其妙搜不到网络了,电脑屏幕右下角的图标显示一个感叹号或者禁用的标志,然后就连不上网络了。最可怜的就是笔记本电脑,好多甚至都不带网线接口,连不上网让你想修都没法修。

Wi-Fi没了!
第一步、遇到这种问题首先我们排除一下物理或虚拟WiFi开关的问题,
检查键盘上是否有这种类似的快捷按键,一般都是在顶部F键区,符号是一个小电脑两边一遍两三个小括号,或者是一个“i”两边两三个小括号。

Fn快捷键
上图这种就用Fn+F5组合键就可以控制打开或者关闭WiFi功能,另外还有一种物理开关的,如下图。

位于侧面的物理开关
第二步、确认好开关是打开状态之后,接下来就是排查驱动的问题了,
最好的方法是找一台其他的可以联网的电脑,从出现故障的笔记本电脑或主板的官网*载下**对应系统版本的无线网卡驱动,通过U盘拷贝到出现故障的电脑当中,进行安装,一般会在更新安装完成之后恢复正常。

官网*载下**对应驱动程序
如果找不到对应的官网,也可以使用第三方的软件,比如驱动精灵的"网卡版"(即内置一些常见的网卡驱动的版本),*载下**到U盘当中,拷贝到出现故障的电脑当中进行驱动修复。

驱动精灵 网卡版
即使是这样,也有一定概率也会出现问题,比如狼叫兽刚刚遇到的就是软件显示修复成功,但驱动其实还没恢复正常,如果要安装旧版本尝试的时候,又提示说“已经有新版本,旧版本无法安装”。
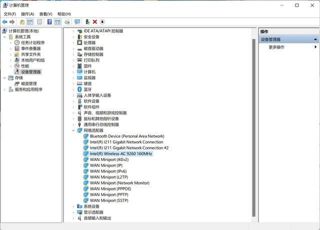
这种情况下就到了最后的解决方案,右键点击此电脑-管理,选择左侧列表当中的系统工具-设备管理器,在中间窗口列表当中寻找网络适配器,在其中找寻WiFi、wireless等字样。

设备管理器页面
比如上图中我的电脑网卡是Intel的AC 9260,右键点击它,选择卸载设备,在弹出的提示框之中勾选“尝试删除此设备的驱动程序”的选项,这样才能把现有的驱动程序卸载掉。

勾选“尝试删除此设备的驱动程序”
一般做了这件事之后,重启一下电脑,Windows会自动对驱动进行修复适配,如果没有自动修复成功,再返回上一步,使用电脑或主板官网*载下**的驱动程序,或网卡版的驱动精灵进行修复即可。
如果实在修复不成还可以考虑USB外置无线网卡做临时过渡使用。
>>>外置USB无线网卡
(7782340)