现在各家各户都用上了WiFi6,但是科技的发展是迅速的,从居家办公、学习开始,对于网速、路由器的要求就越来越高了!平时的通信频段也因为太拥挤而让人苦恼!别慌,WiFi7来了,而且更多更好的路由器也都来了!

路由器分类:
①而我们平时使用的Wi-Fi几乎都是来自路由器的,那么路由器又什么什么呢?路由器实质就是连接设备在网络之间转发数据包。可以将这些数据发送设备之间,或从设备到互联网。路由器通过当地的一个IP地址分配给每一个网络上的设备。就好像你的快递在某条路上,有了小区地址楼栋号和楼层门牌才能准确接收到。

②路由器一般又分为有线和无线的,这个根据字面意思就很好区分了;有线路由器只有局域网电缆端口,而无线路由器包括天线和无线适配器允许设备连接电缆,当然现在一般用的都是无线路由器了。

③与家庭或小型企业 LAN 内使用的路由器不同,核心路由器由大企业用的多,用在网络内传输大量的数据包;核心路由器在网络的核心运作,不与外部网络相连。

④核心路由器专门管理大规模网络内的数据流量,而边缘路由器则同时与核心路由器和外部网络进行通信;使用 BGP(边界网关协议)发送和接收来自其他 LAN 和 WAN 的数据。

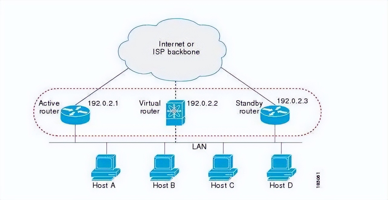
⑤虚拟路由器是一种软件程序,它可以使用虚拟路由器冗余协议 (VRRP) 来建立主要和备用的虚拟路由器(当主要路由器出现故障时使用)。

不过这里我们讲到的路由器就以家用常见的有线和无线路由器为主!
WiFi:
大家平时都讲到的Wi-Fi到底是什么呢?Wi-Fi是一种允许电子设备连到一个无线局域网(WLAN)的技术,一般用2.4G UHF、5G SHF ISM 射频频段。一般是有密码保护的;但也可是开放的,因此就允许任何在WLAN范围内的设备可以连上。Wi-Fi是一个无线网络通信技术的品牌,由Wi-Fi联盟所持有(最近Wi-Fi联盟这个词听的次数挺多吧)

WiFi 6:
目前最新的WIFI协议是WIFI6(802.11ax),2019年年底推出,然后稳步的运用到商业市场,大量的WIFI6路由器上市,目前各大厂商的主力产品,也是WIFI6的路由器,最低的价格在300元以内Wi-Fi 6将允许与多达8个设备通信。Wi-Fi 6还利用其他技术,如OFDMA(正交频分多址)和发射波束成形,两者的作用分别提高效率和网络容量;Wi-Fi 6最高速率可达9.6Gbps。

WiFi 7:
WiFi 7 是即将推出的WiFi 标准,也称为IEEE 802.11be 超高吞吐量(EHT)。它适用于所有三个频段(2.4 GHz、5 GHz 和6 GHz),以充分利用频谱资源。虽然WiFi 6 是针对世界上不断增长的设备而构建的,但WiFi 7 的目标是为每台设备提供惊人的速度和更高的效率。如果您正在为不断的缓冲、延迟或拥塞而苦苦挣扎,那么WiFi 7 路由器可能是您的最佳解决方案。

WiFi 7 引入了320 MHz 超宽带宽、4096-QAM、Multi-RU 和Multi-Link Operation,速度比WiFi 6 快4.8 倍,比WiFi 5 快13 倍。解锁比以往更多的场景。
①IEEE :是一个国际性的电子技术与信息科学工程师的协会,你就理解成π和它对应的数值就行。

②MU-MIMO :只要有大量设备接入同一网络也会出现信号满格网速却很慢的情况,在802.11ac标准时,AP(就是路由器、热点)一次只能和一个客户端链接,如同你有一车库的豪车,但是你每次出去只能开一辆;这时候就有了MIMO和MU-MIMO出现了。
WiFi 7 将空间流的数量从8 个增加到16 个。因此理论物理传输速率相比WiFi 6 提高了一倍。有了WiFi 7 的16 个流,每个设备都有足够的带宽来流畅运行。

③MIMO :就是Multi Input Multi Output(多输入多输出),那就肯定有多天线形成的多路径了,这是不是路由器天线多了就行了?怎么和上文结论不太一样啊?就像收入和支出成正比才能平衡一样,你输出多了,你接收的设备也得匹配上才行(多天线)。两根线同时传输就是2×2MIMO,三根就是3×3MIMO。
你的设备就一根接收线,而路由器有两根MIMO,就只有一个在运作,但是MU-MIMO就应运而生了,即使你是单线设备但是只有这项技术,另一根线就不会停止运作了。

④OFDMA :在WiFi5的时代采用了OFDM的技术,信息的传输就需要占据整个无线信道;WiFi 6升级为OFDMA! 路由器可以在同一个传输窗口发送不同的信号。这样来自路由器的单个传输能够与多个设备进行通信,而不是每个设备都必须等待轮到路由器通过网络提供数据。

⑤频段 :在机械波中,频段是指声音频率和波长,无线通信中使用的频段只是电磁波频段中很小的一部分,定义了无线电波的频率范围。不过为了各行各业之间互不打扰,所以对不同的频段都进行了统一的规定和划分。
⑥多链路:传统的WiFi 设备使用单个链路来传输数据。借助多链路操作(MLO),WiFi 7 使设备能够同时在不同的频段和通道上发送和接收数据,以提高吞吐量、减少延迟并提高新兴应用的可靠性,例如VR/AR、在线游戏、远程办公室和云计算。

WiFi 6 将 WiFi 频段从 80 MHz 扩展到 160 MHz,WiFi 7 释放了6 GHz 频段的全部潜力,使上一代带宽翻倍。将通道宽度扩展到320 MHz 还可以以尽可能快的速度进行更多的同时传输。

⑥OBSS :是 WiFi 6 的另一项功能,可帮助改善网络堵塞;之前的WiFi和设备连接的模式是,发射点告诉设备:我有个朋友到站了,你去接一下!结果是男是女、高矮胖瘦、手机号多少你都不说!OBSS这个功能就像就是告诉了这个到站的朋友,他183cm、75kg、带着黑色帽子、穿着蓝色牛仔上衣、一双白色帆布鞋;再告诉朋友,去接你的那个人2米08,直接找他就行了!学过计算机的更好理解一些,就是键值对的意思了。

⑦T WT :使用 TWT 节电管理技术,允许设备协商各自的唤醒时间和睡眠时间,减少不必要的空口竞争,进而达到延长终端电池寿命的目的,使得物联网可以更加节能。
路由器相关:
一般路由器有图标1WAN口:就是家里网线需要接入的地方,图标2LAN口,用网线连接设备从而让设备联网,图标3RESET(复位键)这个就理解成手机恢复出厂设置就行;图标4是电源接口;一般网络进入了WAN口后会把一部分网络给Wi-Fi,一部分给了LAN口。

路由器也是有CPU的,所以也要选好一些的:博通(很优秀,但是发热是个问题,华硕路由器是代表)、高通(优秀)、联发科、瑞昱(俗称螃蟹)、华为海思,当然还有更小众的英特尔,迈威。



近段时间,WiFi6芯片价格上涨,让本就热闹的WiFi6赛道新添了不少看点。在去年3月份,博通通知客户,旗下通信芯片交期拉长至50周,到目前博通的交期拉长到52周。由于WiFi6的良好商机,不仅博通涨价20%,联发科已在调升WiFi6芯片报价约20%至30%,瑞昱在去年10月份向客户反映成本涨至10%——15%,去年来累计涨幅至少50%。
1200M、9000M这个数值是速率的意思,2.4Ghz单根天线速率为150Mbps,所以按照数量你可以类推;5Ghz单根天线速率为433Mbps,比如1200M就是2×150Mbps+2×433Mbps≈1200Mbps;注意我的用词:理论上来说,确实是越大越好。

增益天线,路由器上的天线能把无线信号给集中起来,但是它本身并不能放大信号,效果具体如下图:


路由器内存分为运行内存和储存内存,影响着你能装下多少第三方应用,就和手机差不多的。

路由器固件,这个就是操作系统,好比手机里的IOS,WP,Android;不少人到手可能就马上开始刷固件了!那么它的好处有什么呢?比如有网络叠加,把几个某小数值网络叠加到大数值,有usb接口的路由器可以拿U盘挂上去,局域网里就多了个NAS,发射功率国内有限制最大也就100mW,比如把地区改成某羊背上的国家,这个点不细说了。

QoS,与它相关的测量是带宽(吞吐量)、延迟(延迟)、抖动(延迟变化)和错误率等,,比如你把游戏设置优先级,然后视频、文件传输、网页等。

网络协议,协议是一组用于格式化和处理数据的方法,让不同的网络软件和硬件可以互相明白对方是什么意思,然后一起合作;而路由器相关的网络协议分别有:
BGP:边界网关协议 (BGP)是一种应用层协议,网络用于广播它们控制的 IP 地址。
EIGRP:增强型内部网关路由协议 (EIGRP) 识别路由器之间的距离。
OSPF:开放最短路径优先 (OSPF) 协议根据各种因素(包括距离和带宽)计算最有效的网络路由。
RIP:路由信息协议 (RIP) 是一种较旧的路由协议,用于识别路由器之间的距离。RIP 是一种应用层协议。

挑选注意事项:
你可能会看到有4跟天线6跟天线,1600M、2100M双核这类字眼或示意图,但是下面也有一个点就是端口的数值,超高的速率搭配百兆的网口,即使你是千兆网线,通过端口后也不会超过百兆的网速,所以购买时直接选千兆口就行了

为什么上面提到增益天线时,我说到理论上来说是越多越好?增益功率数值越大确实传播的更远,可同时也圆形逐渐变为椭圆了,长度长了,但是宽度窄了,所以结论就是全覆盖这种说法目前来看是不存在的。

除了本身的*款贷**足够大,家里的网线包括连接到路由器Lan口的线一样很重要;根据自己的经济条件来进行挑选。

比如现在常见的超五类网线,当然了比如六类、超六类、七类甚至八类网线都有了,实际情况肯定是到不了这种实验室测试出来的结果,不过确实是一块价钱两分货。

Wi-Fi传输为何达不到理论值呢?这里先看看理论值是多少:
通常表示网速快慢的单位是bps或b/s,在计算机里,存取数据是以字节“Byte”为单位 ,但是在网络中,数据通信是以的字位“bit”为单位。它们的关系是:1Byte=8bit,简写为1B=8b(注意字母的大小写),就是1个字节等于8个字位。
1Mb/s=1024Kb/s=(1024/8)KB/s=128KB/s
所以,1M宽带的最高*载下**速度为128KB/s,把128KB/s分别乘以10、50、100、200,就得到了10M、50M、100M、200M宽带的理论最高*载下**速度:
10Mb/s=10×128KB/s=1280KB=1.25MB/s
50Mb/s=50×128KB/s=6400KB/s=6.25MB/s
100Mb/s=100×128KB/s=12800KB/s=12.5MB/s
200Mb/s=200×128KB/s=25600KB/s=25MB/s
而造成无法完全达到理论值的原因有如下:
1.折射:WiFi信号经过玻璃或水的时候,信号路径发生偏折,我们和路由器都在空气中,因此折射的影响可以忽略。
2.反射:WiFi信号经过光滑的物体表面时,信号会发生反射,和光的反射类似。
3.绕射:WiFi信号经过水泥墙体,因难以穿越,部分信号会向旁边散开,等遇到一个可以穿过的区域再继续向本来的方向继续直线传播。
4.漫射:WiFi信号遇到水泥墙,因为直线线路受阻,部分信号会散开,沿着墙壁上下左右继续延伸出去。

5. 穿透:WiFi信号的能量一部分被障碍物吸收,剩余能量的透过障碍物继续传播。

那么解决了以上问题,还有要注意的吗?
当然了,还有摆放的问题了,根据下面全向天线示意图可以知道,无线信号在和天线垂直时候效果最佳,所以你的天线就老实的垂直放,不要摆出奇怪的造型。

放在正中央,信号能稍强,尽量穿过门,没事别穿墙,放置稍高出,远离金属物。
路由器的连接方式
双频路由器,把家里智能设备和手机、平板、笔记本等需要更多带宽的设备分开使用,前者尽量用2.4G,后者用5G;另2.4G有三个互不干扰信道,这个信道数值一般是1、6、11你自己修改下,看看哪个更好吧。
桥接,方法如下图,多台无线路由器通过无线方式连起来,路由器之间也不需要网线连接。

网线把多个路由器连起来,连着宽带的路由器作为主路由器,其他的为副。主副之间通过各自的LAN口连接起来,此时副路由器相当于无线交换机。可以实现整个网络只有一个无线信号,实现自动漫游。
子母路由器,有线+无线,其实就是电力猫和路由器的结合。不用布线,传输速度快、稳定性好;只需要配置好路由器,扩展器的信号就能不错,但是价钱可不便宜。

AP/AC扩展,AP:无线访问接入点,就是一个WiFi信号收发器,AC:无线控制器,就是用来集中化管理多个无线AP的,和篮球场上的控卫似的。使得整个网络有统一得到无线信号,这样你看不到一堆东西眼前摆着或电源插着,很节省空间,但是价格不菲。

2022年可以买到哪些不错的WiFi 6路由器
TP Link Archer BE900:总频宽达到24Gbps 速度。机面设有单色LED 面版,透过表情符号显示运作情况,亦可即时显示网络上*载下**速度。背面设1 x 10gb Ethernet、1 x 10gb Wan/Lan、4 x 2.5gb LAN 及1 x 1gb LAN 插头,完美支援10G 宽频网络,向下兼容WiFi 7 或以下网络,机内设12 条高效天线,令WiFi 网络覆盖更广更稳定;在12 月31 日才进行预售,于2023 第一季至第二季发货)大概700美元~

Asus GT-AX6000:2.0 GHz 四核 64 位 CPU, ASUS RangeBoost Plus 提升信号范围和整体覆盖范围;有双广域网、链路聚合等的双多千兆端口,AiMesh 2.0,出色的 NAS 性能,不过很贵,而且太重了。

ROG STRIX GS-AX3000 :配置高,手机交互的APP功能多,兼容PS5,但不支持 WTFast Gamer VPN。

TPLINK-Deco BE95 :提供全Multi-Gigabit 全10Gbps连接.Deco BE95 高达33 Gbps 的速度由四个频段组成,其中2个是6 GHz 频段,以显著提高整体性能。链接设备即便暂时不支持Wi-Fi 7 或6 GHz 频段,其中一个6 GHz 频段也可用作专用回程,以提供更强、更稳定的信号作Mesh 组成。而且配备2个10Gbps WAN/LAN端口

Asus RT-AX86U:160MHz通道,手游模式,专属电竞网口,WPA3 安全协议。

AmpliFi Alien:Teleport VPN,网速快、颜值高,但VPN 需要 Android 模拟器运行,不支持 160MHz ,不过5 GHz 8x8 WiFi 6,最高速4804 Mbps,最重要的是触摸屏!

ROG Rapture GT-AX11000:三频 WiFi 6,全球第一个10 Gigabit WiFi 路由器,旗下唯一一款Aura RGB的路由器,1.8GHz 四核处理器,256MB NAND 闪存和 1GB DDR3 SDRAM,PS5 兼容,DFS 频段,自适应 QoS;缺点贵、功率大,夏季散热问题多。

小米AX6000:160Mhz,4K的QAM传输速度快,尽管只有双频,但是和目前IoT最全的米家系产品搭配很方便,也能组NAS,11号的发布会不是马上要出ax10000了吗!

华为ax6:HUAWEI HomeSec安全防护,支持 Wi-Fi 防*力暴**破解、防蹭网、防摄像头劫持,持时长限制、支付限制、游戏限制、视频限制、社交限制、不良网站拦截等,保护孩子健康上网,提供 4 个 10/100/1000 M 自适应速率的以太网接口,256 MB RAM + 128 MB ROM,针对华为系产品很友好~而且信号很稳定!

当然了,这里推荐的只是一部分,可以根据涉及到的品牌结合文章的内容,再根据不同型号的硬件,还有自己的预算来进行选购。