背景
2020年12月中旬,安恒威胁情报中心猎影实验室发布了《蔓灵花(BITTER)组织近期针对我国政府部门、科研机构发起攻击》,文中已经给出并分析了该组织攻击的一些组件,在后续的跟进分析中我们又发现了一个全新的组件,经过分析,我们发现该组件利用了一个未知的Windows内核提权漏洞,且利用代码适配了Windows10 1909操作系统。我们随即将相关信息报送给微软,经过微软的确认,我们确信这是一个win32kfull模块的0Day漏洞,在最新版本的Windows10 20H2全补丁环境下也能触发!
事件时间轴
- 2020年12月10号,安恒威胁情报中心捕获到相关样本;
- 2020年12月15号,安恒威胁情报中心在分析过程中发现一个可疑的Windows内核提权漏洞,并启动根因调查;
- 2020年12月29号,安恒威胁情报中心将漏洞信息报告给MSRC;
- 2020年12月29号,MSRC确认收到漏洞报告;
- 2020年12月31号,MSRC确认该漏洞是一个0Day,并开始调查,同时要求提供更多细节;
- 2020年12月31号,安恒威胁情报中心向MSRC提供该0Day漏洞的更多细节;
- 2021年1月6号,MSRC就安恒威胁情报中心提供的更多细节表示感谢,并表示漏洞已在修复中;
- 2021年2月9号,MSRC修复该漏洞,漏洞编号为CVE-2021-1732;
漏洞特点
根据我们的调查分析,本次捕获的0Day漏洞具有以下特点:
- 攻击目标为最新版Windows 10操作系统
- 在野样本攻击的是当时最新版Windows10 1909 64位操作系统(在野样本的编译时间为2020年5月);在野样本适配了从Windows10 1709到Windows10 1909多个版本,且会只在Windows10 1709及以上版本中运行利用代码;原始利用代码经过少量修改后可在最新版Windows10 20H2 64位全补丁环境进行提权;
- 漏洞质量高,利用手法精湛,稳定性好,动态检测难度大
- 在野样本借助漏洞绕过了最新版Windows 10系统的内核地址空间布局随机化(KASLR);本次漏洞不同于以往的Win32k漏洞,漏洞类型不是UAF,整个利用过程不涉及堆喷射和内存重用,Type Isolation缓解机制对其无效。在野样本在打开Driver Verifier验证器的情况下依然可以正常提权,无法通过开启内核池追踪检测到,动态检测难度大;在野样本的任意地址写入采用了漏洞特性结合SetWindowLong系列函数的手法,令人眼前一亮;在野样本借助GetMenuBarInfo实现任意地址读取,这种手法此前未被公开过,这体现出开发者精湛的利用编写水平;在野样本在构造出任意地址读写原语后,采用Data Only Attack的方式替换了当前进程的Token,目前的内核缓解机制无法防御此类攻击;在野样本的漏洞利用成功率几乎为100%;在野样本在完成利用后,将相关内核结构全部还原,整个过程不会对系统造成蓝屏影响,工作稳定;
- 使用谨慎,隐蔽性好
- 在野样本在进行漏洞利用前对特定杀毒软件进行了检测;在野样本对当前操作系统版本进行了判断,低于Windows 10 1709版本的系统不会调用漏洞利用函数;在野样本从2020年5月完成编译,到2020年12月被我们发现,中间至少存活了7个月,这说明使用者在使用该漏洞时相当谨慎,间接体现出捕获此类隐蔽性样本的难度;
漏洞触发效果
在最新版Windows10 1909 x64环境中对在野0Day样本进行测试,可以看到该进程在初始启动时为Medium权限,

当漏洞利用代码执行后,当前进程变为System权限,这表明当前进程的Token已经被替换为System进程的Token,这是内核提权漏洞利用的常见手法。

在最新的Windows10 20H2全补丁环境下启动该样本,则会导致系统蓝屏。这是因为该利用代码被编译时,Windows10 2004和Windows10 20H2还未发布,攻击者只将利用代码适配到当时最新的Windows10 1909版本。

技术分析
- 0x01漏洞成因
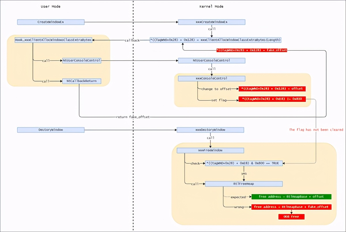
该漏洞是win32kfull!xxxCreateWindowEx函数内一处由用户态回调导致的flag位设置与对应offset设置不同步导致的漏洞。
win32kfull.sys模块的xxxCreateWindowEx函数在创建带窗口扩展内存的窗口时,会调用xxxClientAllocWindowClassExtraBytes用户态回调函数,返回用户态创建窗口扩展内存。攻击者可在回调函数内调用NtUserConsoleControl并传入当前窗口的句柄,将当前窗口内核结构中的一个成员(用于指明窗口扩展内存的区域)修改为offset,并修改相应的flag,指明该成员是一个offset。随后,攻击者可在回调函数中调用NtCallbackReturn返回任意值,回调结束后,该返回值会覆写之前的offset,但对应的flag并未被清除,随后未经校验的offset直接被内核代码用于堆内存寻址,引发越界访问。
- 0x02漏洞触发逻辑
我们完全逆向了在野样本的漏洞利用代码,在此基础上构造了该漏洞的poc,下图是poc的主要执行逻辑,我们将结合此图对漏洞触发逻辑进行解释:

在win32kfull!xxxCreateWindowEx 函数中,窗口扩展内存默认会使用 xxxClientAllocWindowClassExtraBytes 函数回调用户态函数,该回调函数的返回值是一个指针,返回的是从用户态创建的内存,这个值会被保存到内核结构中。

当我们在自定义的xxxClientAllocWindowClassExtraBytes回调函数中调用 win32kfull!xxxConsoleControl 函数后,窗口扩展内存的flag会被置位(|=0x800),并将保存在内核地址的用户态地址修改成一个offset,以便使用内核的堆管理器管理。

在poc中,我们选择在销毁窗口时触发漏洞, win32kfull!xxxFreeWindow 函数会判断上述flag是否被设置,若被设置,则代表对应的内核结构中存储的是offset,调用RtlFreeHeap函数释放相应的内存;若未被设置,则代表对应的内核结构中存储的是内存地址,调用xxxClientFreeWindowClassExtraBytes借助用户态回调函数进行释放。

在xxxClientAllocWindowClassExtraBytes回调函数内,可以借助NtCallbackReturn控制返回值,回调结束后,会用返回值覆写之前的offset,但并未清除相应的flag。在poc中,我们返回了一个用户态堆地址,从而将原来的offset覆写为一个用户态堆地址(fake_offset)。这最终导致win32kfull!xxxFreeWindow在用RtlFreeHeap释放内核堆时出现了越界访问。
- RtlFreeHeap所期望的释放地址是RtlHeapBase+offset;
- RtlFreeHeap实际释放的地址是RtlHeapBase+fake_offset;

只要调用此处的RtlFreeHeap,就会导致越界释放,从而导致BSOD。

- 0x03 在野利用
在野样本是一个64位的程序,它首先调用CreateToolhelp32Snapshot等函数遍历所有进程,查找“avp*ex.e**”进程(“avp*ex.e**”是卡巴斯反病毒软件进程)。

在野样本在检测“avp*ex.e**”进程后,只会对一些自定义结构进行赋值,并不会退出进程,后续的提权函数仍会被调用。我们在装有卡巴斯基反病毒软件的环境中进行了实验,在野样本可以正常提权,如下图所示。

随后,在野样本调用IsWow64Process以判断当前所运行的环境,并依据结果对一些偏移进行修正。这里代码编写者似乎在逻辑判断时存在一些问题,按照下面的源码示意,下图中的g_x64应理解为g_x86,但后续的调用表明此变量代表x64环境。
代码编写者在初始化时强制给g_x64赋值为TRUE,所以此处对IsWow64Process的调用可以忽略,不过这似乎暗示开发者还写了另一个32位版本的提权组件。

在修正偏移后,在野样本动态获取了RtlGetNtVersionNumbers,NtUserConsoleControl和NtCallbackReturn三个函数。随后调用RtlGetNtVersionNumbers函数获取当前系统版本号,检查当前系统版本号是否大于等于16353(Windows10 1709),只有大于该版本号时,漏洞利用代码才会被调用,接着又判断当前系统版本号是否大于等于18204(Windows10 1903),如果大于,则修正一些内核结构的偏移,便于后面的利用。

校验通过后,在野样本开始调用利用代码,它首先动态搜索得到HmValidateHandle函数的地址,并hook USER32!_xxxClientAllocWindowClassExtraBytes回调函数。

利用代码随后注册了两种窗口类,其中一种用于创建漏洞窗口,类名为“magicClass”,另一种窗口类名为“normalClass”,用于创建一般窗口,用以辅助后续的任意地址写入。

接着,利用代码借助normalClass创建10个窗口,调用HmValidateHandle函数泄露这些窗口的用户态tagWND结构体地址,并泄露结构体内的offset偏移,随后销毁第3-10个窗口,只保留窗口0和窗口1。
如果当前环境为64位,则调用NtUserConsoleControl将窗口0对应的flag从pointer改为offset,这样,窗口0的内核tagWND结构寻址方式变为offset,而窗口1的寻址方式仍为pointer。

随后,利用代码借助magicClass创建一个带特定长度窗口扩展内存的窗口2,在窗口2创建过程中触发xxxClientAllocWindowClassExtraBytes回调,进入自定义回调函数,在自定义函数中,首先判断当前窗口扩展内存长度是否为特定长度,随后判断当前环境是否为x64,校验通过后,调用NtUserConsoleControl将窗口2的的内核tagWND结构寻址方式变为offset;随后调用NtCallbackReturn将窗口2的窗口扩展内存对应的offset改为窗口0的tagWND对应的offset,这导致后续对窗口2的窗口扩展内存的读写都变为了对窗口0的tagWND结构的读写,到这里已经成功使用漏洞。

回调结束后,利用代码已经可以借助SetWindowLongW对窗口0的内核tagWND成员进行修改。
利用代码首先调用SetWindowLongW将窗口0的cbWndExtra设置为0xFFFFFFF,从而使窗口0具备越界写入能力。随后借助窗口0令窗口1的dwStyle|=WS_CHILD,随后用fake_spmenu替换窗口1原有的spmenu,在fake_spmenu的基础上实现任意地址读写原语。

利用代码的任意地址读原语借助fake_spmenu,配合GetMenuBarInfo读取tagMenuBarInfo.rcBar.left和tagMenuBarInfo.rcBar.top两个成员进行实现,这种方式此前未被公开使用过,但和2016年ZeroNight的《LPE vulnerabilities exploitation on Windows 10 Anniversary Update》中提到的思路类似。

利用代码的任意地址写原语借助窗口0和窗口1,配合SetWindowLongPtrA进行封装,具体实现如下。

构造出任意地址读写原语后,利用代码从窗口1的原始spmenu结构中泄露出一个内核地址,借助该地址逐步定位到当前进程的EPROCESS,随后遍历进程链,找到System进程的Token指针和当前进程EPROCESS结构内存储Token的地址,并将当前进程的Token改写System进程的Token,实现权限提升。

完成提权后,利用代码借助任意地址写入原语将之前被修改的窗口0,窗口1,窗口2成员进行还原,例如原始的spmenu和导致漏洞的flag,以确保利用完成后不会产生蓝屏异常。整个漏洞利用过程非常稳定。
- 0x04 结论
该漏洞是win32k子系统内一个通过CallBack回调机制引发的漏洞,该漏洞可以被用作IE、Adobe Reader等沙箱环境的逃逸。该漏洞质量较高,在野样本利用手法高超,威胁组织可能招募了具有一定实力的成员,也不排除从专业的漏洞中间商处购买,该在野样本的使用体现出背后APT组织较强的0day漏洞储备能力。
总结思考
0Day在网络空间隐蔽战场上具有举足轻重的作用,0Day通常作为攻击组织的战略储备,具有特殊使命和战略意义。为了充分合理发挥其价值,一般只会在针对极特殊的目标条件下才会使用。
随着软硬件不断的成熟和防御体系的提升,一些重点软硬件、系统的0Day挖掘成本和利用成本已经变得非常高,使用条件变得更为苛刻,再譬如多年来各厂商对APT攻击检测的投入和能力加强,使得APT组织对0Day的使用变得更加谨慎,稍有不慎就会使得0Day的的价值生命周期缩水。
0Day仍是“核*器武**”,发现并不一定等于检出,而是有可能在其它蛛丝马迹中窥见的端倪。最直接的例子就是永恒之蓝所利用的远程代码漏洞,在被曝光前已经潜伏了许久。
对0Day或其它隐蔽攻击的检测能力提升仍是APT对抗过程中需要持续精进、不断提高、必不可少的重要环节。
0Day的产生不会停止,使用漏洞进行的攻击不会停止。在去年(2020年)就曝光了多起涉及在野0Day/1Day漏洞的攻击行动,仅安恒威胁情报中心追踪到的就有3起,除此之外,全球至少还披露了十余起在野漏洞利用事件。并从披露漏洞的趋势来看,浏览器、沙箱逃逸、提权漏洞将会进一步增加。
除了端上的攻击利用之外,边界系统、临界设备、集控系统也是需要关注的点。去年就有多起此类安全事件的发生。其中更需要注意的是起到安全防护的边界系统,更需要关注、加强和保障自身质量。
未被发现并不表示不存在,可能更多的是处于潜伏状态。在高级威胁、隐蔽攻击、0Day攻击的发现、检测与防御上,需要在博弈过程中不断迭代强化。需要积极思考在各环节、各区块、各点位上对防御体系、防御能力、防御方位上的把握。网络安全任重而道远,共勉之。
自查方案
这次Bitter APT组织攻击的样本默认会存在如下目录:
- c:\intel\logs
如自查的时候,发现存在相关目录或文件,
用户可以提交样本到安恒威胁情报中心平台进行检测

也可联系我们处理
联系方式:400 6059 110
如果客户有购买安恒APT攻击预警平台,可以直接上传进行检测。

攻击者使用0day进行攻击是为了提权,一般是为了获取更多、更高的权限,比如为了内网横向渗透做准备。如果发现同时还存在某国外VPN程序,不排除该单位的内网存在被横向渗透的风险。
防御建议
升级安恒APT攻击预警平台以及明御主机安全及管理系统EDR到最新版本可进行检测。
请确认是最新版本:
- APT攻击预警平台版本大于等于V2.0.66.23509.210119EDR版本大于等于v2.0.15.34
安恒APT攻击预警平台能够发现已知或未知威胁,平台能实时监控、捕获和分析恶意文件或程序的威胁性,并能够对邮件投递、漏洞利用、安装植入、回连控制等各个阶段关联的木马等恶意样本进行强有力的监测。同时,平台根据双向流量分析、智能的机器学习、高效的沙箱动态分析、丰富的特征库、全面的检测策略、海量的威胁情报等,对网络流量进行深度分析。检测能力完整覆盖整个APT攻击链,有效发现APT攻击、未知威胁及用户关心的网络安全事件。
安恒明御主机安全及管理系统是一款集成了丰富的系统加固与防护、网络加固与防护等功能的主机安全产品。业界独有的高级威胁模块,专门应对攻防对抗场景; 明御主机安全及管理系统通过自主研发的专利级文件诱饵引擎,有着业界领先的勒索专防专杀能力;通过内核级东西向流量隔离技术,实现网络隔离与防护;拥有补丁修复、外设管控、文件审计、违规外联检测与阻断等主机安全能力。目前产品广泛应用在服务器、桌面PC、虚拟机、工控系统、容器安全、攻防对抗等各个场景。
检测策略
YARA:
rule apt_bitter_win32k_0day {
meta:
author = "dbappsecurity_lieying_lab"
data = "2021-01-01"
strings:
$s1 ="NtUserConsoleControl" ascii wide
$s2 = "NtCallbackReturn" ascii wide
$s3 ="CreateWindowEx"ascii wide
$s4 ="SetWindowLong"ascii wide
$a1 ={48 C1 E8 02 48 C1 E9 02 C7 04 8A }
$a2 ={66 0F 1F 44 00 00 80 3C 01 E8 74 22 FF C2 48 FF C1}
$a3 = {48 63 05 CC 69 05 00 8B 0D C2 69 05 00 48 C1 E0 20 48 03 C1}
condition:
uint16(0) == 0x5a4d and all of ($s*) and 1 of ($a*)
}