6月24日,国内知名数字化市场研究咨询机构爱分析正式发布 《2022爱分析·IT运维厂商全景报告》 ,旨在帮助甲方企业了解IT运维市场情况及细分市场的优质厂商,推动中国IT运维发展进程。
骞云科技以在云运维&云原生应用管理的突出实力,及在云原生技术产品领域不断拓新发展和优质的实践成果,凭借其超自动化产品体系中的云自动化管理平台(CMP),被爱分析收录进 IT运维厂商全景地图 ,并获评 云管理平台CMP领域优质推荐厂商。

爱分析认为,随着越来越多的业务负载迁至云端,企业使用的公有云、私有云越来越多,由于云平台来自不同的厂商,需要分别进行操作管理,导致交付效率低、运维管理成本高。企业需要多个云平台进行统一管理,提供云资源管理能力和运维效率。
在IT运维众多市场之中,CMP云管理平台为重点市场之一,市场规模可观。云管理平台 CMP 是用于解决企业多云异构资源统一管理的产品,支撑云资源高效交付、自动化运维、云成本控制等,核心能力包括云自动化管理、统一监控告警、费用分析优化等。
因此,甲方企业对于云管理平台(CMP)存在着三大核心需求,即实现多云资源统一管理、实现云平台统一监控告警、提高IT需求响应敏捷性以及有效降低云成本。相应地,厂商应具备云资源统一管理、云监控告警、IT资源高效交付、多云费用统一管理能力。
通过爱分析专业评估,骞云凭借多年云运维管理的落地经验与产品优势,入选《2022爱分析 · IT运维厂商全景报告》云管理平台CMP厂商全景地图,并荣膺云管理平台CMP优质代表厂商。

云已经变得越来越普及,也越来越多元化,包括公有云、私有云、托管云、容器云、国资云等等。随着数字化的发展,绝大部分组织都使用越来越多的云资源。云颠覆了传统数据中心的建设过程,让用户不用关注计算、网络、存储等物理设备,但如何运维云环境,如何让云更好支持组织的数字化等问题日益显著。
具体包括:运维人员投入大,但传统手工运维效率低响应慢;业务部门没有感受到云的弹性和灵活;云资源运行状态不透明,出现问题如何快速定位和解决;云开支日益增长,但缺乏有效控制和优化手段;云安全问题日益突出,缺少统一的安全合规和控制等等。
骞云云原生运维管理平台

骞云平台能够管理企业的多种公有云、到专属云、私有云、边缘云上的各种云产品,通过统一的云资源模型CMDB,形成超级自动化运维的基础能力。平台支持对各种云的几百个云产品的自动化运维能力,构成了平台的六大产品模块,包括:云自动化管理、云持续交付、云监控告警、云费用分析、云堡垒机、云ITSM,从而能够提供给企业一个完整的数字化服务门户,这也是数字企业、数字政府的基础。
基础设施即代码构建的超级自动化和自服务
云直接负责软件应用程序的稳定运行。云的基础设施服务的范围从服务器、负载平衡器、防火墙和数据库一直到各种云上的安全、容器集群等。随着软件产品复杂度的增加,对这些基础设施的考虑也要随之变化。手工管理基础设施的传统方法很快就变成了一个无法扩展、没法适应云服务的多样化,满足不了DevOps需求,拖累组织数字化的IT运维方式。这也是基础设施即代码(IaC)已成为如今开发中日益流行的解决方案的原因。
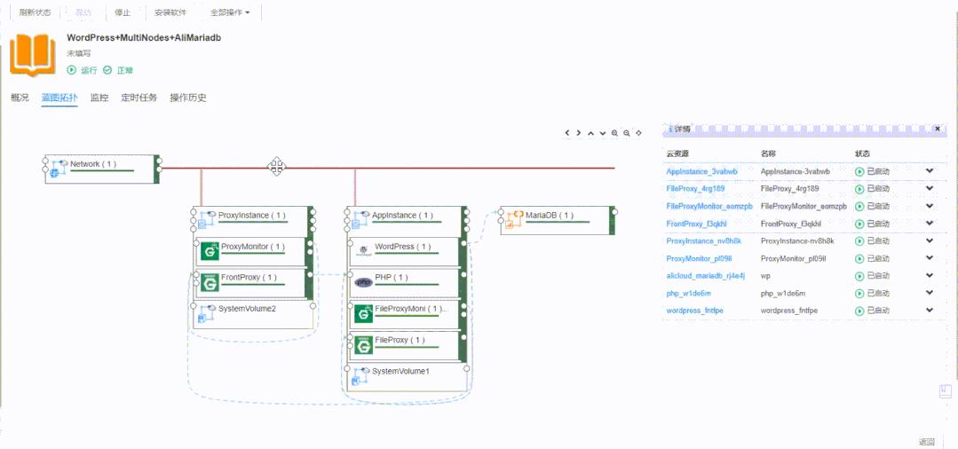
骞云云原生运维平台,提供面向多云和多云应用的超级自动化能力来取代传统手工运维,可以快速的构建创建任意云资源,甚至一个完整的多云系统。平台通过IaC的云编排能力,支持拖拽的方式,用户可以快速设计出一个完整的应用拓扑,并通过灵活的ITIL服务目录,让业务部门的技术人员、研发团队,快速通过骞云平台的IaC获取各种云能力。

(可视化多云应用拓扑设计)

(通过自服务,研发人员快速的构建完整应用的能力)
超级自动化支撑的统一的监控告警和故障自愈
云和丰富的云产品还带来发现资源异常情况的挑战。无论研发人员人工申请的各种云资源还是GitOps自动发布的应用,我们的用户都需要了解云资源和应用的运行状态,并及早发现问题。
骞云的平台监控告警功能,基于Prometheus的生态,扩展面向多云和分布式环境的能力,形成了面向多云和云原生统一监控告警平台,并借助ITSM和超级自动化,形成事件处理的标准化流程和故障的快速修复。

多云费用分析和优化引擎支撑企业FinOps落地实践
Gartner数据显示,2021年全球云计算市场规模为908.9亿美元,绝大多数企业已经拥抱云计算。企业每个月可以收到精准的云账单,但云上费用还存在诸多挑战,比如:有没有优化空间、费用走势如何较为精准的预测、费用在内部多个部门之间如何分摊。
针对这些问题,骞云平台提供了任意云成本的费用追踪、分析和优化能力,使组织能够获得最大的业务价值。从财务的角度,我们会对云的成本进行多维度展示和分析,并从多个方面持续优化云开支;从运营治理角度,用户可以自定义策略进行日常运维、加快决策制定并降低风险;从合规角度,平台会按照策略主动监控、检测和实时修复,持续优化云开支。

(骞云多云费用分析仪表盘)
数字化已经成为企业核心竞争力,骞云科技的云原生运维平台,通过如下优势,持续推动企业的数字化进程:
1、超级自动化能力。使用 低代码 方式,通过 蓝图和组件 的技术,实现快速的应用架构、云资源的部署和运维。
2、 云中立。 平台可以通过策略自动选择要在哪朵上云部署云资源,比如我们可以分析云成本优先,在满足SLA的情况下,选择成本最低的云。
3、平台融合 ITIL 和 Devops 功能。既满足流程的标准化,又满足新型的敏捷开发需求,促进团队间的高效协作。
4、 无处不在的自服务。 提供统一的服务入口,实现自服务申请、自动化部署,自助的运维变更,自助的监控,让云更好地支撑业务需求。
5、面向多云构建统一的自动化运维能力。提供多云统一的配置模型,批处理,巡检等能力。
6、开放的集成和被集成能力。通过IaC能够轻松对接任意的资源,支持与任意现有系统进行融合对接。同样对外开放全部API接口,减少信息孤岛。
7、Mobile First时代,通过 App 可以随时随地地执行申请、审批监控和运维等各种操作。
云原生体系一路高歌猛进,企业数字化转型也在加速。此次入选《2022爱分析·IT运维厂商全景报告》,充分表明行业对骞云产品技术实力、落地实践经验的高度认可。骞云科技作为业内领先的云运维应用管理服务商,将持续发挥自身产品技术优势、场景应用特长,让国内外企业客户快速步入云运维服务超级自动化的新纪元。