
来源:ProcessOn(ID:ProcessOn2011)
排版:放开那芒果
ProcessOn的用户中有很多做电商运营的朋友,所以在整理网站模板的时候,发现了很多高质量电商运营相关的模板,内容从对电商平台的熟悉,到销售日工作的流程,以及电商促销的方式等,都是电商从业者自己宝贵的工作宝贵经验与知识总结。
这些内容大到电商运营的战略方向,小到页面的文案编辑,都能够给从事电商行业的朋友一些参考,因此我们专门汇总了一些被浏览/克隆量高的文件,希望能给大家提供一些帮助。
入门篇
1、电商平台功能详解

原图查看链接:https://www.processon.com/view/59802ea6e4b0bdd88824d707
包括多用户商城前台、多用户商城后台、卖家商铺展示、卖家店铺管理、会员中心的功能意义与设置,较为适合初次接触电商平台的朋友。
2、电商运营五大模块

原图查看链接:https://www.processon.com/view/5857ed40e4b0f767285432a1?fromnew=1
包括日常运营、分销、无线端、活动、流量,这些都是在做电商运营的过程中需要思考和策划的。
3、电商客服流程

原图查看链接:https://www.processon.com/view/56e81a53e4b010c6fe6d0159?fromnew=1
包括推荐营销、知识库管理、交易申请、赠品包邮申请、提供发票、发货、订单修改、订单跟踪、快递查询、催发货、换货、退货、快递超区、错发货、返修、维权、补偿流程
4、销售日工作流程

原图查看链接:https://www.processon.com/view/590c5749e4b014dc3ac9afa4?fromnew=1
电商日常工作流程包括处理订单问题、在售处理、Review、优化listing、广告、促销/秒杀、店铺状态、进阶推新,在工作过程中不光要处理好单一问题,还要面面俱到,将所有环节处理好。
进阶篇
1、电商运营的数据分析

原图查看链接:https://www.processon.com/view/58dcf504e4b0a580534c411f
数据是进行运营的指导,包括总体运营指标、网站流量指标、销售转化率指标、商品品类指标、营销活动指标、风险控制指标、市场竞争指标、APP数据,在电商运营的过程中都需要进行监控与记录,并对数据进行详细的分析从而对运营工作进行一定的指导与借鉴。
2、天猫商城品牌运营规划流程

原图查看链接:https://www.processon.com/view/53a582b60cf2f6a89230f74c
一个店铺如果与其他店铺区分,除了产品差异外,品牌元素必不可少,在进行品牌建设的过程中同样有很多需要注意的地方。
3、电商会员管理

原图查看链接:https://www.processon.com/view/56e0e95be4b035c4f26aa3dd
现在电商都需要培养自己的忠实用户,而用户的运营也需要一定的方法技巧,因此会员系统的管理就变得很有必要。
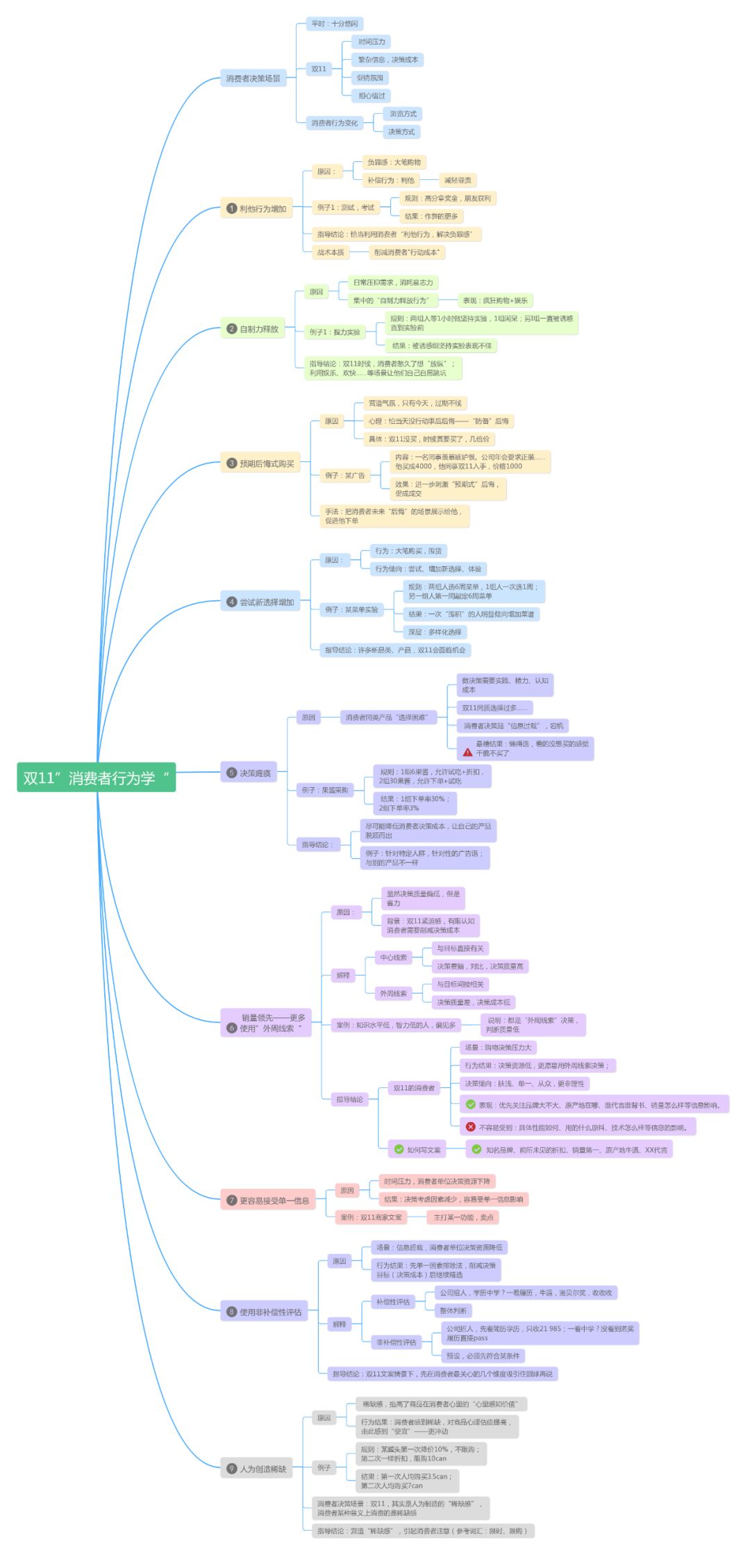
3、双十一消费者行为学

原图查看链接:https://www.processon.com/view/5a38b559e4b0f622f2a4daab
双十一已经从单身狗的自嘲演变成了电商平台的狂欢,每年的双十一交易量不断在刷新前一年的记录,做一个优秀的电商,怎么能错过双十一。
4、电商促销方式

原图查看链接:https://www.processon.com/view/59929b19e4b0a6812c0ea59b?fromnew=1
电商促销的方式有很多种,赠送类促销、时令类促销、奖励促销、回报促销、定价促销、临界点促销、限定式促销、产品特性促销、借力促销、组合促销等多种方式,可以根据不同的目的、时间节点、产品特征展开相应的促销活动。
番外篇
1、电商销售额计算公式

原图查看链接:https://www.processon.com/view/5a38be85e4b0ce9ffe9d4cde?fromnew=1
销售额这三个字的背后,藏着太多的细节与运营。分享了这么多,你对电商运营有没有更系统的认识?
本文由ProcessOn(ID:ProcessOn2011)发布,授权互联网早读课转载。内容仅代表作者独立观点,不代表早读课立场。如需转载,请联系原作者。
职场相关:
-
有一种人会越来越难找到工作
-
为什么说跳槽加薪低于30%,等于在“降薪”?
-
简历投了10家公司,结果统统被拒.. 运营新人还有救吗?
-
非名校,经验少,没人脉,有机会进入BAT做产品经理吗?
-
29 岁成为阿里巴巴 P8,工作前 5 年完成晋升 3 连跳,他如何做到?
商业阅读:
-
淘宝网“宣战”拼多多,谁抄了阿里巴巴的后路?
-
慢公司豆瓣:只要不死,就让我们这样丧着吧
-
美团司机:老子这三个月不跑滴滴了!
-
第一批00后区块链创业者终于坐牢了
-
盒马鲜生商业模式与运营全面解剖