如今日活12亿的微信,稳稳地坐着社交工具的头把交椅。在微信端的推广可谓处处是商机,越来越多的企业和品牌开始在微信上运营自己的私域体系。
而企业微信从2019年可以链接个人微信之后,凭借其背靠官方的安全属性和完善的运营功能,用户数量突飞猛进,正在成为许多商家构建私域的首选载体。
淘宝作为目前的电商龙头,虽然卖家数量众多,但随之而来但问题就是,店铺之间的竞争愈演愈烈,流量获取成本水涨船高。这让许多商家不得不开始谋求私域的发展,在微信生态中低成本完成促活复购,实现利润的盈收。
数客互动scrm淘宝转链接功能
由于微信限制了淘宝链接,使得众多淘宝商家无法在私域运营过程中很好的推广自家的产品,而在数客互动中可使用淘宝转链接的功能,使得淘宝链接在微信体系中打开,更方便有效地为商家进行导流推广,提升运营效率。
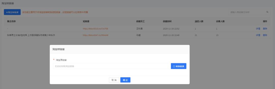
后台创建
创建路径:运营——淘宝转链接——创建
直接将淘宝原链接复制到地址栏可生成新的


直接将淘宝原链接复制到地址栏可生成新的短链接

应用场景
在聊天工具栏中可直接将链接发送至对话内

打开链接后,点击去淘宝购买,自动复制淘口令可在淘宝app打开或在浏览器中自动跳转至淘宝app

电商做企业微信私域的好处
01 安全合规
目前使用企业微信的大都是b端商家,而客户资源可以说是商家的命脉,所以要做私域运营的前提就是安全合规,保证不会被封,健全更完善的私域生态。
02 功能强大
企业微信开放了很多api,例如像数客互动这样专业的官方服务商去开发完善更多运营功能,帮助商家高效地实现私域运营转化。
03 生态完整
整个微信私域生态包括小程序、公众号、个人号、企业微信、微信直播等,可以使个微与企微完成双向高频的触达效率,实现商家在整个微信生态的私域运闭环。
04 流量成本低
由于客户资源都是通过自身渠道导流进私域流量池,大多数商家做企业微信私域都是没有什么成本的。只需通过一定的运营手段,就能达成促活复购的目的,解决商家在电商生态盈利难的问题。