你的代码质量应该随着经验的增加而提高,在本文作者基于 Android 开发者六年间,其都学到了什么?

作者 | Mrudula
译者 | 弯月,责编 | 屠敏
以下为译文:
六年来,我为多家公司编写过各种应用程序。你编写代码或处理代码库的文化和方式会随着你的经验而不断变化。
你的代码质量应该随着经验的增加而提高,否则就需要反思了。
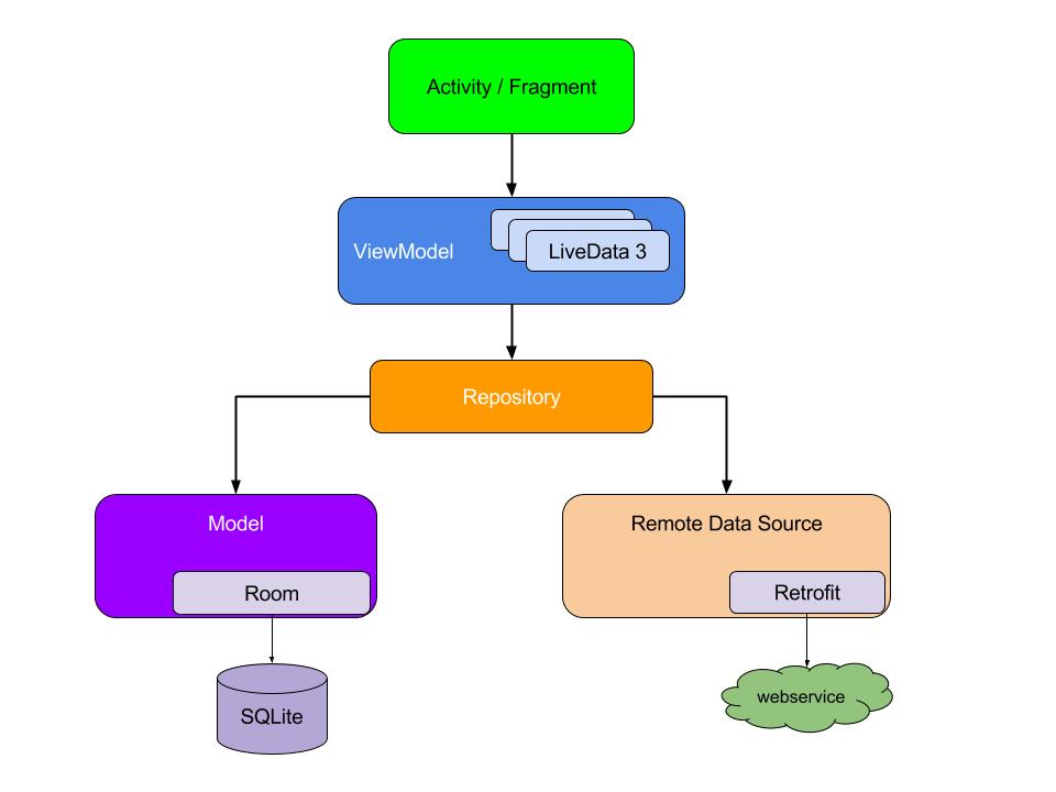
选择正确的架构
如果你是从头开始开发应用程序,那么就会有许多优势。
其中之一就是选择正确的体系结构。通常,我们喜欢将所有内容都写在同一个activity文件中,因为这样做很容易。但是,当你的代码量增多时,这就会成问题。你的代码库会变得十分庞大,每个文件包含的代码行数也会非常庞大。
考虑到代码的性能和维护,在早期阶段选择正确的体系结构,才是明智的做法。
MVC、MVP、MVVM和MVI等许多体系结构可帮助 Android 开发人员轻松维护、测试和开发新功能。

上图说明了在设计完应用程序后,所有模块应如何相互交互。尽管这完全取决于你的组织,但你也有可能会有机会选择适合应用程序的体系结构。
但是,强烈建议你选择适合需求的特定体系结构。
关于哪种架构最好这个话题也是众说纷纭。
根据开发人员指南:
“没有任何一种方法能够编写出适用于每种情况的最佳应用程序。话虽如此,对于大多数情况和工作流来说,这种推荐的体系结构都是一个很好的起点。”
善加利用Android Studio
Android Studio 提供了最快的工具,可以为每种类型的 Android 设备构建应用程序。
不幸的是,我们仅探索了该IDE的一小部分。Android Studio附带了许多工具,以下是我们在日常开发中应使用的各种工具。
Visual Layout Editor
在这款Layout Editor中,我们可以将UI元素拖到可视化设计编辑器中,并以此来快速构建布局,同时无需手动编写布局XML。
这款设计编辑器可以在各种 Android 设备和版本上预览布局,而且你还可以动态调整布局的大小,以确保在各种屏幕尺寸上正常工作。
当你使用这款Layout Editor构建新布局时,尤其能感受到其强大之处。
APK Analyzer
我们可以利用 APK Analyzer 减少花在调试应用程序内DEX文件和资源问题上的时间,而且还可以减小APK的大小。此外,你还可以在命令行中使用 APK Analyzer 。
APK Analyzer 的功能包括:
-
查看APK中文件的绝对大小和相对大小,例如DEX和Android资源文件。
-
了解DEX文件的组成。
-
并排比较两个APK。

Fast Emulator
如果你需要应对各种版本的 Android, 而且还希望在各种 API 级别上测试你的应用,那么这款模拟器甚至比真正的设备还好。
这款模拟器提供了Android设备所具备的所有功能。你可以模拟打电话和发短信、指定设备的位置、模拟不同的网络速度、模拟旋转和其他硬件传感器、访问 Google 应用商店等等。
与在物理设备上的测试相比,从某种程度上来说,在模拟器中测试应用程序更快捷、更方便。
Profilers
Android Profiler工具提供了实时数据,可以帮助你了解应用使用CPU、内存、网络和电池资源的情况。

虽然我们有各种的分析器,例如CPU分析器、内存分析器、网络分析器和能耗分析器。
但 Android Profiler 可以兼容Android 5.0(API级别21)及更高版本。你可以使用 Android Studio 中的高级事件探查器来监视应用会话消耗CPU资源和内存的状况。
内存探查器可以帮助我们使用Leak Canary调试内存泄漏。
配置构建变化
你可以使用构建变化为你的应用创建不同的版本,还可以正确管理依赖项和签名配置。
大多数组织都有测试和生产环境。如果想针对每种环境构建不同的应用程序,你可以利用不同的构建类型指定不同的基本URL。

你还可以根据API级别或其他设备变化,为不同的设备构建应用程序的不同版本。

使用 Lint Checks 改进代码
这个 lint 工具可以帮助你找出结构不良的代码,而这些代码可能会影响应用程序的可靠性和效率。
Lint会告诉你布局中是否存在占用大量空间的命名空间。
它还告诉你其他结构性的问题,例如使用了弃用的元素或目标API版本不支持的API调用。它还会建议你使用所有库的最新版本。
使用新的 SparseArray<String>(...) 代替 HashMap,可以获得更好的性能。SparseArrays 会将整数映射到对象。与普通的对象数组不同,下标间可能存在间隙。
它比使用 HashMap 将整数映射成对象的效率更高。
测试应用程序
测试驱动的开发(TDD)是确保你会测试每一行新代码的一种方法。如果采用这种方式,那么在编写要实现的代码之前,你需要为添加的内容编写测试。
由于时间和资源有限,大多数创业公司可能不会采用测试驱动的开发环境。但是它已被许多公司广泛接受。

Android 有三种类型的测试。
1.单元测试
单元测试用于测试方法和小模块。无需模拟器或真实设备即可运行这些测试,因为它们可以在JVM上运行。
JUnit 和 Robolectric 是流行的 Android 单元测试框架,可以在JVM上快速运行测试。
2. 设备测试
设备测试依赖于Android 框架。由于这种依赖性,你需要模拟器或物理设备才能运行这种测试。我们使用 Mockito 模拟设备测试中使用的对象。
3. UI测试
我们可以利用UI测试活动的启动是否正确,或视图的存在是否正确。Espresso和UI Automater 是UI测试中广泛使用的工具。
以下是应用当前所包含测试的软件包结构。

Test:单元测试都保存在这个文件夹中。这些测试在JVM上运行,不需要 Android 设备或模拟器。
Android test:所有设备和UI测试都保存在这个文件夹中。这些测试需要 Android 物理设备或模拟器才能运行。
使用版本控制
Git 和 BitBucket 是最常用的版本控制系统。
版本控制可以跟踪文件的改动,可以记录完成的操作,并且可以根据需要恢复特定版本。
但给你与团队一起工作时,版本控制有利于协作,而且还可以将所有的更改合并到源代码中。如果没有版本控制,则你需要进行备份,并将代码存储到安全的地方。
有了Git以后,代码就安全了。你可以跟踪更改,还可以针对某次发布维护多个代码库。它可以简化两个人一起工作时合并代码的工作。
此外,你也可以利用Git展示你的工作,并向许多开源项目贡献代码。Git已成为许多公司筛选人才的地方,因为他们可以通过Git查看候选人的工作成果和个人项目。
发布产品的知识
无论你是否是将新版本发布到生产环境的主要负责人,我都建议你掌握将应用发布到应用商店的方法。
掌握使用密钥存储文件对APK进行签名的方法。记下你的密钥库密码和别名。你甚至可以在Gradle文件中配置它们,以简化签名过程。
使用 Crashlytics
Crashlytics 是最强大,最轻便的应用崩溃报告解决方案。
Crashlytics 提供了深刻且可付诸行动的见解,甚至包括应用崩溃时确切的代码行号。你可以使用 crashlytics 来减少识别故障和修复故障的时间。
此外,它还提供了各种分析报告,例如出现频率最高的崩溃,崩溃百分比等等。
Crashlytics 还包括 Crashlytics Beta,该服务可以让你轻松地将预发行的 iOS 和 Android 应用分发给测试人员,以便快速获得反馈。
原文:https://medium.com/better-programming/six-years-of-lessons-what-i-learned-as-an-android-developer-a825b55db7f0
本文为 CSDN 翻译,转载请注明来源出处。
【End】
☞干货分享: 服务器处理器基础知识