一、单系统登录机制
1、http无状态协议
web应用采用browser/server架构,http作为通信协议。http是无状态协议,浏览器的每一次请求,服务器会独立处理,不与之前或之后的请求产生关联,这个过程用下图说明,三次请求/响应对之间没有任何联系

但这也同时意味着,任何用户都能通过浏览器访问服务器资源,如果想保护服务器的某些资源,必须限制浏览器请求;要限制浏览器请求,必须鉴别浏览器请求,响应合法请求,忽略非法请求;要鉴别浏览器请求,必须清楚浏览器请求状态。既然http协议无状态,那就让服务器和浏览器共同维护一个状态吧!这就是会话机制
2、会话机制
浏览器第一次请求服务器,服务器创建一个会话,并将会话的id作为响应的一部分发送给浏览器,浏览器存储会话id,并在后续第二次和第三次请求中带上会话id,服务器取得请求中的会话id就知道是不是同一个用户了,这个过程用下图说明,后续请求与第一次请求产生了关联

服务器在内存中保存会话对象,浏览器怎么保存会话id呢?你可能会想到两种方式
- 请求参数
- cookie
将会话id作为每一个请求的参数,服务器接收请求自然能解析参数获得会话id,并借此判断是否来自同一会话,很明显,这种方式不靠谱。那就浏览器自己来维护这个会话id吧,每次发送http请求时浏览器自动发送会话id,cookie机制正好用来做这件事。cookie是浏览器用来存储少量数据的一种机制,数据以”key/value“形式存储,浏览器发送http请求时自动附带cookie信息
tomcat会话机制当然也实现了cookie,访问tomcat服务器时,浏览器中可以看到一个名为“JSESSIONID”的cookie,这就是tomcat会话机制维护的会话id,使用了cookie的请求响应过程如下图

3、登录状态
有了会话机制,登录状态就好明白了,我们假设浏览器第一次请求服务器需要输入用户名与密码验证身份,服务器拿到用户名密码去数据库比对,正确的话说明当前持有这个会话的用户是合法用户,应该将这个会话标记为“已授权”或者“已登录”等等之类的状态,既然是会话的状态,自然要保存在会话对象中,tomcat在会话对象中设置登录状态如下
HttpSession session = request.getSession();
session.setAttribute("isLogin", true);
用户再次访问时,tomcat在会话对象中查看登录状态
HttpSession session = request.getSession();
session.getAttribute("isLogin");
实现了登录状态的浏览器请求服务器模型如下图描述

每次请求受保护资源时都会检查会话对象中的登录状态,只有 isLogin=true 的会话才能访问,登录机制因此而实现。
二、多系统的复杂性
web系统早已从久远的单系统发展成为如今由多系统组成的应用群,面对如此众多的系统,用户难道要一个一个登录、然后一个一个注销吗?就像下图描述的这样

web系统由单系统发展成多系统组成的应用群,复杂性应该由系统内部承担,而不是用户。无论web系统内部多么复杂,对用户而言,都是一个统一的整体,也就是说,用户访问web系统的整个应用群与访问单个系统一样,登录/注销只要一次就够了

虽然单系统的登录解决方案很完美,但对于多系统应用群已经不再适用了,为什么呢?
单系统登录解决方案的核心是cookie,cookie携带会话id在浏览器与服务器之间维护会话状态。但cookie是有限制的,这个限制就是cookie的域(通常对应网站的域名),浏览器发送http请求时会自动携带与该域匹配的cookie,而不是所有cookie

既然这样,为什么不将web应用群中所有子系统的域名统一在一个顶级域名下,例如“*.baidu.com”,然后将它们的cookie域设置为“baidu.com”,这种做法理论上是可以的,甚至早期很多多系统登录就采用这种同域名共享cookie的方式。
然而,可行并不代表好,共享cookie的方式存在众多局限。首先,应用群域名得统一;其次,应用群各系统使用的技术(至少是web服务器)要相同,不然cookie的key值(tomcat为JSESSIONID)不同,无法维持会话,共享cookie的方式是无法实现跨语言技术平台登录的,比如java、php、.net系统之间;第三,cookie本身不安全。
因此,我们需要一种全新的登录方式来实现多系统应用群的登录,这就是单点登录
三、单点登录
什么是单点登录?单点登录全称Single Sign On(以下简称SSO),是指在多系统应用群中登录一个系统,便可在其他所有系统中得到授权而无需再次登录,包括单点登录与单点注销两部分
1、登录
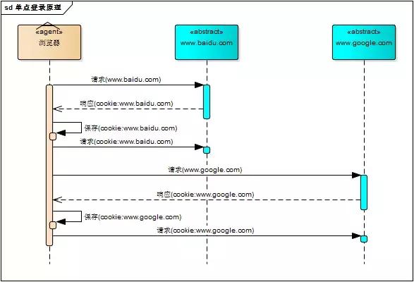
相比于单系统登录,sso需要一个独立的认证中心,只有认证中心能接受用户的用户名密码等安全信息,其他系统不提供登录入口,只接受认证中心的间接授权。间接授权通过令牌实现,sso认证中心验证用户的用户名密码没问题,创建授权令牌,在接下来的跳转过程中,授权令牌作为参数发送给各个子系统,子系统拿到令牌,即得到了授权,可以借此创建局部会话,局部会话登录方式与单系统的登录方式相同。这个过程,也就是单点登录的原理,用下图说明

下面对上图简要描述
- 用户访问系统1的受保护资源,系统1发现用户未登录,跳转至sso认证中心,并将自己的地址作为参数
- sso认证中心发现用户未登录,将用户引导至登录页面
- 用户输入用户名密码提交登录申请
- sso认证中心校验用户信息,创建用户与sso认证中心之间的会话,称为全局会话,同时创建授权令牌
- sso认证中心带着令牌跳转会最初的请求地址(系统1)
- 系统1拿到令牌,去sso认证中心校验令牌是否有效
- sso认证中心校验令牌,返回有效,注册系统1
- 系统1使用该令牌创建与用户的会话,称为局部会话,返回受保护资源
- 用户访问系统2的受保护资源
- 系统2发现用户未登录,跳转至sso认证中心,并将自己的地址作为参数
- sso认证中心发现用户已登录,跳转回系统2的地址,并附上令牌
- 系统2拿到令牌,去sso认证中心校验令牌是否有效
- sso认证中心校验令牌,返回有效,注册系统2
- 系统2使用该令牌创建与用户的局部会话,返回受保护资源
用户登录成功之后,会与sso认证中心及各个子系统建立会话,用户与sso认证中心建立的会话称为全局会话,用户与各个子系统建立的会话称为局部会话,局部会话建立之后,用户访问子系统受保护资源将不再通过sso认证中心,全局会话与局部会话有如下约束关系
- 局部会话存在,全局会话一定存在
- 全局会话存在,局部会话不一定存在
- 全局会话销毁,局部会话必须销毁
你可以通过博客园、百度、csdn、淘宝等网站的登录过程加深对单点登录的理解,注意观察登录过程中的跳转url与参数
2、注销
单点登录自然也要单点注销,在一个子系统中注销,所有子系统的会话都将被销毁,用下面的图来说明

so认证中心一直监听全局会话的状态,一旦全局会话销毁,监听器将通知所有注册系统执行注销操作
下面对上图简要说明
- 用户向系统1发起注销请求
- 系统1根据用户与系统1建立的会话id拿到令牌,向sso认证中心发起注销请求
- sso认证中心校验令牌有效,销毁全局会话,同时取出所有用此令牌注册的系统地址
- sso认证中心向所有注册系统发起注销请求
- 各注册系统接收sso认证中心的注销请求,销毁局部会话
- sso认证中心引导用户至登录页面
四、部署图
单点登录涉及sso认证中心与众子系统,子系统与sso认证中心需要通信以交换令牌、校验令牌及发起注销请求,因而子系统必须集成sso的客户端,sso认证中心则是sso服务端,整个单点登录过程实质是sso客户端与服务端通信的过程,用下图描述

sso认证中心与sso客户端通信方式有多种,这里以简单好用的httpClient为例,web service、rpc、restful api都可以
五、实现
只是简要介绍下基于java的实现过程,不提供完整源码,明白了原理,我相信你们可以自己实现。sso采用客户端/服务端架构,我们先看sso-client与sso-server要实现的功能(下面:sso认证中心=sso-server)
sso-client
- 拦截子系统未登录用户请求,跳转至sso认证中心
- 接收并存储sso认证中心发送的令牌
- 与sso-server通信,校验令牌的有效性
- 建立局部会话
- 拦截用户注销请求,向sso认证中心发送注销请求
- 接收sso认证中心发出的注销请求,销毁局部会话
sso-server
- 验证用户的登录信息
- 创建全局会话
- 创建授权令牌
- 与sso-client通信发送令牌
- 校验sso-client令牌有效性
- 系统注册
- 接收sso-client注销请求,注销所有会话
接下来,我们按照原理来一步步实现sso吧!
1、sso-client拦截未登录请求
java拦截请求的方式有servlet、filter、listener三种方式,我们采用filter。在sso-client中新建LoginFilter.java类并实现Filter接口,在doFilter()方法中加入对未登录用户的拦截
public void doFilter(ServletRequest request, ServletResponse response, FilterChain chain) throws IOException, ServletException {
HttpServletRequest req = (HttpServletRequest) request;
HttpServletResponse res = (HttpServletResponse) response;
HttpSession session = req.getSession();
if (session.getAttribute("isLogin")) {
chain.doFilter(request, response);
return;
}
//跳转至sso认证中心
res.sendRedirect("sso-server-url-with-system-url");
}
2、sso-server拦截未登录请求
拦截从sso-client跳转至sso认证中心的未登录请求,跳转至登录页面,这个过程与sso-client完全一样
3、sso-server验证用户登录信息
用户在登录页面输入用户名密码,请求登录,sso认证中心校验用户信息,校验成功,将会话状态标记为“已登录”
@RequestMapping("/login")
public String login(String username, String password, HttpServletRequest req) {
this.checkLoginInfo(username, password);
req.getSession().setAttribute("isLogin", true);
return "success";
}
4、sso-server创建授权令牌
授权令牌是一串随机字符,以什么样的方式生成都没有关系,只要不重复、不易伪造即可,下面是一个例子
String token = UUID.randomUUID().toString();
5、sso-client取得令牌并校验
sso认证中心登录后,跳转回子系统并附上令牌,子系统(sso-client)取得令牌,然后去sso认证中心校验,在LoginFilter.java的doFilter()中添加几行
// 请求附带token参数
String token = req.getParameter("token");
if (token != null) {
// 去sso认证中心校验token
boolean verifyResult = this.verify("sso-server-verify-url", token);
if (!verifyResult) {
res.sendRedirect("sso-server-url");
return;
}
chain.doFilter(request, response);
}
verify()方法使用httpClient实现,这里仅简略介绍,httpClient详细使用方法请参考官方文档
HttpPost httpPost = new HttpPost("sso-server-verify-url-with-token");
HttpResponse httpResponse = httpClient*ex.e**cute(httpPost);
6、sso-server接收并处理校验令牌请求
用户在sso认证中心登录成功后,sso-server创建授权令牌并存储该令牌,所以,sso-server对令牌的校验就是去查找这个令牌是否存在以及是否过期,令牌校验成功后sso-server将发送校验请求的系统注册到sso认证中心(就是存储起来的意思)
令牌与注册系统地址通常存储在key-value数据库(如redis)中,redis可以为key设置有效时间也就是令牌的有效期。redis运行在内存中,速度非常快,正好sso-server不需要持久化任何数据。
令牌与注册系统地址可以用下图描述的结构存储在redis中,可能你会问,为什么要存储这些系统的地址?如果不存储,注销的时候就麻烦了,用户向sso认证中心提交注销请求,sso认证中心注销全局会话,但不知道哪些系统用此全局会话建立了自己的局部会话,也不知道要向哪些子系统发送注销请求注销局部会话

7、sso-client校验令牌成功创建局部会话
令牌校验成功后,sso-client将当前局部会话标记为“已登录”,修改LoginFilter.java,添加几行
if (verifyResult) {
session.setAttribute("isLogin", true);
}
sso-client还需将当前会话id与令牌绑定,表示这个会话的登录状态与令牌相关,此关系可以用java的hashmap保存,保存的数据用来处理sso认证中心发来的注销请求
8、注销过程
用户向子系统发送带有“logout”参数的请求(注销请求),sso-client拦截器拦截该请求,向sso认证中心发起注销请求
String logout = req.getParameter("logout");
if (logout != null) {
this.ssoServer.logout(token);
}
sso认证中心也用同样的方式识别出sso-client的请求是注销请求(带有“logout”参数),sso认证中心注销全局会话
@RequestMapping("/logout")
public String logout(HttpServletRequest req) {
HttpSession session = req.getSession();
if (session != null) {
session.invalidate();//触发LogoutListener
}
return "redirect:/";
}
sso认证中心有一个全局会话的监听器,一旦全局会话注销,将通知所有注册系统注销
public class LogoutListener implements HttpSessionListener {
@Override
public void sessionCreated(HttpSessionEvent event) {}
@Override
public void sessionDestroyed(HttpSessionEvent event) {
//通过httpClient向所有注册系统发送注销请求
}
}