设置转化 API前,需要拥有以下权限并完成设置:
①Facebook 的 BM 管理员权限
②Facebook 的 Pixel 管理员权限
③确认Facebook Pixel安装到网站
④网域认证完成
⑤事件配置完成
设置转化 API 的两种方式:

目前设置转化API有两种方式,一种是手动设置转化 API(直接集成),另一种是通过合作伙伴集成设置转化 API:
使用以下平台可以通过Facebook合作伙伴的方式设置转化API:

Facebook手动设置转化API设置流程:
第一步:进入商务管理平台-数据源-Facebook像素代码-选择像素-点击在事件管理工具

第二步:点击“设置”,下拉找到“转化 API”,点击“立即开始”

第三步:出现如下图的提示框,点击两次“下一步”,然后点击“设置”

第四步:选择事件并且设置事件参数

①按照步骤进行操作,点击“继续”选择要追踪的事件
②勾选要追踪的事件,完成后点击“继续”


③每一个事件都设置一下参数,勾选小方框,选择需要的数据参数即可,不要勾选禁用,完成后点击“继续”如下图所示:

④检查设置,和所需每个事件的参数,确认没有问题点击“确认设置”
⑤跳转到下图,然后点击“完成”即可

第五步:

①完成后自动返回到事件管理工具,点击“设置”标签,下拉找到转化 API,点击“生成访问口令”

②复制“访问口令”如下图所示
第六步:通过对 API 设置的事件进行测试
在浏览器打开一个新的标签页面,输入以下网址: https://developers.facebook.com/tools/explorer/

如果之前没进入过这个页面,那么需要点击注册如下图:(如果注册过,可以跳过此步骤,直接跳到第七步)
①点击“立即开始”


②确认自己的 Facebook 账号,点击“继续”
③检查邮箱,圈选“我同意”点击“验证邮箱”


④选择自己的角色“营销者”(根据情况选择即可),点击“完成注册”
⑤点击“创建应用”


⑥下拉选择“无”点击“继续”
⑦在弹出框上面填写应用名称“Test”(根据自己的需求填写即可),可以选择BM(此项为非必选项)。

⑧点击创建应用,在弹出框输入 Facebook 账号的密码,点击提交即可。


出现以下页面即为注册成功!
第七步:

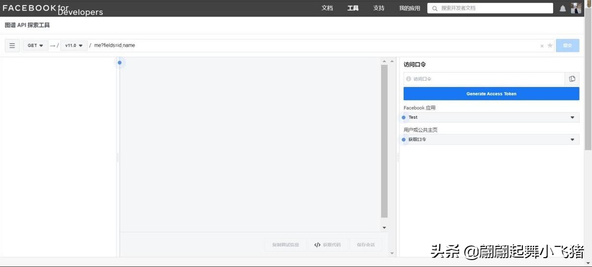
①注册成功后,重新进入这个网址,显示为以下页面: https://developers.facebook.com/tools/explorer/

②首先将复制的访问口令,填写到“访问口令”选框(如下图),其次复制要配置的 Pixel ID,将 Pixel ID 替换顶部文本框的内容“me?fields=id,name”, 之后,输入/events,如下图所示:
③点击最左边的下拉菜单,选择“POST”然后点击下方的菜单,选择“JSON” 标签

④打开以下网址https://fb.me/payload-helper
在左侧的事件类型参数菜单栏中选择要测试的事件及参数(如:输入 Purchase) 在页面右下角菜单的测试这个负载下的菜单框输入 Pixel ID,然后复制右边生成的代码


⑤再返回到 https://developers.facebook.com/tools/explorer/标签页, 将复制的代码粘贴到左边菜单中,如下图所示:
⑥之后在所添加的代码中插入以下内容:插入位置倒数第二行的 ]后面第一行:,(必须使用英文格式的逗号),点击回车。

第二行:"test_event_code":"TEST46823"(这个测试码 TEST46823 在 BM 的事件管理工具的测试事件标签里面去看)
填写完成后点击“提交”会显示“events_received”:1


⑦之后返回到 BM 的的事件管理,点击“测试事件”,浏览自己的网站后, 即可看到测试事件的回传,这个说明是已经设置完成了!
之后每个事件按照第七步的①-⑦操作即可!
依次去测试需要的事件,“add to cart/purchase/check out/add pay information/page view/view content 等.”
在这个网址中“https://fb.me/payload-helper”去复制事件代码如下图:

Facebook 通过合作伙伴集成设置转化 API 流程
第一步:


①在 BM 里面点击“数据源”-点击“Pixel”-点击“事件管理工具”-点击“设置”下拉找到“转化 API”-点击“选择合作伙伴”-选择“Shopify”(根据建站的平台去选择即可)
②根据提示操作即可FB 官方操作教程:
https://www.facebook.com/business/help/646757258759189
(目前大陆地区卖家无法使用 Facebook Channel)

在 Shopify 后台填写访问口令的教程
第一步:在 Shopify 后端安装 APP

①在 Shopify 后台左侧菜单,点击最后“应用”,然后点击“获取应用”
②在 App Store 中搜索关键词“Pixel”,可以选择使用“Facebook Muti Pixels”这个 APP,将 APP 安装到 Shopify 网站即可。

第二步:通过 APP 的设置(Settings)事件及其参数。
①点击 App 的设置标签(Settings)

②勾选需要的事件并且选择标签,点击“保存”(save)即可。

第三步:通过APP的List Pixels(setting)绑定 Pixel 和访问口令.
①在后台打开 APP 下拉填写 Pixel ID ,点击允许转化 API(Enable Conversions API)在此框中输入在 Facebook 中复制的访问口令(Token)即返回到前文中的Facebook 转化 API 设置流程的第⑥步
②填写 test event code 还是到 BM 里面的事件管理工具里面,点击“测试事件”标签,即可看到测试事件的测试码,复制测试码到 Shopify,App 设置填充测试码,即可。

③选择“Status Facebook Pixel”选择“Enable”;选择“Tracking on Pages” 选择“All Pages”点击“下一步”(Next)
④给结账页面添加代码,复制代码,如下图:然后点击“here”将这串代
码添加到 Shopify 后台的自定义脚选框将代码填写即可。(通过 Shopify 后端的设置-结账-下拉找到自定义脚本也可以),点击“保存”(save)。
如下图所示:


⑤之后返回 App 点击认代码已经添加,保存即可!

小Tips:
①回到Shopify 后台首页,点击左侧“偏好设置”,找到“Facebook Pixel”, 移除掉这里的 Pixel ID,并保存。(防止会出现广告账户订单成效比网站后台多的情况,防止事件抓取重复)
②不建议使用 Facebook Channel,过程繁琐,如果选择 Facebook 像素追踪, 要将 Facebook Channel 删掉(不要使用多个像素追踪插件,会出现广告账户订单成效比网站后台多的情况)
③Shopify 有很多 Pixel 的 APP 可以用,可以选择更适合自己网站的,在Shopify 的 App Store 可以搜索关键词“Pixel”即可看到很多类似软件。
了解更多:
FB 官方设置转化 API 的教程:
https://developers.facebook.com/docs/marketing-api/conversions-a pi/using-the-api(着重看视频实操部分)
Shopify 官方设置 Facebook Channel 的教程:
https://help.Shopify.com/zh-CN/manual/online-sales-channels/face book/setup