l 前言
WiFi6出来已经有段时间了,一直想尝试一下,但苦于没啥借口升级,所以一直在观望中。直到小米出了AX3600这款平民版的“高端”路由器,让我有了升级的动力,果断下手购买之。
正好我手上的笔记本网卡性能也有点鸡肋,鉴于其它性能还不错,所以还是升级下无线网卡再战2年。最近看不少人都升级了AX 200网卡,价格也不贵,索性也就给自己的笔记本来了个小升级。顺便也对比下新旧网卡的性能到底咋样,看看这次升级到底值不值。
l 测试说明
升级的新网卡是intel的AX 200,是支持WiFi6的,所以测试时连接路由器选择了之前买的小米AX3600。家里网络是联通的100M带宽,理论*载下**速度差不多12-13M/S,没有超出AC 3168的上限。主要测试内容是网速和信号。网速的对比通过Steam游戏的*载下**速度、SpeedTest测速及与同局域网的NAS传输数据速度来完成,信号方面则通过WirelessMon和Homedale两款软件进行测试。同时,所有的测试在客厅A点和工作间B点分别进行了一次。PS.路由器是摆在客厅的。
说明:在拆换无线网卡之前要先*载下**好网卡驱动,或者是电脑自带有线网口。

l 拆装及实物对比

自用的笔记本是机械革命S1,拆解非常简单,只需要螺丝刀拧掉D面几颗螺丝就OK了。左下包装袋里的主角AX 200,虽然有反光导致看不太清楚。

拆开袋子,AX 200的庐山真面目。

卸下笔记本背板,可以明显看到网卡所在的位置,只有一颗螺钉固定,卸下螺钉拔掉天线就可以拆掉网卡了。当然,拆的时候要注意一下两根天线的连接顺序。

左边的是AX 200,右边是电脑上的原网卡AC 3168。

叠放起来可以更好的观察到二者引脚的区别,图片中上方的均为AX 200,可以明显看出引脚比AC 3168的多了一些。

按照原样装回去,胶带也原封不动的粘上去,当然天线别装反了。

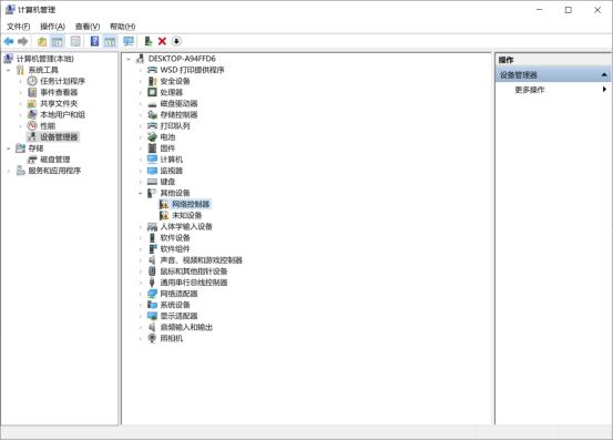
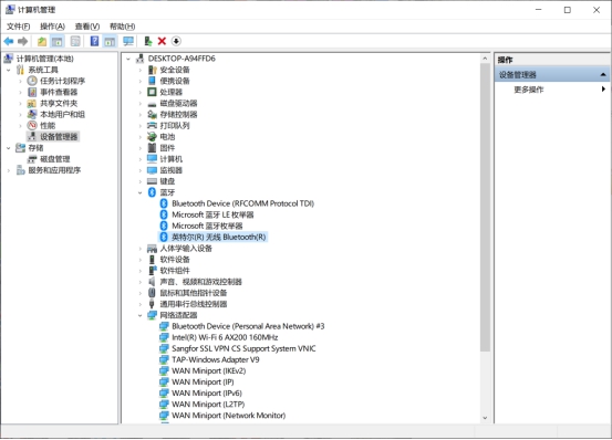
网卡安装完毕后,可以看到设备管理器里已经显示未知设备了。

驱动安装完毕。

刷新之后就可以看到蓝牙和网络适配器正常显示了。至此,网卡的更换已经大功告成,接下来是一些测试数据。
l 网卡参数对比

测试前特意从官网上找了一下两款网卡的相关信息做个对比。不得不说,现在很多官网的参数对比功能做的都挺不错的,两者不同的地方官网也给出了颜色区分。
这里,左侧为AC 3168,右侧为AX 200。可以看到,19年第二季度发布的AX 200只支持64位win10、Linux和Chrome OS,16年第一季度发布的AC 3168支持的操作系统更多一些,想要升级无线网卡的小伙伴需要注意一下这点。

这张图可以直观的看出来,参数上面AX 200是全面占优的,AX 200支持WiFi6(802.11ax)的同时支持2TX*2RX 160Mhz,因此最高速度达到了2.4Gbps。其实WiFi5(802.11ac)时代,最大频宽也支持80MHz和160MHz,单流带宽最高分别为433Mbps和867Mbps,如果支持2T2R的话,最高速度就可以达到867Mbps和1.73Gbps。
蓝牙方面支持最新的蓝牙5.1,这里就不介绍了;AX 200的接口类型有两种,升级的时候也需要注意一下。
AX 200同时也支持了MU-MIMO和OFDMA,这是WiFi6更新的两个重要参数。
OFDMA,多址接入技术,多个设备可同时并行传输,不需要排队等候,从而提升效率和降低延迟。
MU-MIMO是多用户多输入多输出技术,可以让多终端同时连接不同的通道一起传输数据而互不影响,这个技术在WiFi5末期就已经有了,不过在WiFi6上是2.4Ghz的频段同样支持,这样就可以合理分配低速物联网设备占用通道的问题。
关于这两个参数已经有过很多大神做过更详细深入的科普,我也就不贻笑大方了。
l 测试对比
客厅A点

AC 3168的路由连接信息,连接的是小米路由5G频段,可以看到协议里是WiFi5(802.11ac)。

目前笔记本与路由器同处在客厅中,可以看到信号质量不错,带宽是满速的433.3Mbps。


使用Steam*载下**游戏(这里无主之地2因为排名靠前喜得出场机会),*载下**稳定,且基本满速。

Speedtest测试结果。


WirelessMon和Homedale信号强度测试,所连接的小米5G信号强度基本维持在-50dBm到-45dBm之间,信号强度良好。其余几个WiFi的信号强度也都不错,略有波动。

向局域网内的NAS上传文件,稳定在20Mb/s以上。

再从NAS上*载下**刚刚的文件,比从外网上*载下**的速度快了不少,稳定在35MB/s左右。这里一点开*载下**迅雷就刷存在感了,好在不影响速度的测试,我也就懒得去弄它了。
工作间B点:

电脑搬到工作间,2-3堵墙一挡,信号强度和速度明显下降。


Steam*载下**速度慢了一半左右,并且波动幅度较大,Steam上不太明显,任务管理器里可以明显看到速度波动。

Speedtest测试,与Steam的结果相当。


WirelessMon和Homedale测试所连接信号强度在-75dBm左右徘徊,衰减了不少,这里就能看出来5G信号的穿墙能力是真的弱。相对来说2.4G的还是蛮坚挺的,虽然也衰减了不少,但-61dBm还是比5G要强,这也是为啥穿墙要连2.4G的原因。

NAS上传,对比之前的20MB/s,这里的3.7MB/s的速度慢了一半都不止。

*载下**也一样。
接下来看看AX 200的表现。
客厅A点:

同样的先列下AX 200的路由连接信息,协议里变成了WiFi6(802.11ax),要的就是这个802.11ax,路由器没算白买,嘿嘿。

同样在客厅中,这里由于我路由器的固件没有升级,加上信号衰减的原因,速度也就只有1.0Gbps,理论上最高是可以达到2.4Gbps的。不过1.0Gbps用来测试对比一下网卡也够用了。


Steam的*载下**速度没啥好说的,稳定满速,我这个小水管宽带拖累了网卡的发挥.....

Speedtest的结果。


信号强度的结果也差不多,甚至比之前AC 3168的时候还低那么个一两个dBm,不过信号强度的波动要比AC 3168的小一点点。

NAS上传的速度与AC 3168的基本一致,看来200Mbps的上行速率已经到顶了。

*载下**方面则体现了很大的速度优势,以致于我截图的时候,还没来得及等它稳定下来,电影就已经传完了。
工作间B点:

电脑搬到工作间,信号强度和速度也同样的明显的下降下来了。不过好歹底子大,就算强度下降了也依然有着432Mbps的速度,比AC 3168的60Mbps不知高到哪里去了。


果然还是满速.......


信号强度和工作间里的AC 3168同样衰减,并且幅度也几乎一样。

NAS上传速度还能坚挺在11MB/s。

*载下**速度还剩24MB/s,其实跟AC 3168的变慢的幅度差不多,还是因为基数大,保留的速度大了一些。

l 总结
两张网卡的主要参数差别在于最高速度和WIFI6的支持。
虽然测试体验中受制于宽带的速度,两款网卡在满信号下与外网的连接速度和稳定性区别不大,也就是说宽带没到400M以上,超过AC 3168的上限之前,就算换了网卡也不会带来什么速度提升。
不过在信号差一些的地方,像隔个房间这种情况,那么AX 200衰减后也依然可以保留更高的速度。
也就是说,指望换网卡来提升网速,还不如直接换宽带来的实在。
稳定性方面,在客厅A点时,两款显卡表现的半斤八两。到工作间B点后,AX 200的稳定性要略优于AC 3168。不过说实话,稳定性的差异相较于速度的差异来说,显得微乎其微,就使用来说基本没有任何影响。
局域网内进行通信的场景,例如NAS传输图片视频,电脑之间传文件这种,AX 200的高速度便有了很大的优势。毕竟局域网内超过AC 3168的上限还是很轻松的。如果需要频繁的在局域网内进行文件互传的小伙伴可以考虑进行升级。
总的来说这款网卡对我来说算是值得的,毕竟我看中的是WIFI6和局域网内传输性能,这点还是有点提升的。而且价格不贵,更换起来也不麻烦。有同样想升级网卡的小伙伴可以参照上面的总结按需升级。