介绍
HP-Socket是国人开发的一套高性能的TCP/UDP/HTTP网络通信框架,包含了服务端、客户端以及Agent组件,可用于各种不同应用场景的通信系统,并且提供了C/C++、C#、Delphi、E、Java、Python等编程语言接口。 HP-Socket 对通信层完全封装,应用程序不必关注通信层的任何细节;HP-Socket 提供基于事件通知模型的 API 接口,能非常简单高效地整合到新旧应用程序中。
为了让使用者能方便快速地学习和使用 HP-Socket,迅速掌握框架的设计思 想和使用方法,特此精心制作了大量 Demo 示例(如:PUSH 模型示例、PULL 模型示例、PACK 模型示例、性能测试示例以及其它编程语言示例)。HP-Socket 目前支持 Windows 和 Linux 平台。

以下来自官网提供的文档:
- Server 组件:基于 IOCP / EPOLL 通信模型,并结合缓存池、私有堆等技术实现高 效内存管理,支持超大规模、高并发通信场景。
- Agent 组件:Agent 组件实质上是 Multi-Client 组件,与 Server 组件采用相同的技 术架构。一个 Agent 组件对象可同时建立和高效处理大规模 Socket 连接。
- Client 组件:基于 Event Select / POLL 通信模型,每个组件对象创建一个通信线程 并管理一个 Socket 连接,适用于小规模客户端场景。
Github
https://github.com/ldcsaa/HP-Socket
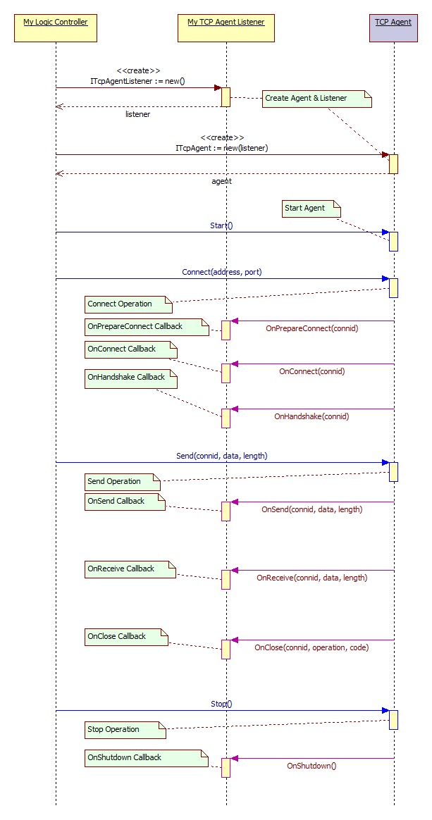
工作流程
- 创建*听器侦**对象
- 创建组件对象(并与*听器侦**对象绑定)
- 启动组件对象
- 连接到dest主机(仅适用于Agent Component)
- 处理网络事件(OnConnect / OnReceive / OnClose等)
- 停止组件对象(可选:组件对象将在步骤7中的销毁之前停止)
- 销毁组件对象
- 销毁*听器侦**对象

组件清单
- 基本组件

- SSL组件

- HTTP组件

伸缩性
应用程序可以根据不同的容量要求、通信规模和资源状况等现实场景调整 HP-Socket 的 各项性能参数(如:工作线程的数量、缓存池的大小、发送模式和接收模式等),优化资源 配置,在满足应用需求的同时不必过度浪费资源。
文档目录一览
提供官方文档的目录截图,由于文档非常详细,就不一一介绍了


官方demo
下面是一张官方提供的demo项目结构,除了C/C++,还提供了C#、Delphi、E,详细的内容都在github的仓库中,感兴趣的可以去看看。


总结
HP-Socket凭借着通用性、易用性、高性能、伸缩性可以应用到各种场景,而且官方提供了大量的Demo可供学习,以及非常详细的PDF文档,除了支持主流的编程语言,还支持E(易语言)。如果你有更好的推荐或者建议欢迎到评论区留言分享!
