xbox阿根廷服拿什么看电视 (xbox阿根廷梯子)

大家好,我是波导终结者

这两天XBOX的阿根廷服解锁了

赶紧来跟大家分享一下,不用挂梯子,不用切换账号所在区域的购买方法

xbox阿根廷服购买教程,xbox阿根廷服中文

首先不推荐大家买礼品卡,因为挺贵的

目前马家礼品卡500阿根廷比索要110多腿

xbox阿根廷服购买教程,xbox阿根廷服中文

而500阿根廷比索汇率截至发文时,只要76左右

所以推荐大家信用卡买

这年头备张信用卡应该不难吧

用信用卡付款不用梯子,账号不用切区(可能国区除外)

xbox阿根廷服购买教程,xbox阿根廷服中文

首先我们登陆XBOX账号,我习惯直接上xbox.com

但本质上,它也是微软的账号

xbox阿根廷服购买教程,xbox阿根廷服中文

因为你从右上角的个人资料里点击设置,付款和账单之后

最后它跳转的还是微软的域名

xbox阿根廷服购买教程,xbox阿根廷服中文

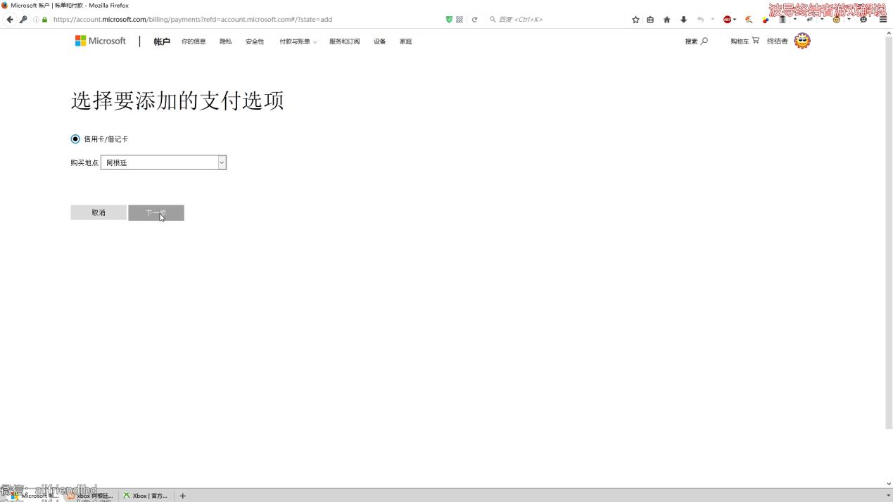
我们点击付款选项子菜单

然后点击这里的添加付款选项

xbox阿根廷服购买教程,xbox阿根廷服中文

进来之后,购买地点选阿根廷(重要)

信用卡的信息,如实填自己的

xbox阿根廷服购买教程,xbox阿根廷服中文

至于地址,邮编啥的,网上找了一个地址

据说是大使馆的,如果你怕跟别人用一样的

像我一样随便改一个数字或者字母

然后保存

xbox阿根廷服购买教程,xbox阿根廷服中文

接下来我们到XBOX上,按下西瓜键或者直接移动到左上角,进入选单

选项,系统,语言和区域

位置改成阿根廷,语言可以不用改,在有中文的地方仍然能显示中文

然后重启主机就生效了

如果是国行机,解锁教程请自行搜索

xbox阿根廷服购买教程,xbox阿根廷服中文

接下来就简单了,重启完主机,我们直接进入商店

找到你要的游戏,然后直接购买

要注意的是,游戏名不一定有中文

所以最好是输英文搜,像逆转裁判里,成步堂的英文译名是Phoenix(残念……),所以游戏名搜Phoenix就行

PS:王泥喜的英文名是阿波罗……

xbox阿根廷服购买教程,xbox阿根廷服中文

点击购买之后,最后会要你确认付款方式。

xbox阿根廷服购买教程,xbox阿根廷服中文

如果你还有余额或者礼品卡,可以先用掉

之前我们绑定的信用卡信息则直接默认使用

xbox阿根廷服购买教程,xbox阿根廷服中文

点完购买,游戏就自动开始*载下**了

不用梯子,也不用改账号的区域

因为账号改完一次,得隔三个月才能再改,这个就非常麻烦了,有的朋友是注册了N个服的账号,也很容易忘

xbox阿根廷服购买教程,xbox阿根廷服中文

等游戏*载下**完,就可以开玩了

xbox阿根廷服购买教程,xbox阿根廷服中文

顺便聊聊逆转裁判123吧

游戏确定在今年夏季会全服更新中文,但是我还是有点担心

我最担心的是什么呢,就怕语言和配音绑定

xbox阿根廷服购买教程,xbox阿根廷服中文

结果真是怕什么来什么,果然目前为止字幕语言和语音的语言是绑定的,没有单独选项

坑爹了~

阿服不仅是大部分游戏,金会员和XGP也很便宜

只需要有一张信用卡,不用梯子,就能买了

好,感谢大家观看

如果有点用的话三连一下吧