前不久,小编的朋友圈被一群“小屁孩儿”的合影给刷屏了,它们不是真的小朋友,而是小编身边同事们的虚拟卡通形象,也称作“小我”:

这么好玩的东西,小编当然要亲自试一下才能罢休呀!在一通度娘狂搜后,小编终于找到了这些小精灵的“出生地”——ZEPETO。
ZEPETO是韩国SNOW公司于3月1日推出的一款手机应用,用户可通过“捏”出个人立体卡通形象、装扮个人空间的方式,创作出属于自己的“虚拟形象”,以此呈现个人的兴趣和品味实现陌生人交友。简单来说,ZEPETO更像是一款升级版的QQ秀软件。
软件上手没啥难度,于是乎,小编赶紧花了几分钟捏了个自己:

快看,快看,这就是立体卡通的“小我”!
咳咳~咱们回归正题!
凭借着轻社交属性,ZEPETO的潮流迅速席卷全球,其在韩国、日本、泰国等亚洲国家尤其受到关注。今年9月,该应用开始出现在中国区榜单,随即开始连续三个月霸榜APP Store中国区前十。
之后的事情想必大家都清楚了,朋友圈开始疯传各种“小我”的自拍照片,一时间ZEPETO成为了广大吃瓜群众们关注的焦点。

正所谓树大招风易,人红是非多。这不,刚火没多久的ZEPETO就在前不久遭到推特网友爆料其实是一种*听窃**软件,在开启软件的同时,它可以追踪和记录用户的隐私。言论一经发布立刻引起了轩然大波,不少人主动发帖呼吁卸载ZEPETO。
至此,ZEPETO涉嫌*听窃**的消息一传十十传百一发不可收拾。
ZEPETO真能用作*听窃**?
面对网友爆料,ZEPETO开发商SNOW似乎并没有显得如坐针毡。相反,SNOW对于这样的“恶意攻击”似乎采取了置之不理的态度。有趣的是,在爆料出现后不久便又有外媒自告奋勇为其辟谣。
对于ZEPETO涉嫌*听窃**一事该网站给出了三点分析:
1>之所以会有声音是因为ZEPETO本身内置可录屏配音的相机;
2>ZEPETO根本没有定位服务;
3>“ZEPETO”的名称因为与多年前的一个病毒名称“Zepto”相似,从而导致部分网友质疑;

倘若确实如上面所说,那ZEPETO被误认为是*听窃**软件的真伪似乎已经得到了颇为权威的结论,但在官方确认之前,身为吃瓜群众的我们更多的还只是猜测。
对于上面的解释,吃瓜群众们自动划分为两个阵营:一方选择相信上述分析的真实性,消除了对ZEPETO的质疑;另一方则坚持ZEPETO涉嫌*听窃**,并从个人信息安全的角度提醒大家还是小心为妙。
当然,孰对孰错并不是我们今天讨论的话题,重点在于攻击者是否真的可以将一款普通的应用软件变成*听窃**用的“凶器”。
软件*听窃**并非空穴来风
除了ZEPETO之外,我们的手机中还安装了其他形形色色的应用软件,它们大都带有拍照、录音等功能。所以,手机中的应用软件真的有可能为黑产所用,悄无声息地取走我们的隐私信息吗?
雷锋网了解到,目前市场上的*机窃手**听产品主要分为两种:一种是*机窃手**听器(也成*听窃**SIM卡),另一种则为带有*听窃**功能的手机软件。在网上输入关键词“*听窃**”,搜索结果曾一度被各种*听窃**类产品霸屏,这些商贩不光不避讳反倒明目张胆地留下自己的QQ、电话、邮箱等联系方式。

*听窃**SIM卡
对此,上海交通大学电子工程系无线通信研究所副教授钱良说道:“严格意义上的实时*听窃**技术的确存在,但这类产品造价高昂且考虑到其特殊用途,目前在民用市场是不可能看到类似产品的。”
由此可见,我们在网上见到的所谓*听窃**设备其实并不像其宣传口号中说的具备如此强大的功能,更多的是利用了用户对于网络安全知识的匮乏来进行诈骗。“说实在的,如果真的存在功能如此完备,且成本低廉的*机窃手**听系统,光做TO G(政府采购)的单子都能赚得盆满钵满,何必冒这种触及红线的风险呢?”某知情人士向雷锋网说道。
那么,这是否就说明像ZEPETO这样的软件被用于*听窃**的可能性并不存在呢?并非如此。
腾讯安全移动安全实验室技术专家张军说道:“黑客通过将Android应用重新解包、嵌入监听代码、再重新打包/签名发布可以让普通软件具备*听窃**功能。其通常做法是由*听窃**软件获取麦克风的权限,并在后台运行录音,压缩后上传到被不法分子控制的服务器,最终获取相关信息。”
雷锋网了解到,对于掌握一定技术的人来说,实现软件监听的成本很低,可以通过网站*载下**所需的工具。而在获取到相关隐私信息之后,攻击者的盈利手段常见为勒索、商业机密泄露等。

“X*底卧**”*听窃**软件
2017年6月,中国移动通报称,一种名为“X*底卧**”的*机窃手**听软件确实存在。该软件实则一种木马病毒,通过强行开启多人会话权限即可实现电话*听窃**。此外,该软件还能获取用户短信、联系人、通话记录、位置信息、通话录音等讯息并上传到服务器。
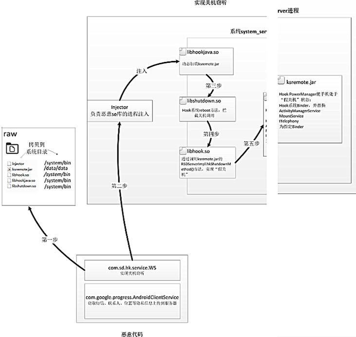
这些病毒究竟是如何是实现*听窃**的呢?一名来自KeenTeam的高手在GeekPwn大赛上为我们演示了在关机情况下*听窃**Android手机的全部过程:

该病毒关机*听窃**具体运行流程如下:
1、请求Root管理员权限,获取管理员权限后,拷贝以下附带文件到系统目录
injector:完成进程注入。
libhook.so:调用ksremote.jar恶意代码
libhookjava.so:动态加载ksremote.jar
libshutdown.so:hook系统关机请求
ksremote.jar:hook系统关键服务,”假关机”界面伪装;
2、调用injector可执行文件,将libhook.so、libhookjava.so、libshutdown.so文件分别注入到
system_ server系统服务进程;
3、在system_server进程调用libhookjava.so动态加载恶意子包ksremote.jar;
4、在system_server进程调用libshutdown.so完成关机HOOK;
5、在system_server进程调用libhook.so, libhook.so调用ksremote.jar中的相关方法 RSDServerImpl.hkshutdownmythod 完成系统服务HOOK;
实际上,该病毒并非真的能在关机状态下运行,而是通过Hook系统shutdown方法实现了关机拦截。在用户关机后,病毒会获得权限将手机屏幕切换至黑色屏显,由此造成手机关机的假象。

当然,对于“X*底卧**”此类触及红线的“败家子”软件,法律自然不会放过。根据《刑法》第二百八十三条规定:非法生产、销售*听窃**、窃照等专用间谍器材的,处三年以下有期徒刑、拘役或者管制。
身为受害者,我们真的无能为力?
截至目前,众多应用软件先后被曝出涉嫌*听窃**。然而,尽管此类事件在当时闹的沸沸扬扬,但最终的结果都是不了了之。
张军说道:“普通的机主通常很难发现被*听窃**,因为他们缺乏相关技术知识,再加上现在的*听窃**软件和应用也在不断升级,有些*听窃**软件即使手机关机,也会继续监听。”
我们不经要问:难道每个人只能无选择向黑产低头,通过沉默和时间流逝来洗刷掉对被*听窃**的恐惧感吗?对于上面的疑问,张军给了我们三点忠告:
1、要从正规的软件市场*载下**和安装应用,不要随意安装来源不明的应用和点击不明链接;
2、对软件和APP获取权限的需求加以专注;
3、使用腾讯手机管家等安全类软件定期对手机进行安全防护和杀毒;

ZEPETO游戏涉嫌*听窃**一事受到了大量用户的高度重视,这意味着面对隐私被*取盗**一事消费者开始不再甘于扮演吃瓜群众的角色。而至于此次ZEPETO事件的真伪,相对于我们来说似乎已经不再那么重要。正如张军所说:“最近关于此类内容的讨论比较多,但玩家也不必过于恐慌。首先要养成良好的上网习惯,同时对手机APP在安装和使用过程中获取权限的要求重点关注。”