如何升级销售方式为“按箱卖”
前两天小编给大家介绍了“按箱卖”专供会场的内容及注意事项,但是还是有些朋友,不知道如何升级销售方式为“按箱卖”。今天教大家升级销售方式为“按箱卖”的详细操作教程,下面一起来看一下吧!

“按箱卖”在买家侧的展示
在By piece(按件卖)基础上增加“By case”(按箱卖)
为方便买家将按件卖和按箱卖价格做对比,所以按箱卖展示的阶梯价格为一箱换算的商品的单件价格


商家侧:在RTS商品发布时,增加“按箱卖”销售方式。按照按箱卖发布的商品,会在商品详情展示按箱卖的价格,买家可直接选择按箱购买。 *按箱卖已开放全量行业商家可配置,但仅限RTS商品可配置。
为什么升级“按箱卖”
【买家心智】 买家会“多买”来降低成本且海外买家有量贩心智: 据买家调研显示买家会为降低成本提升利润而购买更多,同时买家表示会详细计算售价; 通过组货可降低件均物流成本提升时效: 轻小件商品单件低但单件运费高,易造成运费和单价倒挂影响买家体验,同时小包线路虽价格低但时效差,所以组货售卖使用快递可降低件均成本提升物流时效
【商家价值】 按销量做营销: 提供更高量级的售卖单位,提升单笔订单中买家的采购数量,获得更高销售额; 经营成本更低: 按箱/柜节省商家经营成本; 运营效率更高: 减少无效询盘,针对不同层级的买家差异化承接;

如何设置“按箱卖”
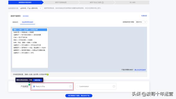
1 . 选择语言市场及类目 选择产品所属类目,产品类型选择Ready to ship,阅读商品发布规则后,点击进入产品发布页面

2 . 设置商品基本信息、商品描述 此部分无更改,按件/按批/按箱展示的商品基本信息、商品描述一致。
3 . 升级销售方式为“按箱卖” 进入"交易信息"模块设置,勾选升级销售方式为“按箱卖”

添加或关联箱规
基本操作步骤 步骤一:新增箱规步骤二:关联箱规(支持修改)步骤三:设置按箱卖阶梯价格
1 . 新增箱规 点击后进入“关联箱规”弹框,如无箱规规格,请先“新增箱规” 箱规名称: 自定义,用于区分不同箱规,建议设置易懂、易区分的名称 具体规格信息设置: 请准确填写规格信息,物流价格根据体积、空箱重量、箱规可装最大的商品数量进行计算及商祥页面展示。(长*宽*高为包装后外箱的尺寸)
箱规格设置时注意要点: 1) 箱子规格应为最终发货时外箱包装的规格2) 系统将根据箱规格计算买家需要支付的运费3) 卖家按配置的箱规格打包发货,可实现买卖家运费无差异或差异最小


2 . 关联箱规 选择按箱卖必须选择一个箱柜并进行关联,选择后物流价格根据具体规格信息计算,请准确填写

3 . 修改关联 点击修改关联,可对已选关联箱规进行修改,或更换其他箱规进行关联

设置按箱售卖阶梯价
商详页面切换为“By carton”即展示“按箱卖”设置的阶梯价格

●按箱卖的单件价格不得高于按件卖的单件价格,否则报错,需重新设置

物流信息
1 . 在物流信息模块,“选择箱规”处,展示已关联箱规,系统自动计算装满后包裹总重 2 . 若商家只配置一种箱规,平台只会根据这一种箱规计算物流运费(例如:商家设置10个产品装一个箱子,买家购买100个产品的时候 ,系统会自动按照10个包裹计费)3 . 若商家有多种打包方式,请配置齐全

装满后包裹总重支持修改,按箱卖关联的箱规不支持修改箱规名称、体积、空箱重量、箱规可装最大商品数量。如需修改,需返回"交易信息"模块

“发货运费参考” 支持按最小箱数计算展示

活动相关问题解答
问:如果商品设置了自营销的活动价格打7折,按箱卖是不是价格也会打7折?答:若商家设置了按件和按箱卖,同时设置了折扣营销,折扣营销只对按件卖的价格生效。
问:为什么商家设置了折扣营销后,按箱卖的TAB在前台就不展示了?答:因为按箱卖的商品目前不支持打折,所以商家设置折扣营销后,商品按件的价格往往会比按箱卖的价格还低,会产生按箱买更贵的价格倒挂情况。所以目前产品上限制,设置了折扣营销的商品,不能同时展示按箱卖。按箱卖商品只在无折扣时段生效。*所以设置折扣的按箱卖商品,因无法展示出按箱卖,不能圈入3月大促按箱卖会场
问:报名3月新贸节大促后,设置按箱卖商品的时间要求?答:最晚需要于2023年2月9日之前完成按箱卖商品的设置,之后设置的按箱卖商品不能圈入大促按箱卖会场
问:是否所有行业都可设置按箱卖答:是的,2022年10月份已开放所有行业商家可配置按箱卖
问:为什么我找不到/提交不了按箱卖?答:1)按箱卖只开放ready to ship品可设置2)设置按箱卖需要先设置按件卖,且商品为“按数量设置价格”时,才出现“按箱卖”,按规格品设置价格时不出现3)按箱卖的单件价格不得高于按件卖的单件价格4)1个单件商品的尺寸*装箱数量,不能大于1箱的尺寸,请商家检查自己填写是否正确5)按箱卖会计算一箱商品的重量,如果商家填写的箱子很大,商品数又很多,有可能超出物流运力,不可计算,提交不了,建议商家调整箱规尺寸数量,或添加一个能运输比较重商品的运力线6)33个核心国家,至少有一个国家的运费可计算才可提交7)按箱售卖不支持海外仓功能,海外仓商品不能设置
问:按箱卖是否限定用阿里物流?答:不限定,商家自有物流也可以
问:为什么我设置了按箱卖,在前台详情页却看不到?答:目前只上线了APP端可见,PC电脑端和浏览器WAP端目前看不到按箱卖的展示。所以上线后,买家会在不同端看到不同的售卖方式和价格(如APP上看到按箱卖9.5元,电脑端看到按件/批卖10元),有可能会产生一定量的买家咨询。同时商家在后台看到的同一商品的订单金额也会不同,但这些问题都会在我们之后全端上线后解决。
问:为什么我选择了两个箱规?上面的箱规不能取消?答:在”交易信息“的按箱卖里仅能关联1个箱规。但在”物流信息“的选择和关联箱规是可以多个的,且已经选择了”按箱卖的那1个箱规“是必选且不可删除的,删除的话要先在按箱卖模块的关联中取消关联
问:我设置的按箱数计算运费,为什么从买家详情页点进去看还是按件数/批数计算答:商家发品页展示逻辑是默认件数计算运费预览优先,在买家侧是基于买家选择的数量,由物流侧返回最优的按箱卖运费商家可通过运费模版的试算功能, 查看试算后给买家的运费(可作参考,买家端展示运费是根据买家所在国家地区和采购数量,展示最优的运费方案)
问:为什么设置按箱卖的时候,系统提示还有最小起订量要求?答:根据目前行业要求,很多行业类目在按件卖发品时有最低起订量的要求案例:(如下图显示)“该类目计量单位下的最小起订量≥4”,这时如果设置按箱卖时,一箱可装数量≥4,则按箱卖可设置1箱起。如果设置一箱可装2件,则按箱卖的起订量设置就要2箱起订

以上就是如何升级销售方式为“按箱卖”的全部内容啦,如果觉得内容不错的话,请为我们点赞转发吧!后续我们还会介绍更多的店铺使用知识和技巧,关注我们,每天为您带来更多运营干货!
