近日,LVMH发布2022年第一季度财报,精品零售业务方面,同比去年,2022 年第一季度收入增长为24%,旗下品牌丝芙兰在受疫情影响的情况下营收仍然亮眼。
而成绩背后,其数字化转型提供的动能也值得关注。
在体验了丝芙兰数字化营销全流程之后,我们总结出了丝芙兰从0开始数字化的成功公式:
数字工具+全渠道运营+私域营销 = 小程序GMV超1亿+/同比增长60%/2个月50w拉新
另外,我们也以更专业的目光,抽丝剥茧地还原了这家入华17年的企业,如何步步“踩对”行业发展浪潮,如何驾驭数字化的力量。
其完整的数字化转型路径与亮眼的成绩,对于具备相似场景与客群的餐饮品牌们是一个好榜样。
在疫情反复的现状下,零售巨头们引领浪潮的“非接触式商业”与“无缝数字交易”,也能够给餐饮品牌们一些新的启示。
01 从PC电商到私域营销,底层逻辑是“无死角触达用户”
纵观丝芙兰的数字化转型之路,可以清晰发现整个路径伴随着互联网与数字技术发展的各个重要节点。

图源:丝芙兰数字化的大事记,云徙数盈整理
换句话来说, 丝芙兰的数字营销团队凭借着极强的数字化商业嗅觉,紧跟技术发展,不断踩准“上车时机”。
1998年,丝芙兰官方上线电子商务官网,正式开启品牌的电商销售渠道,打破依赖传统线下门店渠道的局面。

图源:丝芙兰官网首页
2010年,丝芙兰登录手机端,开辟移动销售渠道。这一决定加速了个性化推荐与更多创新营销方式的发展,真正意义上让用户做到了“随时随地消费”,架起了线*体下**验、线上购物的桥梁。

图源:丝芙兰APP
此后,丝芙兰APP成为用户的主要购物渠道之一,是丝芙兰数字画卷中浓墨重彩的一笔。
随着智能手机的普及和中国线上购物的逐渐火热,丝芙兰也在积极调整企业发展航向,想尽一切办法去触达用户。
2018年,其与微信生态完成链接,拿到了十亿级流量的敲门砖,补全线上购物渠道的重要一环,也是其奠基私域战略的关键一步。

图源:丝芙兰小程序商城
丝芙兰开始深耕微信生态,通过小程序场景链接更多*在用潜**户 ,不断建造私域帝国,也是腾讯智慧零售“倍增行动”最早入局的品牌之一,达成了多个私域里程碑。
据官方数据, 2020年丝芙兰仅企业微信的消费者已超百万。
利用精细化运营,打通“企业微信-小程序直播-小程序精品店”的链路,通过一个内嵌在小程序中的互动游戏便拉动会员增长50w+,更在2021年“618”狂欢期间,创下了小程序GMV过亿,同比增长60%的成绩。
彼时,“互联网红利殆尽”的声音甚嚣尘上,而丝芙兰开创性的增长成效,不仅给了美妆零售业一个新启发,对于即将入局小程序营销的品们牌来说也是一个重要参考。
在流行线上购物时,其主动上线电商网站,并及时转型移动端;在疫情分享来临前,将数字化提至战略层面,瞄准微信生态入局时机,押注微信小程序的商业潜能,最终努力得以开花结果。
从营销的角度上看,丝芙兰真正意义上做到了“用户在哪,我们在哪”。
此前,负责丝芙兰全渠道零售业务的执行副总裁Mary Beth Laughton也表示:“ 消费者希望在购物过程中体验娱乐,至于通过什么渠道他们并不关心。零售商要尽可能让消费者在各种媒介之间自由转换,为他们创造尽可能多的便利。 ”
不停止对用户的关注,不断补齐线上销售渠道,达成“无缝数字交易”的体验,是丝芙兰数字化战略布局的核心,也是从0到1搭建数字商业帝国的关键。
02 丝芙兰的私域营销全流程,优质体验
丝芙兰的数字化转型魄力也延续到了私域营销上,当用户增长达到一定程度后,如何沉淀用户、挖掘更大的价值,成为了品牌首先要思考的方向。
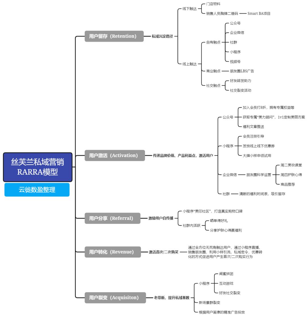
以其成效显著的微信私域生态为例,我们发现丝芙兰整个流程遵循着一套严谨的“RARRA”模型的布局,从触达到消费的流程可以说是“尽享丝滑”。

图源:丝芙兰私域营销模型,云徙数盈整理
- 用户留存:盘活微信触点,全面触达消费者,沉淀私域
丝芙兰的线上和线下渠道,都有其私域的抓手和用户流通通道。
线下,一方面通过门店显眼的私域物料,如海报、地贴等,赋能线上营销;
另一方面, 启动SmartBA项目,门店销售定制专属私域二维码胸牌,实时将用户引流到线上,用数字化赋能每一位“美力顾问” ,将门店销售的价值最大化。

图源:丝芙兰门店BA
线上,通过微信全场景触达并统一引流到企业微信与社群,加深用户感知。
用户首次关注公众号时便会收到三条关键信息,信息内容简短却突出, 包括了品牌介绍、会员福利介绍、小程序卡片以及美力顾问个人企业微信 。

图源:丝芙兰公众号
而在 小程序的在线客服中也设置了引流企业微信的入口 ,用户进入在线客服窗口后会看到“美力顾问”的引导,点击后获得品牌专属顾问的添加方式, 不放过任何潜客转私域的机会 。

图源:丝芙兰小程序在线客服
每一个利益点都指向品牌私域,并且是 最直接且无门槛领取的利益点,如定制美丽方案、宠粉小样等,进一步激发首次关注的消费者对品牌的兴趣,主动进入私域流量池中,有利于后续触达与运营。
另外,在跟微信生态深度绑定运营的情况下, 丝芙兰可通过公众号广告与朋友圈LBS技术,进行精准的广告投放,依靠“广告-关注公众号-小程序-添加企业微信-社群”的路径,完成公域反哺私域,进一步打开私域流量的入口。
- 用户激活:利用一切信息窗口传达商品价值,激活潜客
丝芙兰打通了全渠道会员系统,使得不同入口转进私域的用户,都能有精细化的会员标签和权益,避免重复筛选,让品牌可以用更短且更体系化的链路来激活用户。
在用户激活方面,我们从丝芙兰的运营流程中提炼出了4大重点模式。
- 公众号:小程序注册会员8折,专属“美力顾问”
首次关注公众号的用户,会收到品牌发送的关键利益点信息,包括 小程序注册会员享8折、添加美力顾问获得1v1定制美丽方案、精美专属礼遇等 。

图源:丝芙兰美力顾问添加引流
- 小程序:会员引导、优惠券引流
初次访问小程序时,会直接提示注册会员。丝芙兰会员采用的是“积分升级”模式,会员等级分为粉卡、白卡、黑卡及金卡。
而 从粉卡升级为白卡“仅需任意消费”, 即可获得 累计积分、积分随心兑的权益 ,看似是“低门槛升级”的操作,其实是激励初级会员产生首次消费。

图源:丝芙兰小程序
另外,初次注册会员即会 赠送4张线上消费券、3张线下券 ,利用优惠吸引消费,也增大了转化的可能。

图源:丝芙兰小程序
- 企业微信:朋友圈科*运学**营
企业微信是丝芙兰沉淀私域用户的主要阵地, 美力顾问会通过1v1私聊及维护朋友圈的方式,反复触达用户,出现在用户的面前。
而美力顾问的朋友圈 保持着周二美妆课堂,周四护肤心得,中间穿插商品推荐 的节奏,始终保持着“干货内容”与“带货内容”的平衡状态。

图源:丝芙兰美力顾问朋友圈
- 社群:清晰的福利表,进一步吸引留存
在社群营销方面,除了常规的群规则、群欢迎手段之外, 丝芙兰小助手会在每一位新成员入群后,再次推送社群定时福利表,不断强化入群福利信息,减少群成员流失的可能性。
另外, 社群采用“全天营销制”,多时段、多方式地激活用户。

图源:丝芙兰社群福利时间表
- 用户分享:开放分享社区,用福利激励用户分享意愿
在丝芙兰的APP及小程序上都有“购物分享社区”,版面类似小红书,展示用户真实的购买心得与种草笔记。
笔记会穿插在首页底部的商品图片信息流中,一边商品一边推荐,推动用户主动种草。

图源:丝芙兰小程序
社群中也会设置“晒单得福利”的活动,只要积极参与,就有机会获得现金红包、优惠密令等福利,并且会不定期公布一段时间内的获奖名额 ,展示活动真实可信的同时,也激发更多用户参与晒单的兴趣。

图源:丝芙兰社群
- 用户转化:沉浸式消费,顺理成章
在经过一系列前期铺垫之后,丝芙兰的私域转化体验可以说是非常丝滑。
除了多个利益点的烘托, 丝芙兰的社群与美力顾问也会定期发送私域专属优惠口令 , 以“更大的折扣”和隐藏商品,进一步促进消费。

图源:丝芙兰私域密令宣传海报
密令适用的商品多为大牌套装,当用户心智已经培养到一定阶段时,通过密令可以进一步提升客单价。
除此之外, 小程序直播也是一个重要的转化手段。据官方数据,截止2020年底,丝芙兰先后开播80场,累计观看人次350w。

图源:丝芙兰小程序直播
- 用户裂变:老带新、互动游戏、闺蜜拼团等,快速链接*在用潜**户
在2019年加入腾讯智慧零售“倍增行动”后, 丝芙兰率先探索了小程序裂变社交玩法,以大牌独家首发为抓手,配合好友助力赢好礼的活动触达社交裂变,在实现用户拉新的同时有效刺激购买。
据官方数据统计 ,参与并购买的新用户占比超50%,转化成本比传统渠道降低30% ,且截止2019年底, 小程序商城中超25%的新用户来自社交裂变。
“老带新”效果显著,进入2020年后, 丝芙兰更探索出了小程序互动游戏裂变的新玩法,通过一款内嵌在小程序商城内的互动游戏,实现了2个月时间获得50万新注册用户。
拉新成本进一步降低至1元/人,用户分享率超13%,页面停留时长在3.2分钟以上, 成为腾讯智慧零售的官方认可和推广的私域场景创新方式。
在小程序中,还有一个“闺蜜拼团”的功能,通过指定商品任意团购消费、拼团加赠的方式,不仅可以带动指定商品的销量,也能够将品牌影响力散播到垂直人群中去,实现会员裂变。
丝芙兰不断探索基于微信生态的社交新玩法,用户裂变潜能被一步步挖掘,更多*在用潜**户通过裂变沉淀到品牌私域中。
03 餐饮如何获取同款“丝滑私域”
从0开始一步步逆袭成私域王者,丝芙兰一步一个脚印的数字化转型之路值得餐饮品牌们参考,其以用户留存为首要目的的“RARRA”用户增长模型,与餐饮品牌的用户增长需求也有异曲同工之妙。
以线下成交场景为主的餐饮品牌,在疫情反复的当下,更需要思考出类似“沉浸式下单”“无缝数字交易”的优质消费流程,提升线上变现能力,减小疫情影响。
总的来说,餐饮品牌们可以在丝芙兰的数字化转型历程中得到这些启示:
- 强化数字化思维,搭建系统化的数字工具
新式消费连锁行业已经进入数字化决战阶段,但相比数字化体系成熟的头部企业来看,仍然有相当一部分品牌处于数字化瓶颈期,没有主动搭建起系统性的数字化工具。
“工欲善其事,必先利其器”,对于0基础或者弱基础的品牌来说,要追赶数字化浪潮 ,首当其冲地是要选择并搭建起适合品牌发展的数字化系统,在技术层面上补齐发展羽翼。
对于不同体量的品牌来说,其实有一个完整的数字化工具采用路径。比如 当门店数为0-500家时,品牌更倾向于采用中心化平台POS以及配套的小程序、会员系统、供应链系统等;
而当门店数 超500家后,为了赋能企业发展,去中心化平台型POS、自建小程序、专业会员系统、专业供应链系统,甚至是业务中台和数据中台 ,都提上了品牌们的数字化转型日程。当前阶段下,品牌们对数字化工具的需求更为明确且要求更高。
- 全渠道触达用户,沉淀私域营销基础
有了工具之后,需要了解如何发挥工具的力量赋能企业。通过数字化工具,将全渠道用户拉齐,搭建好私域城池,让初次触达的用户成为可反复触达的客户,利于后续的用户精准运营。
- 无懈可击的精细化运营逻辑与手段
在私域流量基础上,精细化运营逻辑与手段能够帮助品牌快速“淘金”。 从有限的客流中,挖掘无限的品牌价值,将每一个私域触点与运营手段链接,把“品牌触达”变得常态化、持续化,从而不断开发消费潜力,提升转化可能。
云徙数盈的运营教练服务,就能够精准赋能尚未有完整运营体系的品牌,帮助品牌在私域营销上弯道超车。
- 与平台生态建立良好联系,开创更多创新营销可行性
丝芙兰数字化转型中,与腾讯智慧零售的连接是不可忽视的一步。通过与生态的深度绑定,让其能够充分运用生态中的每一个工具,将生态之力转化为自身的数字化动能。不断地为品牌营销玩法添砖加瓦,创新出更多的私域玩法,走在行业尖端。
云徙数盈与腾讯生态也搭建起了深度链接,不仅通过赋能书亦烧仙草私域项目,获得了腾讯智慧零售“服务商专项奖”认证,更是腾讯游戏人生的官方战略合作伙伴。
牵手云徙数盈不仅能够获得从0搭建数字化帝国的能力,更能够获得生态官方的支持,从工具到流量再到运营玩法全方位赋能,助力品牌不断修炼“内功”,强化“外功”,在数字化决战路途上所向披靡。