一、进入
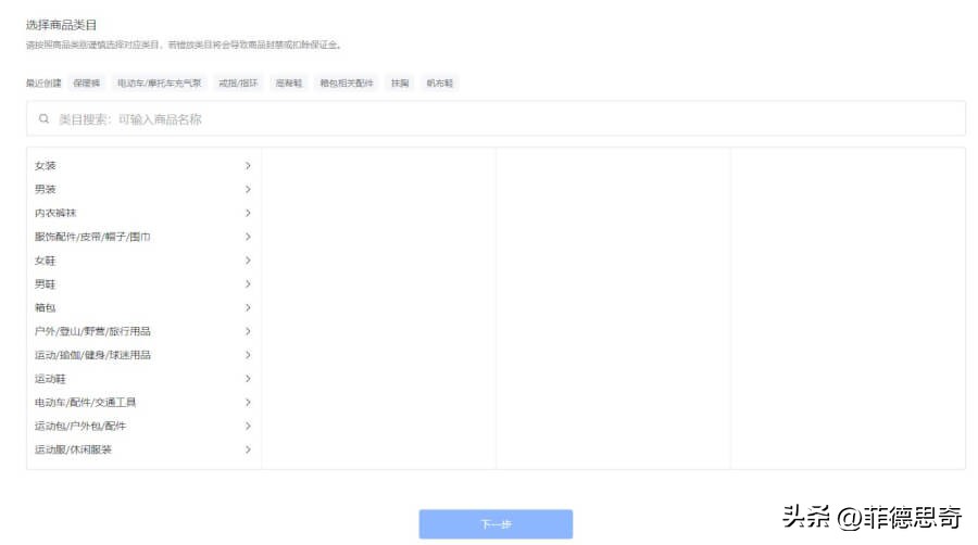
- -【商品】-【商品创建】,选择商品所属类目(可通过搜索“关键词”进行类目快速定位选择)

- 最近创建:展示商家最近所选商品归属类目(展示数量最多为 7 个)

- 默认优先展示已开通的类目,其次为“全部类目”(已开通+未开通)
- 无资质类目置灰展示,支持引导商家跳转至资质中心进行申请操作
- 搜索结果会优先展示字符匹配的类目(最多展示10条)
- 匹配结果包含有资质类目和无资质类目

- 当 未找到 合适商品分类时 , 可在展示页面进行 申请新类目/反馈 提报需求类目操作,按照页面对应提示文案及相关跳转入口进行后续操作

- 搜索框可通过输入所需查找类目的英文小写进行类目模糊搜索,可匹配到包含对应大小写字符的类目
注:所选类目中部分商品创建需要满足行业资质要求,了解详情可以
二、基础信息
- 当类目选择后,商家可开始进行商品基础信息创建,如发现【当前类目】需要修改,可点击【修改类目】按钮进行操作
- 切换后的类目关联属性、商品规格信息将清空,其余已配置信息会保留

注:
- 当商家在完成标题填写后,系统会判断是否存在类目错放风险,如判断当前类目存在错放,且可判断出正确类目时,页面会给予商家正确类目推荐;
- 商品点击提交后,系统会根据商品完整信息判断商家是否存在类目错放,如判断当前类目存在错放,且可判断出正确类目时,页面会给予商家正确类目推荐。

1. 商品类型
- 【 普通商品】 :系统默认选择【普通商品】商品类型,常规商品都需要在此商品类型下进行创建;
- 【闪购商品】 :仅限创建【珠宝首饰-翡翠玉石-玉石孤品】类目的商品,可选择【闪购商品】类型;
- 【 珠宝首饰-翡翠玉石】类目为定向招商,不支持申请开通;
- 【虚拟商品】 :仅限创建【教育培训】、【本地生活服务】类目的商品,且店铺已经开通支付宝,可选择【虚拟商品】商品类型 ;
- 【 本地生活服务】类目为定向招商,不支持申请开通
2. 商品标题

- 最多可支持输入30个字
- 应包含商品品牌、商品品名、基本属性(材质/功能/特征)和规格参数(型号/颜色/尺寸/规格/用途/货号)等,不应包含其他无关品牌及无关信息;
- 建议在标题前10个字中体现商品核心主体(商品是什么)
- 避免在标题中添加标点符号,如:【】,?。~!= ;
- 宣称特殊材质或特殊功效,需按平台要求提供相关资质(详见:
- )
温馨提示:
- 内容不可涉及广告极限等违禁/敏感词汇用语(如国家级、全网最低、极品、顶级等)
3. 类目属性

- 标注 红色星号* 为 必填 类目属性项,请按照商品属性实际情况填写
- 仅支持部分类目属性值“多选”(非全部类目),请以后台页面类目属性-下拉选项框显示为准( 最多支持勾选5个类目属性值)
- 当选择品牌时,普通店商家可通过品牌检索选择商品对应的品牌针对确无品牌的商品,商家可下拉品牌列表至末尾选择“无品牌”进行发品检索时请勿输入任何符号和空格。若检索结果无意向品牌,商家可通过资质中心新增品牌后进行选择
- 、品牌定向准入类目及其他店铺类型商家需选择品牌资质生效中的品牌

- 当选择 手机类目 ,填写类目属性选择品牌及型号后,系统会自动填充部分关联商品属性信息(如CCC证书、机审厚度等),一定程度可为商家提升商品录入效率
注:针对已发布商品,当重新编辑型号后,历史填写的属性信息会被清除,系统会自动填充以上关联属性信息,其他属性信息需商家重新手动进行填写

三、图文信息
1. 主图
- 主图至少1张图片,仅支持png,jpg,jpeg格式;需上传1:1的图片,图片至少600*600,图片大小不超过5M
- 图片上传后,支持在线1:1比例裁剪 (若上传图片不符合1:1比例,则商品无法提交发布)

- 商家可通过系统自带的裁剪编辑器对图片进行1:1比例区域选择,点击确定完成图片裁剪


- 支持图片拖拽排序

- 可支持最多上传5张主图;
- 主图需要展示产品多角度的方位图以及产品细节图,不得出现所有主图展示同一个角度的情况;
- 主图中呈现商品个数与销售单位(产品信息)保持一致,主图所示商品颜色、规格等必须与文字介绍一致, 不得出现与所售商品无关的其他商品和物体。
2. 主图视频
- 本功能详见
3. 素材图
- 本功能详见
4. 商品详情

- 商详内容需保持完整性 为保证消费者在购买商品时拥有充分知情权,便于消费者更全面地了解商品,商家需在发布商品时明示商品的主要信息。商家应根据所销售的商品实际属性录入基本信息,并及时维护,保证主要信息真实、正确、有效。商品主要信息完整,包括但不仅限于:品牌介绍、产品名称、生产厂商、厂址、许可证编码、生产日期、规格、尺寸、重量、保质期、使用方法、商品细节、优势、注意事项等。不得发布基本信息缺失的直播商品或福袋商品。
- 商详内容需保持 一致性 商品的描述信息在商品页面各版块中(如商品标题、主图、推荐语、详情描述等)需保证要素一致性。
- 商详内容需保持真实性 需如实描述商品的实际功效,不得含有虚假、夸大的内容,不得涉及治病预防、治疗等功效描述,不得真人展示效果,不得出现对比图,所描述内容需与国家批准的实物外包装说明信息内容一致。
四、价格库存
1. 发货模式&时间
- 发货模式分为 现货发货模式 、 全款预售发货模式、阶梯发货模式
- 现货发货模式: 现货发货模式下生成的订单平台统一规定发货时间为 48小时 ,请严格按照承诺发货时间进行发货,超时未发货会受到相关处罚

- 当日发: 默认下单截单时间为16:00,当日16:00前下单成功的订单,需在当日23:59:59前发货完成;当日16:00后下单成功的订单,需在次日23:59:59前发货完成;设置完成后,在商品详情页、订单详情页等页面对消费者将展示相应发货时效,提升消费者下单转化。 【24小时发货】: 需在消费者下单成功后24小时内发货
注:当日发&24小时发货,详见:
- 【 其他 】:默认选项为2天,可支持选择2-15天
- 全款预售发货模式: 商品发布成功后,预售期间产生的订单需以预售发货时间进行发货;预售结束后,商品将自动下架(如未对商品进行任何设置或编辑,现货发货时间保持不变;反之,设置后现货发货时间自动变更为默认48小时发货 (如商家自身发货能力不足,建议使用预售发货模式,避免发货揽收超时被处罚) )。创建商品类型为【普通商品】在线支付或货到付款,系统均支持设置【预售设置】预售结束时间:即预售结束的日期,最多支持设置距离当前30天选择“全款预售发货模式”下的商品SKU最低价格 不得低于20元
温馨提示:
- 平台新增对商品SKU库存模块进行了新版迭代优化 (
- -灰度中)

- 商品选择-设置结束时间,则商品发布成功后,预售期间产生的订单需以预售发货时间进行发货;预售结束后,商品将自动下架(最多支持设置距离当前为30天)



- 商品选择无结束时间,则SKU仅支持配置“ 支付成功后XX天发货 ”。


- 原全款预售模式仅支持按照预售结束时间后配置发货时长,前台展示发货时长较长;抖店后台进行优化针对开启全款预售活动,且有较强发货能力的商家,支持按照支付成功后配置发货时长模式,前台展示发货时长更短。 (
- -灰度中)
