华为云VPN助力企业搭建混合云计算环境

如今是云上办公的时代,开展云上业务成为企业创新发展的必然操作。随着现代企业云上业务发展到新的阶段,现代化企业的云弹*服务性**器访问现代化企业的数据中心的任务日益频繁,云链路的稳定性、安全性和持续性受到挑战,给企业云上企业的高速发展带来痛点。而针对这些痛点,华为云推出了华为云虚拟专用网络VPN,今天就和大家聊聊华为云VPN的那些事儿。

华为云VPN助力企业搭建混合云计算环境

华为云VPN具有以下几大产品优势:

l 高安全

基于IKE和IPsec对传输数据加密,保证用户数据传输安全。

VPN支持为每个用户创建独立的VPN网关,提供租户网关隔离防护能力。

l 高可用

双连接:网关提供两个接入地址,支持一个对端网关创建两条相互独立的VPN连接,一条连接中断后流量可快速切换到另一条连接。

双活网关:双活网关部署在不同的AZ区域,实现AZ级高可用保障。

l 低成本

利用Internet构建IPsec加密通道,使用费用相对云专线服务更便宜

l 灵活易用

支持多种连接模式:一个网关支持配置策略、静态路由和BGP路由多种连接模式,满足不同对端网关的接入需要。

支持分支互访:支持云上VPN网关作为VPN Hub,云下站点通过VPN Hub实现分支互访。

即开即用:部署快速,实时生效,在用户数据中心的VPN设备进行简单配置即可完成对接

关联企业路由器(Enterprise Router, ER):企业可以构建更加丰富的云上网络。

专线互备:支持和云专线(DC)互备,故障自动切换。

华为云VPN具主要应用场景:

混合云部署

通过VPN将用户数据中心和云上VPC互联,利用云上弹性和快速伸缩能力,扩展应用计算能力,如图所示。

华为云VPN助力企业搭建混合云计算环境

跨地域VPC互联

通过VPN将华为云上的不同region的VPC连接,使得用户的数据和服务在不同地域能够互联互通,如图所示。

华为云VPN助力企业搭建混合云计算环境

多企业分支互联

通过VPN Hub实现企业分支间互访,避免两两分支之间配置VPN连接,如图所示。

华为云VPN助力企业搭建混合云计算环境

VPN和专线互备

用户数据中心与云上VPC通过专线连接,同时建立VPN连接实现备份,提高可靠性,如图所示。

华为云VPN助力企业搭建混合云计算环境

华为云VPN方案最佳实践:

通过VPN实现云上云下网络互通

场景描述

由于业务需要,A企业的数据中心需要和其华为云上的VPC实现网络互通。

组网方案

VPN服务提供的组网方案如 图1 所示。

图1 组网方案

华为云VPN助力企业搭建混合云计算环境

方案优势

l 双连接:VPN网关提供两个接入地址,支持一个对端网关创建两条相互独立的VPN连接,一条连接中断后流量可快速切换到另一条连接,保证连接可靠性。

l 双活网关:VPN双活网关部署在不同的AZ区域,实现AZ级高可用保障。

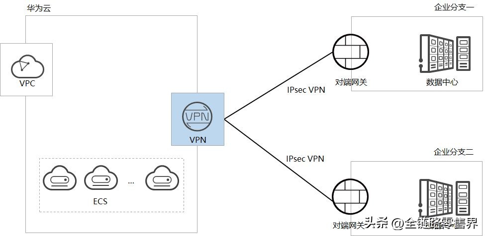
通过VPN Hub实现云下多分支网络互通

场景描述

由于业务需要,A企业的数据中心1和2需要实现网络互通。

组网方案

VPN服务提供的组网方案如 图1 所示。

图1 组网方案

华为云VPN助力企业搭建混合云计算环境

方案优势

l 支持分支互访:支持云上VPN网关作为VPN Hub,云下站点通过VPN Hub实现分支互访,无需两两站点之间配置VPN连接。

l 双连接:VPN网关提供两个接入地址,支持一个对端网关创建两条相互独立的VPN连接,一条连接中断后流量可快速切换到另一条连接,保证连接可靠性。

在云2.0时代迅速发展的今天,依靠 技术强 、资源多、创新快、更可靠 的优势特点 ,华为云推出的华为云虚拟专用网络VPN能够 有效 解决现代企业所担忧的云链路的安全可靠性问题,为现代企业云上业务的加速发展提供帮助。