大家好,我是波导终结者
这两天XBOX的阿根廷服解锁了
赶紧来跟大家分享一下,不用挂梯子,不用切换账号所在区域的购买方法

首先不推荐大家买礼品卡,因为挺贵的
目前马家礼品卡500阿根廷比索要110多腿

而500阿根廷比索汇率截至发文时,只要76左右
所以推荐大家信用卡买
这年头备张信用卡应该不难吧
用信用卡付款不用梯子,账号不用切区(可能国区除外)

首先我们登陆XBOX账号,我习惯直接上xbox.com
但本质上,它也是微软的账号

因为你从右上角的个人资料里点击设置,付款和账单之后
最后它跳转的还是微软的域名

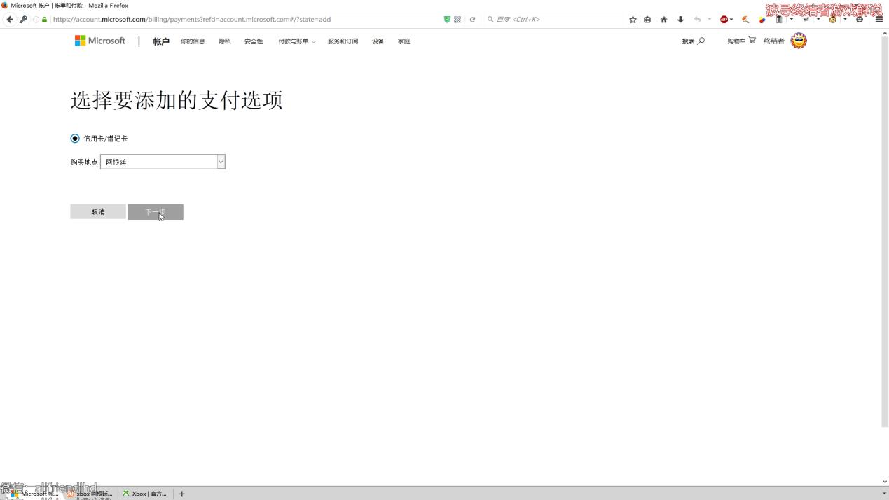
我们点击付款选项子菜单
然后点击这里的添加付款选项

进来之后,购买地点选阿根廷(重要)
信用卡的信息,如实填自己的

至于地址,邮编啥的,网上找了一个地址
据说是大使馆的,如果你怕跟别人用一样的
像我一样随便改一个数字或者字母
然后保存

接下来我们到XBOX上,按下西瓜键或者直接移动到左上角,进入选单
选项,系统,语言和区域
位置改成阿根廷,语言可以不用改,在有中文的地方仍然能显示中文
然后重启主机就生效了
如果是国行机,解锁教程请自行搜索

接下来就简单了,重启完主机,我们直接进入商店
找到你要的游戏,然后直接购买
要注意的是,游戏名不一定有中文
所以最好是输英文搜,像逆转裁判里,成步堂的英文译名是Phoenix(残念……),所以游戏名搜Phoenix就行
PS:王泥喜的英文名是阿波罗……

点击购买之后,最后会要你确认付款方式。

如果你还有余额或者礼品卡,可以先用掉
之前我们绑定的信用卡信息则直接默认使用

点完购买,游戏就自动开始*载下**了
不用梯子,也不用改账号的区域
因为账号改完一次,得隔三个月才能再改,这个就非常麻烦了,有的朋友是注册了N个服的账号,也很容易忘

等游戏*载下**完,就可以开玩了

顺便聊聊逆转裁判123吧
游戏确定在今年夏季会全服更新中文,但是我还是有点担心
我最担心的是什么呢,就怕语言和配音绑定

结果真是怕什么来什么,果然目前为止字幕语言和语音的语言是绑定的,没有单独选项
坑爹了~
阿服不仅是大部分游戏,金会员和XGP也很便宜
只需要有一张信用卡,不用梯子,就能买了
好,感谢大家观看
如果有点用的话三连一下吧