
在云原生时代和容器化浪潮中,容器的日志采集是一个看起来不起眼却又无法忽视的重要议题。对于容器日志采集我们常用的工具有filebeat和fluentd,两者对比各有优劣,相比基于ruby的fluentd,考虑到可定制性,我们一般默认选择golang技术栈的filbeat作为主力的日志采集agent。 相比较传统的日志采集方式,容器化下单节点会运行更多的服务,负载也会有更短的生命周期,而这些更容易对日志采集agent造成压力,虽然filebeat足够轻量级和高性能,但如果不了解filebeat的机制,不合理的配置filebeat,实际的生产环境使用中可能也会给我们带来意想不到的麻烦和难题。
整体架构
日志采集的功能看起来不复杂,主要功能无非就是找到配置的日志文件,然后读取并处理,发送至相应的后端如elasticsearch,kafka等。 filebeat官网有张示意图,如下所示:

针对每个日志文件,filebeat都会启动一个harvester协程,即一个goroutine,在该goroutine中不停的读取日志文件,直到文件的EOF末尾。一个最简单的表示采集目录的input配置大概如下所示:
filebeat.inputs:
- type: log
# Paths that should be crawled and fetched. Glob based paths.
paths:
- /var/log/*.log
复制代码
不同的harvester goroutine采集到的日志数据都会发送至一个全局的队列queue中,queue的实现有两种:基于内存和基于磁盘的队列,目前基于磁盘的队列还是处于alpha阶段,filebeat默认启用的是基于内存的缓存队列。 每当队列中的数据缓存到一定的大小或者超过了定时的时间(默认1s),会被注册的client从队列中消费,发送至配置的后端。目前可以设置的client有kafka、elasticsearch、redis等。
虽然这一切看着挺简单,但在实际使用中,我们还是需要考虑更多的问题,例如:
- 日志文件是如何被filbebeat发现又是如何被采集的?
- filebeat是如何确保日志采集发送到远程的存储中,不丢失一条数据的?
- 如果filebeat挂掉,下次采集如何确保从上次的状态开始而不会重新采集所有日志?
- filebeat的内存或者cpu占用过多,该如何分析解决?
- filebeat如何支持docker和kubernetes,如何配置容器化下的日志采集?
- 想让filebeat采集的日志发送至的后端存储,如果原生不支持,怎样定制化开发?
这些均需要对filebeat有更深入的理解,下面让我们跟随filebeat的源码一起探究其中的实现机制。
一条日志是如何被采集的
filebeat源码归属于beats项目,而beats项目的设计初衷是为了采集各类的数据,所以beats抽象出了一个libbeat库,基于libbeat我们可以快速的开发实现一个采集的工具,除了filebeat,还有像metricbeat、packetbeat等官方的项目也是在beats工程中。 如果我们大致看一下代码就会发现,libbeat已经实现了内存缓存队列memqueue、几种output日志发送客户端,数据的过滤处理processor等通用功能,而filebeat只需要实现日志文件的读取等和日志相关的逻辑即可。
从代码的实现角度来看,filebeat大概可以分以下几个模块:
- input: 找到配置的日志文件,启动harvester
- harvester: 读取文件,发送至spooler
- spooler: 缓存日志数据,直到可以发送至publisher
- publisher: 发送日志至后端,同时通知registrar
- registrar: 记录日志文件被采集的状态
1. 找到日志文件
对于日志文件的采集和生命周期管理,filebeat抽象出一个Crawler的结构体, 在filebeat启动后,crawler会根据配置创建,然后遍历并运行每个input:
for _, inputConfig := range c.inputConfigs {
err := c.startInput(pipeline, inputConfig, r.GetStates())
}
复制代码
在每个input运行的逻辑里,首先会根据配置获取匹配的日志文件,需要注意的是,这里的匹配方式并非正则,而是采用linux glob的规则,和正则还是有一些区别。
matches, err := filepath.Glob(path)
复制代码
获取到了所有匹配的日志文件之后,会经过一些复杂的过滤,例如如果配置了exclude_files则会忽略这类文件,同时还会查询文件的状态,如果文件的最近一次修改时间大于ignore_older的配置,也会不去采集该文件。
2. 读取日志文件
匹配到最终需要采集的日志文件之后,filebeat会对每个文件启动harvester goroutine,在该goroutine中不停的读取日志,并发送给内存缓存队列memqueue。 在(h *Harvester) Run()方法中,我们可以看到这么一个无限循环,省略了一些逻辑的代码如下所示:
for {
message, err := h.reader.Next()
if err != nil {
switch err {
case ErrFileTruncate:
logp.Info("File was truncated. Begin reading file from offset 0: %s", h.state.Source)
h.state.Offset = 0
filesTruncated.Add(1)
case ErrRemoved:
logp.Info("File was removed: %s. Closing because close_removed is enabled.", h.state.Source)
case ErrRenamed:
logp.Info("File was renamed: %s. Closing because close_renamed is enabled.", h.state.Source)
case ErrClosed:
logp.Info("Reader was closed: %s. Closing.", h.state.Source)
case io.EOF:
logp.Info("End of file reached: %s. Closing because close_eof is enabled.", h.state.Source)
case ErrInactive:
logp.Info("File is inactive: %s. Closing because close_inactive of %v reached.", h.state.Source, h.config.CloseInactive)
default:
logp.Err("Read line error: %v; File: %v", err, h.state.Source)
}
return nil
}
...
if !h.sendEvent(data, forwarder) {
return nil
}
}
复制代码
可以看到,reader.Next()方法会不停的读取日志,如果没有返回异常,则发送日志数据到缓存队列中。 返回的异常有几种类型,除了读取到EOF外,还会有例如文件一段时间不活跃等情况发生会使harvester goroutine退出,不再采集该文件,并关闭文件句柄。 filebeat为了防止占据过多的采集日志文件的文件句柄,默认的close_inactive参数为5min,如果日志文件5min内没有被修改,上面代*会码**进入ErrInactive的case,之后该harvester goroutine会被关闭。 这种场景下还需要注意的是,如果某个文件日志采集中被移除了,但是由于此时被filebeat保持着文件句柄,文件占据的磁盘空间会被保留直到harvester goroutine结束。
3. 缓存队列
在memqueue被初始化时,filebeat会根据配置min_event是否大于1创建BufferingEventLoop或者DirectEventLoop,一般默认都是BufferingEventLoop,即带缓冲的队列。
type bufferingEventLoop struct {
broker *Broker
buf *batchBuffer
flushList flushList
eventCount int
minEvents int
maxEvents int
flushTimeout time.Duration
// active broker API channels
events chan pushRequest
get chan getRequest
pubCancel chan producerCancelRequest
// ack handling
acks chan int // ackloop -> eventloop : total number of events ACKed by outputs
schedACKS chan chanList // eventloop -> ackloop : active list of batches to be acked
pendingACKs chanList // ordered list of active batches to be send to the ackloop
ackSeq uint // ack batch sequence number to validate ordering
// buffer flush timer state
timer *time.Timer
idleC <-chan time.Time
}
复制代码
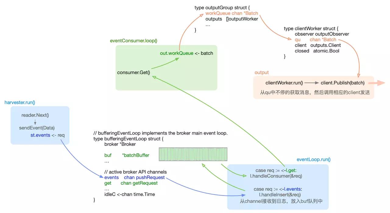
BufferingEventLoop是一个实现了Broker、带有各种channel的结构,主要用于将日志发送至consumer消费。 BufferingEventLoop的run方法中,同样是一个无限循环,这里可以认为是一个日志事件的调度中心。
for {
select {
case <-broker.done:
return
case req := <-l.events: // producer pushing new event
l.handleInsert(&req)
case req := <-l.get: // consumer asking for next batch
l.handleConsumer(&req)
case count := <-l.acks:
l.handleACK(count)
case <-l.idleC:
l.idleC = nil
l.timer.Stop()
if l.buf.length() > 0 {
l.flushBuffer()
}
}
}
复制代码
上文中harvester goroutine每次读取到日志数据之后,最终会被发送至bufferingEventLoop中的events chan pushRequest channel,然后触发上面req := <-l.events的case,handleInsert方法会把数据添加至bufferingEventLoop的buf中,buf即memqueue实际缓存日志数据的队列,如果buf长度超过配置的最大值或者bufferingEventLoop中的timer定时器触发了case <-l.idleC,均会调用flushBuffer()方法。 flushBuffer()又会触发req := <-l.get的case,然后运行handleConsumer方法,该方法中最重要的是这一句代码:
req.resp <- getResponse{ackChan, events}
复制代码
这里获取到了consumer消费者的response channel,然后发送数据给这个channel。真正到这,才会触发consumer对memqueue的消费。所以,其实memqueue并非一直不停的在被consumer消费,而是在memqueue通知consumer的时候才被消费,我们可以理解为一种脉冲式的发送。
4. 消费队列
实际上,早在filebeat初始化的时候,就已经创建了一个eventConsumer并在loop无限循环方法里试图从Broker中获取日志数据。
for {
if !paused && c.out != nil && consumer != nil && batch == nil {
out = c.out.workQueue
queueBatch, err := consumer.Get(c.out.batchSize)
...
batch = newBatch(c.ctx, queueBatch, c.out.timeToLive)
}
...
select {
case <-c.done:
return
case sig := <-c.sig:
handleSignal(sig)
case out <- batch:
batch = nil
}
}
复制代码
上面consumer.Get就是消费者consumer从Broker中获取日志数据,然后发送至out的channel中被output client发送,我们看一下Get方法里的核心代码:
select {
case c.broker.requests <- getRequest{sz: sz, resp: c.resp}:
case <-c.done:
return nil, io.EOF
}
// if request has been send, we do have to wait for a response
resp := <-c.resp
return &batch{
consumer: c,
events: resp.buf,
ack: resp.ack,
state: batchActive,
}, nil
复制代码
getRequest的结构如下:
type getRequest struct {
sz int // request sz events from the broker
resp chan getResponse // channel to send response to
}
复制代码
getResponse的结构:
type getResponse struct {
ack *ackChan
buf []publisher.Event
}
复制代码
getResponse里包含了日志的数据,而getRequest包含了一个发送至消费者的channel。 在上文bufferingEventLoop缓冲队列的handleConsumer方法里接收到的参数为getRequest,里面包含了consumer请求的getResponse channel。 如果handleConsumer不发送数据,consumer.Get方法会一直阻塞在select中,直到flushBuffer,consumer的getResponse channel才会接收到日志数据。
5. 发送日志
在创建beats时,会创建一个clientWorker,clientWorker的run方法中,会不停的从consumer发送的channel里读取日志数据,然后调用client.Publish批量发送日志。
func (w *clientWorker) run() {
for !w.closed.Load() {
for batch := range w.qu {
if err := w.client.Publish(batch); err != nil {
return
}
}
}
}
复制代码
libbeats库中包含了kafka、elasticsearch、logstash等几种client,它们均实现了client接口:
type Client interface {
Close() error
Publish(publisher.Batch) error
String() string
}
复制代码
当然最重要的是实现Publish接口,然后将日志发送出去。
实际上,filebeat中日志数据在各种channel里流转的设计还是比较复杂和繁琐的,笔者也是研究了好久、画了很长的架构图才理清楚其中的逻辑。 这里抽出了一个简化后的图以供参考:

如何保证at least once
filebeat维护了一个registry文件在本地的磁盘,该registry文件维护了所有已经采集的日志文件的状态。 实际上,每当日志数据发送至后端成功后,会返回ack事件。filebeat启动了一个独立的registry协程负责监听该事件,接收到ack事件后会将日志文件的State状态更新至registry文件中,State中的Offset表示读取到的文件偏移量,所以filebeat会保证Offset记录之前的日志数据肯定被后端的日志存储接收到。 State结构如下所示:
type State struct {
Id string `json:"-"` // local unique id to make comparison more efficient
Finished bool `json:"-"` // harvester state
Fileinfo os.FileInfo `json:"-"` // the file info
Source string `json:"source"`
Offset int64 `json:"offset"`
Timestamp time.Time `json:"timestamp"`
TTL time.Duration `json:"ttl"`
Type string `json:"type"`
Meta map[string]string `json:"meta"`
FileStateOS file.StateOS
}
复制代码
记录在registry文件中的数据大致如下所示:
[{"source":"/tmp/aa.log","offset":48,"timestamp":"2019-07-03T13:54:01.298995+08:00","ttl":-1,"type":"log","meta":null,"FileStateOS":{"inode":7048952,"device":16777220}}]
复制代码
由于文件可能会被改名或移动,filebeat会根据inode和设备号来标志每个日志文件。 如果filebeat异常重启,每次采集harvester启动的时候都会读取registry文件,从上次记录的状态继续采集,确保不会从头开始重复发送所有的日志文件。 当然,如果日志发送过程中,还没来得及返回ack,filebeat就挂掉,registry文件肯定不会更新至最新的状态,那么下次采集的时候,这部分的日志就会重复发送,所以这意味着filebeat只能保证at least once,无法保证不重复发送。 还有一个比较异常的情况是,linux下如果老文件被移除,新文件马上创建,很有可能它们有相同的inode,而由于filebeat根据inode来标志文件记录采集的偏移,会导致registry里记录的其实是被移除的文件State状态,这样新的文件采集却从老的文件Offset开始,从而会遗漏日志数据。 为了尽量避免inode被复用的情况,同时防止registry文件随着时间增长越来越大,建议使用clean_inactive和clean_remove配置将长时间未更新或者被删除的文件State从registry中移除。
同时我们可以发现在harvester读取日志中,会更新registry的状态处理一些异常场景。例如,如果一个日志文件被清空,filebeat会在下一次Reader.Next方法中返回ErrFileTruncate异常,将inode标志文件的Offset置为0,结束这次harvester,重新启动新的harvester,虽然文件不变,但是registry中的Offset为0,采*会集**从头开始。
特别注意的是,如果使用容器部署filebeat,需要将registry文件挂载到宿主机上,否则容器重启后registry文件丢失,会使filebeat从头开始重复采集日志文件。
filebeat自动reload更新
目前filebeat支持reload input配置,module配置,但reload的机制只有定时更新。 在配置中打开reload.enable之后,还可以配置reload.period表示自动reload配置的时间间隔。 filebeat在启动时,会创建一个专门用于reload的协程。对于每个正在运行的harvester,filebeat会将其加入一个全局的Runner列表,每次到了定时的间隔后,会触发一次配置文件的diff判断,如果是需要停止的加入stopRunner列表,然后逐个关闭,新的则加入startRunner列表,启动新的Runner。
filebeat对kubernetes的支持
filebeat官方文档提供了在kubernetes下基于daemonset的部署方式,最主要的一个配置如下所示:
- type: docker
containers.ids:
- "*"
processors:
- add_kubernetes_metadata:
in_cluster: true
复制代码
即设置输入input为docker类型。由于所有的容器的标准输出日志默认都在节点的/var/lib/docker/containers/<containerId>/*-json.log路径,所以本质上采集的是这类日志文件。 和传统的部署方式有所区别的是,如果服务部署在kubernetes上,我们查看和检索日志的维度不能仅仅局限于节点和服务,还需要有podName,containerName等,所以每条日志我们都需要打标增加kubernetes的元信息才发送至后端。 filebeat会在配置中增加了add_kubernetes_metadata的processor的情况下,启动监听kubernetes的watch服务,监听所有kubernetes pod的变更,然后将归属本节点的pod最新的事件同步至本地的缓存中。 节点上一旦发生容器的销毁创建,/var/lib/docker/containers/下会有目录的变动,filebeat根据路径提取出containerId,再根据containerId从本地的缓存中找到pod信息,从而可以获取到podName、label等数据,并加到日志的元信息fields中。 filebeat还有一个beta版的功能autodiscover,autodiscover的目的是把分散到不同节点上的filebeat配置文件集中管理。目前也支持kubernetes作为provider,本质上还是监听kubernetes事件然后采集docker的标准输出文件。 大致架构如下所示:

但是在实际生产环境使用中,仅采集容器的标准输出日志还是远远不够,我们往往还需要采集容器挂载出来的自定义日志目录,还需要控制每个服务的日志采集方式以及更多的定制化功能。
在轻舟容器云上,我们自研了一个监听kubernetes事件自动生成filebeat配置的agent,通过CRD的方式,支持自定义容器内部日志目录、支持自定义fields、支持多行读取等功能。同时可在kubernetes上统一管理各种日志配置,而且无需用户感知pod的创建销毁和迁移,自动完成各种场景下的日志配置生成和更新。
性能分析与调优
虽然beats系列主打轻量级,虽然用golang写的filebeat的内存占用确实比较基于jvm的logstash等好太多,但是事实告诉我们其实没那么简单。 正常启动filebeat,一般确实只会占用3、40MB内存,但是在轻舟容器云上偶发性的我们也会发现某些节点上的filebeat容器内存占用超过配置的pod limit限制(一般设置为200MB),并且不停的触发的OOM。 究其原因,一般容器化环境中,特别是裸机上运行的容器个数可能会比较多,导致创建大量的harvester去采集日志。如果没有很好的配置filebeat,会有较大概率导致内存急剧上升。 当然,filebeat内存占据较大的部分还是memqueue,所有采集到的日志都会先发送至memqueue聚集,再通过output发送出去。每条日志的数据在filebeat中都被组装为event结构,filebeat默认配置的memqueue缓存的event个数为4096,可通过queue.mem.events设置。默认最大的一条日志的event大小限制为10MB,可通过max_bytes设置。4096 * 10MB = 40GB,可以想象,极端场景下,filebeat至少占据40GB的内存。特别是配置了multiline多行模式的情况下,如果multiline配置有误,单个event误采集为上千条日志的数据,很可能导致memqueue占据了大量内存,致使内存爆炸。 所以,合理的配置日志文件的匹配规则,限制单行日志大小,根据实际情况配置memqueue缓存的个数,才能在实际使用中规避filebeat的内存占用过大的问题。
如何对filebeat进行扩展开发
一般情况下filebeat可满足大部分的日志采集需求,但是仍然避免不了一些特殊的场景需要我们对filebeat进行定制化开发,当然filebeat本身的设计也提供了良好的扩展性。 beats目前只提供了像elasticsearch、kafka、logstash等几类output客户端,如果我们想要filebeat直接发送至其他后端,需要定制化开发自己的output。同样,如果需要对日志做过滤处理或者增加元信息,也可以自制processor插件。 无论是增加output还是写个processor,filebeat提供的大体思路基本相同。一般来讲有3种方式:
- 直接fork filebeat,在现有的源码上开发。output或者processor都提供了类似Run、Stop等的接口,只需要实现该类接口,然后在init方法中注册相应的插件初始化方法即可。当然,由于golang中init方法是在import包时才被调用,所以需要在初始化filebeat的代码中手动import。
- 复制一份filebeat的main.go,import我们自研的插件库,然后重新编译。本质上和方式1区别不大。
- filebeat还提供了基于golang plugin的插件机制,需要把自研的插件编译成.so共享链接库,然后在filebeat启动参数中通过-plugin指定库所在路径。不过实际上一方面golang plugin还不够成熟稳定,一方面自研的插件依然需要依赖相同版本的libbeat库,而且还需要相同的golang版本编译,坑可能更多,不太推荐。