家里有一个闲置了很久的小爱触屏音箱,型号是LX04,被儿子给翻了出来。这个音箱一直闲置,原因是功能太弱,仅有的功能还都需要开通VIP才能很好地使用,就想把这个音箱给刷机成第三方的ROM,装些第三方的APP。
第三方ROM找了好些版本,结果都不能用,好不容易从谷歌找到了一个,在这里记录一下
压缩包本想放到阿里云盘,却发现不能分享压缩包,只能放到百度云盘,地址 pan.baidu.com/s/1zVnk4GsbfX2FtrHrFUr_0g?pwd=92t9 , 方便有同样需求的人*载下**。
先放个刷完机的照片看一下。

下面是原始的安装文档和ROM*载下**地址:
韌體安裝教學指導
1.首先請下載好MTK VCOM驅動程序,刷機工具和韌體包,並將它們解壓縮到沒有中文的目錄下(建議全部解壓至D槽根目錄)。(相關文件下載連結在文章末尾)
2.按照驅動程序壓縮包中附帶的教學安裝好驅動後,進行下一步操作。
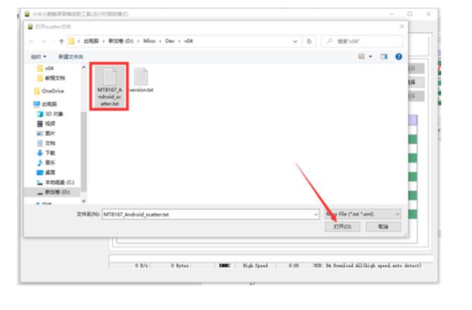
3.進入“AS04_FlashTool_Windows”文件夾,打開“flash_tool*ex.e**”。
4.選擇配置文件,選擇你解壓出來的韌體包內的“MT8167_Android_scatter.txt”文件。


5.選擇好了之後點擊“*载下**”,然後用一根功能完好的傳輸線連接至音箱,之後你會發現工具面板下方的進度條開始滾動(如果沒有出現進度條,請檢查您的傳輸線是否完好和VCOM驅動程序是否安裝好,注意要先點擊“下載”再用傳輸線連接音箱!)
6.刷機完成後會彈出一個綠色的勾,此時拔掉傳輸線再重新接上音箱即可進入系統。
如果該教學無法幫助你刷入韌體到你的小愛觸控螢幕音箱,你可以加入我們的交流群進行詢問
*************************************
我們的Telegram群組:
頻道:https://t.me/Mi_Mico
*************************************
相關文件下載
刷機工具(AS04_FlashTool):https://drive.google.com/file/d/13882Xvxep9bpf6CLEsbbDLGJcnMBm58X/view?usp=sharing
驅動程序:https://drive.google.com/file/d/1P6OqW6qnjyyn2brpTCwdRyWsJndBsAVt/view?usp=drivesdk
韌體包
v09版(最新):https://drive.google.com/file/d/1HIklhWzOeqwYpC7VuIuhT-9MwZU6L9oT/view?usp=drivesdk
v08版:https://drive.google.com/file/d/1-rJhQvNeWZlwH5oK3PsQp0mUXVz3xaXL/view?usp=sharing
v07版:https://drive.google.com/file/d/1tjXh2NHMgkCrKoFP2Q5Zrbf1KLCQNzqE/view?usp=sharing
v05版:
https://drive.google.com/file/d/1C7m8ZVcRuIBtUcDFhw72_GhdLp3z4BdL/view?usp=sharing
版本更新內容
第九版韌體更新內容:
1.更新了Google Webview(93.0.4577.82)
2.嘗試修復有關藍牙的一些玄學問題(如連接碼輸入)
3.開啟安卓多用戶功能
4.通過同時按下音量-和電源鍵截圖
5.系統動畫修改
6.系統美化
7.允許某些系統應用發送通知(可能需要安裝一個第三方通知欄工具才能讀取通知)
8.修改了首次啟動的默認桌面,你可以點擊桌面上的“MicoLauncher”進入小愛
9.不徹底的安卓核心破解
第八版韌體更新內容:
1.縮小了狀態欄遮罩的高度(7dp)
2.系統對話框、菜單、最近任務頁面圓角處理
3.藍牙配置修改,現在你可以將音箱連接至其它藍牙音箱(霧)
第七版韌體更新內容:
1.升級了Android System Webview(91.0.4472.164)
第六版韌體更新內容:
1.基於小米官方最新版本修改,與以往版本相比新增了整點報時功能,修復了一些BUG
2.修改了開關機的動畫
3.修改了系統字體為華康少女
4.預裝了一個瀏覽器和桌面,可通過“adb shell am start -n l.l/l.l”指令或在Android原生設定中選擇默認桌面打開
5.更換了點按操作音效
6.初次啟動默認關閉了自動亮度調節(可在設置中重新開啟),亮度預設為25%
7.更改了系統默認壁紙
8.可在開機後通過同時長按音量+和電源鍵打開Android原生設定
9.默認開啟了USB偵錯功能
10.可在小愛桌面中的開發工具處打開第三方應用程式
安装完后,可以自行安装APP了,这是我装的火星直播

把开机自启动打开后, 重启小爱触屏音箱,即可直接进入直播

这是安装的酷我音乐

ROM安装好后里面有些用不到的APP,可以通过adb命令屏蔽掉
adb shell pm disable-user com.android.gallery3d
adb shell pm disable-user com.gkid.gkidshow
adb shell pm disable-user com.xiaomi.micolauncher