之前的黑苹果教程中就有吐槽Hackintosh没意义,就用此文解析下Hackintosh的非同寻常之处。Hackintosh能做到Mackintosh没有的东西,例如WIFI6的AX无线网卡,水冷散热器、RGB跑马灯等等。
硬件组装
先上配置单,总花费是7500元左右。如果加上LGD 27MD5KA液晶屏自制的5K显示器,总花费在1W左右,费用是同等性能的iMac的一半。除了更便宜,还有iMac没有的Intel AX200无线网卡与水冷。
处理器:Intel i7-10700散片
主板:圣旗B460-PROGAMINGY主板
显卡:技嘉 Radeon RX5600XT GAMING OC 6G游戏显卡
散热器:超频三 巨浪240 GI-CL240VCCPU水冷散热器
内存:曜越TT Toughram RGB DDR4 3200 8GB×2
声卡:创新Creative X-Fi Xtreme Music SB0460
无线网卡:Intel AX200
硬盘:超频三 S2000 NVME 256G+铠侠 SATA 480G
机箱:九州风神 CL500机箱
风扇:九州风神 魔影CF120 ×4
电源:超频三 七防芯GI-ST600 电源
组装Hackintosh选取的机箱是九州风神的CL500电脑机箱,其正面和顶部都有类似水冷排的栅格结构,在散热性能上不输Mac Pro的刨丝器机箱。

与九州风神魔方310机箱普通版一样的侧开式玻璃面板,磁吸式固定,轻轻一拉就能打开。

右侧面板是一样的设计。另外还附送了两个金属片卡扣作为锁死与固定,走线太乱的话,很有可能出现线材将侧板顶起来的情况。加多一个卡扣固定,就多一份保障。

左右侧板同时打开,颇有科技感。

机箱顶部是IO面板,开机、两个USB3.0、音频和重启接口。最右侧有个预留孔,没有实际作用,个人感觉可以改造成RGB风扇的模式控制按钮。

轻按下IO面板旁边的大按钮,就能取下散热格栅,可见到有为240水冷而设计的孔洞。

内部结构和魔方310差不多,有支撑显卡的支架,有橡胶保护的穿线孔。为了符合电源仓上置风道设计,侧透孔没有了,显得底部有些单调。

背板和魔方310是一样的设计,背板上有两个2.5英寸硬盘和一个3.5英寸硬盘固定位,底部有一个可以安装两个3.5英寸硬盘的硬盘笼子。

顶部有个小4pin风扇的集线器,支持将主板CPU-FAN插口一分为四。

前置面板不再是悬浮式设计,换成了栅格状。能够安装240或360水冷排,或者3个120mm风扇,也可以作为硬盘仓,能固定最多3个3.5寸硬盘。

底部细节一览,脚撑变成了长条形设计更佳合理,不必再担心有东西掉到机箱下面。

Hackintosh没有超频的相关控制软件,所以选购i7-10700+B460是性价比最高的组合。圣旗B460-PRO GAMING接口丰富,扩展性强。例如有双PCI接口,能够安装PCI声卡或者视频采集卡、万兆网卡等等。

内存条安装了曜越TT Toughram RGB DDR4 3200 16G套装(8GB×2),采用海力士精选颗粒,时序低性能强。

机箱前置面板风扇使用了九州风神魔影CF120,支持ARGB。带有6颗RGB灯珠,灯光均匀柔和。为了灯光更好看,我把风扇上的贴纸撕掉了。

水冷散热器则是超频三的巨浪240 GI-CL240VCCPU水冷散热器,静音冷头加增强型水冷排,价格只要299元,性价比非常高的240水冷。

水冷散热全一览,底座、水冷排、两个120幻彩风扇和相关螺丝。

安装好水冷排后的效果一览,幻彩双风扇有大面积的散热鳍片,最大风量65.4CFM。采用小4pin接口,附带有转接线。智能温控,静音节能。

造型圆润简约,陶瓷轴承的幻彩灯水泵头。无氧铜底座,测试能压4.8gh的i9-9900k到78摄氏度,我这里搭配10700使用,绝对是够用的。

安装上超频三巨浪水冷后的效果一览,为了不妨碍RGB内存的灯光,管子是从左侧绕的。

Nvme固态硬盘是超频三的S2000,之前买了好几个。搭配鑫谷的ARGB马甲,可以灯光联动。

手头上已经没有多余电源进行装机,恰好看到值得买上有超频三七防芯600W白牌非模组电源的特价推送。关注京东店铺就能享粉丝价,晒单再返80元E卡,实际到手价239元,性价比很高。

七防芯的含义是防虫、防潮、防尘、防震、防腐蚀、防静电、阻燃等,看网上的拆解,这款电源内部有大量的灌胶作为防护,绝缘性非常好。

橘黄色配色的外观非常醒目,可以机箱的电源仓非常展现处理它的美。

CCC/CB/CE/EAC 安全认证,80PLUS 230EU 标准白牌认证。主动式PFC结构,台系主电容。宽幅输入,12V增强输出。80PLUS白牌认证,典型负载效率在87%以上。供电性能参数上,完全能满足i7-10700+5600xt的需求。

非模组的缺点就是理线比较麻烦,尼龙网的电源线缆不容易弯折。不过这个价格,也不追求模组设计了。三年售后只换不修,还要啥自行车。

Intel AX200无线网卡是目前台式主机唯一能使用的AX协议无线网卡,通过转接板实现M.2接口转pci-e x1接口。可以不使用转接板,只是圣旗B460主板上只有两个M.2接口,要组raid使用,所以得靠转接板扩展。

安装在第一条PCI-E x1插口上,尺寸大小刚刚好,没有和安装了三明治马甲的NVME硬盘有冲突。

创新Creative X-Fi Xtreme Music SB0460声卡,采用CS4398芯片,支持24-bit 模拟输入的模数转换,采样率96 kHz。作为经典声卡经久不衰,媲美多款外置DAC。剪辑视频的时候,高性能声卡能助一臂之力。

为了不影响显卡的散热,安装到了最底下的PCI接口上。

显卡朋友还没有挑好,所以借用我的技嘉RX5600XT GAMING OC上机测试先。技嘉RX5600XT GAMING OC目前刷了新鸡血bios,性能参数比RTX2060 6G还要强。黑苹果的话,是一款值得考虑的显卡。

担心256g的nvme硬盘不够用,另外加了一块480G的铠侠SATA固态硬盘作为仓库盘。

扩展卡比较多,机箱内部看起来很密集。风道设置为前面板和背板进风,顶部水冷排风扇抽风。

尝试开机,完美点亮,RGB跑马灯的联动也正常。

散热格栅遮挡下的RGB跑马灯别具一格。

盖上侧透玻璃面板,主机的安装算是完成了。

软件配置
系统安装
引导使用的是OPENCORE,简称OC。相对老教程常用的CLOVER,配置更简单,启动速度更快。目前大部分Hackintosh的kext开发者都转移到了OC上,基本上断定了OC会取代CLOVER成为Hackintosh主流引导。

在Github上有OPENCORE的官方仓库,截至8月11已经更新到0.6.1,加入了2020款imac的相关代码,组装10代intel处理器的Hackintosh更方便。
1.gibmacOS制作macos镜像盘;
2.配置config.plist;
3.修改bios设定;
4.U盘启动安装macos。
使用OC制作Hackintosh的流程基本如上表所示。之前的全攻略文章里有写过,不重复叙述。最近还发现了一个另类的方法,安装更快。就是拷贝安装好macos系统的磁盘,修改EFI启动分区的配置文件以及主板BIOS,即可实现不同平台快速安装macos系统。网上有不少VMware的macos镜像,可以先Win系统下挂载这些镜像成磁盘,再拷贝到物理磁盘之中。
BIOS设定
圣旗B460-PRO GAMING的BIOS和华硕大部分BIOS是一样的,我是参考别人华硕b460主板的修改经历实现的。首先是重置bios设定,接着按F9,搜索需要修改的选项。

按F9弹出搜索页面,输入FAST_BOOT快速找到快速启动选项,将其设为disabled,即关闭快速启动FAST_BOOT。

开启XHCI Hand off。

关闭SGX。

关闭“开启CSM。

UEFI选项的操作系统要改成其他。

关闭VT-d,开启4G地址空间解码。
Config配置
最新0.6.1已经完美支持10代intel处理器,在官方文档中有详细的教程介绍,有详细图片,所以是英文问题也不大。

目前opencore在线编辑网站还不支持OC0.6.0,只能使用新版opencore configurator或者。

ACPI页面只需要保留关于处理器电源管理的SSDT-PLUG。

Booter启动设置的选项。

PCI设备页面要改的是声卡ID,升旗B460 GC主板声卡的id是0B000000。

内核页面要修改的东西比较多,非技嘉主板原因,Quirks要勾选AppleCpuPmCfgLock、AppleXcpmCfgLock来关闭CFG。

除了基本的Lilu、VirtualSMC等,增加了针对主板有线网口的RealtekRTL8111.kext,AX200无线网卡的itlwm.kext,及其蓝牙驱动intelBluetooth。RadeonBoost.kext是为往后购买矿卡准备的,所以这里不会勾上启用。

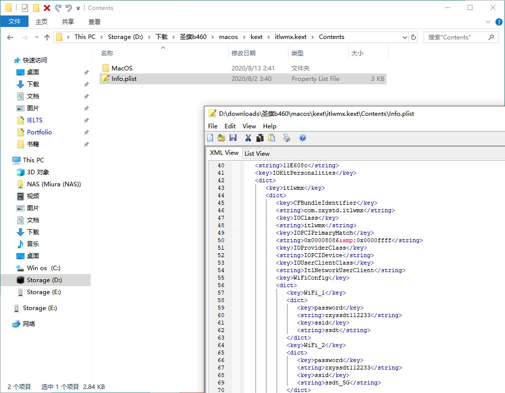
AX网卡使用了github上网友zxystd基于openBSD的驱动修改而来的,支持intel3系的3160、3165、3168;7系的7260、7265;8系的8260、8265;9系的9260、9461、9462、9560;22000系的ax200等无线网卡。

驱动是伪装的,所以MACOS系统会识别为有线网卡。驱动要求预设有WIFI账号密码,默认账号为ssdt, 密码为zxyssdt112233。进入kext的plist可对其进行修改,支持预设最多4个WIFI账号和密码。

蓝牙驱动使用的是OpenIntelWireles的固件,zxystd还为其开发了蓝牙开关IntelBluetoothInjector.kext。

其他设置的安全选项中,Valut要改成optional。

在nvram页面中,加入boot-args -wegnoegpu来屏蔽掉核显。

UEFI设置中IgnoreInvalidFlexRatio、AppleSmcIo要勾上,不然读条末端内核会挂掉。AppleSmcIo的功能和VirtualSMC相似,应该二选一的,但是不选AppleSmcIo就会黑屏。
系统体验
机型识别为MAC Pro,处理器型号无法准确识别,只显示2.9 GHz 8-core Intel Core i7,参数对应10700。

有线网卡、无线网卡、蓝牙完美识别。自带声卡可以驱动,创新SB0460声卡能够识别,但是无法驱动。

内建网卡开机就会自动连接上预设的wifi。

只是速度有问题,无法跑满带宽,还有待zxystd的改进。

系统完美识别蓝牙,能看到其编号是en3。

使用控制面板的蓝牙选项,能够搜索到设备并进行连接。偶尔有BUG断流,要重启才可以正常使用,能用但是不完美。

总的来说系统体验上和原生macos没多少区别,增加的AX网卡还是原版系统没有的。

macos的睿频策略不正常,要在主板解锁功耗和锁睿频。此时使用Geekbench 5进行跑分测试,10700和9900k的单核分数非常的接近,多核跑分同样是非常接近的水平。

后记
使用Hackintosh并不是折腾,通过自组能够有更自由的硬件搭配。机箱的选择更多,不必选丑陋的刨丝器或者大闷罐。例如我选的这款九州风神CL500,格栅式的面板散热更好,外观也更好看。

主机散热上,能选择水冷以及跑马灯风扇。酷炫之余,不会出现过热降频等问题,性能发挥更好。尤其运行生产力软件上,同配置的Hackintosh明显更强。

目前opencore等软件日趋成熟,Hackintosh越来越简单。还能macos和win双系统,兼具多种需求和应用场景。

Apple在软件方面非常强,在硬件设计上真的弱了些,例如自行安装硬盘受限,散热器性能弱,没有AX无线网卡等等。有时候并不是我想折腾Hackintosh,而是MAC Pro真的不完美,性价比又低,折腾Hackintosh只是为了更好的使用体验。