做一个网站都是想要被百度收录的,虽然等百度收录看起来比较被动,但是也有一个主动的方式,就是主动的把网站提交到百度站长平台(现如今叫做 百度资源平台),这样更加有利于网站被百度收录,下面应用户需要,发一个跨屏平台创建的网站如何提交到百度保姆级教程,过程很简单,话不多说。
需要用到两个网站
百度资源平台
https://ziyuan.baidu.com/
跨屏建站平台
http://kuaping.com/
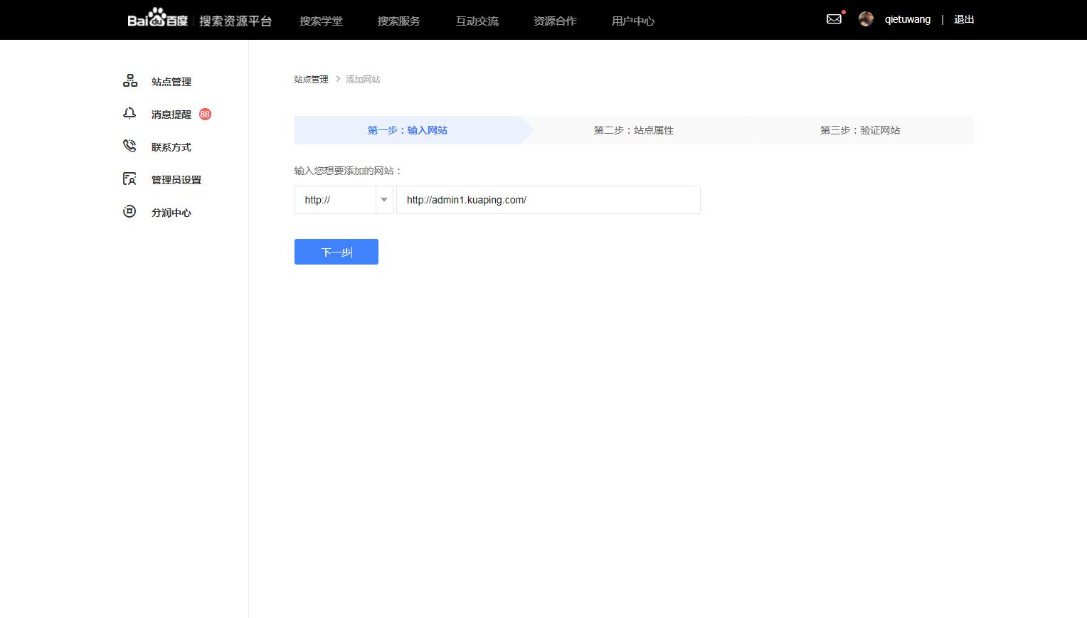
跨屏平台上创建的网站提交到百度的方法共分为3步:
第一步:输入网站
输入您想要添加的网站,然后点击下一步

第二步:站点属性
选择自己的行业,点击下一步

第三步:验证网站
选择 HTML标签验证,复制代码

登录跨屏平台后台,找到网站设置 -> HEADER设置,把代码填写到对应输入框内,然后保存设置,然后回到百度资源平台的第三步,点击完成验证


至此跨屏平台上创建的网站提交到百度的操作就完成了,剩下的就是等待百度收录了,新站被收录通常在1个月左右,不过也可以做一些积极有意义的事情去促进百度收录,比如多发布一些原创的行业文章,产品等,完善网站的信息,以及多在各大网站平台上发布自己的网站链接,可以引来百度蜘蛛的抓取。