如何在 Mule 4 中配置通用流程以重用通用功能

每日分享最新,最流行的软件开发知识与最新行业趋势,希望大家能够一键三连,多多支持,跪求关注,点赞,留言。

本教程解释了如何在 Mule 4 的实现流程中重用常用功能。

重用通用功能在任何编码语言中都非常重要,以避免冗余。在MuleSoft中,我们还会遇到必须重用常见功能的情况,例如错误处理。在本文中,我将解释如何在您的实现流程中 重用常用流程。

有两种方法:

  1. 在Maven 存储库中创建 Maven 依赖项并在主流程中重用它们。
  2. 创建 JAR 文件并在主流程中使用它。

在 Maven 存储库中创建 Maven 依赖项并在主流程中重用它们

  1. 在 Studio 中创建您计划重复使用的通用 Mule 项目。在 Studio 中,在 Package Explorer 下,右键单击 -> 单击新建 -> 选择“Mule Project”。输入项目名称(在我的例子中是common-lib-prj),然后单击完成。

    如何在Mule4中配置通用流程以重用通用功能

  2. 在其中创建两个流,并在流中创建一个记录器,如下所示。

    如何在Mule4中配置通用流程以重用通用功能

  3. 打开pom.xml文件并修改 Mule Maven 插件,将分类器添加为“ mule-plugin”,如下所示。

    如何在Mule4中配置通用流程以重用通用功能

  4. 打开命令提示符,进入common-lib-prj. 输入命令“ mvn clean install. ” 通过这样做,common-lib-prj将创建一个插件项目,一旦构建成功,它将可用作 Maven 依赖项。

    如何在Mule4中配置通用流程以重用通用功能

    如何在Mule4中配置通用流程以重用通用功能

  5. 创建新的 Mule 项目(在我的示例中,我正在创建sample-main-prj),您将在其中使用它common-lib-prj。

    如何在Mule4中配置通用流程以重用通用功能

  6. 在 Mule 配置文件中创建一个示例流程,如下所示。从面板中拖动 HTTP 监听器,添加默认连接器配置,端口为 8081,路径为/api/*,然后添加一个 Logger 和 Flow Reference Component。

    如何在Mule4中配置通用流程以重用通用功能

  7. 从以下文件中复制groupId、artifactId和。 version pom.xmlcommon-lib-prj

    如何在Mule4中配置通用流程以重用通用功能

  8. 将上面复制的属性和分类器添加到pom.xml文件中sample-main-prj作为依赖项。保存pom.xml文件后,您将看到已common-lib-prj添加到sample-main-prj包资源管理器中。

    如何在Mule4中配置通用流程以重用通用功能

  9. 转到sample-main-prjMule 配置文件并单击选项卡 Global elements 以添加Import as Global 配置。

    如何在Mule4中配置通用流程以重用通用功能

  10. 添加common-lib-prj.xmlMule 配置文件名作为导入全局配置,如下所示。

    如何在Mule4中配置通用流程以重用通用功能

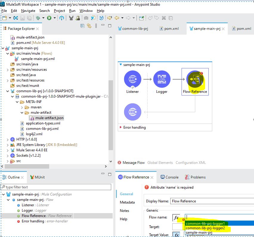
  11. 现在您应该能够看到我们common-lib-prj在 Flow Reference 下拉菜单中构建的两个流,sample-main-prj如下所示。

    如何在Mule4中配置通用流程以重用通用功能

  12. sample-main-prj现在通过运行项目来 部署流程。

    如何在Mule4中配置通用流程以重用通用功能

  13. 打开 Postman 或 Advanced REST Client 并发送如下请求。

    如何在Mule4中配置通用流程以重用通用功能

  14. 检查 Studio 控制台输出,您应该会看到记录器正在从common-lib-prj下面打印出来。

    如何在Mule4中配置通用流程以重用通用功能

创建 JAR 文件并在主流程中使用它

  1. 在 Studio 中创建您计划重复使用的通用 Mule 项目。在 Studio 中,在 Package Explorer 下,右键单击 -> 单击新建 -> 选择“Mule Project”。输入项目名称(在我的例子中是common-lib-prj),然后单击完成。

    如何在Mule4中配置通用流程以重用通用功能

  2. 在其中创建两个流,并在流中创建一个记录器,如下所示。

    如何在Mule4中配置通用流程以重用通用功能

  3. common-lib-prj通过运行项目来部署。

    如何在Mule4中配置通用流程以重用通用功能

  4. 成功部署流程后,只需导出为 Mule 项目即可。

    如何在Mule4中配置通用流程以重用通用功能

  5. 创建一个名为implementation-prj您将使用common-lib-prj流程的新项目。

    如何在Mule4中配置通用流程以重用通用功能

  6. 右键单击并作为 Maven 依赖 implementation-prj项添加到实现项目中。common-lib-prj.jar

    如何在Mule4中配置通用流程以重用通用功能

  7. 在下一个弹出窗口中,单击“ 安装本地依赖项”,浏览common-lib-prj.jar文件并安装它。然后单击完成。JAR 文件将成功添加到本地存储库。

    如何在Mule4中配置通用流程以重用通用功能

  8. 您应该能够common-lib-prj在如下pom.xml文件中看到依赖关系implementation-prj。而且您应该能够在“项目库common-lib-prj”下看到添加的内容。

    如何在Mule4中配置通用流程以重用通用功能

  9. implementation-prj使用默认的 HTTP *听器侦**配置、记录器和流引用 创建如下流。

    如何在Mule4中配置通用流程以重用通用功能

  10. 转到 Global Elements 并导入common-lib-prjMule 配置文件。有了这个,我们可以引用我们可以作为共享资源使用或访问的任何常见流程和配置。我们可以导入多个文件。

    如何在Mule4中配置通用流程以重用通用功能

  11. 现在您应该能够看到我们common-lib-prj在 Flow Reference 下拉菜单中构建的两个流,implementation-prj如下所示。

    如何在Mule4中配置通用流程以重用通用功能

  12. implementation-prj现在通过运行项目来部署流程。

    如何在Mule4中配置通用流程以重用通用功能

  13. 打开 Postman 或 Advanced REST Client 并发送如下请求。

    如何在Mule4中配置通用流程以重用通用功能

  14. 检查 Studio 控制台输出,您应该会看到记录器正在从common-lib-prj下面打印出来。

    如何在Mule4中配置通用流程以重用通用功能

您可以在CloudHub中部署这两个流并查看结果。