第12章 货币资金的审计
考点框架

知识点问答
|
问 |
答 |
|
|
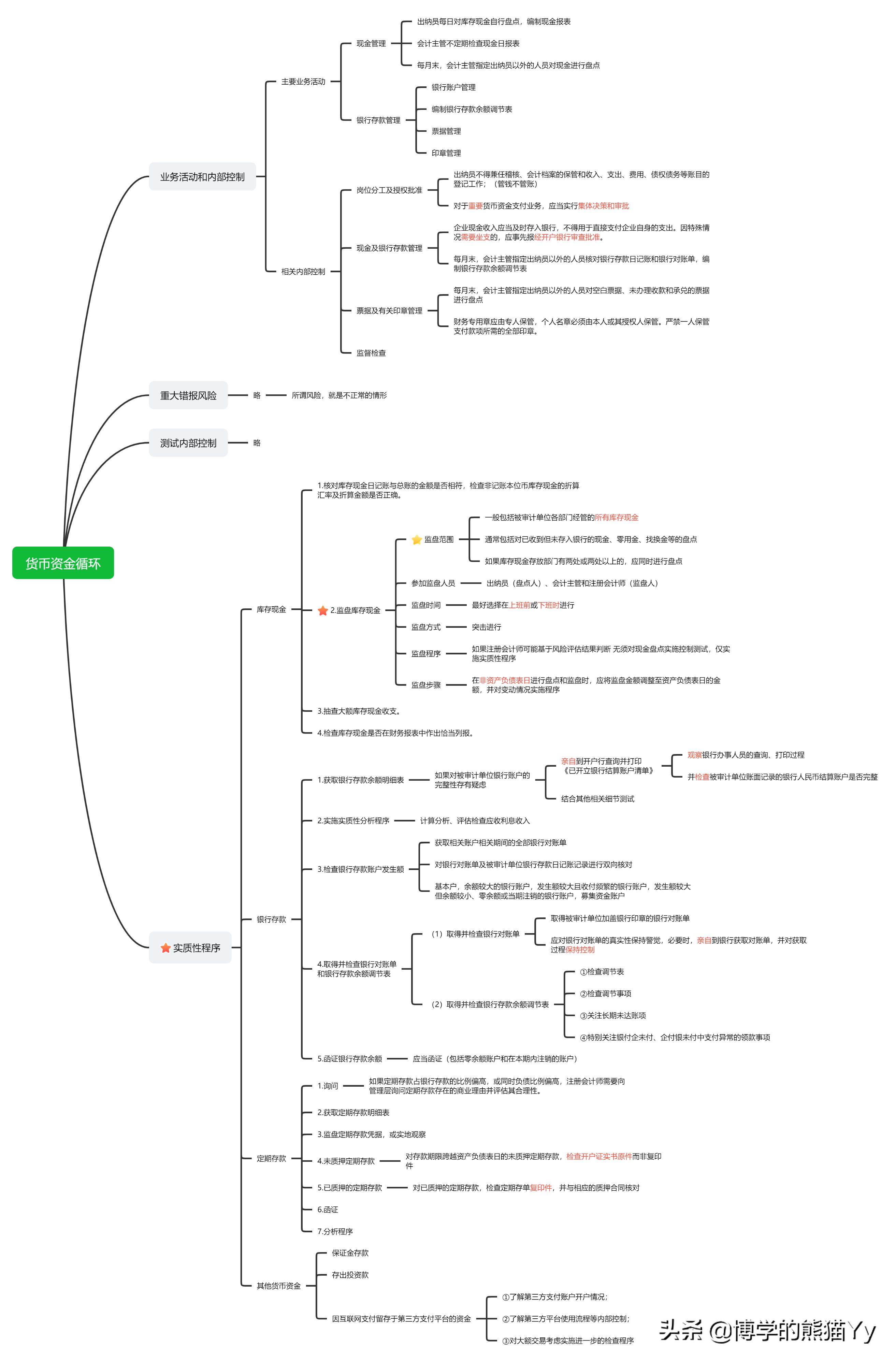
(1)是否可以由一个人办理货币资金业务的全过程?出纳员不得兼任什么工作?企业现金收入可以直接支付支出吗?如果需要坐支,如何处理?一人可以保管支付款项所需的全部印章吗?是否可以由出纳员编制银行存款余额调节表? |
不可以由一个人办理货币资金业务的全过程;出纳员不得兼任稽核、会计档案的保管和收入、支出、费用、债权债务等账目的登记工作。 企业现金收入应当及时存入银行,不得用于直接支付企业自身的支出。因特殊情况需要坐支的,应事先报经开户银行审查批准。 财务专用章应由专人保管,个人名章必须由本人或其授权人保管。严禁一人保管支付款项所需的全部印章。 出纳人员一般不得同时从事银行对账单的获取、银行存款余额调节表的编制工作。确需出纳人员办理上述工作的,应当指定其他人员定期进行审核、监督。 |
|
|
(2)监盘库存现金:参加监盘的人员有哪些? 监盘时间最好选择什么时候?有两处或两处以上的地方存放现金,是否应该同时进行盘点? 在非资产负债表日进行盘点和监盘,是否需要调整至资产负债表日的金额?是否需要对这段时间的变动实施程序? |
监盘库存现金:参加监盘人员有出纳员(盘点人)、会计主管和注册会计师(监盘人); 监盘时间最好选择在上午上班前或下午下班时进行;如果库存现金存放部门有两处或两处以上的,应同时进行盘点; 在非资产负债表日进行盘点和监盘时,应将监盘金额调整至资产负债表日的金额,并对变动情况实施程序 |
|
|
(3)现金监盘程序是否可以同时用作控制测试和实质性程序?用作哪种程序取决于什么? |
如果注册会计师可能基于风险评估结果判断无须对现金盘点实施控制测试,仅实施实质性程序 |
|
|
(4)对银行存款账户完整性存有疑虑时该怎么办? |
如果对被审计单位银行账户的完整性存有疑虑,注册会计师可以考虑额外实施以下实质性程序: (1)注册会计师亲自到中国人民银行或基本存款账户开户行查询并打印《已开立银行结算账户清单》,观察银行办事人员的查询、打印过程,并检查被审计单位账面记录的银行人民币结算账户是否完整。 (2)结合其他相关细节测试,关注原始单据中被审计单位的收(付)款银行账户是否包含在注册会计师已获取的开立银行账户清单内。 |
|
|
(5)对被审计单位银行对账单的真实性存有疑虑,注册会计师可以做哪些程序? |
取得被审计单位加盖银行印章的银行对账单。注册会计师应对银行对账单的真实性保持警觉,必要时,亲自到银行获取对账单,并对获取过程保持控制。此外,注册会计师还可以观察被审计单位人员登录并操作网银系统导出信息的过程,核对网银界面的真实性,核对网银中显示或*载下**的信息与提供给注册会计师的对账单中信息的一致性; |
|
|
(6)取得并检查银行存款余额调节表应实施的程序是什么? |
①检查调节表中加计数是否正确,调节后银行存款日记账余额与银行对账单余额是否一致。 ②检查调节事项。 ③关注长期未达账项,查看是否存在挪用资金等事项。 ④特别关注银付企未付、企付银未付中支付异常的领款事项,包括没有载明收款人、签字不全等支付事项,确认是否存在舞弊。 |
|
|
(7)对未质押的定期存款应实施什么实质性程序?已质押的定期存款呢?定期存款还有哪些审计程序? |
对存款期限跨越资产负债表日的未质押定期存款,检查开户证实书原件而非复印件; 对已质押的定期存款,检查定期存单复印件,并与相应的质押合同核对 |