「彤心飞传」宽QRS波心动过速诊断新方法—肢体导联诊断法(LLA)

栏目介绍

彤心飞传是由天津医科大学第二医院心脏科刘彤教授和郑州大学附属洛阳中心医院心内科谷云飞共同推出的一档心血管前沿文献速读栏目。每期精选国际顶级期刊心血管领域的最新文献进行深度呈现,以期让国内相关专业人员可以同步跟踪学科进展,了解前沿动态资讯,获取最新研究结论。

「彤心飞传」宽QRS波心动过速诊断新方法—肢体导联诊断法(LLA)

体表12导联心电图(ECG)是鉴别宽QRS心动过速(WCT)是否为室性心动过速(VT)的有效工具[1]。这主要基于对水平面(HP)前胸导联和/或额面(FP)肢体导联心脏电活动的分析[2]。临床实践中,目前广泛用于VT鉴别诊断方法是基于HP上心电向量的分析,例如Wellens,Kindwall和Brugada等[3-5]提出的方法。其它鉴别方法,例如aVR导联四步诊断法[6]和R波峰值时间(RWPK)诊断法[7],则是基于额面向量。现有诊断方法普遍存在的问题是其它研究者[8-10]无法重复原始论文中报道的高度敏感性,特异性和准确性。这种差异产生最可能的原因是这些诊断方法的复杂性,其次可能与诊断步骤繁多和/或那些测量值计算的存在难度和一定变化。这也为非心脏电生理医师在临床实践中的使用带来了一定困难。刚刚在线发表在Heart Rhythm上的一项研究[11]旨在探索基于肢体导联心电图的简单、准确和快速室性心动过速诊断方法。

研究共入选来自美国St David医学中心和河南省人民医院的528例经过心脏电生理检查确诊的单形性宽QRS波心动过速(WCT)患者。所有WCT心电图分别应用Brugada四步诊断法、aVR导联的 Vereckei四步诊断法、R波峰值时间(RWPK)诊断法以及肢体导联诊断法(LLA)进行判别。其中LLA诊断法具体如下:满足以下三项中的任一项即可判断为VT,反之为SVT。1、avR导联单项R波,示意图1-A;2、I、II、III导联均主波方向为负(QS, Qr, rS, Qrs,qrS, rSr’等),示例图1-A,B;3、肢体导联两极分化 (OQL),示例图1-C。即所有下壁导联为极性相同的单向QRS波(QS或R),同时其他肢体导联中有2-3个导联出现和下壁导联相反的单向QRS波(QS或R)。

「彤心飞传」宽QRS波心动过速诊断新方法—肢体导联诊断法(LLA)

图1 肢体导联诊断法(LLA)示例

所有病例平均年龄为54.1±17.3岁, 70.4%为男性。根据电生理检查结果,397例(75.2%)WTC是VT,131例(24.8%)为SVT。针对反映每种诊断方法的可重复性指标测量者之间的一致性, LLA(κ= 0.98)优于Brugada(κ = 0.89),Vereckei(κ= 0.90)和RWPT(κ = 0.83)。

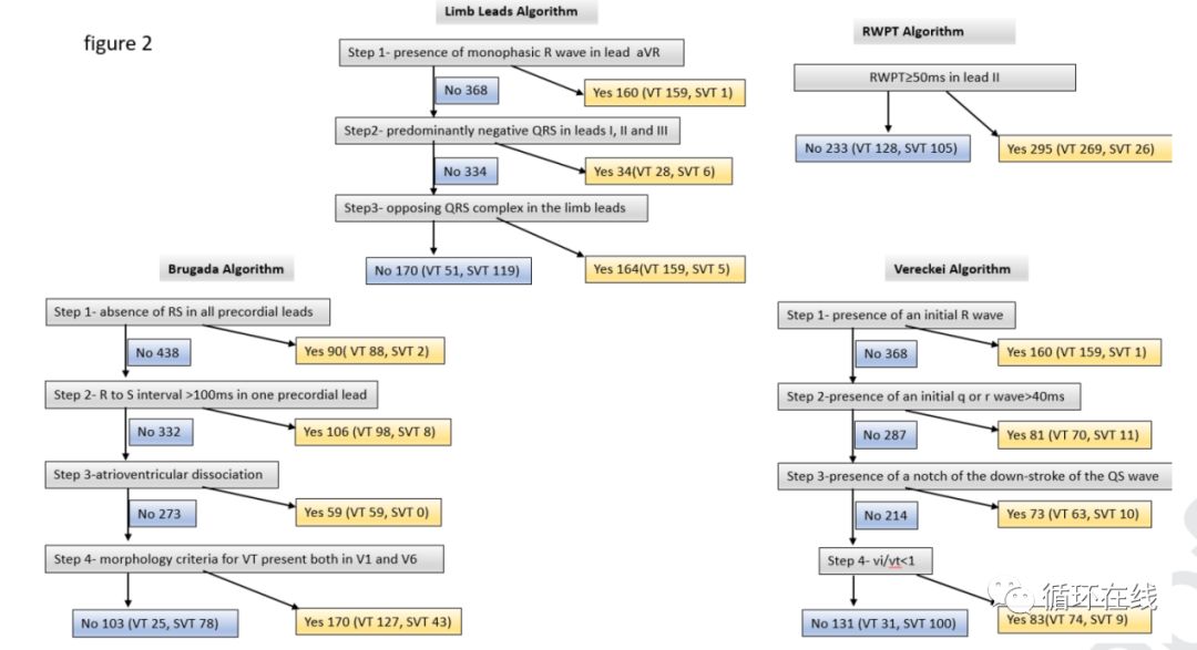
四种诊断方法的具体分析结果见图2。其总体准确性,敏感性,特异性,阳性预测值(PPV)和阴性预测值(NPV)见表1,针对四种方法的比较分析结果见表2。

「彤心飞传」宽QRS波心动过速诊断新方法—肢体导联诊断法(LLA)

图2 四种诊断方法的具体分析结果

表1 四种诊断法的总体准确性,敏感性,特异性,PPV和NPV

「彤心飞传」宽QRS波心动过速诊断新方法—肢体导联诊断法(LLA)

表2 不同诊断方法的比较分析

「彤心飞传」宽QRS波心动过速诊断新方法—肢体导联诊断法(LLA)

LLA的敏感性[87.2%(95%CI 83.5-90.3)]低于Brugada [93.95%(91.1 -96.1)]和Vereckei 诊断法[92.4%(89.4 – 94.8)],但高于RWPT法[67.8%(62.9–72.3)]。但是LLA特异性[90.8%(84.6 – 95.2)]在四种方法中最高,优于Brugada [59.5%(50.6-68.0)],Vereckei [76.3%(68.1-83.3)]和RWPT [80.2]%(72.3-86.6)]。

与Brugada [87.6%(85.1-89.7)],Vereckei [92.2%(89.7-94.2)]和RWPT法[91.2%(87.9–93.6)]相比,LLA的PPV [96.7%(94.4-98.0)更好。与Brugada [76.5%(68.3-83.1)]和Vereckei 法[76.9%(70.0-82.7)]相比,LLA的NPV [70.0%(64.2-75.2)]没有统计学差异,但显著高于RWPT算法 [45.1%(41.0-49.2)]。

ROC曲线分析结果显示,LLA的曲线下面积 [0.89(0.86-0.92)]优于Brugada法[0.77(0.71-0.82)]和RWPT [0.74%( 0.69 – 0.79)],但与Vereckei法[0.84(0.80-0.89)]相当(图3)。

「彤心飞传」宽QRS波心动过速诊断新方法—肢体导联诊断法(LLA)

图3 四种方法诊断的ROC曲线分析

该研究结果提示,宽QRS波心动过速判断是否VT,肢体导联诊断法是一种简便、可重复性好、诊断准确率高的方法。

(参考文献见文末)

专家简介

「彤心飞传」宽QRS波心动过速诊断新方法—肢体导联诊断法(LLA)

刘彤,天津医科大学第二医院心脏科主任医师,教授,科研科科长,天津心脏病学研究所心房颤动诊疗中心副主任,天津市131创新型人才(第一层次),首批天津市医学津门英才。医学博士/博士后(美国Cedars-Sinai医学中心),天津医科大学博士生导师。主要从事心脏起搏与射频消融、心房颤动、肿瘤心脏病学的基础和临床研究。

现任中华医学会心脏起搏与电生理分会委员,中华医学会心血管病分会青年委员,中华医学会科研管理分会青年委员,国际心电学会(ISE)青年委员,中华医学会心脏起搏与电生理分会&中国医师协会心律学专业委员会中青年电生理工作委员会副主任委员,中国心律学会青年委员,中国心电学会委员,中国医师协会心力衰竭专业委员会青年委员会常务委员,中国抗癌协会第一届整合肿瘤心脏病学分会常务委员。《CardiovascularDiagnosis and Therapy》(SCI)编委,《Front Physiol》(SCI)编委,《Cardiol Res Pract》(SCI)特刊编委,《中华心律失常学杂志》通讯编委,《中华老年心脑血管病杂志》编委,《中国心血管病研究》青年编委会副主任委员。

承担国家自然科学基金项目3项,承担天津市自然科学基金重点项目1项,参与国家自然科学基金项目2项,获天津市科技进步奖3项,在JACC、Stroke、Cardiovasc Diabetol、Heart、JAHA、Circulation AE、Europace、Heart Rhythm等SCI杂志发表第一作者及通讯作者文章90余篇,总引用次数2424次。

「彤心飞传」宽QRS波心动过速诊断新方法—肢体导联诊断法(LLA)

谷云飞,郑州大学附属洛阳中心医院心内科副主任,副主任医师,现任中华医学会心电生理与起搏分会&中国医师协会心律学专委会中青年电生理工作委员会委员,中国医师协会心脏重症委员会青年委员、中国老年保健医学研究会老年心血管分会青年常务委员、中国医促会心律与心电分全国委员、海医会心脏重症委员会河南分会秘书、河南省心电生理与起搏分会射频消融学组委员、河南省生物医学工程学会介入分会委员、河南省卒中学会心律失常房颤委员会委员,河南省房颤中心联盟秘书,洛阳市医学会心血管病分会秘书,《实用心电学杂志》、《中国循证心血管医学杂志》、《医师在线》杂志编委,洛阳心脏网、循环在线微信公众平台主编。2015年获河南省青年心电图大赛一等奖,发表各类论文20余篇,参译专著2部,参编专著1部。擅长心律失常的诊断治疗、疑难心电图分析,主攻心内科的临床电生理检查、射频消融及永久起搏器植入。