装修前前后后忙活了一年多,家具、电器也都备齐了,我还特地选了不少智能家居,智能电视、音箱、吸顶灯等,最开心的还是我老婆,乐呵乐呵选好了新房入住时间,还邀请了亲朋好友前来做客。万事俱备,意料之外的事情发生了,宽带接好了,结果没有网络!
宽带公司称入户的光纤中断,应该找物业,物业排查了许久,怀疑是装修公司装修时搞断的,装修公司又推说是老鼠咬断的,连光纤线都无法拉出。双方相互踢皮球,最后也没有解决办法。由我掏钱吧,500元还只能走明线,刚装修好的房子还要破洞拉光纤线,这是我不愿意的事情,时间上也来不及了。最后我找到了一款4G无线路由器-贝锐蒲公英4G智能组网路由器X4C,才完美的解决了这件事。下面分享一下这款不错的路由器,让有同样需求的小伙伴做个参考。
开箱外观
蒲公英X4C路由器的包装箱为全黑设计,正面仅有LOGO展示,侧面标注“蒲公英·4G智能组网路由器”,整个包装设计算是很朴素了。

打开包装盒,印入眼帘的是黑色的路由器本体。

全部配件一览,1个路由器本体、1个12V 1A的电源、1本说明书和2张流量卡。

蒲公英X4C的外观也是比较简洁,黑色ABS材质外壳,经过磨砂处理,耐脏且不留指纹。正面居中是品牌LOGO,底部是4个指示灯。4根长度超越15厘米的天线证明这款路由器信号穿墙能力应该是不错的。这4根天线可以前后左右任意角度调节,而且分量不轻,端部应该是铜阵子。

路由器背部分别是1个SIM卡接口、1个WAN和2个LAN接口,虽然都是百兆接口,也足够应对一般家庭的4G网络和互联网使用了。

底部是大面积散热格栅,以及一张路由器参数标签,机子整体重量控制得不错。

使用体验
蒲公英X4C的处理器是Mt7628NN、内存是64M,支持2.4G无线网络,它拥有完整的普通路由器功能,还可以当作中继路由器使用。而我最看重的是它支持4G、3G网络组网通讯,因为家里的光纤网线异常中断,没有网络的情况下电脑、电视还有智能家居完全瘫痪了。开箱完成后我便迫不及待接通电源,取出物联网卡进行设置。
顺带一提,这张蒲公英物联网卡还是挺不错的,每月不到五十元,就能享用3000G流量,比拉宽带便宜多了。

首次使用物联网卡需要用小程序进行实名认证,按卡片操作说明一切顺利,3分钟后,我取下卡片,轻轻插入路由器卡槽中。卡槽是Nano-SIM小卡,按压可以插入和弹出。

手机或者电脑连上WiFi,输入网站进入设置路由器本地管理界面。手机版管理界面相对简洁,只需要进行上网配置,选择APN(4G),然后按“立即上网”按钮,稍待一会儿就显示网络连接成功,这时候就能联网了。(蒲公英X4C支持有线、4G流量卡、无线中继和USB网卡适配器等多种联网方式,而且支持自动识别。)

终于电脑、电视和家里的智能设备均满血复活,一一将它们接入网络,日常使用,网络都挺顺畅,网页浏览秒开、*放播**视频、看电视流畅,缓存*载下**很快,快进也没有迟钝情况,感觉与平常用的宽带没有什么区别。

我也特地使用测速软件测试了蒲公英X4C路由器的4G网络速度,发现它的网速相当于20M ~ 50M宽带的,*载下**速度是37.32Mbps,这样的速度应对日常的居家使用没有压力。

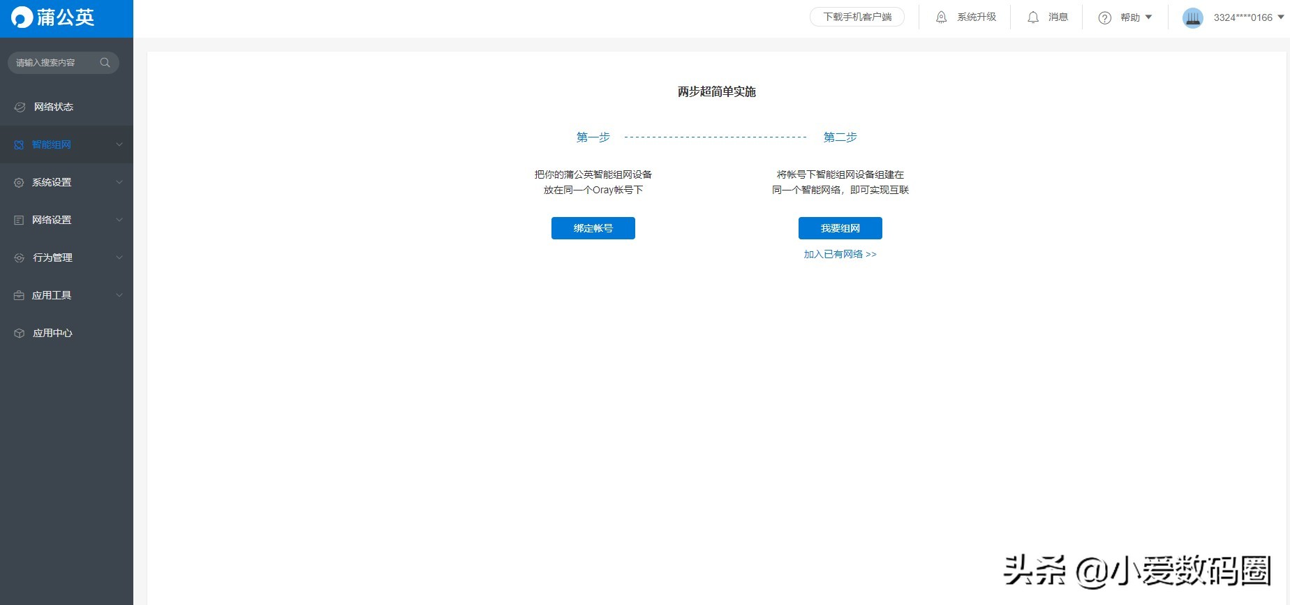
深入使用后,我发现蒲公英X4C除了4G插卡上网功能外,还有1个相当好用的功能,那就是智能组网。智能组网的步骤并不复杂,第一步绑定账号,将智能组网设备放在同一个账户底下,第二步是将组网设备放在同一个智能网络下,便能实现互联。通俗地说就是无距离限制的网络共享,也就是“云”。

配置完成后发现有挺多使用场景可选择,企业用户方面有企业办公、视频监控、远程运维等,个人用户也有私有云、云打印、访问NAS等,使用场景相当丰富。

接下来进行成员管理,添加成员至同个网络中,然后就能实现互联。比如我将公司的电脑和家里的电脑进行互联,那么我就能24小时随时随地办公了,这样老板应该会很高兴,哈哈。不过它这个免费版只支持3个设备,是个小遗憾,但对于小型团队也已经够用了。

总结
蒲公英X4C路由器4G插卡网络稳定流畅,可以比较完美的解决光纤宽带难入户这类难题,作为一款百元级的路由器,它更是拥有智能组网功能,称得上是工作的好帮手。生活工作两不误,有同样需求的小伙伴可以考虑一下。
蒲公英4G无线路由器X4C
¥188
购买