一、什么是DELL服务器的idrac口?
iDRAC是戴尔(Dell)服务器上的一种远程管理卡。iDRAC(Integrated Dell Remote Access Controller)是一种嵌入式管理硬件,它提供了对戴尔服务器的远程管理和监控功能。
iDRAC通过一个专用的网络接口,连接到服务器的主板上,可以独立于操作系统和应用程序进行管理。通过iDRAC,管理员可以在服务器不可用或无法物理接触的情况下,远程访问服务器并执行诸如开机、关机、重启、监控、诊断、操作系统安装等操作。
iDRAC具有基于Web的图形用户界面(GUI),可以通过Web浏览器远程访问和管理服务器。此外,iDRAC还提供了命令行界面(CLI)和许多其他功能,例如远程虚拟控制台、远程媒体挂载、电源管理、传感器监控和警报、固件升级等。
通过iDRAC,管理员可以实现远程服务器管理、故障排除和监控,提高服务器的可靠性和可用性,并降低维护成本。

DELL服务器idrac口默认ip地址,默认用户名和密码是多少?
Dell服务器iDRAC的默认IP地址、用户名和密码可能会因具体的服务器型号和iDRAC版本而有所不同。通常情况下,以下是一些常见的默认设置:
默认IP地址:192.168.0.120 或 192.168.1.120
默认用户名:root 或 admin
默认密码:calvin 或 password
请注意,这些默认设置可能会因具体的Dell服务器型号和iDRAC版本而有所不同。如果您无法登录或不确定默认设置,请参考您的服务器和iDRAC文档以获取准确的默认IP地址、用户名和密码。另外,在使用iDRAC之前,强烈建议您更改默认密码以提高安全性。

二、使用默认的或者已更改的idrac IP地址,通过网页访问
1. 确保服务器已连接到电源,并将iDRAC网络接口连接到您的网络中。
2. 使用Web浏览器,输入iDRAC的IP地址或主机名,以访问iDRAC的Web界面。
3. 在iDRAC的登录界面,使用您的管理员用户名和密码登录。

4. 在iDRAC的管理界面中,导航到“Console”或“Virtual Console”选项。

5. 在Console页面上,您将看到一个图形化的远程控制台窗口。
6. 确保您的操作系统安装介质(如安装光盘或ISO映像文件)可通过网络访问。
7. 在iDRAC的控制台窗口中,点击“Virtual Media”虚拟介质选项。

选择连接虚拟介质

8. 在Virtual Media页面上,选择“Map CD/DVD”映射CD/DVD

然后选择您的操作系统安装介质,这里我们选择*载下**好的CentOS6.9系统镜像文件。

选中系统镜像文件之后,可以看到映像文件的路径。

点击映射设备,这里的映射设备一定要点击一下。

这时就将这个Centos镜像文件映射到虚拟的CD/DVD里面了。

这里在console控制台界面最上面,可以看到虚拟介质已连接,映射的设备1,Centos映射到CD/DVD。这时系统文件就通过idrac映射完成。

9.这时,需要确保您的服务器已经正确设置了启动顺序,以便首先从CD/DVD驱动器或虚拟光驱启动。
找到启动选项。

然后选择虚拟CD/DVD/ISO

然后点击是。

这时可以看到勾就跑到了虚拟CD/DVD/ISO上面了,这说明服务器重启后,下一次启动会从虚拟CD/DVD/ISO启动。

10. 在iDRAC的控制台窗口中,导航到“Power”功率选项,并选择“Power Cycle System”复位系统(热启动)来重新启动服务器。

然后选择是。

11. 当服务器重新启动时,它将从CD/DVD驱动器或虚拟光驱启动,并开始安装操作系统。

重启服务器后,可以看到自动选择了Virtual CD Boot Reuested by iDRAC。

12. 您可以通过iDRAC的控制台窗口监视操作系统安装过程,并根据需要进行必要的配置。
三、安装CentOS系统
- 已进入到安装CentOS系界面。

2.验证安装介质:安装程序将验证安装介质的完整性。
选择Skip跳过。


选择Next。

如果在安装系统界面时,发现鼠标不灵活,操作起来比较困难,可以在控制台控制中,点击键盘鼠标USB重置即可。

3.选择中文(简体),按需求选择。

4.选择默认美国英语式。

5.选择基本存储设备。
基本存储设备:就是服务器自带的硬盘。
指定的存储设备:就是公司的有专线的存储服务器。

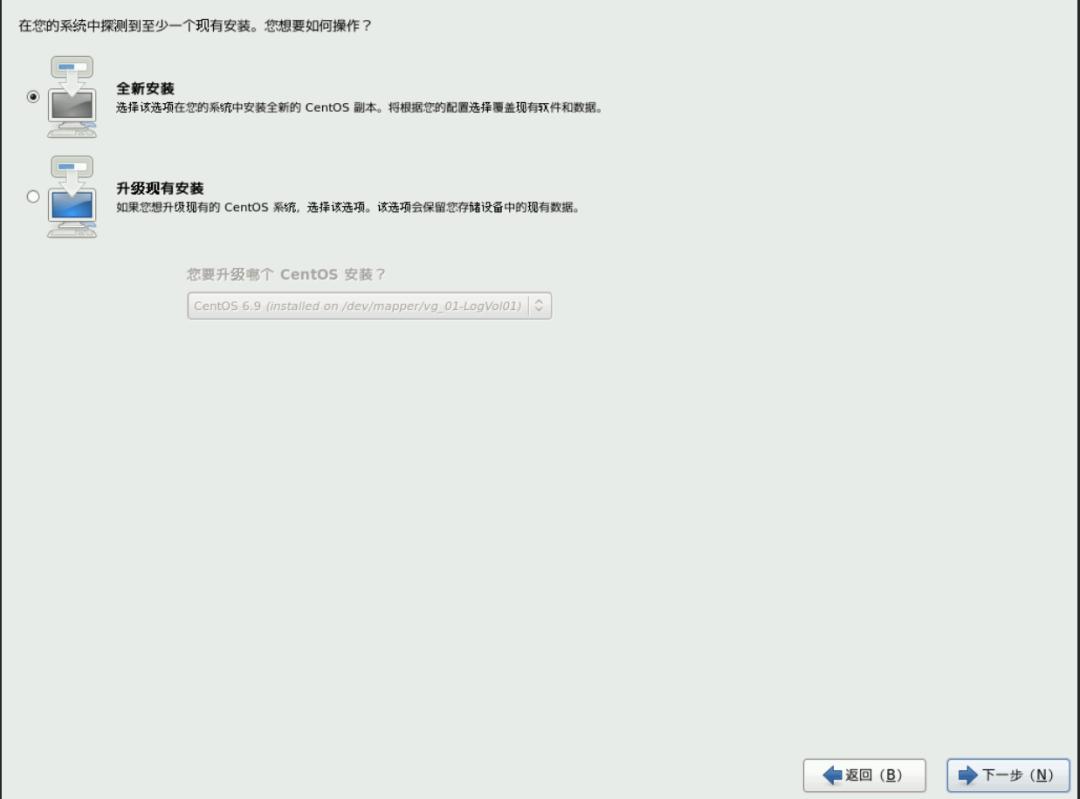
6.选择全新安装。

7.输入系统名称。

8.选择区域,亚洲/上海。

9.设置root密码。

如果密码设置简单,会有提示,可以直接选择无论如何都使用即可。

10.选择创建自定义布局,很多企业安装的时候,都需要自己定分区,软件等,所以选择这一项。

11.可以看到有两块硬盘,一个是sda和sdb。

12.查看了一下服务器发现sda是两块ssd做的RAID1,sdb是5块硬盘做的RAID5,规划sda安装系统,sdb存储数据。
首选在sda上创建两个引导分区,分别是/boot和/boot/efi。
选中sda的空闲,点击创建(C),一定要选择标准分区,由于boot和/boot/efi是系统引导分区,所以一定要创建的标准分区。选择好之后,再点创建(r)

什么是标准分区?
在Linux中,标准分区(Primary Partition)是一种常见的硬盘分区类型。标准分区是将硬盘分割成多个独立的区域,每个分区可以被格式化并用于存储数据。 标准分区使用主引导记录(Master Boot Record,MBR)进行引导和分区表管理。
以下是标准分区的一些特点:
1. 数量限制:MBR分区表最多支持4个主分区。因此,一个硬盘通常最多可以有4个主分区。
2. 引导能力:其中一个主分区可以被标记为活动分区,也称为引导分区。操作系统将从该分区引导。
3. 文件系统:每个主分区可以被格式化为不同的文件系统,例如ext4、NTFS等。
4. 分区顺序:主分区的顺序是固定的,即第一个主分区是/dev/sda1,第二个是/dev/sda2,以此类推。
需要注意的是,由于MBR分区表的限制,标准分区的数量有限。如果需要更多的分区,可以使用扩展分区(Extended Partition)和逻辑分区(Logical Partition)的组合。扩展分区允许创建多个逻辑分区,以扩展硬盘的分区数量。
然而,随着新的技术的发展,如GUID分区表(GPT)和UEFI引导模式的普及,标准分区的限制逐渐减少。GPT分区表支持更多的分区数量,并且不再限制于四个主分区。因此,GPT分区表成为越来越多的系统使用的分区方案。
13.挂载点 选择/boot,允许的驱动器,只选择sda,大小选择指定大小500MB。

再次在sda的空闲上点击创建(C),然后选择标准分区,然后再点创建(r)

挂载点,选择/boot/efi,允许的驱动器还是选择sda,指定空间大小还是500MB.

这时可以看到sda上就已经创建出来了两个sda1/boot/efi和sda /boot。
这时linux系统中的两个引导分区就创建完成了。
liunx里面创建的/boot 和/boot/efi是什么意思,用什么作用?
在Linux操作系统中,/boot和/boot/efi是两个重要的目录,具有不同的作用:
13.1. /boot目录:/boot目录是Linux系统的启动目录,它包含了引导加载程序(Bootloader)和内核镜像文件。当计算机启动时,BIOS或UEFI会读取/boot目录中的引导加载程序,然后加载操作系统的内核镜像文件以完成系统的引导过程。/boot目录通常包含以下文件:
- vmlinuz:Linux内核的压缩镜像文件。
- initrd或initramfs:用于在系统启动期间加载解压缩后的根文件系统。
- grub或grub2:引导加载程序(如GRUB或GRUB2),负责加载内核并引导系统。
13.2. /boot/efi目录:/boot/efi目录是在使用UEFI(统一固件接口)引导模式时,存放引导加载程序和引导配置文件的目录。在使用传统的BIOS引导模式时,不会出现/boot/efi目录。/boot/efi目录通常包含以下文件:
- EFI:存储UEFI引导程序和配置文件的文件夹。
- boot:包含引导加载程序的文件夹,例如grubx64.efi。
/boot和/boot/efi目录的作用是确保系统能够正确引导并加载操作系统。/boot目录是传统BIOS引导模式下使用的,而/boot/efi目录是在使用UEFI引导模式下使用的。这两个目录对于系统的正常启动非常重要,因此在分区规划和安装操作系统时需要给予足够的空间。
14.这时再到sda的空闲空间上,点击创建(C),然后选择LVM物理卷,然后点创建(r)。

15、然后文件系统类型,默认的physical volume (LVM),允许的驱动器选择sda,空间大小,选择使用全部可用空间。

什么是physical voulume(LVM)?
LVM物理卷(Physical Volume):LVM物理卷是存储设备(如硬盘、SSD等)的一部分,可以将其划分为一个或多个物理卷。物理卷用于存储数据,并且可以动态地添加或删除。LVM物理卷通常是格式化为Linux LVM格式(如LVM2)。
16.这时sda3就是创建好的LVM物理卷。

17、然后再选中sda3,然后再点击创建(C),然后选择LVM卷组。

什么是LVM卷组?
LVM卷组(Volume Group):LVM卷组是由一个或多个物理卷组成的逻辑存储单元。卷组是LVM中的核心概念。当物理卷添加到卷组中时,其存储容量会被合并到卷组中,从而形成一个集中的可用存储池。卷组可以包含多个物理卷,并且可以动态地扩展或缩小。
18.在这个LVM卷上,可以看到卷组名称:vg_lgesnetentsec,要使用的物理卷是sda3。
这时需要创建逻辑卷。

什么是逻辑卷?
逻辑卷(Logical Volume):逻辑卷是从卷组中划分出的逻辑存储空间。逻辑卷可以看作是一个虚拟分区,可以被格式化并用作文件系统。逻辑卷的大小可以动态地调整,而无需重新分区或重新格式化。逻辑卷提供了更灵活的存储管理方式,使管理员可以根据需要分配和管理存储空间。
19.在逻辑卷中添加swap分区。

文件系统类型选择swap分区,这里我给的是200G,然后点击确定。

为什么SWAP分区我给200G,这里可以看到物理内存是64GB,这里虽说我给了200G,但是安装系统时出现报错,不知道是不是给的swap200G不对,后来调整为128GB,系统就可以正常安装了。
这里的客户要求swap分区必须是物理内存的2倍已上。如果没有要求,就可以自己定义。

20.然后再创建/根分区,这个根分区是必须要创建的,/根分区是存储linux的系统的。

21.swap分区和/根分区创建完成之后,点击确定。

这时sda的 空间就被分配完成了。

22.客户的sdb空间是存放数据的,只需要划分两个分区。

23.在sdb空闲上,点击创建(C),然后选择 LVM物理卷。

24.允许的驱动器,只选择sdb,选择使用全部可用空间。

25.选择physical volume(LVM),点创建(C)

26.然后点LVM卷组。

27.然后点添加。

卷组名称也可以自己更改。

这里的挂载点,客户已经给了文档。

我们按照文档输入挂载点,然后输入客户要求的大小,然后点击确定。

然后再创建一个挂载点,将全部的大小都给这个挂载点,点击确定。

这时sdb的逻辑卷就划分完成了。然后点击确定。

这时,两个驱动器的划分分区就完成了。

然后点击下一步。

注:后来我又重新调整一下swap空间大小,这里可以看到swap分区大小是131072MB正好是128G,是物理内存64G的两倍。

28.点击将修改写入磁盘,由于磁盘比较大,分区后还要格式化,所以需要一些时间。


30.分区完成之后,可以看到/dev/sda1中安装引导装载程序,点击下一步。

31.选择minimal,最小安装,但是要点击现在自定义,下一步。

32,这里就可以勾选要安装的服务器插件,开发平台软件,基础的性能工具,数据库软件,图形桌面,服务器软件等。
如下勾选,按自身要求勾选即可。








勾选完成之后,点击下一步。

这时系统就正在安装中了。

安装安装我们勾选的组件。

出现如下界面,操作系统已经部署完成。重新引导。

四、CentOS基本配置
1.许可证信息,勾选是,我同意该许可协议,前进。

2.创建一个普通用户。

3.更改日期和时间。

4.出现Kdump界面后,点击完成。

点击是,这时CentOS从idrac安装系统就完成了。

