#学习# #大学生活###干货#

一、 软件介绍及应用领域
Illustrator 是由 Adobe 公司开发的矢量绘图和编辑软件, 一种应用于出版、插
画的软件,作为一款非常好的矢量图形处理工具,已经成为这一领域最流行的
软件之一。
应用于字体设计、印刷出版、海报画册排版、专业插画、 LOGO 设计、包装设计等
平面设计中、还有 UI 设计、网页设计的制作等。
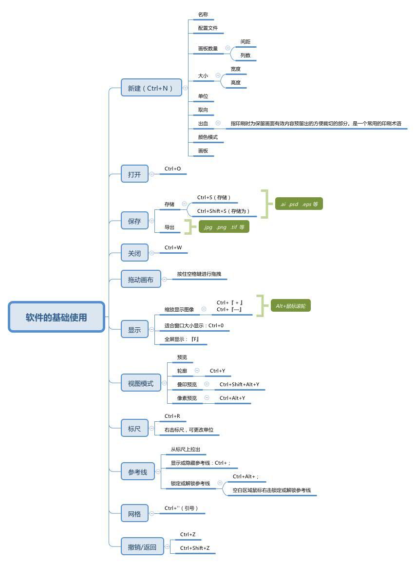
二、 界面介绍和基础操作
面板:应选择第二个 第一个裁切会有白边
Shift+O 画板工具
复制:
CTRL+C CTRL+F 原位粘贴
CTRL+C CTRL+V 粘贴
CTRL+C CTRL+D 重复上一个操作
AIT+ 小黑拖动 直接复制
画板复制采用 ait+ 小黑拖动
画板可以调尺寸
画板排列
选中全部画板 ------- 对象 ---- 画板 ----- 重新排列所有画板
画板做错可以之间按 delete
三、 基本工具的使用
不能跳画板保存
存储类型:
存储为
1. AI (小) AIT( 大 )
2. PDF( 画册、 VI 手册)多页码
3. EPS →转换(可以在 cdr 中打开)
存储副本
方便改稿 AIT+SHIFT+S 副本
导出
1. 导出为多种屏幕所格式
JIFF 打印(无损压缩)
CSS. (网页)
PNG (透明)
JPG
2. 导出为
PSD → AI
AI 新建图层→导出 PSD →写入图层
存储为 web (网页端)
参考线:
视图菜单栏下 ------- 锁定 / 解锁参考线( ALT+CTRL+:)
CTRL+Y( 轮廓预览)调整细节
CTRL+shift+AIT+y
界面显示
打印状态下避免字体边缘泛
空格+鼠标
黑
CTRL+ALT+Y( 像素预览)
界面显示
ALT+鼠标
页面显示
空格+鼠标
