二毛在城里上班,居住在城郊的农村老家,每天来回通勤,因为老家只有父母,基本用不到网,也就没有拉宽带,而是用了蒲公英家的4G路由器,它可以把SIM卡的流量转成无线WiFi网络用,如果你本身就有用不完的流量,那四舍五入,相当于免费上网了。当然了,如果你流量不够的话,也不要紧,路由器赠送的流量卡挺便宜的,在家激活就能用,也非常方便,下面就带你们一起体验下这款神器吧!

主要用到的产品就是这台蒲公英X4C 4G智能组网路由器,它支持有线宽带接入、中继和4G上网卡三模式,没有宽带的地方只需要插入物联卡就可以提供无线网络使用,学生、短租的朋友放假时、搬家时、出差时也方便携带,走到哪里都有网。

路由器X4C的外观设计非常朴实无华,全黑色的机身外科采用了ABS高耐火材料,表层采用了磨砂质感的设计,整个路由器呈楔形外观,四跟黑色的天线耸立在后端。

路由器X4C的前端有四颗指示灯,分别代表了网络连接指示、组网状态指示、WIFI上网指示、4G无线上网指示,通过指示灯就能了解路由器的状态,简洁明了。

路由器的后端为接口设计:分别有1个自适应100Mbps WAN接口、2个自适应100Mbps LAN接口、1个4G SIM卡槽。

最后就是四根信号天线了,四根天线可以折叠,方便收纳使用。其中两根是4G信号天线,在通过流量卡上网时收发信号使用,另外两根是2.4GWIFI天线,这样无论你是用网卡上网还是宽带上网都能有很好的的信号保证。

在手机上开过4G热点的都知道,4G模板发热还是比较厉害的,散热不好的话就会卡顿或断流。蒲公英路由器X4C的背面采用了超大面积的散热格栅设计,这样就能保障无论路由器处于何种使用环境下,都能很好的散热,保证机器的流畅运转。

这是随机器赠送的蒲公英流量卡,激活即赠送10GB流量,每个月3000G的流量,年费599折合月包才40多,确实比拉一条宽带要便宜的多,而且随时移动的优点也是宽带比不了的。如果你的手机卡流量足够多的话,也可以办一张副卡放里面,这样连额外的上网费都不用支出了,是不是超划算。

实际上在有了这款蒲公英路由器X4C之后,二毛在出差的旅途中也变得快乐起来,毕竟四五个小时的车程对于同事们来说确实有点太枯燥,而通过车载充电器给路由器供电后,汽车就变成了一座移动的网络热点。

下一步就是蒲公英路由器X4C插卡安装使用了,准备好物联网流量卡之后,安装指引把他插入卡槽即可,这个时候你可以看到4G无线上网指示灯亮起,而且还会有信号强弱的显示。然后你只需要登录10.168.1.1网址就可以进入蒲公英管理平台了,通过管理平台你就可以完成路由器的基础设置,这里建议修改一下密码,以防被蹭网哦。

完成路由器的设置后,二毛测试了一下4G上网卡的网速还是蛮快的,尤其是对于偏远的农村来说,看视频、刷抖音一点问题都没有,如果你家的运营商基站布局更多,网速还会更快吆。

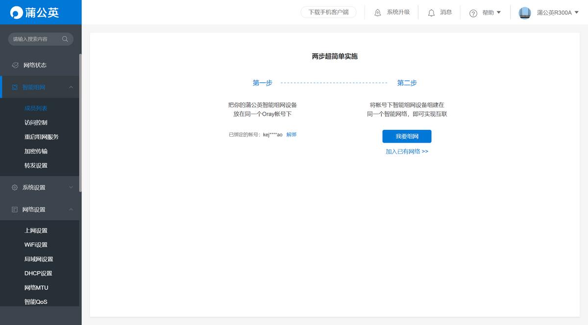
在一切都OK后,二毛还发现这款蒲公英路由器X4C还支持智能组网功能,哇,这就给力了,到时给老家再装一个,老家就省了宽带了,而且通过这个功能二毛还可以给老家安装一个智能摄像头来监控老家的实时画面,这样就算二毛不在家也可以随时随地掌握老家的情况了。通过路由器页面的首页我们就能看到有智能组网的卡片,如果未创建组网,直接点击我要组网即可。


根据页面提示,仅需两步就能轻松完成组网,如果你已经有一个智能网络,也可以选择加入已有网络即可以与网内其他设备互联。

如果是新建智能组网的话,你就需要通过注册账号,创建网络来组建智能网络了,组网时,你可以根据自己的需求选择组建对等网络或是集散网络,个人使用的话建议创建对等网哦。

完成组网后,就需要添加软硬件成员了,硬件成员就是路由器本身,这个时候需要通过SN码完成绑定(SN码在路由器背面和外包装盒都可以看到),软件成员直接选择联网设备添加即可,添加完毕后你就可以通过设备列表来查看成员状态了。

这个时候,路由器的组网就完成了,这个时候只需要把我们要连接的摄像头接入到这个网络就行, 另外还可以把家里老人的手机添加进入这个网络,我们通过后台就能实时监控成员的上网数据了,说不好还能帮助老人预防网络诈骗呢。

一台百元机的蒲公英路由器,藏着这么多的实用好玩的功能,实在是太超值了,不单单可以支持多种模式的上网需求,还能通过智能组网完成更高级的个性化需求,关键安全系数还很高,如果你也有遇到跟二毛一样的情况,不妨入手一台试试吧?