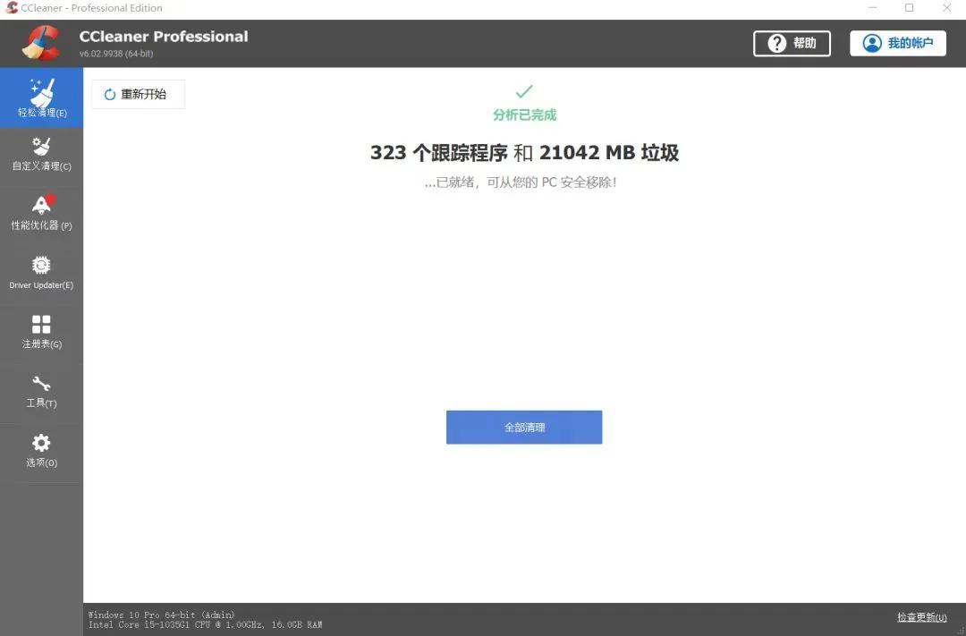
第一款:CC
一说到清理工具,最先想到的就是这款工具。不过一查这款工具,发现是一家代理公司代理了,所以软件名字我都不想打全了,看图说话吧。


在清理前确保“回收站”里的东西都可以清理,不然可能一键下去,那些特殊癖好就想把东西放回收站的小伙伴要哭了。
C盘空间满了,很大可能是浏览器缓存、电脑系统临时文件等等产生的垃圾,软件在【自定义清理】可以对它们进行清理。


另外,软件还可以清理注册表、浏览器插件,还可以设置系统启动项等等。很老牌的软件了,有需要去体验吧!
第二款:C盘清理工具
这款工具是一款C盘清理辅助工具,它本身并没有智能清理的功能。软件是绿色版本,打开时会提示软件有风险的提示。


事实是确实是不少的风险,我建议小白不要使用,小白不要使用,小白不要使用,因为不会用,可能会删错文件,导致系统崩溃。
软件更像就是一个分析磁盘空间使用情况的工具。双击软件后打开,软件会显示文件修改时间和文件占的空间大小。


这款软件不会智能删除文件,但帮大家找找大文件还是可以的。
第三款:360 C盘搬家
除了清理C盘,解决C盘空间不足的问题,还可以把C盘搬家。
软件是绿色版本,打开后,软件可以把我的文件、我的图片、我的视频、我的音乐和桌面文件进行搬家。


还可以对软件进行搬家,操作非常简单,一用就能上手。

