一、用户登录
1.登录国家税务总局山西省电子税务局
方式一:通过国家税务总局山西省税务局门户网站登录。

方式二:使用国家税务总局山西省电子税务局网址登录。
https://etax.shanxi.chinatax.gov.cn/login
2.点击“登录”按钮,以“企业登录”的方式输入社会信用代码(或纳税人识别号)、密码、手机号码以及验证码后,登录进入电子税务局。

二、进入路径
首页→〖我要办税〗→〖税费申报及缴纳〗

三、操作步骤
(一)填写报表
纳税人可在【填写报表】-【增值税及附加税(费)申报(一般纳税人适用)/增值税及附加税(费)申报(小规模纳税人适用)】进入后,点击最下方“一键零申报”按钮可进行申报。


点击“一键零申报”按钮,弹出提示框,点击“确定” 。请您仔细确认,确认无误后点击“继续”进行申报。



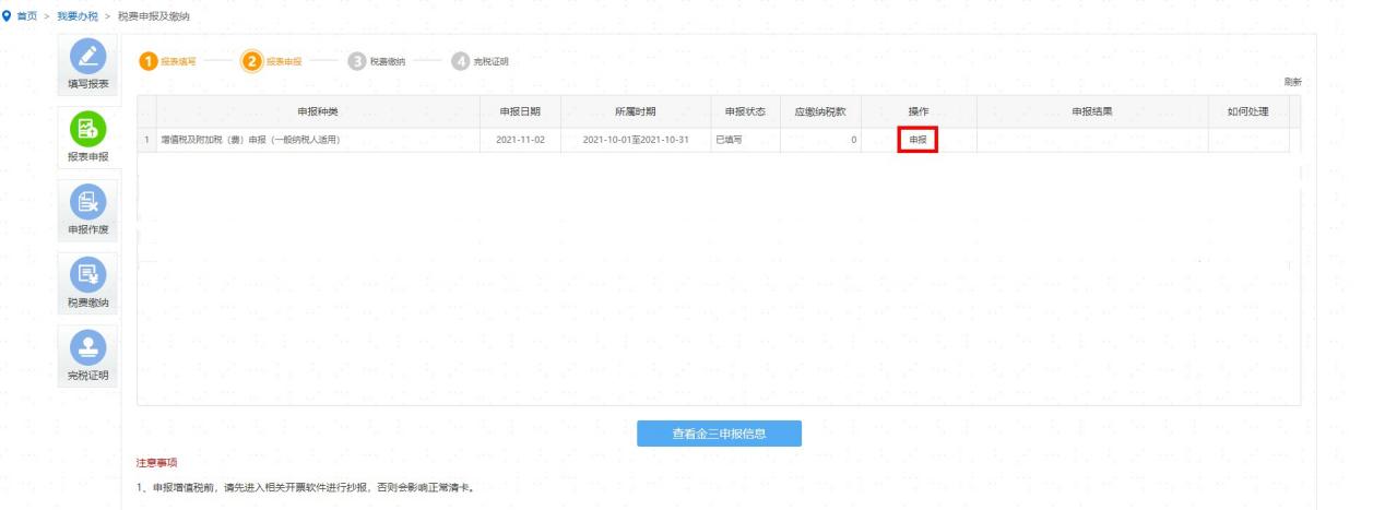
(二)报表申报
1.点击左侧“报表申报”按钮
2.系统会显示出已填写完成,但尚未申报的报表,点击“申报”按钮。

3.点击“刷新”按钮,当“申报状态”显示为“申报成功”,则表明您填写的申报表已传入税务局核心征管系统。完成了本期增值税申报。

(三)申报作废
报表申报错误的,可通过“申报作废”功能作废申报表后重新申报。
