AI全自动混剪软件一款不错的ai剪辑软件,该软件用来剪辑一些自媒体的原创视频非常的合适。为了降低大批量低成本制作的问题,这款剪辑软件很适合做抖音、快手带货视频,而且功能多多,有需要的朋友可以了解了解。

工具/原料
台式/笔记本电脑win7-64位
台式/笔记本电脑win10-64位
1、打开软件,原视频导入,可以通过多选Ctrl + A 组合键或鼠标拖拉选中需要剪辑的源视频,导入的源视频数量等于镜头总数。

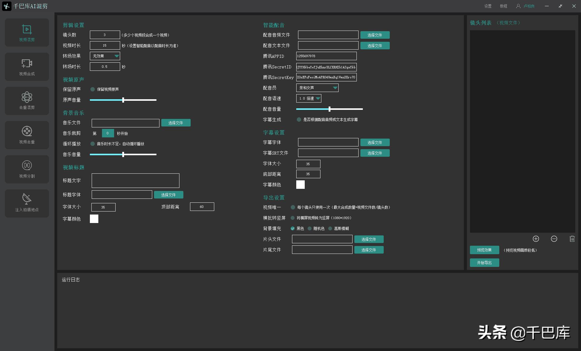
2、剪辑设置的参数设置:
① 镜头数:多少个视频镜头进行合成一个视频,镜头数需要小于或者等于镜头总数;
② 视频时长:所需要合成的视频时长。注:当设置里智能配音文本或配音音频时,以智能配音的时长为视频时长。
③ –转场效果和转场时长:两个视频之间的过渡效果,避免视频生硬画面转换。

3、视频原声的参数设置:
保留原始和原始音量:可以自行选择是否需要保留镜头中的声音,并可以自行设置原始的音量大小。

4、音乐背景的参数设置:
① 背景音乐:可以选择一个或多个背景音乐,当选择多个背景音乐时,程序每次随机选中其中一个当做剪辑视频的背景音乐。
② 音乐裁剪:可以设置音乐从第几秒开始*放播**,如:设置5秒,即抛弃开头5秒部分。
③ 循环*放播**:假如视频时长比音乐时长要长时,设置循环*放播**会自动不间断*放播**背景音乐。
④ 音乐音量:可以自主调整音乐的音量大小。

5、视频标题的参数设置:
① 标题文字:可以设置视频的主标题,注:该标题会一直出现在混剪视频的固定位置。
② 标题文字:可以选择一个或多个字体文件,文件格式支持:ttf、eot、otf、ttf、ttc、woff、woff2。当选择多个字体文件时,混剪视频时程序每次会随机选取一种字体展示视频标题文字,可以自定义在网上*载下**字体文件。
③ 字体大小(标题):可以根据自己的需求设置标题字体的大小,单位为:像素。
④ 顶部距离(标题):根据设置标题距离视频顶部的距离,单位为:像素。
⑤ 字幕颜色(标题):可以自定义选择标题所显示的颜色。

6、好了,这期先介绍这些功能,记得设置好这些功能,可以选择点击预览效果,可以根据预览效果查看再进行相关的调整设置。如果看到有些字体显示不全,不是软件的问题,是选择这种字体不包含全部的汉字,所以才会显示不全的。

注意事项
- 安全软件