背景
目前QQ直播的观众用户众多,在不同网络环境等客观因素下,特别是在移动网络中,观看体验还有很多细分项有待提升。在移动网络、弱网、不稳定网络等情况下,直播*放播**出首帧的速度非常慢,观看直播过程非常卡顿,不流畅,用户体验差。网络波动,会造成视频帧接收不及时,直播时延增大,造成多人连麦等互动性强的玩法体验大大下降。基于这些现状,开展了QQ直播观看端*放播**体验优化专项,针对首帧、卡顿等问题,逐个分析解决,提升用户体验。
目标
测试发现在正常网络下,QQ直播和竞品APP的*放播**体验效果一致。但是在弱网环境下有很大差距,QQ直播*放播**质量有很大的提升空间。
测试方法:
*放播**5分钟,统计首帧时长、卡顿次数与卡顿总时长。
优化目标:
提升在弱网下首帧速度、流畅度等指标。
降低*放播**卡顿率,卡时间占比。
名词解释:
首帧耗时 = 首帧渲染时间戳 - 点击进房时间戳
卡时间占比% = 卡顿时长 / *放播**时长
卡顿率% = 卡顿次数 / *放播**次数
优化效果

注:1Mbps网络下测试*放播**卡顿效果示意图
- QQ直播*放播**首帧耗时从30秒优化到平均3秒,效果提升了10倍。
- *放播**5分钟的卡顿次数,从平均卡顿次数为24次,降低到平均4次,卡顿次数降低了6倍。
- *放播**5分钟的卡顿时长,从90秒降低到25秒,卡时间占比从平均29.43%,降低到5.33%,卡顿时长降低了3倍以上。
- 优化前:

注:弱网优化前数据,弱网*放播**QQ893版本的*放播**性能数据表(2022-08-01)
- 优化后:

注:弱网优化后QQ898版本的*放播**性能数据表(2022-08-26)
优化方案
一、测试环境与测试方法
使用网络损伤仪设备,搭建了弱网环境,对QQ直播、多款竞品直播APP等产品的首帧、卡顿情况进行测试;

设置弱网环境:1Mbps 延时85ms
操作前开启手机录屏,点击进入直播间,等待直播*放播**出首帧,在直播间观看5分钟。通过对录屏的视频,进行逐帧分析点击时间点、首帧时间点、卡顿时间点。
二、收集测试数据
测试方法:从大厅页点击进房,测试首帧*放播**速度,*放播**5分钟,测试5分钟内视频的卡顿次数与卡顿时间。最后从9组测试数据中求平均得出。

三、 测试结论
- 弱网下,从大厅页进入直播间,*放播**出首帧的耗时远远高于竞品,有很大的优化空间。
- 前3分钟QQ直播卡的时间更多。
- *放播**卡顿体验:其它直播APP的卡顿次数和总时间最小,*放播**最流畅,体验最好;和其它直播对比,整体卡顿率虽然略微高于其它直播,但其它直播平均卡顿时间基本在1秒左右。
(虽然卡顿次数数倍于QQ直播,但很多*放播**卡顿时间远小于1s,卡顿感知不强),整体*放播**体验还是优于QQ直播
分析问题
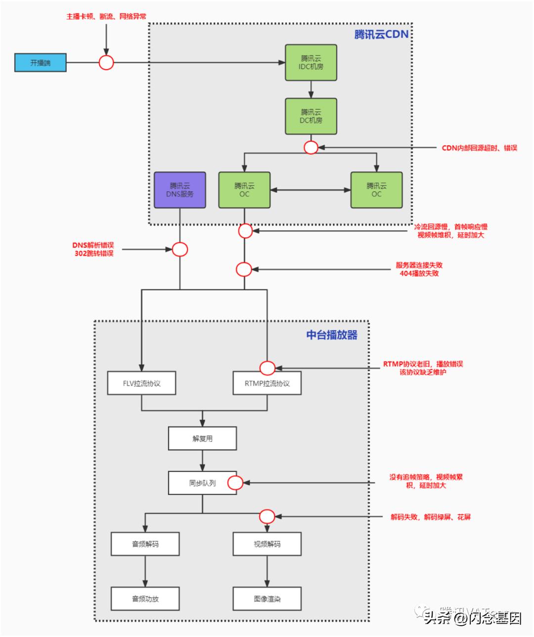
QQ直播*放播**全链路分析
- 点击进房*放播**流程图

- *放播**器拉流、解码、渲染的链路流程图

经过上述流程分析,我们发现*放播**卡顿的问题点可能出现在以下环节。

一、开播推流码率不一致问题
推流端存在多种推流方式,各个推流方式的上行码率不一致,我们配置了统一转码模块,将不同码率的直播流转码为统一码流。

- 在大型活动的直播间,如果将10Mbps的原始流下发,会造成网络带宽的需求急剧升高,同时对于移动网络和弱网的用户,观看流畅度将下降,卡顿率升高。因此通过转码服务器,统一转码模块,将视频流转码为多个不同档位的直播流,来满足不同网络状态的用户需求。
- 在QQ直播有17个不同的观看入口,每个入口的下发直播地址需要做档位处理。
二、CDN回源问题分析
- 根据直播监控平台查询,发现QQ直播的域名没有开启异步鉴权的问题。

注:红框中标记的“LiveAuth正常返回”,“首次” 两个步骤处理时间超过900ms,正常情况耗时小于100ms
- 根据直播监控平台查询回源链路,发现CDN的内部存在回源慢的问题。

注:回源耗时超过10秒,这个是CDN内核偶现问题导致的异常
- 根据直播监控平台查询回源链路,发现CDN的内部存在回源慢的问题。

注:回源耗时超过1700ms,由于主播数据不稳定导致首帧慢
- 根据直播监控平台查询回源链路,发现CDN吐流很快但客户端首帧耗时超过6秒。

为排查这类问题,在客户端增加了*放播**流量上报,每2秒采样一次,30秒上报一次当前周期内的流量开销,协助排查首帧慢的问题。
注:某现网用户访问直播房间的网络采样图,通过上图可以发现网速是逐步攀升上去的,看着有些不太正常。
- 流量上报的实现原理:
在ThumbPlayer 收流模块中获取到*放播**器“当前缓冲大小”,通过计算单位时间内的缓冲增量,可以得到“当前网速”,最终按照一定频率上报到服务器,上报格式如下。
|
字段 |
含义 |
|
time |
起始时间戳 |
|
freq |
频率(实例中2秒采用一个,可配置) |
|
net_data |
网速数据数组KB/s |
|
cache_data |
缓存数据数组KB |
|
cache_duration |
缓存的可*放播**时长ms |
|
report_time |
采样30秒个点(可配置) |
三、*放播**器缓冲策略分析
经过反复测试验证,在*放播**器参数和策略方面存在以下差异点
名词解释:
分辨率自适应:不同网络状态下,*放播**器自动*放播**对应档位的清晰度,保证直播流畅度。
首缓策略:首次*放播**时拉取的直播流大小。
二缓策略:出现卡顿时,*放播**器需要拉取的数据大小,才开始*放播**。
预加载策略:为加快直播间的首帧速度,提前使用*放播**器拉取直播流数据,准备首次*放播**需要的数据。
- 优化前QQ直播点击进房预加载所需流量网速如下

点击进房时,开始*放播**当前直播间,会同时启动下一个直播间的预加载,会预加载12秒的视频数据(由*放播**器的首缓策略决定)。此时会同时拉取两条直播流,每条流的码率都是4Mpbs,导致在开始*放播**时的带宽要求在8Mbps以上。
- 优化前QQ直播上下切房预加载所需流量网速如下

上下切房时,开始*放播**当前直播间,会同时启动上下两个直播间的预加载,上下两个直播间预加载12秒的视频数据(12秒数据由首缓策略决定)。此时同时拉取三条直播流,每条流的码率都是4Mpbs,导致在开始阶段的网络带宽要求是12Mbps以上。
从上图可以看出以下问题:
- 预加载网络开销较大,按照QQ直播的码率计算,12秒时长的字节大小为6MB,计算方法:字节大小 = 时长 * 码率 / 8
- 在弱网下,没有足够的网络带宽来支持蓝光档位的视频流*放播**,从这个点来看,弱网下需要降低*放播**档位。
- 点击进房默认开始了下一个直播间的预加载,上下进房会开启上下直播间的预加载,最高需要12Mbps的网速,弱网下需要判断是否开启预加载。
- 预加载数据过多,默认预加载12秒视频数据原因:ThumbPlayer配置的最小缓存大小为4秒,开启了追帧后,PlayerCore会默认调整缓存大小为最小缓存的3倍,即12秒缓存,因此这里会预加载12秒的视频数据,预加载数据过长的问题也需要解决。
四、协议栈分析-直播流编码信息
- QQ直播流编码信息
目前QQ直播的直播流都是H264编码格式,秀场直播间是20FPS帧率,游戏直播间是30FPS帧率。
- 竞品直播的码流信息
通过抓网络包等方式,分析视频流的编码信息、帧率、码率等信息。
root过的手机:tcpdump -i wlan0 -w 1.pcap
抓取*放播**过程的网络包:

找到网络包中的FLV直播流数据,FLV视频流是以“FLV”开头

将数据回包保存为FLV文件,将该文件放至到flvAnalyser中进行解析,即可得到媒体信息

其它直播1和其它直播2,都有H265编码格式。

- 码流信息分析结果

从对比的媒体数据来看,其它直播1和其它直播2,都使用了H265编码格式,同分辨率下,码率更低。因此QQ直播也可以通过下发H265直播流,来进一步降低直播流的码率。
解决问题
一、解决上述问题的措施
- 在大厅页,开发测试模块,检测当前网速状态,是否为弱网。
- 根据网络评估结果,大厅页优先选择*放播**低码率的视频,提高首帧的*放播**速度。
- 根据网络评估结果,决定大厅页是否要自动*放播**。
- 根据网络评估结果,决定直播间内是否需要做直播间预加载。
- 降低标清直播流的码率,当前标清码率为800Kpbs,在1Mbps无法稳定*放播**,结合清晰度适当降低码率。
- 当前预加载数据过长,需要解决预加载数据过长问题。
- 下发H265的视频流,进一步降低*放播**端的码率带宽要求。
- *放播**器增加IP上报,监控CDN节点是否有聚集性拉流失败问题。
- CDN开启异步鉴权,对比同步鉴权,减少CDN回源时长,加快拉取首帧数据的速度。
二、实施技术方案
- 网络测试模块与MSF测试模块开发,评估网络状态。根据网络状态,判断当前网络状态是否支持预加载*放播**、已经适合*放播**的档位。

2. 根据网络状态、判断当前网络是否支持大厅页自动*放播**,弱网下关闭*放播**可以提高收发业务信令的速度。

3. 根据网络状态选择对应的清晰度,以及是否支持房间内的预加载。

4. 整体的弱网策略根据Toggle动态下发,根据灰度效果调试出最优的配置参数。

5. 预加载数据过长处理方案,在开始预加载时,启动定时器查询缓存的数据大小,在预加载数据大于4秒(4秒可以配置),暂停*载下**。等用户*放播**该直播间时,再恢复*载下**。

6. CDN回源慢问题监控,对*放播**器解析连接CDN的IP地址进行上报,开启CDN的异步鉴权功能。对异常CASE实时提醒,实时跟进。

7. 竞品直播都支持H265视频下发预加载,因此QQ直播也进行H265解码验证与测试,灰度测试H265直播流。下发H265的编码视频流,蓝光的码率下降了35%,标清码率下降37.5%。整体码率大幅度下降,在弱网下*放播**的流畅度更高,同时也节省带宽成本。同时验证了在各个业务场景下的H265解码情况,目前各个场景都是解码正常的。



三、最终效果与数据
整体数据对比:

IOS端部分测试数据:


Android端部分测试数据:


作者:fangguozeng
来源:微信公众号:腾讯VATeam
出处:https://mp.weixin.qq.com/s/az3tP8SRMq3pxJ_7FS317A