最近AI作画可谓是火的一塌糊涂,甚至美国举办的某项艺术比赛一等奖《太空歌剧院》,提交者都自曝该作品是其用AI绘画创作产生的。这瞬间让许多人崩溃, AI短时间内的学习就能超越辛苦数十载的人类画家?

(作品《太空歌剧院》 图源/杰森·艾伦)
虽然存在争议,但不得不说,AI作画是真的好看啊!而且它能让我们这种对绘画一窍不通的小白,只需提供创作关键词就能得到专属于自己的精美画作。
那小伙伴想不想体验下,传说中的AI绘画?
今天小雷就给大家带来 免费的AI作画网站 ,不用*载下**软件,不吃配置,远古神机都能玩。
简单输入几段文字,就能轻轻松松获得一张只属于你的画,可玩性极高~
↓话不多说,先来几张图展示↓


老规矩,AI作画网站的链接大家按需获取。

打开网站,首先花几秒钟扫码登录,登录是为了保护个人作品不被侵权,获得支持和收入。还能轻易保存作品,方便以后查找往期作品。

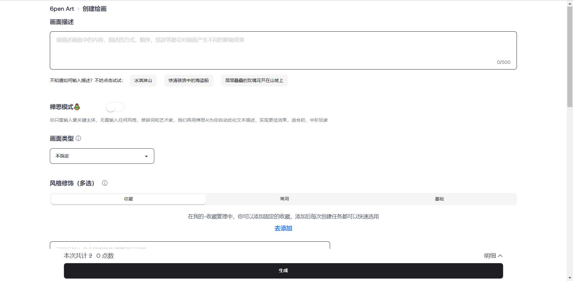
点击主页的 “+” 就能够进入创作界面了,全程傻瓜式操作。向文本框里输入文字,描述你的画作,建议多带一些形容词,AI才能深入理解你想要什么。
最终生成的作品刻画得会更细致,充满了细节,出来的效果很赞。

下面这张风景图,是小雷在输入“落日余晖”后得到。
古风味道浓厚,唯美烂漫,填入的词汇越多,作画越接近心中的想象。

对了,建议开启 “禅思模式” ,AI会自动优化你的文本,让你的描述更易于AI理解.
我们还能选择自己喜欢的修饰风格以及艺术家风格,任君选择。
PS:点数不用管,目前一律免费使用,完善参数后点击生成图片就好啦。

我们还能够手动选择画面类型,有CG渲染、油画、哑光、水墨画、素描、水彩画、壁画、涂鸦等等多达15种画面类型。
这些风格瞬间就能够让你的画作提升一个档次。
个人比较喜欢CG渲染,画质好到如同照片一般,细节无敌。

图片的尺寸也是能自由选择的,方块图、宽图、竖图等。
可惜分辨率最高才1024,连1080P都没有,考虑到咱们免费白嫖,倒没有什么好抱怨的。

输入完内容,选择好画面和画风,点击回车,等待一会AI计算,就能生成画作了。
等待期间我们就算关掉后台,也不会影响生成,在个人后台就能看到成品画作。
天赋异禀的小伙伴,可以将画作投稿到公开的画栏当中,其他人看到或许还能收获一笔小钱哦。
除了自己创作之外,还能够浏览其他人的画作哦,在浏览的过程当中如果有喜欢的图片还能保存下来当作壁纸、头像等等,都是非常不错的。

随随便便一张图就能够拿来当壁纸啦,而且都是非常小众的,拿来当头像或者素材等也是可以的,不怕撞图。
以上就是今天给大家推荐的AI作画网站,想要尝试AI作画的小伙伴快去试试吧。
建议用电脑打开,浏览起来更舒服,当然手机也能使用,操作不太方便而已。
老规矩,AI作画网站的链接大家按需获取。
