抖音无障碍背景
国家近期开展了无障碍建设活动。为了积极响应国家号召,为抖音视障用户能够得到更好的交互体验,对抖音无障碍功能进行了专项治理和改造。
无障碍模式下的使用方法
抖音的无障碍功能实现主要是通过 开启 Google TalkBack(或第三方屏幕阅读)功能,将用户在屏幕上触摸选中区域的内容朗读出来,使得视障人士可以根据朗读的内容获取自己当前操作区域的信息 ,从而提升视障人士的使用和交互体验。
常用的操作手势:
- 浏览某个 View:单击
- 点击某个 View:双击
- 沿某个方向滑动:双指沿所需方向滑动
- 顺序浏览页面:单指左右滑动
本文的目的
使研发同学对无障碍功能有一个更加全面的认识和了解,方便研发同学进行无障碍功能的开发。
本文将分为 无障碍功能实现原理 和 无障碍功能实现实例 两部分进行介绍。
无障碍功能实现原理
系统结构
无障碍功能的实现需要以下三个部分的支持:辅助 App(例如 TalkBack)、被辅助 app(用户使用的 app,例如抖音头条等)以及系统服务 AccessibilityManagerService,这三者之间的关系如下图所示:

从上图中可以看出,以上的流程主要涉及到三个进程的通信。辅助 app 和被辅助 app 不需要直接跟被辅助的 app 通信,而是通过 SystemServer 进行中转通信,这个过程主要涉及到了四个 aidl 接口:
- 被辅助 app->SystemServer(IAccessibilityManager.aidl)
当被辅助 app 产生触摸事件后,会通过该接口发送无障碍事件给 SystemServer 进程的 AccessibilityManagerService。
- SystemServer->辅助 app(IAccessibilityServiceClient.aidl)
当 SystemServer 接收到被辅助 app 发送的无障碍事件时,会将事件通过该接口传递给辅助 app(例如 TalkBack)进行处理。
- 辅助 app->SystemServer(IAccessibilityServiceConnection.aidl)
- SystemServer->被辅助 app(IAccessibilityInteractionConnection.aidl)
当需要被辅助 app 的某个 View 的信息时,可以通过这两个接口的 findAccessibilityNodeInfosByViewId 方法实现。
无障碍事件传递流程
当用户触摸屏幕时,会经过以下的流程将触摸事件传递给被触摸的 View:

下面本文将主要分析以上流程中四个重点部分的内容:无障碍模式下的事件转换、触摸事件到 Activity 的传递过程、事件传递给具体的 View 的分发过程以及最终无障碍事件的执行流程。
1.无障碍模式下的事件转换
在 TalkBack 开启的状态下,由于 TalkBack 的无障碍服务中声明了 android:canRequestTouchExplorationMode=''true'' ,因此开启 TalkBack 后 AccessibilityManagerService 会更新 AccessibilityInputFilter 的 FLAG_FEATURE_TOUCH_EXPLORATION(触摸浏览)属性置为 true。

在 FLAG_FEATURE_TOUCH_EXPLORATION 模式下会创建一个 TouchExplorer 对象。AccessibilityInputFilter 继承了 InputFilter,对输入事件进行过滤,通过和 TouchExplorer 共同实现 TalkBack 模式下的触摸浏览手势。TouchExplorer 负责将普通触摸事件转换为触摸浏览手势,例如将 MotionEvent.ACTION_DOWN 事件转换为 MotionEvent.ACTION_HOVER_ENTER(悬停事件)。因此在 TalkBack 开启的情况下,用户单击 View 时,App 执行的是 ACTION_HOVER_ENTER 事件,双击 View 时才会执行 ACTION_DOWN 事件。
2.触摸事件到 Activity 的传递过程
在 Android 中,消息机制是 handler 机制,通过将消息封装到 Message 中,并将该消息发送到 handler 所在的 MessageQueue 中,通过 Looper 不断调用 MessageQueue 的 next 方法进行消息的处理。
当用户触摸屏幕上的某个 View 时,handler 会对收到的消息进行以下的处理:

这里需要重点看一下 View 的 dispatchPointerEvent() 方法:
public final boolean dispatchPointerEvent(MotionEvent event) {
if (event.isTouchEvent()) {
return dispatchTouchEvent(event);
} else {
return dispatchGenericMotionEvent(event);
}
}
在该方法中对 event 进行判断,如果是 touchEvent 就调用 dispatchTouchEvent() 方法,否则调用 dispatchGenericMotionEvent() 方法。判断是否为 touch 事件的逻辑如下:
bool MotionEvent::isTouchEvent(int32_t source, int32_t action) {
if (source & AINPUT_SOURCE_CLASS_POINTER) {
// Specifically excludes HOVER_MOVE and SCROLL.
switch (action & AMOTION_EVENT_ACTION_MASK) {
case AMOTION_EVENT_ACTION_DOWN:
case AMOTION_EVENT_ACTION_MOVE:
case AMOTION_EVENT_ACTION_UP:
case AMOTION_EVENT_ACTION_POINTER_DOWN:
case AMOTION_EVENT_ACTION_POINTER_UP:
case AMOTION_EVENT_ACTION_CANCEL:
case AMOTION_EVENT_ACTION_OUTSIDE:
return true;
}
}
return false;
}
符合以上 case 的 event 即为 TouchEvent。
首先来看一下 dispatchPointerEvent 方法中对 TouchEvent 事件的处理,进入 DecorView 的 dispatchTouchEvent() 方法中:
@Override
public boolean dispatchTouchEvent(MotionEvent ev) {
final Window.Callback cb = mWindow.getCallback();
return cb != null && !mWindow.isDestroyed() && mFeatureId < 0
? cb.dispatchTouchEvent(ev) : super.dispatchTouchEvent(ev);
}
在该方法中,mWindow 是与 Activity 关联的 PhoneWindow 对象,由于 DecorView 是由 PhoneWindow 创建的,并且通过 setWindow() 方法,DecoView 对象持有 PhoneWindow 对象的引用。通过 getCallback() 方法,获得了实现了 Window.Callback 的对象,而 Activity 实现了这个接口,因此当调用 cb.dispatchTouchEvent(ev) 时,实际上调用的是 Activity 中的 dispatchTouchEvent() 方法。
同样的在 dispatchGenericMotionEvent() 方法中,也有类似的代码逻辑:
@Override
public boolean dispatchGenericMotionEvent(MotionEvent ev) {
final Window.Callback cb = mWindow.getCallback();
return cb != null && !mWindow.isDestroyed() && mFeatureId < 0
? cb.dispatchGenericMotionEvent(ev) : super.dispatchGenericMotionEvent(ev);
}
此方法中实际上也是调用了 Activity 的 dispatchGenericMotionEvent() 方法对事件进行后续的分发和处理。此时事件就已经传递到了 Activity,由 Activity 进一步进行事件分发。
3.触摸事件传递到具体 View 的过程
在研究无障碍模式下的事件传递过程之前,首先来回顾一下普通模式下的事件传递机制:
3.1 普通模式的事件分发
3.1.1 普通模式下事件分发 Key Method
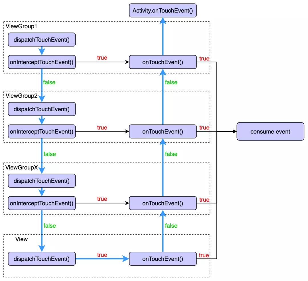
当一个 MotionEvent 产生之后,系统需要将该事件传递给一个具体的 view,这个传递过程就是事件的分发过程。分发过程依赖于以下三个重要方法:
- public boolean dispatchTouchEvent(MotionEvent ev)
该方法用来进行事件的分发,方法的返回值取决于当前 View 的 onTouchEvent() 方法和子 View 的 dispatchTouchEvent() 方法的影响。
- public boolean onInterceptTouchEvent(MotionEvent ev)
仅 ViewGroup 拥有的方法,用来判断是否拦截某个事件。
- public boolean onTouchEvent(MotionEvent event)
在 dispatchTouchEvent() 方法中进行调用,用来处理点击事件。
3.1.2 普通模式下的事件分发
整个分发过程可以用以下的流程图来表示:

3.2 无障碍模式下的事件分发
无障碍模式下的事件分发与普通模式下的事件分发有很多相似之处:
3.2.1 无障碍模式下的事件分发 Key Method:
与普通事件触摸事件的分发类似,无障碍事件触发事件分发也有类似的三个重要方法:
- protected boolean dispatchHoverEvent(MotionEvent event)
该方法用来进行事件的分发,方法的返回值取决于当前 View 的 onHoverEvent() 方法和子 View 的 dispatchHoverEvent() 方法的影响。
- public boolean onInterceptHoverEvent(MotionEvent event)
仅 ViewGroup 拥有的方法,用来判断是否拦截某个事件。
- public boolean onHoverEvent(MotionEvent event)
在 dispatchHoverEvent() 方法中进行调用,用来处理 hover 事件。
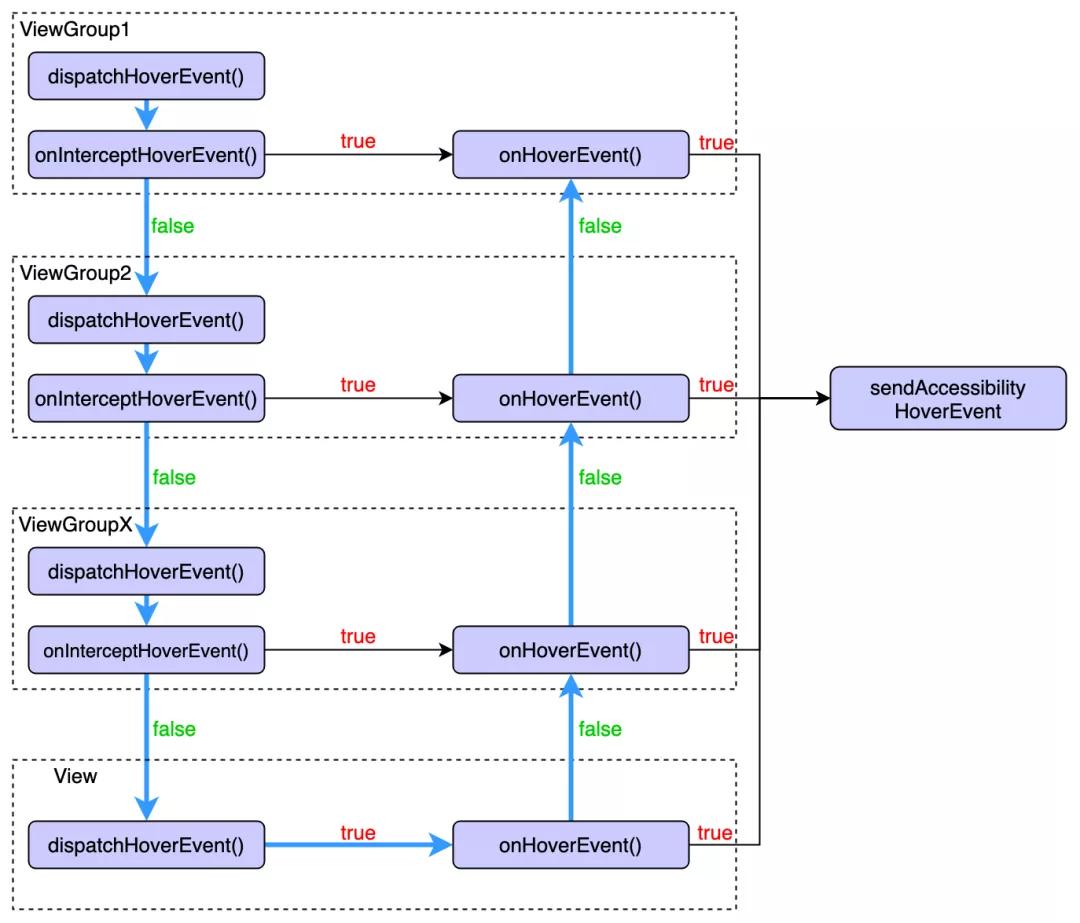
3.2.2 无障碍模式下的事件分发
当用户处于无障碍模式下,用户进行点击屏幕时,会调用 dispatchPointerEvent 方法中的 dispatchGenericMotionEvent 方法:
public final boolean dispatchPointerEvent(MotionEvent event) {
if (event.isTouchEvent()) {
return dispatchTouchEvent(event);
} else {
return dispatchGenericMotionEvent(event);
}
}
实际上调用的是 Activity 的 dispatchGenericMotionEvent() 方法,Activity 接收到事件后,会传递给 PhoneWindow 再传递给 DecorView。DecorView 会调用 View 的 dispatchGenericMotionEvent() 方法:
public boolean dispatchGenericMotionEvent(MotionEvent event) {
···
final int source = event.getSource();
if ((source & InputDevice.SOURCE_CLASS_POINTER) != 0) {
final int action = event.getAction();
//判断事件类型属于Hover,调用dispatch方法开始进行分发
if (action == MotionEvent.ACTION_HOVER_ENTER
|| action == MotionEvent.ACTION_HOVER_MOVE
|| action == MotionEvent.ACTION_HOVER_EXIT) {
if (dispatchHoverEvent(event)) {
return true;
}
}
...
return false;
}
在该方法中,如果判断事件为 HoverEvent,就调用 ViewGroup 的 dispatchHoverEvent() 方法开始进行事件分发。
如果某个 ViewGroup 的 onInterceptHoverEvent() 方法返回 true,表示它要拦截当前事件,并交给自己处理,反之返回 false 表示不拦截当前事件,并将当前事件继续传递给子 View,子 View 会调用自己的 dispatchHoverEvent() 方法,如此循环往复直到事件最终被处理。
在事件处理阶段,View/ViewGroup 首先会判断是否设置了 OnHoverListener,并判断它的 onHover 方法的返回值是否为 true,如果返回值为 true,则不会调用 onHoverEvent() ,反之会调用 onHoverEvent() 方法对事件进行处理。
整个处理过程可以用下面的流程图进行表示:

在 onHoverEvent() 方法中,会调用到 sendAccessibilityHoverEvent()方法,该方法后续会调用以下方法:
- sendAccessibilityEvent
- sendAccessibilityEventUnchecked
- onInitializeAccessibilityEvent
- dispatchPopulateAccessibilityEvent
- onPopulateAccessibilityEvent
- onRequestSendAccessibilityEvent(仅在 ViewGroup 中有默认实现)
以上 6 种方法为当自定义 View 时适配无障碍模式可以覆盖实现的方法,可以重写 View 的这些方法或者实现 View.AccessibilityDelegate 来解决一些特殊场景下 TalkBack 播报的问题。
其中的 sendAccessibilityEventUnchecked 方法会向上传递到 ViewRootImpl 的 requestSendAccessibilityEvent 方法中,从堆栈信息中就可以证实这一点:

接着无障碍事件会通过 AccessibilityManager 的 sendAccessibilityEvent 方法跨进程调用 system_process 进程的 AccessibilityManagerService,将 AccessibilityEvent 事件传递到 TalkBack 的 TalkBackService 中。
4.无障碍事件的执行流程
这一节主要分析从 TalkBack 发出无障碍事件,到被辅助 app 在屏幕上绘制出绿框的过程。
TalkBack 将无障碍事件发送给被辅助 APP 时,需要 system_process 进程作为中转,对应的接口为 IAccessibilityServiceConnection.aidl 和 IAccessibilityInteractionConnection.aidl。经过中转后,最终会调用到被触摸 View 的 performAccessibilityAction 方法中,在没有 delegate 的情况下,会执行 performAccessibilityActionInternal 方法。在该方法中,如果是 ACTION_ACCESSIBILITY_FOCUS 事件,会执行 requestAccessibilityFocus 方法:

这个方法会执行两个关键操作:
- 调用 ViewRootImpl 的 setAccessibilityFocus 方法将自身设置为 focus,然后调用 invalidate() 触发重绘操作,ViewRootImpl 会在 onPostDraw 方法中执行 drawAccessibilityFocusedDrawableIfNeeded 来绘制绿框。

- 调用 sendAccessibilityEvent 方法,将 TYPE_VIEW_ACCESSIBILITY_FOCUSED 事件发送出去,这个事件被 talkback 接收后,会调用朗读引擎 TTS 读出 View 的内容,实现了无障碍模式下对触摸区域内容的播报。
无障碍功能实现实例
- Case 1:无障碍模式下点击 View 播报“未加标签”
解决方案:在该 View 的 android:contentDescription 属性上设置需要播报的 String。
- Case 2:焦点过多,需要删除多余焦点或需要某个 View 能够进行播报
解决方案:将不需要播报的 View 的 android:importantForAccessibility 属性设置为 no,将需要播报的 View 的该属性设置为 yes。
- Case 3:无障碍模式下在上层页面点击仍能选中下层 View
解决方案:将下层的根 View 的 android:importantForAccessibility 属性设置为"noHideDescendants"
- Case 4:使用的自定义 Toast 不播报内容
解决方案:在自定义 Toast 展示的时候,主动发送一个 AccessibilityEvent 事件
mText.postDelayed(new Runnable() {
@Override public void run() {
mText.sendAccessibilityEvent(AccessibilityEvent.TYPE_VIEW_HOVER_ENTER);
}
}, 1);
设置延时是为了避免不生效的问题。
- Case 5:设置自定义 View 的播报内容
解决方法:override View 的 onPopulateAccessibilityEvent()方法。
举例:设置自定义 View 开/关状态(已开启/已关闭)的播报内容。
@Override
public void onPopulateAccessibilityEvent(AccessibilityEvent event) {
super.onPopulateAccessibilityEvent(event);
final CharSequence text = isChecked() ? "已开启" : "已关闭";
if (text != null) {
event.getText().add(text);
}
}
- Case 6:设置自定义 View 播报的控件类型及选中状态
解决方法:使用 AccessibilityDelegate
ViewCompat.setAccessibilityDelegate(targetView, new AccessibilityDelegateCompat() {
@Override
public void onInitializeAccessibilityNodeInfo(View host, AccessibilityNodeInfoCompat info) {
super.onInitializeAccessibilityNodeInfo(host, info);
info.setRoleDescription("标签类型");//设置播报的标签类型
info.setCheckable(true);
info.setChecked(checked);//设置播报的被选中状态
}
});
加入我们
欢迎加入抖音-关系与服务团队,我们专注于抖音多个核心业务场景的落地与迭代,在业务、架构、技术等方面都有投入,期待你的加入!
抖音-关系与服务团队正在热招 Android & iOS 研发,在北京,成都均有职位,欢迎投递简历!
- 联系邮箱: liutianxiang.kid@bytedance.com
- 邮件标题: 简历-姓名-工作年限-期望工作地点