家庭理财财务软件 (开源家庭理财管理软件萤火虫)

项目介绍

家庭理财管理系统,家庭理财财务软件

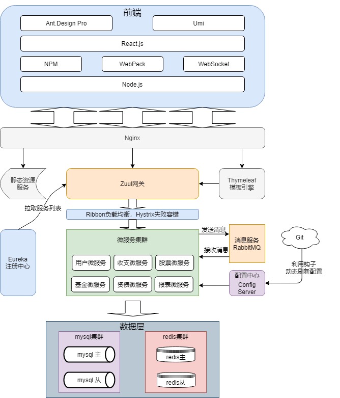
系统架构

家庭理财管理系统,家庭理财财务软件

模块划分

家庭理财管理系统,家庭理财财务软件

功能展示

家庭理财管理系统,家庭理财财务软件

家庭理财管理系统,家庭理财财务软件

家庭理财管理系统,家庭理财财务软件

家庭理财管理系统,家庭理财财务软件

家庭理财管理系统,家庭理财财务软件

家庭理财管理系统,家庭理财财务软件

家庭理财管理系统,家庭理财财务软件

开源地址

https://gitee.com/Ezer_Wu/friday