本文主要介绍阿里邮箱员工账号如何批量导入/导出通讯录。
通讯录导入
第一步:打开通讯录导入功能
❶点击邮箱“通讯录”选项卡,进入通讯录页面(如下图所示);

❷点击联系人右侧的下拉箭头,单击“导入联系人”,开始导入操作(如下图所示);

第二步:导入方法(如下图所示);

❶选择文件:从本地上传需要导入的文件。支持CSV和VCF格式文件。
❷导入联系人组:选择已有的个人通讯录分组,或新建一个通讯录分组。
❸编码:单选项,选择一个与您文件匹配的编码。如不清楚您的文件编码可以选择自动选择。
❹地址重复:如果您导入的文件和已有通讯录内容有相同的信息,您需要对此做出选择,是忽略,还是覆盖。
❺点击确定开始导入。
❻导入完成后,会将导入结果显示在页面中,并告知失败原因。如下图,可以调整失败的内容后重新上传。

第三步:导入文档说明
❶在导入.CSV格式时,建议您将表格信息调整为如下图格式,能提高导入成功率。表格信息包括:姓名、电子邮箱、手机号码、备份邮箱等信息。其中姓名和电子邮箱为必填项,其他项可以不填。

❷如果导入不成功一般是因为导入的文件格式有问题。
通讯录导出
第一步:打开通讯录导出功能
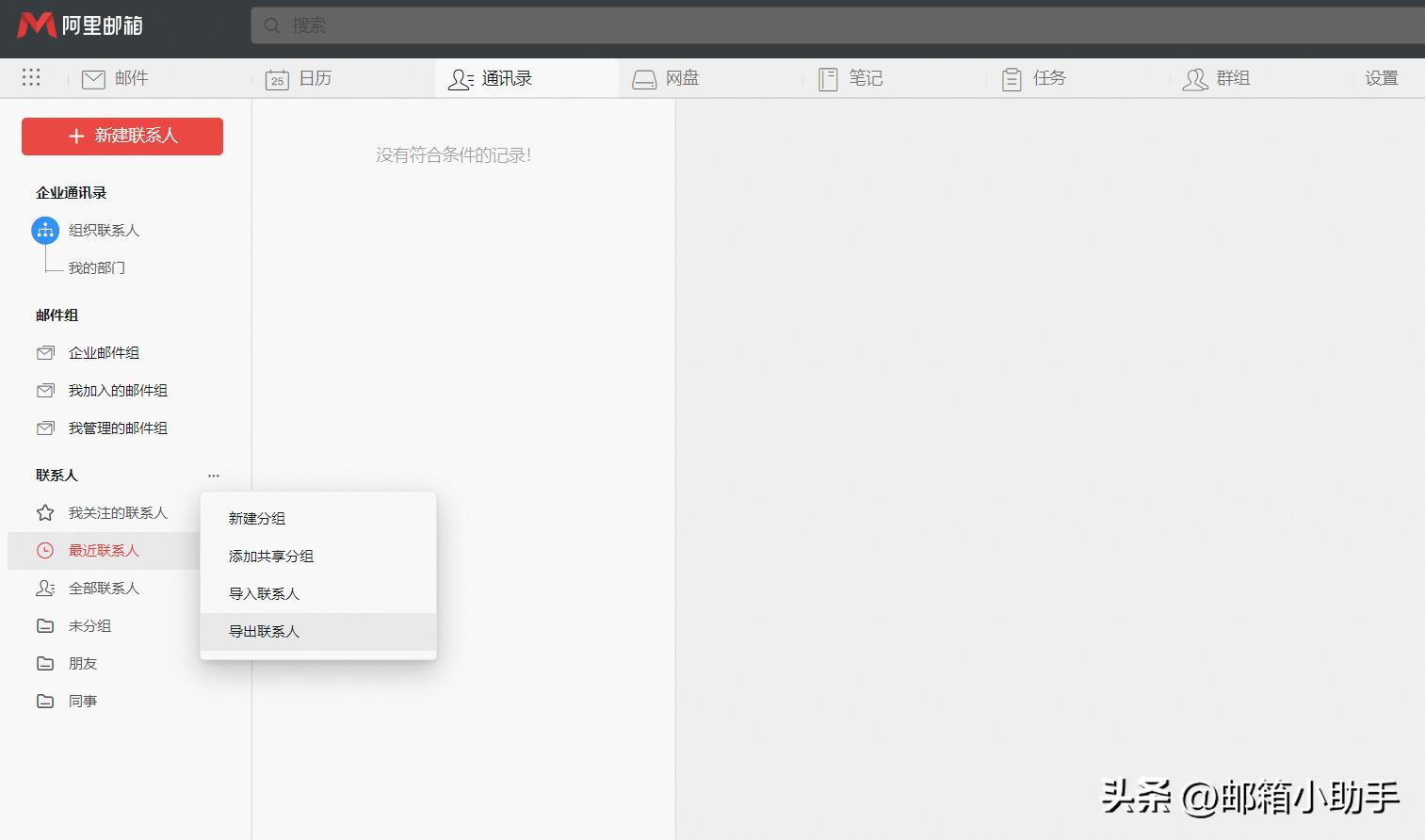
❶点击邮箱“通讯录”选项卡,进入通讯录页面(如下图所示);

❷点击个人通讯录右侧的管理菜单,单击“导入联系人”,开始导入操作(如下图所示);

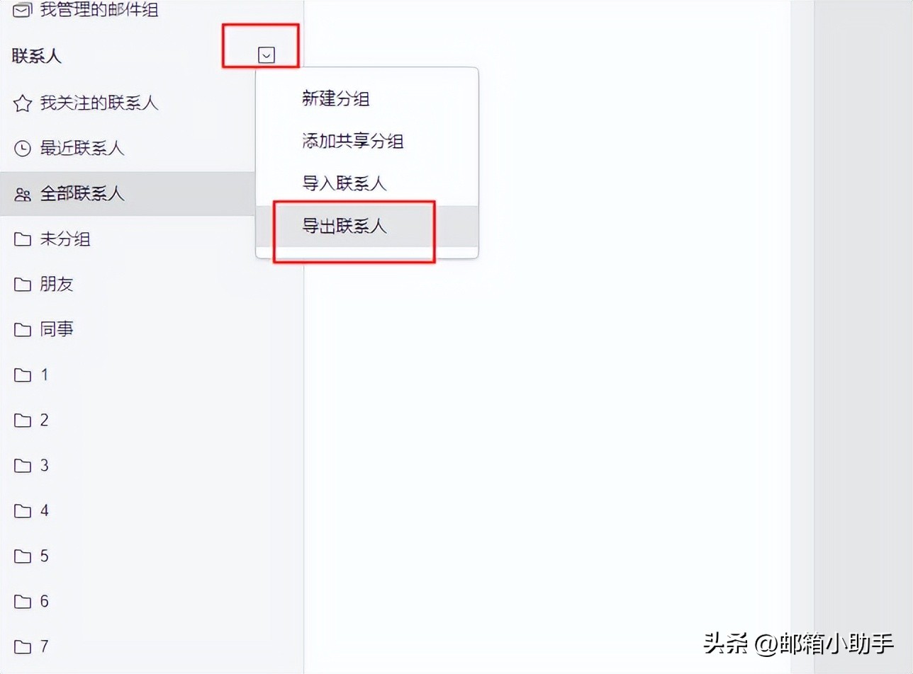
第二步:导出方法(如下图所示);

❶导出分组:选择您要导出的联系人分组,也可以全部导出。
❷编码:选择您要导出的编码格式。
❸导出格式:选择您需要的格式。
关于阿里邮箱通讯录导入/导出问题就介绍到这里,还有什么想了解的,请在评论区留言。