Configuration Manager Current Branch 版本 2107 的新增功能
用于 Configuration Manager Current Branch 的更新 2107 作为控制台内更新提供。 将此更新应用于运行版本 2002 或更高版本的站点。本文总结了 Configuration Manager 版本 2107 中的更改和新功能。
备注
自今年起,Current Branch 版本名称将为 2103、2107 和 2111,以便更好地与 Microsoft Endpoint Manager 内的其他版本保持一致。 它们仍将每四个月发布一次,并在每年的同一时间发布。
若要利用 Configuration Manager 的新功能,更新站点后,还请将客户端更新到最新版本。 尽管在更新站点和控制台时 Configuration Manager 控制台中会显示新功能,但只有在客户端版本也是最新版本之后,完整方案才能正常运行。
云附加管理
在站点更新期间对环境进行云附加
MicrosoftEndpoint Manager 是用于管理所有设备的集成解决方案。云附加将 Configuration Manager 和 Intune 组合为一个称为“Microsoft Endpoint Manager 管理中心”的控制台。 从此版本开始,尚未载入到 Microsoft Endpoint Manager 的站点将在升级向导中被提示选择云附加。如果已启用至少一个下列功能,则会将环境视为已进行云附加:
租户附加
共同管理
终结点分析
将 CMG 转换为虚拟机规模集
从 current branch 版本 2010 开始,可以使用 Azure 中的虚拟机规模集部署云管理网关 (CMG)。此支持主要用于取消阻止具有云解决方案提供商 (CSP) 订阅的客户。
在此版本中,具有使用经典云服务部署的 CMG 的任何客户都可以转换为虚拟机规模集。 Microsoft 建议新的 CMG 部署使用虚拟机规模集。
为 CMG 选择 VM 大小
现在,当你使用虚拟机规模集部署 CMG 时,可以选择虚拟机 (VM) 大小。有以下三个可用选项:
实验室 (B2s)
标准 (A2_v2)。此大小仍然是默认设置。
大型 (A4_v2)
这种控制为 CMG 部署提供了更大的灵活性。可以调整测试实验室的大小,也可以调整是否支持大型环境。 例如,较小的 “实验室”大小非常适合以更少的成本测试更少的客户端。 对于生产部署,可以使用默认的“标准”大小,也可以使用“大”大小添加更多容量。
适用于U.S.A云的租户附加支持
U.S.A客户现在可以在U.S.A云中使用以下 Microsoft Endpoint Manager 租户附加功能:
帐户加入
租户与 Intune 同步
设备与 Intune 同步
MicrosoftEndpoint Manager 管理中心中的设备操作
已将共同管理节点重命名为云附加
为了更好地反映 Configuration Manager 提供的其他云服务,“共同管理”节点已重命名为“云附加”节点。你可能会注意到的其他更改包括:功能区按钮正在从 “配置共同管理”更改为“配置云附加”,“共同管理配置向导”已重命名为“云附加配置向导”。
桌面分析
对 Windows 诊断数据处理器配置的支持
桌面分析现支持新的 Windows 诊断数据处理器配置。通过此配置,可更大程度地控制 Windows 诊断数据。 Microsoft 充当数据处理器,为控制器处理 Windows 诊断数据。
站点基础结构
支持 Windows Server 2022 和适用于 Windows 11 的 ADK
ConfigurationManager 现支持将 Windows Server 2022 作为站点系统和客户端。 有关详细信息,请参阅以下文章:
站点系统服务器支持的操作系统
客户端支持的 OS 版本
升级本地基础结构
它还支持适用于 Windows 11 的 ADK 和 Windows Server 2022。
Microsoft .NET 要求
ConfigurationManager 现要求站点服务器、特定站点系统、客户端和控制台安装 Microsoft .NET Framework 版本 4.6.2。在运行安装程序以安装或更新站点之前,请首先更新 .NET 并重启系统。 尽量在你的环境中安装最新的 .NET 版本 4.8。
还有一个新的管理见解,推荐给那些尚不具有 .NET 版本 4.8 或更高版本的站点系统。
已更新的 Visual C++ 必备组件
ConfigurationManager 客户端和几个服务器组件需要 Microsoft Visual C++ 可再发行组件 (vcredist_x**ex.e**)。在 Configuration Manager 安装过程中,如果 VCRedist 不存在,它会自动安装。自此版本起, Configuration Manager 现在使用的是 Microsoft Visual C++ 2015-2019 可再发行版本 14.28.29914.0。此版本提高了 Configuration Manager 操作的稳定性。
SQL Server 2012 的新先决条件检查
安装或更新站点时,如果现在存在 SQL Server 2012 ,则系统会发出警告。 SQLServer 2012 支持生命周期将于 2022 年 7 月 12 日结束。计划升级环境中的数据库服务器,包括辅助站点中的 SQL ServerExpress 。
外部通知
在复杂的 IT 环境中,你可能有一个像 Azure 逻辑应用这样的自动化系统。客户使用这些系统来定义和控制自动化工作流,以集成多个系统。 可以通过产品的 SDK API 将 Configuration Manager 集成到单独的自动化系统中。 但对于没有软件开发背景的 IT 专业人员来说,此过程可能很复杂且具有挑战性。
你现在可以让站点向外部系统或应用程序发送通知。此功能通过使用基于 Web 服务的方法简化了该过程。 配置订阅以发送这些通知。这些通知在发生特定定义事件时做出响应。 例如,状态消息筛选规则。
Internet 访问要求
在更新到版本 2107 之前,如果限制 Internet 访问,请先确认托管服务连接点角色的站点系统能否与以下 Internet 终结点通信:configmgrbits.azureedge.net。 此终结点已是必需的,但在此版本中已扩展其用途。 站点系统无法*载下** 2107 版或更高版本,除非你的网络允许流量流向此 URL。
实时管理
简化了 CMPivot 权限要求
我们简化了 CMPivot 权限要求。新权限适用于本地控制台中的独立 CMPivot 和 CMPivot。 进行了以下更改:
CMPivot 不再需要 SMS 脚本读取权限
如果管理服务由于 503(服务不可用)错误而退回到 SMS 提供程序,则 SMS 提供程序仍然需要此权限,如 CMPivot.log 中所示。
不需要默认范围权限。
CMPivot 的改进
我们对 CMPivot 进行了以下改进:
向注册表实体添加了键值
添加了一个新的 RegistryKey 实体,该实体返回与给定表达式匹配的所有注册表项
添加了 maxif 和 minif 聚合器,可与 summarize 运算符配合使用
查询编辑器中的查询自动完成建议改进
客户端管理
设备的自定义属性
许多客户拥有 Configuration Manager 以外的其他数据,但这些数据对于确定部署目标、生成集合和报告非常有用。这些数据在本质上通常是非技术性的,在客户端上不可发现,并且来自单个外部源。 例如,中心 IT 基础结构库 (ITIL) 或资产数据库,它们具有以下一些设备属性:
物理位置
组织优先级
Category
成本中心
部门
你可以使用管理服务在设备上设置此数据。站点将属性的名称及其值作为新的 “设备自定义属性”类存储在站点数据库中。然后,可以使用 Configuration Manager 中的自定义属性进行报告或创建集合。
客户端加密使用 AES-256
从此版本开始,当你为站点启用“使用加密”时,客户端将使用“AES-256”算法。此设置要求客户端在将清单数据和状态消息发送到管理点之前对其进行加密。
客户端在硬件 TPM 中存储 Configuration Manager 自签名证书
ConfigurationManager 使用自签名证书进行客户端标识,并帮助保护客户端和站点系统之间的通信。将站点和客户端更新到版本 2107 时,客户端会从站点将证书存储在硬件绑定密钥存储提供程序 (KSP) 中。此 KSP 通常是受信任的平台模块 (TPM)。 证书还被标记为不可导出。
如果客户端还具有基于 PKI 的证书,它将继续使用该证书进行 TLS HTTPS 通信。它使用其自签名证书通过站点对消息进行签名。
客户端日志设置的硬件清单
现在可以列出客户端日志文件设置清单,例如日志级别和大小。此行为允许跟踪由客户端诊断操作更改的设置。 默认情况下不启用此新清单类。
支持 macOS Big Sur
ConfigurationManager 现在支持 macOS Big Sur 版本 11。 有关详细信息,请参阅客户端和设备支持的 OS 版本。
软件中心
支持增强型 HTTP
为增强型 HTTP 启用站点时,软件中心和公司门户现在首选通过 HTTPS 进行安全通信,以便从管理点获取用户可用的应用程序。
应用程序管理
隐式卸载应用程序
许多客户有许多集合,因为每个应用程序都需要至少两个集合:一个用于安装,另一个用于卸载。这种做法增加了管理多个集合的开销,并可能降低集合计算的站点性能。
从此版本开始,你可以启用应用程序部署以支持隐式卸载。如果设备在集合中,则安装应用程序。 然后,在从集合中删除设备时,将卸载该应用程序。
OS 部署
OS 部署过程中支持分层键盘驱动程序
此版本在 OS 部署过程中添加了对分层键盘驱动程序的支持。此驱动程序指定了日语和韩语常用的其他类型的键盘。
保护
针对可能不需要的应用程序的审核模式
在“反恶意软件政策”设置中,为可能不需要的应用程序 (PUA) 添加了“审核”选项。在审核模式下使用 PUA 保护来检测可能不需要的应用程序,但不阻止它们。如果贵公司正在进行内部软件安全合规性检查,而你希望避免任何误报,则审核模式下的 PUA 保护非常有用。
软件更新
从部署状态运行软件更新评估
现在可以右键单击并通知设备从软件更新部署状态运行软件更新评估周期。可以在 “资产详细信息”窗格下将单个设备作为目标,或者根据其部署状态选择一组设备。
TLS/SSL 软件更新点的管理见解规则
管理见解包含一条新规则,用于检测软件更新点是否配置为使用 TLS/SSL。若要查看 “配置软件更新点以使用 TLS/SSL”规则,请转到“管理” > “管理见解” > “所有见解” > “软件更新”。
列出第三方更新目录
为了帮助查找可为第三方软件更新导入的自定义目录,现在有一个文档页面,其中包含指向目录提供程序的链接。从 “第三方软件更新目录”节点中的功能区中选择“更多目录”。右键单击 “第三方软件更新目录”节点也会显示“更多目录”菜单项。选择 “更多目录”会打开一个指向包含第三方软件更新目录提供程序列表的文档页面的链接。
管理自动部署规则改进
添加了以下项来帮助你更好地管理自动部署规则 (ADR):
自动部署规则的部署类型
现在,可为 ADR 创建的软件更新部署指定部署类型。选择 “必需”以创建必需的软件更新部署,或选择“可用”以创建可选的软件更新部署。
更新了 New-CMSoftwareUpdateAutoDeploymentRule cmdlet 的 Product 参数
New-CMSoftwareUpdateAutoDeploymentRule 的 -Product 参数已更新。如果有多个同名产品, -Product 现在会选择所有这些产品。
应用自动部署规则的部署包设置的脚本
如果使用“无部署包”选项创建 ADR,将无法返回,稍后可以添加一个。为了帮助你解决此问题,我们已将脚本上传到社区中心。
社区中心
将查询从 CMPivot 发布到社区中心
现在可以将 CMPivot 查询直接从 CMPivot 窗口发布到社区中心。直接通过 CMPivot 提交查询,可以更轻松地加入社区中心。
支持社区中心中的控制台扩展
使用 Configuration Manager 版本 2103 或更高版本时,现在可以从社区中心*载下**控制台扩展,并将其应用于连接到层次结构的所有控制台。从 “控制台扩展”节点管理你的环境中使用的控制台扩展的审批和安装过程。
Configuration Manager 控制台
增强型代码编辑器
基于 Configuration Manager 2010 中关于语法突出显示和代码折叠的改进,你现在可以在增强型编辑器中编辑脚本。新的编辑器支持语法突出显示、代码折叠、自动换行、行号以及查找和替换。 在控制台中,只要可以查看或编辑脚本和查询,就可以使用新的编辑器。
从错误窗口发送产品反馈
以前,如果 Configuration Manager 控制台在单独的窗口中报告了错误,你必须返回到主控制台窗口以发送反馈。在某些情况下,在其他控制台窗口打开时,此操作不可行。
从此版本开始,错误消息包含一个“向 Microsoft 报告错误”的链接。此操作将打开标准的 “发送皱眉表情”窗口以提供反馈。它自动包含有关用户界面和错误的详细信息,以更好地帮助 Microsoft 工程师诊断错误。除了更易于发送皱眉表情外,还可以在共享屏幕截图时包含错误消息的完整上下文。
层次结构批准的控制台扩展不需要签名
从此版本开始,可以选择允许未签名的层次结构批准的控制台扩展。由于内部开发的扩展未签名,或者需要在实验室中测试自己的自定义扩展,可能需要允许未签名的控制台扩展。
控制台改进
在此版本中,我们对 Configuration Manager 控制台进行了以下改进:
状态消息快捷方式:状态消息的快捷方式已添加到“管理用户”节点和“帐户”节点。选择一个帐户,然后选择 “显示状态消息”。
导航到集合:现在可以从“设备”节点中的“集合”选项卡导航到集合。从功能区或选项卡中的右键单击菜单中选择 “查看集合”。
添加了“维护时段”列:向“设备”节点中的“集合”选项卡添加了“维护时段”列。
显示分配的用户:如果集合删除因范围分配而失败,则会显示分配的用户。
你现在可以使用“启动映像”、“操作系统升级包”和“操作系统映像”节点中的“所有子文件夹”搜索选项。
有关对控制台的改进的详细信息,请参阅 Configuration Manager 控制台更改和提示。
工具
对支持中心的改进
从此版本开始,“支持中心客户端工具”中的“内容”视图已重命名为“部署” 。从 “部署”中,可查看当前以设备为目标的所有部署。 新视图按“类别”和“状态”进行分组。 可对视图进行排序和筛选,帮助你找到感兴趣的部署。 在 “结果”窗格中选择一个部署,以在“详细信息”窗格中显示详细信息。
对 CMTrace 的改进
此版本包括对 CMTrace 日志查看器的多项性能改进。如果在非默认位置有 CMTrace 的副本,请考虑将其删除并在其中一个默认路径中使用副本。如果它位于满足你的业务要求的自定义位置,那么请确保你有一个进程来保持它的更新。 社区中心中提供了一个脚本,用于帮助你查找 CMTrace 的版本并将其更新到最新版本。
RBAViewer 位置更改
RBAViewer 已从 <installdir>\tools\servertools\rbaviewer*ex.e** 移动。 它现在位于 Configuration Manager 控制台目录中。 在你安装控制台后,RBAViewer*ex.e** 将位于同一个目录中。默认位置为 C:\Program Files (x86)\MicrosoftEndpoint Manager\AdminConsole\bin\rbaviewer*ex.e** 。
已弃用的功能
在已删除和已启用的项中实施支持更改之前,先了解这些更改。
基于云的分发点 (CDP) 已弃用。从版本 2107 开始,无法创建新的 CDP 实例。 若要向基于 Internet 的设备提供内容,请启用 CMG 以分发内容。
SQLServer 2012 支持生命周期将于 2022 年 7 月 12 日结束。计划升级环境中的数据库服务器,包括辅助站点中的 SQL ServerExpress 。
如前面所述,版本 2107 删除了对以下功能的支持:
AzureMonitor 的日志分析连接器。 此功能称为“Azure 服务”节点中的“OMS 连接器”。
其他更新
从此版本开始,以下功能不再是预发行版:
使用虚拟机规模集的云管理网关 (CMG)
若要详细了解 Configuration Manager 的 Windows PowerShell cmdlet 更改,请参阅版本 2107 发行说明。
除了新增功能外,这一版还有其他变化(如 bug 修复)。有关详细信息,请参阅 Configuration ManagerCurrent Branch (版本 2107)的更改摘要。
后续步骤
自 2021 年 8 月 23 日起,版本 2107 公开发布,可供所有用户安装。
Configuration Manager Current Branch 版本 2107 的新增功能 微软链接资料 https://docs.microsoft.com/en-au/mem/configmgr/core/plan-design/changes/whats-new-in-version-2107
用于安装 Configuration Manager 更新 2107 的清单
2021/08/23
适用范围:Configuration Manager (Current Branch)
使用 Configuration Manager 的 Current Branch 时,可以为版本 2107 安装控制台内更新,以便从旧版本更新层次结构。
若要获取版本 2107 的更新,必须在层次结构的顶级站点上使用服务连接点。站点系统角色可处于任一模式(联机或脱机)。 若要在服务连接点脱机时*载下**更新,请使用服务连接工具。
层次结构从 Microsoft *载下**更新包之后,可在控制台中找到它。在 “管理”工作区中,选择“更新和维护服务”节点。
当更新列为“可用” 时,此更新即可准备安装。在安装版本 2107 之前,请先查阅以下关于安装更新 2107 和清单的信息,了解在开始更新之前要进行的配置。
如果更新显示为“正在*载下**”且未更改,请查看 hman.log 和 dmpdownloader.log 是否有误 。
dmpdownloader.log 可能指示 dmpdownloader 进程要等待一段时间之后才检查更新。 若要重启更新的重分发文件的*载下**,请在站点服务器上重启 SMS_Executive 服务 。
当代理服务器设置阻止从所需的 Internet 终结点*载下**时,会出现另一个常见*载下**问题。
有关安装更新的详细信息,请参阅控制台内部的更新和维护服务。
关于安装更新 2107
站点
在层次结构的顶级站点上安装更新 2107。从管理中心站点 (CAS) 或从独立主站点启动安装。 在顶级站点安装更新后,子站点具有以下更新行为:
CAS 完成更新安装之后,子主站点会自动安装更新。可以使用服务时段控制站点安装更新的时间。 有关详细信息,请参阅站点服务器的服务时段。
在主父站点完成更新安装之后,从 Configuration Manager 控制台中手动更新每个辅助站点。 不支持辅助站点服务器的自动更新。
站点系统角色
站点服务器安装更新时,会自动更新所有站点系统角色。这些角色处于站点服务器上或安装在远程服务器上。 安装更新之前,请确保每个站点系统服务器满足新更新版本的当前先决条件。
Configuration Manager 控制台
更新完成后首次使用 Configuration Manager 控制台时,系统会提示更新该控制台。 还可以在托管该控制台的计算机上运行 Configuration Manager 安装程序,并选择用于更新该控制台的选项。 请尽快将更新安装到控制台。有关详细信息,请参阅安装 Configuration Manager 控制台。
重要
在 CAS 上安装更新时,应注意以下限制和延迟存在,直到所有子主站点也完成了更新安装:
客户端升级不会启动。这包括客户端和预生产客户端的自动更新。 此外,不能将预生产客户端提升至生产,直到最后一个站点完成更新安装。 最后一个站点完成更新安装后,客户端更新将根据你的配置选择启动。
更新启用的新功能将不可用。 此行为是为了防止 CAS 将与该功能有关的数据复制到尚未安装针对该功能的支持的站点。所有主站点安装更新后,此功能将可供使用。
CAS 和子主站点之间的复制链接 显示为未升级。 此状态会在更新安装状态中显示为“完成” 状态,并带有监视复制初始化的警告。在控制台的 “监视”工作区中,此状态将显示为“正在配置链接” 。
早期更新圈
自 2021 年 8 月 23 日起,版本 2107 公开发布,可供所有用户安装。如果以前选择了早期更新通道,请注意此 Current Branch 版本的更新。
清单
所有站点都运行 Configuration Manager 的支持版本
层次结构中的每个站点服务器都必须运行相同版本的 Configuration Manager,然后你才能开始安装更新 2107。若要更新到 2107,请使用版本 2002 或更高版本。
查看产品许可的状态
需要拥有有效的软件保障 (SA) 协议或等效的订阅权利才能安装此更新。更新站点时, “许可”页将出现确认“软件保障到期日期”的选项。
此值是可选的。可将其指定为许可证到期日期的方便提示。 该日期在安装未来更新时可见。 你可能已在先前设置或安装更新期间指定了此值。 也可以在 Configuration Manager 控制台中指定此值。 在“管理”工作区中,展开“站点配置”,并选择“站点” 。单击功能区中的 “层次结构设置”,并切换到“许可”选项卡。
查看 Microsoft.NET 版本
ConfigurationManager 现要求站点服务器、特定站点系统、客户端和控制台安装 Microsoft .NET Framework 版本 4.6.2。在运行安装程序以安装或更新站点之前,请首先更新 .NET 并重启系统。 尽量在你的环境中安装最新的 .NET 版本 4.8。
此安装可以将站点系统服务器置于重启挂起状态,并向 Configuration Manager 组件状态查看器报告错误。 服务器上的 .NET 应用程序可能会遇到随机故障,直到重新启动服务器。
查看 Windows ADK 版本
ConfigurationManager 版本 2107 应支持 Windows 评估和部署工具包 (ADK) 的版本。有关详细信息,请参阅 Windows ADK 支持。 如果需要更新 Windows ADK,请在开始更新 Configuration Manager 前进行此操作。 此顺序可确保默认启动映像自动更新为最新版本的 Windows PE。更新站点后手动更新任何自定义启动映像。
如果先更新站点,再更新 Windows ADK,请参阅利用启动映像更新分发点。
查看 SQL Server Native Client 版本
安装 SQL Server 2012 Native Client 的最低版本,其中包括对 TLS 1.2 的支持。有关详细信息,请参阅先决条件检查列表。
查看站点和层次结构状态以寻找未解决的问题
由于现有的操作问题,站点更新可能会失败。在更新站点前,请解决以下系统的所有操作问题:
站点服务器
站点数据库服务器
其他服务器上的远程站点系统角色
有关详细信息,请参阅使用状态系统。
查看站点之间的文件和数据复制
确保站点之间的文件和数据库复制正常运行并处于最新状态。延迟或积压工作可能会阻止成功更新。
数据库复制
对于数据库复制,在开始更新之前,使用复制链接分析器 (RLA) 来帮助解决问题。有关详细信息,请参阅监视数据库复制。
使用 RLA 回答下列问题:
每个组的复制是否处于良好状态?
是否有任何链接降级?
是否有任何错误?
如果存在积压工作 (backlog),请稍候,直到清除这些积压工作。如果积压工作 (backlog) 非常多,如数百万条记录,则该链接处于错误状态。在更新站点前,请解决复制问题。 如果需要进一步的帮助,请联系 Microsoft 支持部门。
基于文件的复制
对于基于文件的复制,检查所有收件箱在发送站点和接收站点上是否存在积压工作 (backlog)。如果存在大量停滞或挂起的复制作业,请等待直到清除这些作业。
在发送站点上,查看 sender.log。
在接收站点上,查看 despooler log。
安装所有适用的关键 Windows 更新
为 Configuration Manager 安装更新之前,为每个适用的站点系统安装任何关键的 OS 更新。这些服务器包括站点服务器、站点数据库服务器和远程站点系统角色。 如果安装的更新需要重启,请在开始升级之前重启相应的服务器。
在主站点上禁用管理点的数据库副本
ConfigurationManager 无法成功更新启用了管理点数据库副本的主站点。为 Configuration Manager 安装更新之前,禁用数据库复制。
有关详细信息,请参阅管理点的数据库副本。
将 SQL Server Always On 可用性组设置为手动故障转移
如果使用可用性组,请确保在开始安装更新之前将可用性组设置为手动故障转移。站点更新后,可以将故障转移还原为自动进行。 有关详细信息,请参阅准备使用可用性组。
禁用每个站点的站点维护任务
在安装更新之前,请禁用可能会在更新过程进行时运行的任何站点维护任务。例如,但不限于:
备份站点服务器
删除过期的客户端操作
删除过期的发现数据
站点数据库维护任务在更新安装过程中运行时,更新安装可能会失败。在禁用任务之前,请记录该任务的计划,以便在安装更新之后可恢复其配置。
有关详细信息,请参阅维护任务和维护任务参考。
暂时停止任何防护软件
更新站点之前,停止 Configuration Manager 服务器上的防护软件。 防护软件可能会锁定某些需要更新的文件,这将导致更新失败。
创建站点数据库的备份
更新站点之前,在 CAS 和主站点上备份站点数据库。此备份可确保你拥有可用于灾难恢复的成功备份。
有关详细信息,请参阅备份和恢复。
备份自定义文件
如果你或第三方产品自定义任何 Configuration Manager 配置文件,请保存自定义项的副本。
例如,将自定义条目添加到 Configuration Manager 安装目录的 bin\X64 文件夹中的 osdinjection.xml 文件中。 在更新 Configuration Manager 后,这些自定义项不会保留。重新应用自定义项。
规划客户端试点
安装还更新客户端的站点更新时,请在更新所有生产客户端之前测试预生产中的新客户端更新。若要使用此选项,在开始安装更新之前配置站点,以支持预生产的自动升级。
有关详细信息,请参阅升级客户端和如何在预生产集合中测试客户端升级。
备注
更新到版本 2107 或更高版本时,具有 PKI 证书的客户端将重新创建自签名证书,但不在站点上重新注册。没有 PKI 证书的客户端将在站点上重新注册,这可能会导致在站点进行额外的处理。确保更新客户端的过程允许随机化。 如果同时更新大量客户端,则可能会导致站点服务器上出现积压工作。
计划使用服务时段
若要定义可向站点服务器安装更新的时间段,请使用服务时段。它们可以帮助控制层次结构中的站点安装更新的时间。 有关详细信息,请参阅站点服务器的服务时段。
查看支持的扩展
如果使用 Microsoft、Microsoft 合作伙伴或第三方供应商的其他产品来扩展 Configuration Manager,请确认这些产品是否支持版本 2107 以及是否与之兼容。检查产品供应商的此项信息。
禁用任何自定*解义**决方案
如果你的站点具有基于 Configuration Manager SDK 或 PowerShell 的任何自定*解义**决方案,请在更新站点之前禁用此代码。请确保在实验室环境中测试此自定义代码,以确保其与新版本兼容。
阅读 DPM 发行说明
在开始更新之前,请查看当前的发行说明。在 Configuration Manager 中,产品发布说明仅限于紧急问题。 产品中尚未解决这些紧急问题,Microsoft 支持文章中也未对此进行详细介绍。
特定于功能的文档可能包含有关影响核心方案的已知问题的信息。
有关详细信息,请参阅发行说明。
运行安装程序先决条件检查程序
当控制台将更新列为“可用”时,可以运行先决条件检查程序,然后再安装更新。(在站点上安装更新时,会再次运行必备组件检查程序。)
若要从控制台运行先决条件检查,请转到“管理”工作区,并选择“更新和服务” 。选择 “Configuration Manager 2107”更新包,然后在功能区中选择“运行先决条件检查” 。
有关详细信息,请参阅安装控制台内部更新前中的“安装更新之前运行先决条件检查程序”部分。
重要
运行先决条件检查程序时,该过程会更新某些用于站点维护任务的产品源文件。在运行必备组件检查程序之后但在安装更新之前,如果需要执行站点维护任务,可从站点服务器上的 CD.Latest 文件夹运行“Setupwpf*ex.e**”(Configuration Manager 安装程序)。
更新站点
现已准备好为层次结构开始更新安装。有关安装更新的详细信息,请参阅安装控制台内部更新。
你有可能计划在常规工作时间外安装更新。确定过程将对业务操作造成最小影响的时间。 安装更新及其操作会重新安装站点组件和站点系统角色。
有关详细信息,请参阅 Configuration Manager 的更新。
更新后的清单
更新站点后,使用以下清单可完成常见任务和配置。
确认版本并重启(如有必要)
请确保每个站点服务器和站点系统角色都已更新到版本 2107。在控制台的 “管理”工作区中,将“版本”列添加到“站点”和“分发点”节点。 如有必要,站点系统角色将自动重新安装以更新到新的版本。
请考虑重新启动初次未成功更新的远程站点系统。查看站点基础结构,确保适用的站点服务器和远程站点系统服务器已成功重新启动。 通常,仅当 Configuration Manager 安装 .NET 作为站点系统角色的先决条件时,站点服务器才重新启动。
确认站点到站点复制处于活动状态
在 Configuration Manager 控制台中,转到以下位置以查看状态并确保复制处于活动状态:
“监视”工作区、“站点层次结构”节点
“监视”工作区、“数据库复制”节点
有关详细信息,请参阅下列文章:
监视层次结构和复制基础结构
关于复制链接分析器
更新 Configuration Manager 控制台
将所有远程 Configuration Manager 控制台更新为相同版本。 系统会在以下情况下提示你更新控制台:
打开控制台。
在控制台中转到新节点。
重新配置管理点的数据库副本
更新主站点之后,为在站点更新之前卸载的管理点重新配置数据库副本。有关详细信息,请参阅管理点的数据库副本。
重新配置可用性组
如果使用可用性组,请将故障转移配置重置为“自动”。有关详细信息,请参阅准备使用可用性组。
重新配置已禁用的所有维护任务
如果安装更新之前在站点上禁用了数据库维护任务,请重新配置这些任务。使用更新之前就已经存在的相同设置。
从活动部署还原用户状态
如果有任何活动的用户状态迁移,请在这些设备上更新 Configuration Manager 客户端前,还原用户状态。 由于版本 2103 中加密算法的更改,更新后的客户端在尝试使用其他加密算法时将无法还原用户状态。
更新客户端
如果在安装更新前已配置客户端试点,请按照你创建的计划更新客户端。有关详细信息,请参阅如何升级 Windows 计算机的客户端。
第三方扩展
如果使用 Configuration Manager 的任何扩展,请将其更新为支持 Configuration Manager 版本 2107 并与之兼容的版本。
启用任何自定*解义**决方案
基于已在实验室环境中经过版本 2107 测试的 Configuration Manager SDK 或 PowerShell,启用任何自定*解义**决方案。
更新启动映像和媒体
对使用的所有启动映像使用“更新分发点”操作,无论是默认启动映像还是自定义启动映像。此操作可确保客户端能够使用最新版本。 即使没有新的 Windows ADK 版本,ConfigurationManager 客户端组件也可能随更新而更改。如果未更新启动映像和媒体,设备上的任务序列部署可能会失败。
更新站点时,Configuration Manager 会自动更新默认启动映像。 它不会将更新的内容自动分发到分发点。准备好在网络中分发此内容时,请对特定启动映像使用更新分发点操作。
备注
站点始终在默认启动映像中使用 Configuration Manager 客户端的生产版本。即使你将自动客户端升级配置为使用预生产集合,此功能也不适用于启动映像。
更新站点后,手动更新任何自定义启动映像。 如有必要,此操作将使用最新的客户端组件更新启动映像,可选择使用当前的 Windows PE 版本重载它,并将内容重新分发到分发点。
有关详细信息,请参阅使用启动映像更新分发点。
更新 PowerShell 帮助内容
要获取 Configuration Manager PowerShell 模块的最新信息,请使用 Update-help cmdlet。使用 Configuration Manager 控制台在所有计算机上运行此 cmdlet。此帮助内容与 ConfigurationManager 模块的 docs.microsoft.com 上发布的内容相同。
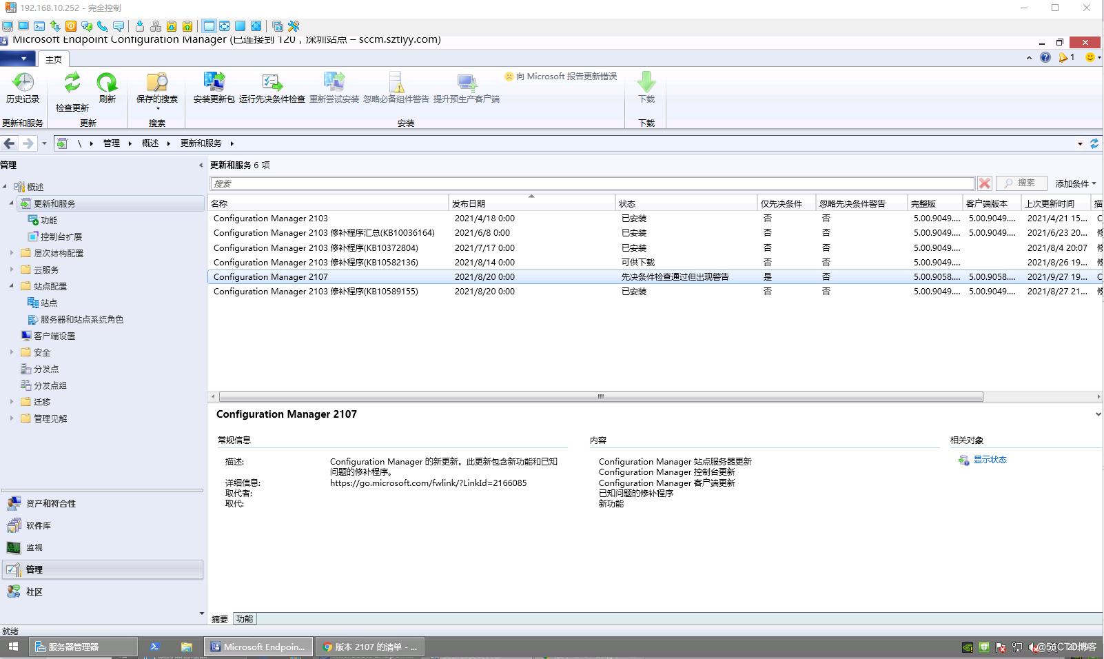
sccm2103控制台升级到SCCM2107
环境:sccm独立主站点服务器 Windows2012R2 、SQL2012SP4
尽量更新操作系统最新补丁和net组件、VC等。
没有提前从控制台点击*载下**SCCM2107升级包的话,如果网络访问微软地址不是很友好有时候*载下**看人品要下很久……*载下**完成之后点击运行先决条件检查

可以点击显示状态查看先决条件检查相关信息,刚开始几分钟内这里的状态消息点开是空的等待一段时间就有信息显示了




等了快1个小时 先决条件检查已经完成了,不过有一个SQL2012生命周期警告信息
[已完成,但出现警告]:SQL Server 2012 的支持生命周期于 2022 年 7 月 12 日结束。计划在你的环境中升级数据库服务器(包括辅助网站的 SQL Server Express)。有关详细信息,请参阅 https://docs.microsoft.com/mem/configmgr/core/plan-design/changes/deprecated/removed-and-deprecated-server#sql-server.

这个可以先不管这个警告信息,等彻底不支持了再说哈。

选择安装更新包

这里先决条件警告 可以先不勾上,如果是因为站点数据库软件SQL2012生命周期警告可能会产生安装更正阻止,那么可以在后面可以选择重新尝试安装会有提示忽略警告信息

Azure VM 规模集的云网管理网关 就不勾选了,后面可以在控制台启用不过估计是吃灰的选项。


这里客户端更新设置看情况了,求稳妥可以选择在预生产集合中进行验证,后面再分批集合进行升级客户端版本。
这里我选择升级而不验证 因为客户端数量不是很多影响不是很大。


因为没有Azure环境,可以把这两项取消掉不然不能进行下一步了。



到这里了就该干嘛干嘛去升级需要很长时间,一般1-2小时左右。


现在关掉控制台 重新打开 会自动安装新版本控制台了。



这样就升级版本完成了。
