鏋佺┖闂磟4s杞欢浣撻獙 (鏋佺┖闂磟4pro绯荤粺浣撻獙)

鏋佺┖闂磟4s杞欢浣撻獙,鏋佺┖闂磟4pro绯荤粺浣撻獙

前言

大家好,俺又来了!

上一篇文章,我分享了极空间Z2S的深度测评,手打万字,将极空间的系统做了全面的剖析。

没有看过的朋友建议看一下,本文部分重复的内容将省略。

极空间Z2S是使用的ARM架构的处理器,虽然功耗低,但是性能也较低,可玩性不高。

而今天,我们来开箱测试一下,极空间的旗舰产品:新Z4

这里先放上一个目录:

一、关于极空间新Z4。

二、开箱和外观展示。

三、系统初体验。

四、功耗和2.5G网口速度测试。

五、Docker容器功能体验,安装QB*载下**器。

六、更强的视频转码。

七、外网访问实战操作。

八、总结。

一、关于极空间新Z4

1、极空间新Z4对比上一代Z4,外观上几乎没什么变化,处理器也依旧是使用的J4125。

如果这一代能升级为N5105或者N5095处理器就更好了。

对比老Z4,新Z4进行了下面这些改动:

  • eMMC容量从8GB增至16GB。

  • 在机器背后增加了USB接口,方便连接UPS不间断电源使用。

  • 侧边的USB接口也移到前面板,并且在前面板增加了一个USB-C口。

  • 优化了硬盘架结构,老Z4硬盘架不好拆装。

  • 目前没有了4GB内存版本,内存只有8GB版本,而且无法拆卸和自行更换。

新Z4的配置如下,如果您是之前买的老Z4,完全没必要升级新Z4:

鏋佺┖闂磟4s杞欢浣撻獙,鏋佺┖闂磟4pro绯荤粺浣撻獙

2、目前新Z4还是取名Z4,而老款Z4已经停产了,下文也会直接用Z4代替 新Z4。

极空间Z4 8GB内存版,官方定价是2799元,最低价格是2529元(几乎抢不到),好抢购的价格是2699元。

这个价格,如果是作为DIY NAS来说,算是高价了!

但是对标友商J4125处理器的成品NAS,极空间Z4 只需要60%的价格,按成品NAS的定价来说,并不算高:

鏋佺┖闂磟4s杞欢浣撻獙,鏋佺┖闂磟4pro绯荤粺浣撻獙

3、极空间目前最大的特点是ZOS系统,一个APP就能搞定全部功能。

这个系统的相册、影视、文件管理、外网访问都要全面超越传统的NAS系统。

缺点就是,用户可折腾的内容不多,权限卡得很死,适合新手小白、不操心的玩家使用。

如果您是程序员、运维人员,则更适合用DIY 或者 其它大牌成品NAS。

我个人认为,如果不是这个ZOS系统做得很优秀,那么它至少要贬值1000元:

鏋佺┖闂磟4s杞欢浣撻獙,鏋佺┖闂磟4pro绯荤粺浣撻獙

简单总结下: 新Z4与老Z4区别并不大,还是使用的J4125处理器、两个2.5G网口,目前只有8GB内存版本,价格没变。

得益于极空间ZOS系统,它会比传统NAS更易上手,在性能上,比Z2S要强上不少,支持4个盘位,还有一个M.2固态硬盘的缓存插槽。

二、开箱和外观展示

1、极空间Z4只有一种配色,外包装也是使用的黑色风格:

鏋佺┖闂磟4s杞欢浣撻獙,鏋佺┖闂磟4pro绯荤粺浣撻獙

2、在包装侧边,可以看到J4125处理器,M.2 SSD缓存、2个2.5G网口等信息:

鏋佺┖闂磟4s杞欢浣撻獙,鏋佺┖闂磟4pro绯荤粺浣撻獙

3、包装内的全部物品如下图所示。

分别有 新Z4、电源、2根网线、保修卡、说明书、防滑垫和一些小工具:

鏋佺┖闂磟4s杞欢浣撻獙,鏋佺┖闂磟4pro绯荤粺浣撻獙

4、电源使用了12V=8A的输出,最大功率96W,带4块3.5寸硬盘,是完全足够的:

鏋佺┖闂磟4s杞欢浣撻獙,鏋佺┖闂磟4pro绯荤粺浣撻獙

5、我们再来看看极空间新Z4的外观,和老Z4的区别并不大。

这个机箱的设计非常的有创意,而且整机都是金属材质,结实耐用:

鏋佺┖闂磟4s杞欢浣撻獙,鏋佺┖闂磟4pro绯荤粺浣撻獙

6、机箱侧面有硬盘指示灯和开关机按钮:

鏋佺┖闂磟4s杞欢浣撻獙,鏋佺┖闂磟4pro绯荤粺浣撻獙

7、背后有一个14CM的散热风扇,散热性能好,而且静音。

风扇下面有2个2.5G网口、1个USB2.0接口,1个电源接口。

这个USB 2.0接口,是方便我们接入UPS不间断电源:

鏋佺┖闂磟4s杞欢浣撻獙,鏋佺┖闂磟4pro绯荤粺浣撻獙

8、底部有4颗螺丝和4个脚垫:

鏋佺┖闂磟4s杞欢浣撻獙,鏋佺┖闂磟4pro绯荤粺浣撻獙

9、正前方的盖子是磁吸设计的,拿下来后,可以看到内部的硬盘笼:

鏋佺┖闂磟4s杞欢浣撻獙,鏋佺┖闂磟4pro绯荤粺浣撻獙

10、极空间Z4的硬盘抽屉,是同类4盘位机箱里间距最大的,搭配背后的14CM大风扇,它的散热性能,也是超强的,下文会有测试:

鏋佺┖闂磟4s杞欢浣撻獙,鏋佺┖闂磟4pro绯荤粺浣撻獙

11、我们拿出硬盘托架,这个硬盘托架是用的塑料材质,但是设计很强,一体设计。

最主要,它可以免螺丝安装3.5寸硬盘:

鏋佺┖闂磟4s杞欢浣撻獙,鏋佺┖闂磟4pro绯荤粺浣撻獙

12、拿下硬盘托架后,可以看到内部的硬盘背板。

这个硬盘背板留了大量空间给风扇散热:

鏋佺┖闂磟4s杞欢浣撻獙,鏋佺┖闂磟4pro绯荤粺浣撻獙

13、我们拆下底部的4颗螺丝:

鏋佺┖闂磟4s杞欢浣撻獙,鏋佺┖闂磟4pro绯荤粺浣撻獙

14、然后将金属底盖往上提一下,就可以拿下来了:

鏋佺┖闂磟4s杞欢浣撻獙,鏋佺┖闂磟4pro绯荤粺浣撻獙

15、这里就是新Z4 NAS的主板区域了。

主板对比前一代,全新设计了一番,加强了CPU散热。

在主板底部有M.2硬盘接口,可以设置SSD缓存,能增加小文件的读取速度:

鏋佺┖闂磟4s杞欢浣撻獙,鏋佺┖闂磟4pro绯荤粺浣撻獙

16、然后我们来对比一下极空间Z2S:

可以看到,Z4的体积也是很小巧的,两款机箱的设计,我都觉得比传统的黑白方的NAS要好看。

也许有人会觉得这个颜值一般,麻烦评论区推荐一个好看的成品NAS机箱来看看:

鏋佺┖闂磟4s杞欢浣撻獙,鏋佺┖闂磟4pro绯荤粺浣撻獙

16、背后的接口上,新Z4 没有 Z2S的HDMI接口。

但是Z2S 没有新Z4的USB接口。

我觉得,这两者都可以有,希望后续版本能分别加入:

鏋佺┖闂磟4s杞欢浣撻獙,鏋佺┖闂磟4pro绯荤粺浣撻獙

17、随后,我们接上网线、电源线。

网线可以接任意接口,另外一头接路由器或者交换机即可:

鏋佺┖闂磟4s杞欢浣撻獙,鏋佺┖闂磟4pro绯荤粺浣撻獙

三、系统初体验

1、开机以后,LED灯会亮起。

我们后续也可以在系统里,关闭这个LED显示:

鏋佺┖闂磟4s杞欢浣撻獙,鏋佺┖闂磟4pro绯荤粺浣撻獙

2、我们可以在浏览器输入 www.zconnect.cn ,或者直接用IP+端口:5055的方式,来访问极空间的后台地址:

鏋佺┖闂磟4s杞欢浣撻獙,鏋佺┖闂磟4pro绯荤粺浣撻獙

3、而且我们还可以无损移机,如果您之前用的Z2S,那么可以轻松升级到Z4:

鏋佺┖闂磟4s杞欢浣撻獙,鏋佺┖闂磟4pro绯荤粺浣撻獙

4、其实最简单的方式,还是*载下**极空间的手机APP。

可以快速绑定设备,而且APP上和网页端的内容几乎是一模一样的:

我们注册账号,连接后,会先要我们设置硬盘格式。

也就是传说中的磁盘阵列。

这次,我一共放入了3块闲置的3TB硬盘。

我个人推荐使用官方的ZDR动态双备份,这个备份方式,会将硬盘的利用率给到最高,而且方便我们后续升级硬盘。

新手朋友无脑选择ZDR即可。

另外,如果您是NAS的老玩家,Z4是有2.5G网口的,并且支持2个2.5G网口自动聚合成5G速率。

那么,我们可以同时插4块容量一样的硬盘,设置RAID5阵列,这个操作,可以加快硬盘的读写速度:

鏋佺┖闂磟4s杞欢浣撻獙,鏋佺┖闂磟4pro绯荤粺浣撻獙

5、我们在设置硬盘模式的时候,是会格式化硬盘。

大家请记得要做好硬盘的数据备份。

当格式化完成后,可以看到,目前总容量是8.2TB,硬盘的空间利用率是真的高:

鏋佺┖闂磟4s杞欢浣撻獙,鏋佺┖闂磟4pro绯荤粺浣撻獙

6、极空间的ZOS系统,是目前最适合新手使用的NAS系统。

这套系统,集成了文件管理、备份照片、相册管理、影视管理、音乐、记事本、保险箱、*载下**、迅雷、百度网盘、同步文件等。

可以说,这一套NAS系统里,集成的应用是非常的丰富,而且特别的好用和易用。

在设备监控里,可以看到Z4的CPU占用率很低很低。

而且硬盘的温度也很低,只有31~34℃,比Z2S低了10℃:

鏋佺┖闂磟4s杞欢浣撻獙,鏋佺┖闂磟4pro绯荤粺浣撻獙

7、我个人使用任何一台NAS,第一次要做的,就是备份手机里面的照片。

照片是非常珍贵的,我也是因为需要备份照片,才离不开NAS,目前全家人的照片我已经备份了15万张,每次回顾,都特别的有意思。

极空间的备份照片速度是非常快的,4000多张照片和视频,20分钟左右就能全部备份好。

在备份照片的时候,CPU占用率达到了60%、CPU温度62℃,但是硬盘温度并没有增加:

鏋佺┖闂磟4s杞欢浣撻獙,鏋佺┖闂磟4pro绯荤粺浣撻獙

8、在备份照片之后,我会推荐大家在电脑上*载下**极空间的PC客户端。

而且我强烈推荐,有需要用到极空间的电脑,全部安装这个PC客户端,比如笔记本电脑、公司的电脑,也都可以安装一下:

鏋佺┖闂磟4s杞欢浣撻獙,鏋佺┖闂磟4pro绯荤粺浣撻獙

9、PC客户端,比APP端,增加了FTP备份、MAC备份、文档同步、Docker和文件收集。

您没听错,这次Z4已经支持Docker了,这真是一个好消息,下文也会教给大家用Z4来使用Docker安装QB*载下**工具:

鏋佺┖闂磟4s杞欢浣撻獙,鏋佺┖闂磟4pro绯荤粺浣撻獙

10、Docker它是类似于微信小程序的软件。

可以让我们的NAS搭建各种应用,可玩性很高,比如我的个人导航页、网站、博客等,都是用Docker实现的:

鏋佺┖闂磟4s杞欢浣撻獙,鏋佺┖闂磟4pro绯荤粺浣撻獙

11、极空间的系统,真的非常的容易上手。

除了Docker需要花点时间学习一下,其它都是无脑点击使用的。

关于这套系统的详细使用过程,可以参考Z2S的文章,这里就不赘述了。

四、功耗和2.5G网口速度测试

1、我们使用NAS,几乎是7*24小时全年不关机的。

所以目前的成品NAS,清一色都是使用的低功耗的处理器,否则太费电了,费电也间接等于费钱。

而极空间的NAS,在后台设备监控里也可以很详细的看到硬盘的工作状态:

鏋佺┖闂磟4s杞欢浣撻獙,鏋佺┖闂磟4pro绯荤粺浣撻獙

2、我这里测试了一下功耗。

在带3块3.5寸硬盘,日常使用下,是22瓦的功耗,非常的低了:

鏋佺┖闂磟4s杞欢浣撻獙,鏋佺┖闂磟4pro绯荤粺浣撻獙

3、而在转码视频、*载下**的时候,整台NAS的满载功耗,是33瓦:

鏋佺┖闂磟4s杞欢浣撻獙,鏋佺┖闂磟4pro绯荤粺浣撻獙

4、我们也可以在系统的设置里面,设置硬盘休眠时间。

默认的是自动休眠,我这里为了测试,改成了30分钟后硬盘休眠:

鏋佺┖闂磟4s杞欢浣撻獙,鏋佺┖闂磟4pro绯荤粺浣撻獙

5、极空间NAS的休眠系统,是也是我见过最好用的。

很多NAS系统的休眠功能简直就是摆设,压根不能正常休眠,因为后台运行的应用太多了。

而极空间是集成了这些应用,层级关系不一样,所以硬盘可以良好休眠:

鏋佺┖闂磟4s杞欢浣撻獙,鏋佺┖闂磟4pro绯荤粺浣撻獙

6、当休眠后,Z4带3块3.5寸硬盘的功耗,只有8.9瓦,这简直是太省电了!

其实很多NAS的老鸟玩家,经常鄙视类似极空间,这种集成软件闭源的NAS系统。

但是不得不说,极空间的ZOS系统,细节和功能上真的做得很棒,其它友商真的得多学学!

人性化的NAS系统、为用户考虑的NAS系统,是真的值得夸赞的。

就这个休眠功能,真没几个NAS系统能做到这么好:

鏋佺┖闂磟4s杞欢浣撻獙,鏋佺┖闂磟4pro绯荤粺浣撻獙

7、随后,我们在电脑的地址栏,输入2个斜杠+NAS的 IP地址。

输入用户名、密码后,就可以访问Z4的NAS文件了,我们右键自己账号的文件夹:

鏋佺┖闂磟4s杞欢浣撻獙,鏋佺┖闂磟4pro绯荤粺浣撻獙

8、右键后,选择映射磁盘,就可以将NAS的磁盘挂载到电脑上使用了:

鏋佺┖闂磟4s杞欢浣撻獙,鏋佺┖闂磟4pro绯荤粺浣撻獙

9、我们可以很方便的将文件、软件、资料都放在NAS磁盘里。

我们的数据也会很安全。

随后我测试了下,Z4的写入速度能达到110MB/s:

鏋佺┖闂磟4s杞欢浣撻獙,鏋佺┖闂磟4pro绯荤粺浣撻獙

10、而从NAS磁盘复制文件到电脑上。

读取速度是113MB/s,这个是千兆的满速:

鏋佺┖闂磟4s杞欢浣撻獙,鏋佺┖闂磟4pro绯荤粺浣撻獙

11、目前我使用的路由器,还是千兆网口,所以并没法发挥Z4,2.5G网口的能力:

鏋佺┖闂磟4s杞欢浣撻獙,鏋佺┖闂磟4pro绯荤粺浣撻獙

12、但是我家里是有万兆交换机的!

不过我的万兆交换机是光口的,需要购买下面这个电口转光口的模块,才可以使用。

就这个模块就要200大洋,唉:

鏋佺┖闂磟4s杞欢浣撻獙,鏋佺┖闂磟4pro绯荤粺浣撻獙

13、使用模块将NAS的网口接入到万兆交换机后,在系统设置里,发现网络情况已经变成2.5G速度了:

鏋佺┖闂磟4s杞欢浣撻獙,鏋佺┖闂磟4pro绯荤粺浣撻獙

14、我们再次进行文件拷贝测试。

在2.5G写入测试中,速度能达到224MB/s,但是中间有些掉速,可能是我的机械硬盘太差劲了:

鏋佺┖闂磟4s杞欢浣撻獙,鏋佺┖闂磟4pro绯荤粺浣撻獙

15、我又测试了下读取速度,这次波形比较稳定,可以到达200MB/s左右的速度。

其实2.5G网口的满速是280MB/s,但是需要我们4块硬盘组RAID5才能实现,目前的机械硬盘速度都达不到:

200MB/s的速度,已经可以让我们实现在线4K剪辑了,也算是不错的选择:

鏋佺┖闂磟4s杞欢浣撻獙,鏋佺┖闂磟4pro绯荤粺浣撻獙

五、Docker容器功能体验,安装QB*载下**器

1、接下来,我们来使用一下极空间的Docker功能。

这个功能,也是非常多朋友想要了解的。

Docker是可以让我们普通的NAS,实现更多功能的应用。

虽然极空间NAS自带了很多优秀的软件,但是不得不说,这些软件给用户自定义的权限太少了。

如果想要玩自动签到、搭建看书平台、或者搭建博客、音乐网站、图传等,用Docker,就非常容易实现!

我们打开Docker,出现了下面这个页面:

鏋佺┖闂磟4s杞欢浣撻獙,鏋佺┖闂磟4pro绯荤粺浣撻獙

2、我们点击镜像,这里有很多官方推荐的镜像,而且还附带了安装教程:

鏋佺┖闂磟4s杞欢浣撻獙,鏋佺┖闂磟4pro绯荤粺浣撻獙

3、我看了一下,教程很详细,大家跟着教程操作,也可以轻松安装这些Docker镜像:

鏋佺┖闂磟4s杞欢浣撻獙,鏋佺┖闂磟4pro绯荤粺浣撻獙

4、我看了下,还有emby、jellyfin、ubuntu、centos等镜像,都有教程哦。

这次大家可以开心了吧:

鏋佺┖闂磟4s杞欢浣撻獙,鏋佺┖闂磟4pro绯荤粺浣撻獙

5、不过极空间的Docker,并不开放Privileged权限。

但是这个权限,对普通用户来说,根本不重要:

鏋佺┖闂磟4s杞欢浣撻獙,鏋佺┖闂磟4pro绯荤粺浣撻獙

6、我这次主要是安装QB*载下**器。

因为极空间内置的*载下**,是使用的TR内核,但是TR的速度太保守了。

如果要挂PT,我更推荐QB。

所以我来安装QB,我们在常用镜像里面选择Qbittorrent这个镜像,点击*载下**:

鏋佺┖闂磟4s杞欢浣撻獙,鏋佺┖闂磟4pro绯荤粺浣撻獙

7、官方虽然也提供了一个安装教程。

但是我觉得还是不够细节,推荐大家参考我的这篇文章的教程来操作。

保证0基础教给大家安装PT*载下**器。

下图这个,我们选择latest即可:

鏋佺┖闂磟4s杞欢浣撻獙,鏋佺┖闂磟4pro绯荤粺浣撻獙

8、镜像*载下**好了以后,我们点击镜像,选择添加到容器:

鏋佺┖闂磟4s杞欢浣撻獙,鏋佺┖闂磟4pro绯荤粺浣撻獙

9、然后我们给容器取个名字,比如叫QB。

将启用性能限制打勾,给CPU 3核,内存4GB,并且打勾开机启用此容器:

鏋佺┖闂磟4s杞欢浣撻獙,鏋佺┖闂磟4pro绯荤粺浣撻獙

10、然后我们点击文件夹路径。

默认已经有了一个装载路径,我们点击后,选择编辑:

鏋佺┖闂磟4s杞欢浣撻獙,鏋佺┖闂磟4pro绯荤粺浣撻獙

11,在编辑的地方,我们新建Docker文件夹,并且在Docker文件夹里面建立QBconfig的子目录:

鏋佺┖闂磟4s杞欢浣撻獙,鏋佺┖闂磟4pro绯荤粺浣撻獙

12、设置好以后,我们再点击添加。

选择 新建的电影文件夹,并且设置装载路径为 /downloads:

这样,我们的映射内容就完成了。

鏋佺┖闂磟4s杞欢浣撻獙,鏋佺┖闂磟4pro绯荤粺浣撻獙

13、然后我们点击端口,按照下图设置:

8999 8999 TCP

8999 8999 UDP

8092 8092 TCP

鏋佺┖闂磟4s杞欢浣撻獙,鏋佺┖闂磟4pro绯荤粺浣撻獙

14、随后,我们再点击环境。

点击添加一行。

我们其实是需要添加三行,分别添加下面这些内容:

PUID 0

PGID 0

WEBUI_PORT 8092

添加完成后,我们直接点击应用即可:

鏋佺┖闂磟4s杞欢浣撻獙,鏋佺┖闂磟4pro绯荤粺浣撻獙

15、这样,我们就用Docker创建了一个小程序了。

而且我们还可以创建无数个小程序,大家可以自由发挥:

鏋佺┖闂磟4s杞欢浣撻獙,鏋佺┖闂磟4pro绯荤粺浣撻獙

16、随后查一下这台NAS的IP地址,然后打开电脑的浏览器,输入IP地址+端口:8092,就可以访问到QB的后台页面了。

用户名是admin、密码是adminadmin,我们登录即可:

鏋佺┖闂磟4s杞欢浣撻獙,鏋佺┖闂磟4pro绯荤粺浣撻獙

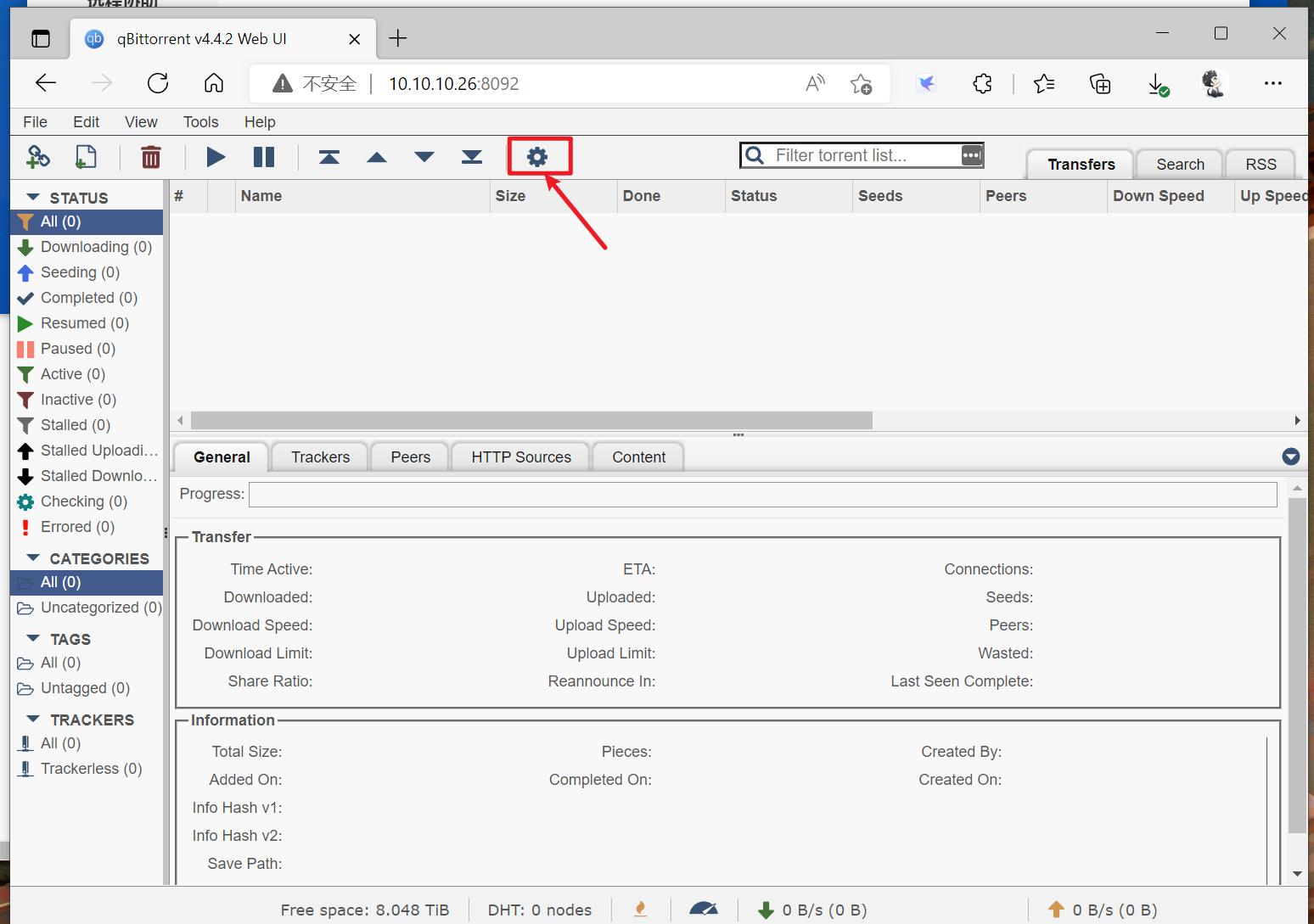
17、登录后,点击右边的小齿轮:

鏋佺┖闂磟4s杞欢浣撻獙,鏋佺┖闂磟4pro绯荤粺浣撻獙

18、修改一下中文,再修改一下登录密码,然后移动到最下面点击应用:

鏋佺┖闂磟4s杞欢浣撻獙,鏋佺┖闂磟4pro绯荤粺浣撻獙

19、完成后,我们在连接的地方,修改端口8999:

鏋佺┖闂磟4s杞欢浣撻獙,鏋佺┖闂磟4pro绯荤粺浣撻獙

20、然后将速度下面的勾勾都去掉:

鏋佺┖闂磟4s杞欢浣撻獙,鏋佺┖闂磟4pro绯荤粺浣撻獙

21、再到BitTorrent这里,将这些勾勾都去掉:

这样,我们的完美QB就设置好了:

鏋佺┖闂磟4s杞欢浣撻獙,鏋佺┖闂磟4pro绯荤粺浣撻獙

22、随后我*载下**一些PT种子。

然后添加种子,在添加的时候,保存文件的路径,这个 /downloads/ 不要删除,我们直接在后面加文件夹名字即可。

鏋佺┖闂磟4s杞欢浣撻獙,鏋佺┖闂磟4pro绯荤粺浣撻獙

23、比如种子是电视剧。

我们这里的路径就是 /downloads/电视剧:

可以设置为:

/downloads/美剧

/downloads/韩剧

/downloads/4K原盘

以此类推。

这个步骤,是方便我们后续管理影片,不然会乱糟糟的:

鏋佺┖闂磟4s杞欢浣撻獙,鏋佺┖闂磟4pro绯荤粺浣撻獙

24、我这里*载下**了一些影片,速度真的是快啊。

我家里是500MB的电信,已经可以满速度*载下**了,而且上传速度也是有的,可以达到家里的上传带宽满速。

这个速度可比极空间自带的TR内核的*载下**器强太多了:

鏋佺┖闂磟4s杞欢浣撻獙,鏋佺┖闂磟4pro绯荤粺浣撻獙

25、然后我看了一下,在QB满速*载下**的情况下,CPU使用率是60%左右,温度62℃。

硬盘温度并不高,还是30℃左右,而且内存的使用率也很小:

从这个数据来看,现在的极空间Z4,将是非常适合挂PT使用的机器,不仅功耗低,而且占用低,还*载下**速度快:

鏋佺┖闂磟4s杞欢浣撻獙,鏋佺┖闂磟4pro绯荤粺浣撻獙

26、为此我也测试了一下稳定性,我使用极空间的Docker搭建的QB跑了2-3天。

某个种子上传量已经刷了600GB了,非常的猛,而且这几天家里的网络并没有受影响,Docker也没有过高占用率,一切特别的稳定:

鏋佺┖闂磟4s杞欢浣撻獙,鏋佺┖闂磟4pro绯荤粺浣撻獙

27、不过这里要提一下,由于使用的是Docker,那么这个QB的后台页面,在外网下,就无法享受极空间提供的外网服务了。

这就和传统的NAS一样,需要我们设置外网访问。

六、更强大的视频转码

1、上一段,我们演示了影片的*载下**内容。

*载下**到NAS的影片,可以用电脑、手机、电视、平板打开观看。

而NAS还有一个强悍的功能,可以在外网访问NAS里的电影进行*放播**。

这个功能,特别适合需要追剧的朋友。

如果是传统NAS、或者DIY NAS,可能需要折腾一些硬件转码驱动等才能弄好。

而极空间NAS 就不需要那么麻烦,直接打开内置的极影视应用,选择*载下**影片的文件夹即可:

鏋佺┖闂磟4s杞欢浣撻獙,鏋佺┖闂磟4pro绯荤粺浣撻獙

2、几乎一瞬间,就可以将我们NAS里*载下**的影片识别成带封面简介的:

鏋佺┖闂磟4s杞欢浣撻獙,鏋佺┖闂磟4pro绯荤粺浣撻獙

3、这样,我们可以很方便的观看NAS里的影片了。

极影视的识别效率是真的高,只要是正规PT站*载下**的影片,识别成功率几乎99%:

鏋佺┖闂磟4s杞欢浣撻獙,鏋佺┖闂磟4pro绯荤粺浣撻獙

4、我测试了*放播**H.265 格式是.mkv的影片,视频拖拽没有任何卡顿,而且内置了变速*放播**,字幕搜索等功能,真心好用:

鏋佺┖闂磟4s杞欢浣撻獙,鏋佺┖闂磟4pro绯荤粺浣撻獙

5、我们也可以直接在文件管理器里,打开影片进行*放播**。

极空间Z4的硬件转码功能真的强大,完美发挥了J4125处理器的集成显卡能力:

鏋佺┖闂磟4s杞欢浣撻獙,鏋佺┖闂磟4pro绯荤粺浣撻獙

6、我这里*放播**一个13.6GB 4K H265的影片,没有任何卡顿,特别特别的流畅:

鏋佺┖闂磟4s杞欢浣撻獙,鏋佺┖闂磟4pro绯荤粺浣撻獙

7、随后我测试了一下原盘影片:

鏋佺┖闂磟4s杞欢浣撻獙,鏋佺┖闂磟4pro绯荤粺浣撻獙

8、这部原盘影片是肉酱盘,有95个文件,一部影片有61GB,4K 10bit:

鏋佺┖闂磟4s杞欢浣撻獙,鏋佺┖闂磟4pro绯荤粺浣撻獙

9、实测,极空间依旧可以解码*放播**,但是拖拽进度条的时候,会卡20秒左右才能继续*放播**。

这个*放播**能力已经震惊到我了,要知道,我之前拿i3-8100做的DIY NAS,都没有这个转码能力。

极影视真的YYDS,用了后,再也不会想用PLEX、EMBY、Jellyfin这些了:

鏋佺┖闂磟4s杞欢浣撻獙,鏋佺┖闂磟4pro绯荤粺浣撻獙

七、外网访问实战操作

1、极空间的系统,区别于传统NAS系统,最大的特点就是外网访问。

这个外网访问是完全无感的,不需要像其它NAS,需要设置公网IP或者内网穿透等。

我们只需要关闭WIFI,就可以用流量访问极空间NAS了:

鏋佺┖闂磟4s杞欢浣撻獙,鏋佺┖闂磟4pro绯荤粺浣撻獙

2、我们之前测试过,*载下**速度也非常快,能到2.5MB/s,最快能到家里的上传速度:

鏋佺┖闂磟4s杞欢浣撻獙,鏋佺┖闂磟4pro绯荤粺浣撻獙

3、有了这么好用的外网访问。

那么极空间自然就变成了我的生产力工具,我们可以随时将极空间里面的文件分享到微信给客户观看:

鏋佺┖闂磟4s杞欢浣撻獙,鏋佺┖闂磟4pro绯荤粺浣撻獙

4、我已经通过这个方式,发送了大量自己做的视频给微信客户看。

这个方式比某度网盘要高效太多,如果客户没有某度网盘的会员,*载下**将是龟速。

有了极空间的NAS后,*载下**速度是要快很多的。

我尝试过,最多给过300多人的大群里,都没有出现崩溃的情况:

鏋佺┖闂磟4s杞欢浣撻獙,鏋佺┖闂磟4pro绯荤粺浣撻獙

5、既然外网访问这么好用,我们一定要利用好这个文档同步功能。

它能将我们电脑的某个文件夹内的文件,自动同步到极空间的NAS上:

鏋佺┖闂磟4s杞欢浣撻獙,鏋佺┖闂磟4pro绯荤粺浣撻獙

6、我在家里的电脑、公司的电脑、笔记本的电脑里面,都安装了极空间的PC客户端。

并且都使用了这个文档同步功能。

我一份数据,会自动同步到多个设备上。

比如我在公司保存了一些文件在D盘Z4文件夹里面,我在笔记本电脑、NAS、家里的电脑上,都可以看到这份文件。

这才是外网访问的终极奥义,简直好用到爆炸:

鏋佺┖闂磟4s杞欢浣撻獙,鏋佺┖闂磟4pro绯荤粺浣撻獙

7、而且我们还可以设置自动同步、手动同步、定期同步。

也可以设置单向备份或者双向同步,可以更好的保护自己的数据安全:

鏋佺┖闂磟4s杞欢浣撻獙,鏋佺┖闂磟4pro绯荤粺浣撻獙

8、除了这些,极空间NAS还是我的文件中转站。

在参与大型会议活动的时候,同事有些文件,是要发送到一些用户手机里的。

而我在没带电脑的情况,也无法加对方微信的时候,我们可以在同事的电脑上,登录极空间的网站,直接点击右上角的登录:

鏋佺┖闂磟4s杞欢浣撻獙,鏋佺┖闂磟4pro绯荤粺浣撻獙

9、在任意地方,随时随地的登录家里的极空间NAS:

鏋佺┖闂磟4s杞欢浣撻獙,鏋佺┖闂磟4pro绯荤粺浣撻獙

10、然后将资料上传到极空间NAS里,再转发到现场的用户手里。

这个方式,让我救了很多应急场合。

简单来说,极空间的外网访问速度,是要高于不买会员的某度网盘的,特别适合随时访问、随时分享。

其实哪怕您家里有公网IP,也很难做到极空间这么方便。

因为它发送的文件,还支持在线预览,也支持我们在线修改Word。

写到这里,又想建议一下友商,能多改进改进不!!!

鏋佺┖闂磟4s杞欢浣撻獙,鏋佺┖闂磟4pro绯荤粺浣撻獙

八、总结

又到了总结的时候了。

这次的极空间新Z4,在外观设计上,并没有太多变化。

但是它的系统,又刷新了我的认知。

并且新加入的Docker功能,也可以提供无限玩法!

最后,说一下优缺点:

优点:

1、无感的外网访问,速度极快,可以达到上传带宽的速度。

2、APP、网页、桌面客户端包含了全部应用,一个APP就搞定所有。

3、自动备份照片速度超级快,支持AI智能相册,可以人脸识别,场景识别等,而且没有友商经常出现的照片略缩图。

4、文件管理器好用,支持在线编辑word文档。

5、*载下**功能强大,支持PT*载下**,迅雷*载下**,百度云*载下**,而且速度还挺快的。

6、极影视方便将我们*载下**的影片转化为封面信息,可以无脑点播影片观看,还支持4K原盘解码。

7、Z4增加了Docker功能,可玩性大大提高,我用它安装了QB*载下**器,挂PT速度太快了,非常爽。

8、PC端支持备份MAC时光机器,而且支持同步电脑文件,最主要,它还支持异地同步。

9、使用了两个2.5G网口,内网传输速度220M/S,将素材放到NAS里,在线剪辑影片都不是问题。

10、新版的系统也支持了ip直连,离线访问,再也不用担心它跑路导致数据丢失。

11、硬盘散热效果不错,CPU散热也比上一代更强,使用的时候也很静音。

缺点:

1、现在还是用的J4125处理器,希望能升级N5095、N5105。

2、目前只有4盘位,希望能升级8盘位的。

3、M.2固态缓存的硬盘只有一个,而且只能作为读取缓存,建议增加两条M.2。

4、如果真上8盘位机器,请一定加一个PCIE扩展,或者加个万兆网口。

总之,极空间Z4,是一台特别照顾新人使用的NAS,新人几乎可以无脑上手。

如果您用的还是传统NAS,或者蜗牛这些矿渣,有机会一定要试试极空间Z4,也许这一台,就能搞定全部了。

这篇文章又写了7-8千字了,希望能给大家带来一些收获。

如果您有任何问题,也欢迎评论区交流,也欢迎为我的文章点赞、收藏、评论、转发,这对我很重要。

我们下篇文章再见,白白!!