以前曾听过一首歌,其中有一句歌词「车马邮件都很慢」,可能正是因为慢,才让一封邮件显得弥足珍贵、意义非凡。
来到电子邮件时代后,邮件可能更多地和学习、工作联系在一起,少了歌词描述的浪漫气息;与此同时,电子邮件营销的兴起,让不少人的邮箱都成为了广告的重灾区。
今天的文章,我将向你介绍 4 个值得使用的邮箱以及相关的使用技巧,包含广告邮件过滤、邮箱别名和临时邮箱等。
01. 邮箱
① Gmail
https://mail.google.com/
Gmail,是 Google 推出的邮箱服务,跨平台支持所有主流系统,既有移动端也有网页端。

之所以推荐 Gmail,在于它能很好地保护用户的个人隐私,不泄露邮件内容,应用内不含广告,且功能强大,可以创建「过滤器」来过滤各种推广或垃圾邮件。

举个例子,你可以将邮件主题包含关键字「sale」的邮件,归档到「推广」的文件夹中,或者直接选择「删除」,通过设定的过滤规则来减少垃圾邮件对我们的干扰。

Gmail 内置了三类「主题背景」,包含图片背景、纯色背景和卡通图案背景,你可以根据自己的喜好,随意调整邮箱背景的图片。

Gmail 无疑是一个好产品,但遗憾的是,Gmail 在国内不能正常使用,访问需要使用网络代理。
此外,当你注册了一个 Gmail 账号,就可以一个账号使用 Google 旗下大部分服务,包括 Youtube、Google 相册、Google Play 等。

Gmail 注册地址:
https://sourl.cn/XcxDfk
如果你不能通过官方渠道注册 Gmail,可以通过国内的邮件客户端来「曲线」注册 Gmail 帐号,如 QQ 邮箱。
打开 QQ 邮箱的「添加帐户」页面,选择「Gmail」,在打开的 Google 帐号页面,点击「创建帐号」,按照提示输入个人信息即可创建,整个注册过程不需要使用代理。

由于 Gmail 在国内不能正常使用,如果你还是坚持使用 Gmail 的话,可以使用第三方邮箱来代收发邮件。
② Outlook
http://www.outlook.com/
Outlook,是微软推出的邮箱应用,和 Gmail 一样,支持主流的系统平台,有网页端、电脑客户端和移动端。

由于Outlook 和 Office 同属微软的产品,Outlook 邮件的编辑界面看起来和 Word 比较像,可以设置邮件内容所使用的字体、字号大小和颜色等。
当你在邮件中使用了特殊字体,如果收件人的电脑没有安装相应的字体,特殊字体就会被替换成宋体或等线体,因此不建议使用特殊字体。

Outlook 有一个比较人性化的功能「撤回邮件」,这可以将刚发出且收件人还未阅读的邮件撤回,有点像微信上的消息撤回。
双击打开已经发送的邮件,切换到「邮件」选项卡,点击「操作--撤回该邮件」。

撤回邮件时,你可以选择直接删除该邮件或是撤回后用新邮件替换。若你选择了后一个选项,则可以在撤回邮件的基础上再次进行编辑。

添加邮件附件时,除了添加本地文件,还可以添加来自 OneDrive 的文件。
OneDrive 是微软推出的云同步产品,因此 Outlook 也集成了 OneDrive,方便使用 OneDrive 的用户添加来自其他设备的文件。

Outlook 支持登录第三方邮箱,如 Gmail 和 QQ 邮箱等,点击「文件」选项卡,在弹出的页面中,选择「添加帐户」,即可添加 Outlook 之外的邮箱。

③ QQ 邮箱
https://mail.qq.com/
QQ 邮箱,可能是大多数人比较熟悉的邮箱,可能从大学时*开代**始用,一直用到现在,但有时会纠结于投简历能不能用 QQ 邮箱,会不会给人留下不专业的印象。
对于用户存在的这个顾虑,QQ 邮箱也给出了一些解决方法,如「一邮多名」,为 QQ 邮箱设置一个别名——foxmail 帐号,但实际上它们还是同一个邮箱,通过 foxmail 帐号收发的邮件会出现在 QQ 邮箱中。

为 QQ 邮箱设置 foxmail 帐号也比较简单,打开设置,切换到「帐户」选项卡,点击注册 foxmail.com 邮箱帐号即可。

注册 foxmail 帐号后,邮箱的容量会自动扩容到 32GB,后续如果这个容量不能满足你的需求,你还可以点击邮箱首页右侧的「容量」,进入邮箱助手页面进行手动扩容。

此外,QQ 邮箱的收件人名称默认使用的是 QQ 昵称,如果你的 QQ 昵称是一些非主流的火星文,会给收件人识别发件人信息造成一定的困扰。
为了与人方便,最好将默认帐户信息中的「邮箱昵称」,修改为自己的真实姓名。

和 Gmail 一样,你可以根据发件人、收件人、邮件主题等信息,创建一些「收信规则」,来过滤或归档收到的邮件,让邮箱更井井有条,不错过任何一封重要的邮件。

除了 QQ 邮箱,如果你有使用其他的邮箱,也可以将它们添加到 QQ 邮箱中,方便统一查看和整理,而不需要登录或*载下**多个邮箱客户端。
打开设置页面,切换到「其他邮箱」选项卡,点击「添加其他邮箱帐户」,按照提示添加其他平台的邮箱即可。

添加 Gmail 邮箱时,会提示「QQ 邮箱网页不支持添加 Gmail 帐户」,需要前往移动端添加。

④ edu 邮箱
如果你还是一个在校大学生,请千万不要错过这个学生专属的邮箱——edu 邮箱。
之所以推荐 edu 邮箱,是因为它可以让我们享受到不少学生专属的优惠,例如苹果教育优惠、Office 365 学生优惠等等。
有些学校刚入学时,可能会根据学号为每个学生注册一个 edu 邮箱;对于没有 edu 邮箱的同学,可以在学校官网查询相关信息或者咨询学长学姐。

*Apple 教育优惠
02. 邮箱使用技巧
① 邮箱别名帐户
在不同场合,我们可能会使用不同的邮箱帐户,为此我们需要去注册多个邮箱。
为解决用户可能需要注册多个邮箱的困扰,不少邮箱都提供了「邮箱别名帐户」的功能,如我们前面提到的 QQ 邮箱的 foxmail 帐号,就可以看成是 QQ 邮箱的别名。
如果你使用的是 Gmail,也可以为其设置别名帐户,打开 Gmail 设置页面,切换到「帐号和导入」,选择「添加其他电子邮件地址」。

在弹出的窗口中,输入你想为当前 Gmail 邮箱创建的别名,别名需要遵循「yourname+英文字符@gmail.com」格式,即在原本的 Gmail 邮箱中间添加一个加号和一个英文字符。
举个例子,假定我原本的邮箱为 angola@gmail.com,为用于接收工作的邮件,我可以为这个邮箱添加一个别名 angola+oneweek@gmail.com 。

设定好邮箱别名后,你可以创建相应的「过滤规则」,来自动归档别名帐户收到的邮箱。
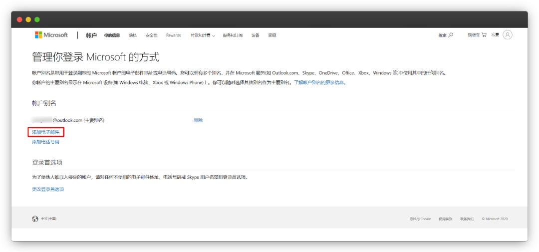
如果你使用的是 Outlook 邮箱,同样可以为其设置别名帐户,打开设置页面,邮件--同步电子邮件--电子邮件别名,点击「管理或选择主别名」。

在打开的页面中,选择「添加电子邮件」,按照提示添加别名即可。添加的 Outlook 邮箱别名,在微软的其他服务(如 Skype、OneDrive、Office、Xbox、Windows)中同样可以正常使用。

② 临时邮箱
平时使用一些网站或服务,可能需要使用邮箱注册或登录,但多数时候邮箱会沦为网站发布广告邮件的一种渠道。
如果你不想收到垃圾邮件或者泄露自己的邮箱,在注册网站帐户时,可以使用一些网站生成的临时邮箱。
临时邮箱的有效期一般比较短,从 10 分钟到 24 小时不等,下图是一个有效期为 24 小时的临时邮箱生成网站,你可以使用网站生成的临时邮箱,也可以自定义一个比较好记的临时邮箱。

*http://24mail.chacuo.net/
为了及时查收临时邮箱收到的邮件,这个网站每隔 9 秒会自动刷新,不让你错过重要的网站确认邮件。

③ Markdown 渲染
邮件正文是一种比较适合承载长文本内容的载体,有些人会通过邮件提供图文内容的订阅服务,为了让图片内容有更好的阅读体验,编辑或排版邮件的正文内容可能要花费不少的力气。
如果你是一名喜欢使用 Markdown 写作的人,将 Markdown 编辑的文本内容粘贴到邮件正文中,可以避免文档格式错乱的问题。
如下图,你可以将经过渲染的 Markdown 文档直接粘贴到邮件正文中。

* 使用可能吧公众号排版器渲染
你也可以直接粘贴未经渲染的 Markdown 文档,接着借助浏览器插件 Markdown-Here,同样可以得到经过渲染的文档。

写在最后
除了本文介绍的 4 个邮箱,其实国内还有不少邮箱,如网易、139 邮箱等,邮箱的功能基本上都大同小异,本文就没有给出相应的介绍。
相比我们天天在用的微信,邮件一个显著的优点在于,它的留存的时间更长,你可以比较轻松地查询到多年前收发的邮件,不会因为更换手机而导致部分内容或记录缺失。
因此,最后给个不成熟的建议,以后对于重要的内容或沟通,不妨多使用一下邮件。
✬如果你喜欢这篇文章,欢迎分享到朋友圈✬